别再付费生图了!N8N+即梦4.5无限免费用!
即梦 4.5 这次升级诚意满满,特别是对人像和细节的把控。配合这个本地 Docker 部署的开源方案,直接把“付费API”变成了“每日签到白嫖”,这波羊毛大家赶紧薅起来!我是磊哥,每天分享一个实用的 AI 干货,咱们下期见!👋(注:本文提及的技术方案仅供学习交流,请合理使用平台资源)本文已收录到我的技术小站LangChain/N8N/SpringAI/SpringAIAlibaba/LangCh
兄弟们,发现没?即梦(Jimeng)的4.5图片生成大模型悄悄上线了!
这波更新可不是小打小闹,不仅模型能力大幅提升,更关键的是,我又给大家挖到了一条免费在工作流中调用它的路子。
今天这篇文章,咱们就来聊聊即梦 4.5 到底强在哪,以及如何不花一分钱 API 费用,把这波羊毛薅到手!
🎥 视频展示
https://www.bilibili.com/video/BV1ub2SB6EBK/
🚀 即梦4.5的五大“杀手级”特性
官方在提示词手册里其实已经明牌了,我也第一时间去实测了一下,总结下来主要有这 5 个质的飞跃。
1️⃣ 人像一致性 & 美颜美体大幅提升
玩过AI绘图的都知道,多人场景下的脸部崩坏是常态。
但在 4.5 版本里,ID 人脸一致性做得非常顶!
看对比图就能发现,4.0 版本容易出现人物混淆、脸部变形;而 4.5 生成的图片,不仅和原图保持了极高的一致性,自带的美颜美体效果也更自然了。

2️⃣ 美学质感升级
简单来说,就是图更好看了。
对比 4.0 和 4.5 生成的同款提示词,4.5 在构图、光影和整体氛围感上,明显上了一个台阶。

3️⃣ 指令遵循更精准
这在“文生图”里太重要了。
举个例子,我想要一个“正面”的人物,4.0 可能还会给我出一个侧面的,但在 4.5 里,这种翻车的概率大大降低,模型对这类空间指令的理解力强了很多。

4️⃣ 编辑准确度(图生图)更强
这里原来文案里有个口误叫“边辑”,其实是编辑还原度。
输入一张原图,4.5 生成的重绘结果,在保留原图特征的基础上,融合得更完美,更接近我们想要的“微调”效果,而不是改得面目全非。

5️⃣ 微小文字渲染清晰
细节控狂喜!以前 4.0 在大图里生成小文字,基本是一坨模糊的像素。
现在的 4.5,背景里的小字也能做到清晰可辨,这点在做海报或复杂场景时非常实用。

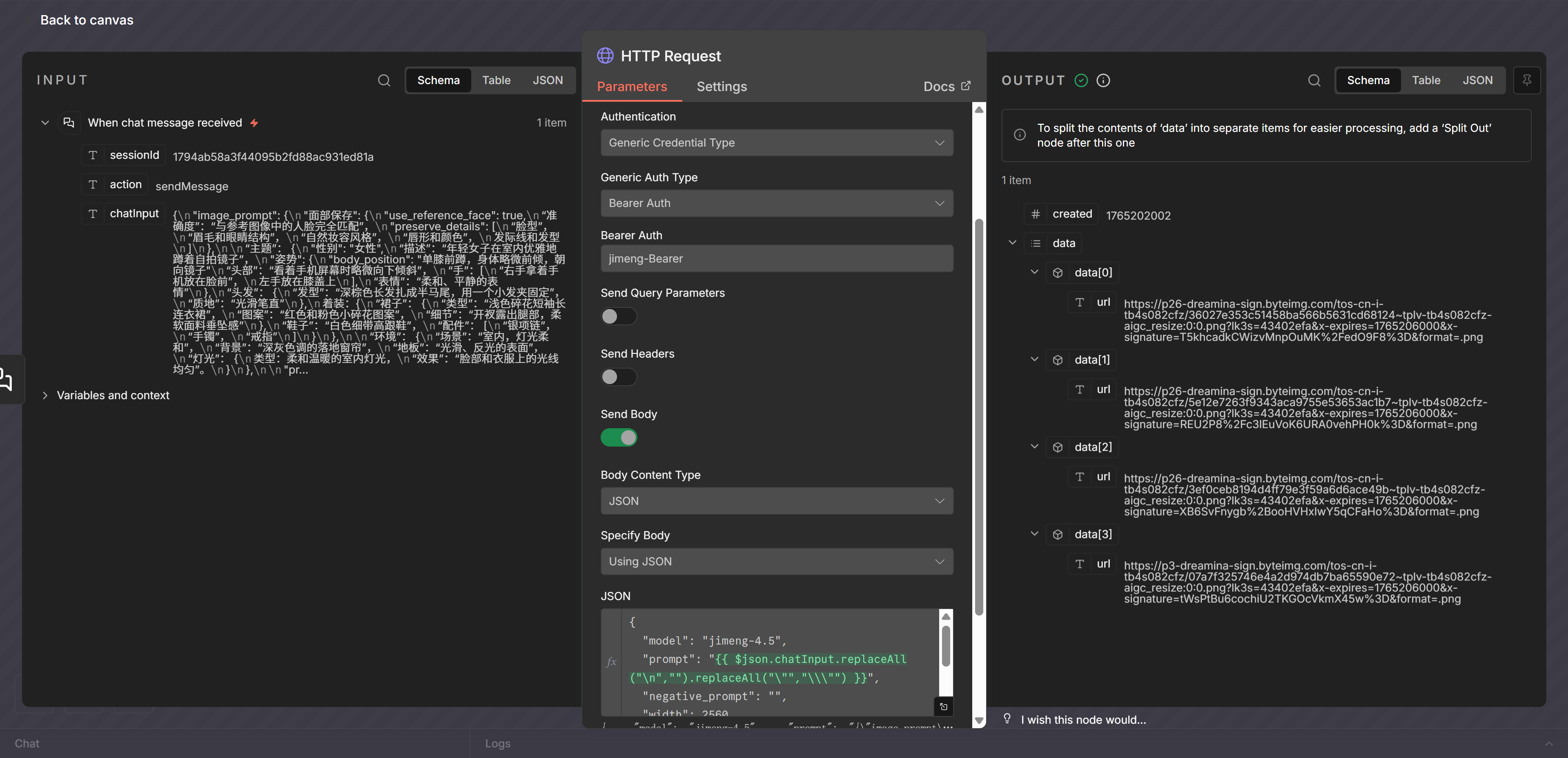
💡 重点来了:如何免费接入工作流?
大家都知道,如果正儿八经走官方 API 调用即梦,那是按次收费的,用在工作流里成本不低。
之前我分享过白嫖 4.0 的方法,但那个老路子不支持最新的 4.5 模型。
别急,新的破局方法找到了!
这次咱们用到的是一个开源项目(基于 Docker 部署),它能完美模拟普通用户的请求。

✅ 操作逻辑
- 部署开源项目:使用 Docker 在本地运行一个 API 封装项目(类似于
Jimeng-API这种)。 - 本地端口调用:运行后,它会开启一个本地端口(比如 8000)。
- 接入工作流:在此时,通过工作流调用这个本地接口,把你的 Sessionid 传进去。

💰 真正的“0成本”
这套方案调用的其实是你个人账号的免费积分!
- 普通用户每天登录送 66 积分。
- 实测使用 4.5 模型,生成一组(4 张)2K 高清图,普通只扣 2 积分,会员完全免费。
- 也就是说,普通用户每天可以免费生成 33 组图(132 张)!
对于个人玩家和创作者来说,这完全够用了,还要什么自行车?
👨💻 总结一下
即梦 4.5 这次升级诚意满满,特别是对人像和细节的把控。配合这个本地 Docker 部署的开源方案,直接把“付费API”变成了“每日签到白嫖”,这波羊毛大家赶紧薅起来!
我是磊哥,每天分享一个实用的 AI 干货,咱们下期见!👋
(注:本文提及的技术方案仅供学习交流,请合理使用平台资源)
本文已收录到我的技术小站 www.javacn.site,网站包含的内容有:LangChain/N8N/SpringAI/SpringAIAlibaba/LangChain4j/Dify/Coze/AI实战项目/AI常见面试题等技术分享,欢迎各位大佬光临指导~
更多推荐


所有评论(0)