小猫都能懂的大模型原理 4 - 大语言模型架构
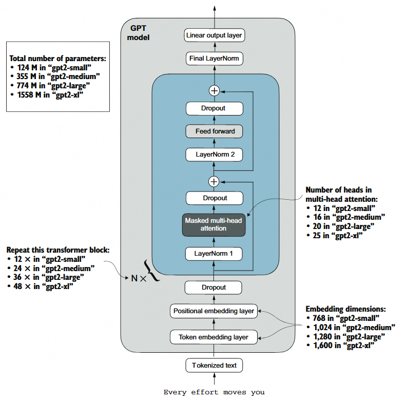
在经典的架构中,数据经过注意力模块后会进行归一化(LayerNorm)。不过现在很多先进的大模型(如 Llama)为了更稳定,会把归一化放在注意力模块之前。

llm 架构
整体结构
在经典的架构中,数据经过注意力模块后会进行归一化(LayerNorm)。不过现在很多先进的大模型(如 Llama)为了更稳定,会把归一化放在注意力模块之前。
深层网络里,各层输出的尺度和分布会不断漂移,导致后续层“吃进去”的数值忽大忽小、训练变得不稳定。归一化就是把每一层喂给下一层的数值,拉回到一个稳定、可学习的范围(更强调相对大小而不是绝对数值),从而让梯度更稳定(不会爆、不易消)。
然后进入到前馈神经网络模块(图中的 Feed forward),就是最开始提到的那种神经网络。在这里会有隐藏层对向量维度升级,从而学习更多隐藏的内容,最后降回输入维度。
另外可以注意到,侧面有一条线跳过部分模块直接连到后面的加号,这被称为残差连接。
其中:
- • :上一层的输出;
- • :这一层学习到的新信息;
- • :二者相加后的结果。
残差连接带来以下好处:
-
- 防止信息丢失:原始输入 (x) 直接保留并传递;
-
- 防止梯度消失:反向传播时,梯度能直接穿过“+x”那条通道;
-
- 让训练更容易:每层只需“微调”已有知识,而不是重学一遍。
Transformer 层本身也不止一个,最小的 GPT2 都有 12 个 Transformer 层。
所以整个大语言模型的架构差不多就是:
输入文本 → 分词 → 向量化 (Token + 位置编码)→ 经过 N 层 Transformer Block(注意力 + 前馈)→ 层归一化 + 线性输出层 → 预测下一个 token 的概率分布
(注意:具体的归一化位置和顺序在不同模型中可能略有不同。)
在生成(推理)阶段,下一个词的时候就会涉及到“温度 (Temperature)”和“Top-k / Top-p”参数,修改这些参数可以让生成下一个词的可选值更丰富,生成更天马行空的文本。
当然这只是一个实现方式,不同的模型会尝试排列组合、或者创新地加入其他模块,尝试优化模型的性能和上下文。
训练
就如之前所说的,你只要把现有的文本拆开,喂给模型,经过反向传播不断调整模型参数,最后它就自然能猜到下个字是什么。
其中涉及的参数包括:
- • 梯度下降算法:Adam、AdamW、RAdam 之类的;
- • 批量(Batch)训练:一次喂多条样本,让显卡更高效;
- • 学习率(Learning rate):调节“改参数的步伐”,太大容易崩,太小学不动;
在训练过程中,你可以把参数保存下来,做个 checkpoint,这样就不必一次跑完所有训练,也不怕越练越差,一旦练坏了,只要回滚到上个 checkpoint 就好了。
现在除了头部大公司基本上不会从 0 开始训练,因为花费的时间和算力都太多了。作为独立开发者,这注定是一个你知道原理、会写代码,但是自己就是无法实现的领域。
下一章会介绍怎么在一个 GPT 的基础上继续做后训练,敬请期待🐱
为什么这样能行
这是一个哲学问题,什么算是“能行”?LLM 是真的学会了什么,还是单纯的概率模型。
这让我想起高中的一个梗……数学强解法,什么数学强解物理、数学强解生物,而 LLM,就是用数学强解语言。注意力机制每一步都有其道理,但是我觉得没有人从一开始就觉得这样能行,要不怎么大家都说大模型是“大力出奇迹”呢,是的,这本身就是一个意外的奇迹。
如果要反过来解释为什么能行,只能说大模型这个实验证明了语言可以被数学强解。
参考资料
- • 从零构建大模型
- • LLM 架构
想入门 AI 大模型却找不到清晰方向?备考大厂 AI 岗还在四处搜集零散资料?别再浪费时间啦!2025 年 AI 大模型全套学习资料已整理完毕,从学习路线到面试真题,从工具教程到行业报告,一站式覆盖你的所有需求,现在全部免费分享!
👇👇扫码免费领取全部内容👇👇

一、学习必备:100+本大模型电子书+26 份行业报告 + 600+ 套技术PPT,帮你看透 AI 趋势
想了解大模型的行业动态、商业落地案例?大模型电子书?这份资料帮你站在 “行业高度” 学 AI:
1. 100+本大模型方向电子书

2. 26 份行业研究报告:覆盖多领域实践与趋势
报告包含阿里、DeepSeek 等权威机构发布的核心内容,涵盖:
- 职业趋势:《AI + 职业趋势报告》《中国 AI 人才粮仓模型解析》;
- 商业落地:《生成式 AI 商业落地白皮书》《AI Agent 应用落地技术白皮书》;
- 领域细分:《AGI 在金融领域的应用报告》《AI GC 实践案例集》;
- 行业监测:《2024 年中国大模型季度监测报告》《2025 年中国技术市场发展趋势》。
3. 600+套技术大会 PPT:听行业大咖讲实战
PPT 整理自 2024-2025 年热门技术大会,包含百度、腾讯、字节等企业的一线实践:

- 安全方向:《端侧大模型的安全建设》《大模型驱动安全升级(腾讯代码安全实践)》;
- 产品与创新:《大模型产品如何创新与创收》《AI 时代的新范式:构建 AI 产品》;
- 多模态与 Agent:《Step-Video 开源模型(视频生成进展)》《Agentic RAG 的现在与未来》;
- 工程落地:《从原型到生产:AgentOps 加速字节 AI 应用落地》《智能代码助手 CodeFuse 的架构设计》。
二、求职必看:大厂 AI 岗面试 “弹药库”,300 + 真题 + 107 道面经直接抱走
想冲字节、腾讯、阿里、蔚来等大厂 AI 岗?这份面试资料帮你提前 “押题”,拒绝临场慌!

1. 107 道大厂面经:覆盖 Prompt、RAG、大模型应用工程师等热门岗位
面经整理自 2021-2025 年真实面试场景,包含 TPlink、字节、腾讯、蔚来、虾皮、中兴、科大讯飞、京东等企业的高频考题,每道题都附带思路解析:

2. 102 道 AI 大模型真题:直击大模型核心考点
针对大模型专属考题,从概念到实践全面覆盖,帮你理清底层逻辑:

3. 97 道 LLMs 真题:聚焦大型语言模型高频问题
专门拆解 LLMs 的核心痛点与解决方案,比如让很多人头疼的 “复读机问题”:

三、路线必明: AI 大模型学习路线图,1 张图理清核心内容
刚接触 AI 大模型,不知道该从哪学起?这份「AI大模型 学习路线图」直接帮你划重点,不用再盲目摸索!

路线图涵盖 5 大核心板块,从基础到进阶层层递进:一步步带你从入门到进阶,从理论到实战。

L1阶段:启航篇丨极速破界AI新时代
L1阶段:了解大模型的基础知识,以及大模型在各个行业的应用和分析,学习理解大模型的核心原理、关键技术以及大模型应用场景。

L2阶段:攻坚篇丨RAG开发实战工坊
L2阶段:AI大模型RAG应用开发工程,主要学习RAG检索增强生成:包括Naive RAG、Advanced-RAG以及RAG性能评估,还有GraphRAG在内的多个RAG热门项目的分析。

L3阶段:跃迁篇丨Agent智能体架构设计
L3阶段:大模型Agent应用架构进阶实现,主要学习LangChain、 LIamaIndex框架,也会学习到AutoGPT、 MetaGPT等多Agent系统,打造Agent智能体。

L4阶段:精进篇丨模型微调与私有化部署
L4阶段:大模型的微调和私有化部署,更加深入的探讨Transformer架构,学习大模型的微调技术,利用DeepSpeed、Lamam Factory等工具快速进行模型微调,并通过Ollama、vLLM等推理部署框架,实现模型的快速部署。

L5阶段:专题集丨特训篇 【录播课】

四、资料领取:全套内容免费抱走,学 AI 不用再找第二份
不管你是 0 基础想入门 AI 大模型,还是有基础想冲刺大厂、了解行业趋势,这份资料都能满足你!
现在只需按照提示操作,就能免费领取:
👇👇扫码免费领取全部内容👇👇

2025 年想抓住 AI 大模型的风口?别犹豫,这份免费资料就是你的 “起跑线”!
更多推荐
所有评论(0)