代码小白如何自己在Windows上养龙虾?
OpenClaw 以及它相关的开源 AI 组件都是基于 Linux 构建的,在 Windows 原生环境里安装它,就像让我们跟外国人用英语交流,比较痛苦。这里的话是安装缺失的技能依赖,我们同样跳过,因为后面要用的时候缺什么,我们的 AI 小助手会自动的提醒我们去安装。登录到你的飞书,可以看到“开发者小助手”已经给你发了几条信息了,可以看到我的机器人已经发布成功,然后直接“打开应用”。这里要注意一下

会有会有人问你:“你养龙虾了吗?”
这可不是吃小龙虾,也不是搞养殖。
大家口中的 “龙虾”,其实是一款 AI——OpenClaw。因为 Logo 是一只红色卡通龙虾,大家都叫它 “龙虾”。
“养龙虾” 就是给自己部署一个 AI Agent。

它之所以突然爆火,是因为它跳出了传统 AI “只会聊天” 的局限。
普通 AI 只能一问一答、给建议,而 OpenClaw 能真正动手干活:读文件、搜资料、写代码、发邮件,甚至 7×24 小时自动执行任务。对打工人来说,就像多了一位不知疲倦的数字员工。
项目上线仅四个多月,GitHub 星标已突破24.8 万,超过 Linux,成为 GitHub 史上最受欢迎的开源项目之一。
今天,小编一个完全不会代码的人,尝试着用一台 Windows 笔记本电脑安装了一下,详细教程如下,超级容易上手,快来一起养“龙虾”吧!

关于安装方式呢,官方提供了两种方式,一种是原生的,安装这个的话是把它直接装在 Windows 系统之上。
还有一种,就是通过 Windows 上的 Linux 子系统进行安装,也就是 WSL ,今天给大家准备的也是 WSL 版的教程。
OpenClaw 以及它相关的开源 AI 组件都是基于 Linux 构建的,在 Windows 原生环境里安装它,就像让我们跟外国人用英语交流,比较痛苦。选用 WSL 的模式,真的一路丝滑,一下就安装完成。
01
网络环境配置
首先我们准备一台电脑,系统的话最好是 win 11,如果是 win 10,那么需要 2004 以上的版本。
我们都知道要使用这些国外的 AI 产品,科学上网是必须的。
所以我们也要保证网络的可达性。
02
安装WSL
接着我们来安装 WSL ,也就是 Windows 的 Linux 子系统。
这个是 Windows 自带的功能,但是它默认是没有安装的,需要我们手动把它安装上。
我们打开 PowerShell,点击以管理员身份运行,打开命令终端界面,我们输入这个命令,这个命令的作用是安装 WSL:
wsl --install

等它安装完成之后,提示我们需要重启电脑。我们把电脑重启,再打开 PowerShell 的界面,输入这个命令:
wsl --install ubuntu-24.04

安装完成后提示我们需要设定 Linux 的用户名和密码。这里的密码没有强度的要求,不要设置的太复杂,自己觉得简单好记忆就可以。
设置好之后就可以看到这个有颜色的字符界面,这就表示我们已经进入到了 Linux 的系统界面。
![]()
接下来我们的所有操作就是在这个界面里面进行。如果你不小心关了这个窗口,我们可以再打开 PowerShell,重新输入 WSL 来进入这个界面。
03
安装Node.js
打开浏览器,到这里下载,得22版本以上,不然会报错:
https://nodejs.org/en/download

04
安装OpenClaw
好了,我们开始正式的安装 OpenClaw,在这个终端里面输入这个命令:
curl -fsSL https://openclaw.ai/install.sh | bash
这是官方提供的一键安装脚本,这个方式的好处是这个脚本会自动处理环境依赖关系。
这里要注意一下,安装需要一点时间,且过程没有任何的输出,我们只需等待一下,等到出现这个欢迎界面就表示我们的安装好了。

接下来就进入我们的第一次初始设置阶段。
首先是一个安全提示,这句话的⼤概意思就是,⻰虾的能⼒很强但是⻛险极⼤,你确认吗继续吗。只有选yes,他才让你进⾏下⼀步;如果你要选择No,它会直接给把进程关了。


下一步是进行大模型的配置。
如果你想要让后台快速跑起来,可以选择skip for now,后面再配置想要的大模型。

这里我接入的是我们 Nebula API 里的大模型。
打开 Nebula API :ai-nebula.com
创建一个 API 密钥,复制密钥。

回到终端,选择 Custom Provider
依次填入这些:
Base URL: "https://llm.ai-nebula.com/v1"
API Key: sk_****
Model ID: Claude-sonnet-4-6

下一步。
这里是供应商模型过滤界面,我们保持默认。

这里是模型的选择界面面,也保持默认。

这里的话,是一个连接频道的界面,就是让我们可以在手机聊天软件上可以跟他沟通。这个我们同样可以后面再进行设置,我们现在选择跳过。

接下来的技能配置,我们保持默认,一路回车就可以。
这里的话是安装缺失的技能依赖,我们同样跳过,因为后面要用的时候缺什么,我们的 AI 小助手会自动的提醒我们去安装。这里是多选,所以需要我们按空格键把 skip for now 勾选上,然后回车。

接下来是几个 API 的设置,位置服务、图像生成等,我们保持默认的关闭就可以,一路回车。


这里是启用 hook,我们按空格键把这 hook 都勾选上,点击回车。

到现在为止我们的初始设置就完成了,选择打开网页界面,它就会自动的打开控制台的网页。

打开控制台页面,跟他聊天看看,表示我们的后台是在正常运行的。

05
给小龙虾安家
以飞书为例。
首先进入飞书应用中心:
https://open.feishu.cn/app?lang=zh-CN
创建一个企业自建应用,应用名和描述随便写就好了。

然后添加机器人。

点顶部的创建版本,发布你的机器人。

创建一个版本和描述,随便写即可。

再点击页面左侧的“凭证与基础信息”,可以看到这个页面,注意App Secret不要分享给他人。

回到终端,我们在终端输入以下代码,下载安装飞书插件:
npx -y @larksuite/openclaw-lark-tools update
然后根据提示粘贴上面的App ID 和 AppSecret。

回到飞书开发平台。
选择“事件与回调”,在“事件配置”里面选择使用“长连接 接收事件”。

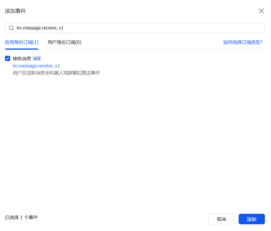
再点击“添加事件”,这一步至关重要,否则在飞书里面给机器人发消息没回复哦!

在顶部输入:im.message.receive_v1,然后确认添加。

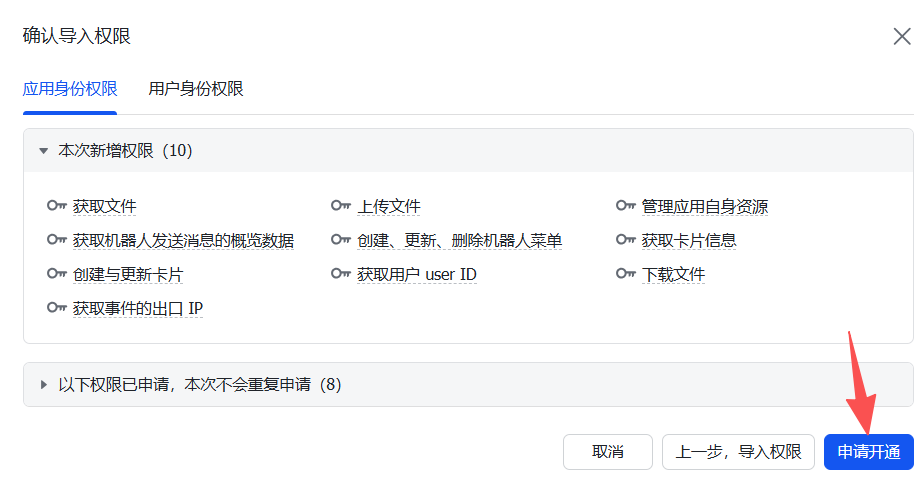
配置权限,点左侧“权限管理”,然后选择“批量导入/导出权限”,删除原有代码,将这段复制进去:
{
"scopes": {
"tenant": [
"aily:file:read",
"aily:file:write",
"application:application.app_message_stats.overview:readonly",
"application:application:self_manage",
"application:bot.menu:write",
"cardkit:card:read",
"cardkit:card:write",
"contact:user.employee_id:readonly",
"corehr:file:download",
"event:ip_list",
"im:chat.access_event.bot_p2p_chat:read",
"im:chat.members:bot_access",
"im:message",
"im:message.group_at_msg:readonly",
"im:message.p2p_msg:readonly",
"im:message:readonly",
"im:message:send_as_bot",
"im:resource"
],
"user": ["aily:file:read", "aily:file:write", "im:chat.access_event.bot_p2p_chat:read"]
}
}


点击“申请开通”。

再点顶部的“创建版本”,填入新版本信息。

到这里,所有的配置都结束了。
06
在飞书里聊天
登录到你的飞书,可以看到“开发者小助手”已经给你发了几条信息了,可以看到我的机器人已经发布成功,然后直接“打开应用”。

和小龙虾对话,它会发这个。

我们回到终端界面,将飞书里给你的最后一行信息复制进去终端。然后你能看到 Approved 的绿色字体。

再回到飞书,和小龙虾对话。

大功告成!
到此,恭喜你,也辛苦你了!
对于一个代码小白,整条路跑下来真的很辛苦,Windows 还要比 Mac 难很多!但当我亲手把这只 “小龙虾” AI 装进飞书,那种亲手创造的成就感真的太棒了!
希望这份教程对大家有所帮助,期待你的专属小龙虾~


Nebula Data 星雲數據,总部位于新加坡,在雅加达、广州、上海、香港设有分支机构。公司自主研发 Nebula Lab 一站式 AI 内容生成与模型聚合平台,搭载企业级 AI Agent,聚合全球通用大模型与行业垂直模型;同步推出 Nebula AIoT 硬件生态体系(含智能交互终端、物联网网关等产品),形成 “云 - 边 - 端” 全链路智能解决方案,为电商、制造、零售等多领域客户提供从云端算力支撑、AI 智能决策到终端场景落地的一体化服务;同时提供全球 AIDC(AI 智算中心)+ 低延迟网络服务,以技术底座赋能企业拥抱 AI、链接物理世界,拓展全球业务。
更多推荐


所有评论(0)