国产 AI 编程助手全景:哪些像 Claude Code?哪些可平替?差异与成本(技术分享)
Claude Code 的核心价值是:“代理式”把活做完(读项目 → 多文件修改 → 跑命令/测试 → 迭代验证),而不是只给建议;在国内,最接近这种“能闭环交付”的,主要来自云厂商/大厂的 智能编码助手 + 智能体/AI 程序员能力(多文件改动、自动排错、生成单测等),常见形态是 IDE 插件/云 IDE/企业私有化。本文按“可替代程度”给你一个国产清单,并用差异点 + 价格口径帮助你选。
摘要
Claude Code 的核心价值是:“代理式”把活做完(读项目 → 多文件修改 → 跑命令/测试 → 迭代验证),而不是只给建议;在国内,最接近这种“能闭环交付”的,主要来自云厂商/大厂的 智能编码助手 + 智能体/AI 程序员能力(多文件改动、自动排错、生成单测等),常见形态是 IDE 插件/云 IDE/企业私有化。本文按“可替代程度”给你一个国产清单,并用差异点 + 价格口径帮助你选。

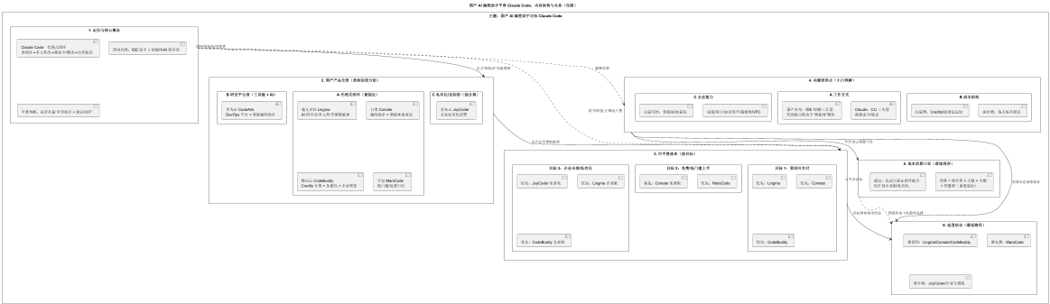
1)国内有哪些类似软件(按“可替代 Claude Code 的程度”分组)
A. 最接近 Claude Code 的“代理式闭环”(优先看)
这类通常具备 智能体/AI 程序员能力:能做多步、多文件改动,并倾向于在工程上下文里完成任务。
-
阿里云 通义灵码(Lingma):包含“AI 程序员(Beta)/多文件批量修改/单测智能体”等能力,偏“能把任务做完”的方向
-
百度 Comate(文心快码):提供个人/企业版本,并支持额外购买“智能体请求包”,同样走“编码助手 + 智能体”路线
-
腾讯云 CodeBuddy:有明确的 Credits 计费与“加量包”,并分个人/旗舰/专享等版本,偏“可控的企业用量管理”
-
字节跳动 豆包 MarsCode:官方公开口径是“面向国内开发者免费开放”,能力覆盖补全、生成、解释等,适合做轻量平替/入门试用
B. “研发平台型”相似(更像:研发工具链 + AI)
-
华为云 CodeArts(含智能编程助手 CodeArts Snap):它更像“软件研发生产线(DevOps 平台)+ AI 辅助”,对已经在华为云研发体系里的团队更合适;CodeArts 计费以“基础人数 + 增量人数”方式计
C. “企业私有化/定制型”相似(适合强合规)
-
京东云 JoyCoder:官方文档明确写了 仅支持企业私有化部署,价格需要联系销售咨询;适合金融/政企/强内网场景
2)哪些可平替(按你的目标选,不要硬对标“品牌”)
平替目标 1:你要“像 Claude Code 一样能闭环交付”
优先选:
-
通义灵码:理由是它明确提供“AI 程序员/多文件批量修改/单测智能体”等“代理式能力”
-
百度 Comate:理由是它有“智能体请求包”等用量机制,适合把“自动化”当作可计量资源管理
-
腾讯云 CodeBuddy:理由是其 Credits+加量包对企业管控很友好,适合“想用但怕失控”的团队
平替目标 2:你只想先“免费/低门槛上手”
优先选:
-
豆包 MarsCode:官方报道口径是“国内开发者免费开放”,用来体验“AI 编码助手”足够
-
百度 Comate 个人标准版免费:如果你想试“更工程化的国产工具”,Comate 个人标准版也可先零成本体验
平替目标 3:你是企业,要“私有化/合规/审计”
优先选:
-
京东云 JoyCoder(企业私有化)
-
通义灵码企业版(带企业管理/审计/专属推理等能力)
-
腾讯云 CodeBuddy(企业版本 + Credits 资源池/加量包)
3)关键差异怎么理解(用“小白比拟”讲清)
差异点 A:工作方式不同(“工头”还是“师傅”)
-
Claude Code 更像“会用终端的工头”:能跑命令、改文件、验证闭环(强在 CLI 代理流程)。
-
大多数国产工具更像“在 IDE 里的师傅/工长”:补全/问答更强,代理能力依赖是否有“智能体/AI 程序员”模块(上面 A 组更接近)。
差异点 B:成本结构不同(“按月工资”还是“按消耗计费”)
-
通义灵码:企业专属版页面可见 ¥159/人/月(100 人起购),并有企业计费说明
-
百度 Comate:个人专业版 ¥59/月(页面口径),并且云文档给出更细的版本/周期价格(如月/季/年)
-
腾讯云 CodeBuddy:个人专业版 78 元/人/月(3 人起购);旗舰版 158 元/人/月(10 人起购);并提供 加量包(例如 2000 Credits/80 元)
-
华为云 CodeArts:按“基础人数 + 增量人数”计费(更像平台席位费)
-
豆包 MarsCode:官方公开口径为“国内开发者免费开放”(至少在公开报道时点)
差异点 C:企业能力差异(权限、审计、知识库、专属推理)
-
通义灵码的定价页明确列出企业管理能力(授权、审计日志、知识管理、专属推理、VPC 等)
-
腾讯云 CodeBuddy强调 Credits 资源池/加量包与企业后台管理路径,属于“可运营、可控的企业用量模型”
4)成本口径怎么估(给你一个“能落地”的看法)
你可以用两条线估预算:
-
席位费:每人每月固定(如 Comate/CodeBuddy/部分企业版 Lingma/CodeArts)
-
用量费:按 Credits/智能体请求包追加(如 CodeBuddy 加量包、Comate 智能体请求包)——适合控制“重度使用成本”
5)一句话结论(最短选型)
-
你要最像 Claude Code 的“代理闭环”:先看 通义灵码 / Comate / CodeBuddy(看谁的“智能体/多文件改动/单测”更契合你团队)
-
你要免费先体验:豆包 MarsCode
-
你要强私有化合规:京东云 JoyCoder 或各家企业专属版路线
更多推荐



所有评论(0)