收藏!小白程序员也能看懂的大模型——阿里Qwen3系列深度解析
本文深入解析阿里Qwen3系列大模型的技术架构革新,基于Transformer架构,对注意力机制、网络层设计等多维度进行优化,并创新性地融入混合专家(MoE)架构与动态推理模式。文章通过“消融测试”方法,剖析Transformer基础架构与核心模块,如绝对位置编码、FFN前馈网络、多头注意力等,阐述其重要性及优化策略。
本文深入解析阿里Qwen3系列大模型的技术架构革新,基于Transformer架构,对注意力机制、网络层设计等多维度进行优化,并创新性地融入混合专家(MoE)架构与动态推理模式。文章通过“消融测试”方法,剖析Transformer基础架构与核心模块,如绝对位置编码、FFN前馈网络、多头注意力等,阐述其重要性及优化策略。随后,详细介绍Qwen3的后训练流程、模型架构优化点(如Gated Multi-Head Attention、Gated MLP等)及不同模型版本(Qwen3、Qwen3-Max、Qwen3-Max-Thinking)的特点与演进,展现其在性能与实用性上的突破,为小白及程序员提供学习大模型的有效路径。
一、 Transformer
首先,我们通过“消融测试”的方式,介绍Transformer的基础架构、注意力计算逻辑、特征变换原理与训练推理等核心功能。这和马斯克的第一性原理是一致的,通过消融测试看看哪些是Transformer的核心模块,哪些是非核心模块,可以替代和优化的,这样你就能容易理解Qwen3接下来的改进思路。

图 1 Transformer经典架构
从图1可以清晰地看到,Transformer的核心结构就是“自注意力 + 残差 + 归一化 + FFN”这条主线。主线里面的模块如果被删掉的话,性能和效果就会掉的非常明显;而其他的****不少组件基本上都是 “可选、可替换、可消融”,而且现在主流大模型已经在悄悄做简化了。
(一)最容易消融,重要性相对低的模块
这些在消融测试(Ablation)里经常被移除,模型性能会出现一定下滑,但不至于完全崩溃,很多轻量模型为了精简架构,本来就不包含这些模块。
绝对位置编码Positional Encoding
Transformer原始论文,即2017年的《Attention Is All You Need》中自带了两种绝对位置编码,细节如下。固定编码最大的问题是在长序列泛化性上存在局限。
-
正弦余弦编码
(Sinusoidal Positional Encoding):论文里默认采用的方式,它通过固定的正弦、余弦函数计算出位置向量,直接与词嵌入相加,以此向模型注入绝对位置信息。
-
可学习位置嵌入
(Learned Positional Embedding):这是另一种方案,位置向量作为可训练的参数,在模型训练过程中与其他权重一起更新。
消融替代方案:
直接移除绝对位置嵌入(Positional Embedding),用相对位置编码(如 RoPE:Rotary Position Embedding,旋转式位置编码)或无显式编码(如 ALiBi:Attention with Linear Biases,带线性偏置的注意力机制)替代,是典型的有效消融手段。
效果对比:
- 替换为RoPE/ALiBi后,长序列建模能力基本可以保持,甚至在动态长度场景中表现更优;
- 若完全移除所有位置编码,长距离依赖的捕捉能力会明显下降,但在小任务、短序列场景下(如单句分类、短文本生成)仍可勉强运行;
- 绝对位置编码的局限性在于,它对固定序列长度的依赖较强,在动态长度或超长文本场景中泛化性较弱,因此是消融测试中的常见目标。
(二)可以消融,但性能会明显下降、要谨慎替换的模块
这些模块不是 “非有不可”,但拿掉通常要换更精巧的设计,不能硬删。
1.)Feed-Forward Network(FFN)前馈神经网络
FFN是Transformer中提供非线性特征变换的核心模块,直接完全删除会导致模型性能严重退化,无法正常完成复杂任务,但可以通过大幅简化或替换实现有效消融。
关于FFN的非线性能力,这个是重中之重!通过FFN来对每个位置的hidden vector(来自Attention的输出)做非线性变化,也就是通过“升维 - 激活 - 降维” 的非线性增强,从而提升模型的特征表达能力,记住这段话,这就是Transformer的灵魂。简单来说,hidden vector里包含的是静态信息,而FFN是对这些静态信息的理解,没有这一步,模型是无法预测Next token的。
在整个Transformer模型中,FFN是模型参数占比最高的模块,通常会达到总参数的60%~70%,剩下的30%由Attention占用。没错,这里的参数就是我们经常提到的多少B的参数,可见FFN的重要性。一句话,Attention学到的知识,全靠FFN来理解。

图 2 FFN
但是,如果为了简单方便,或者占用空间和资源少,能够牺牲一些准确性和性能,也是可以对FFN进行一些消融的。
可消融与优化方式
- **直接移除:**仅保留注意力层(Attention),会让模型层数大幅变浅、特征表达能力暴跌,仅适用于极端轻量化的玩具模型或极小任务。
- 轻量化替换:将标准两层MLP(多层感知机)替换为更轻量的结构,例如卷积或者低秩MLP;同时也可以降低隐藏层维度(如将4×降为2×输入维度等);
2.)Multi-Head的头数
这个我觉得最好理解了,就是Head数,可以减少,但是不能是0,之所以采用多头注意力,实际上是为了从多个维度去理解同一序列的语义关联,就像不同的人看同一段文本会关注不同的信息点;有的Head聚焦局部短语的搭配,有的Head捕捉长句的逻辑关联,有的Head则关注指代关系。
这些不同Head学到的注意力权重,最终会拼接起来,让模型能同时兼顾局部细节与全局结构,从而获得更全面的特征表达。这还是之前提到的,对于Transformer,一定要有想象力,没有想象力理解起来就会非常抽象!因为很多模块或者流程,都是在端到端训练跑通之后,再反过来赋予更深的涵义。“先有结果,后赋予意义” 的思路,就是Transformer这类大模型的魅力所在。当然,在之前设计模型架构的时候也要有一些想象力,能做到大差不差,就和杨振宁先生经常提到的理论物理领域类似,熟了之后得靠直觉!
消融方式:如果把Head数减到1,模型就退化为单头注意力,虽然计算成本大幅降低,但会丢失多维度的信息捕捉能力,在复杂任务上的性能会明显下滑;但如果直接把注意力层完全去掉(Head数为0),模型就彻底失去了捕捉序列依赖的核心能力,几乎无法完成任何有意义的序列建模任务。

图 3 Multi-Head Attention
3.)归一化层Normalization
归一化层核心任务就是维持模型训练的稳定性,没有归一化,特征分布会随层传递发生剧烈偏移,导致模型无法收敛。
以Transformer中最常用的LayerNorm和RMSNorm(Root Mean Square Normalization,均方根归一化)为例,二者均不会将值严格限制在0到1之间,而是把特征的均值、方差标准化为固定值,让每层输入的特征分布保持稳定,避免因前层网络的参数更新导致特征分布漂移(即内部协变量偏移);同时规整的数值分布能让激活函数处于更优的梯度区间,提升训练效率。
Transformer原版架构中存在两种主流的归一化位置:
Pre-LN:归一化层放在注意力层、FFN 层之前,是当前主流的稳定训练方案;
Post-LN:归一化层放在注意力层 / FFN 层之后,是原始论文中的设计;
可消融与优化方式
-
替换归一化类型
将标准LayerNorm层归一化替换为 RMSNorm(当前大模型的主流选择)。RMSNorm仅对特征的均方根做归一化,省去了均值偏移计算,在减少计算开销的同时,还能提升训练稳定性。
-
减少归一化层数
可以选择性地去掉部分层的归一化(例如仅保留注意力层前的LN,去掉FFN 层前的LN),或对浅层模型直接减半归一化层数,以降低计算成本。
-
极端消融尝试
若完全移除所有归一化层,模型训练会出现严重的梯度爆炸、消失问题,导致训练崩溃,仅在极小模型或特殊初始化方案下才能勉强运行。
(三)完全不可消融
1.)自注意力(Self-Attention)
这个是Transformer核心中的核心,论文的名字明确强调,All you need is attention,所以不可消融。但可以通过如下技术手段进行轻量化加速:
稀疏注意力:仅计算关键位置的注意力(如局部窗口、长距离稀疏采样);
线性注意力:用线性复杂度的近似计算替代O(n^2) 的全注意力;
Flash Attention:通过显存复用和算子优化大幅提升注意力计算效率,看过DeepSeek论文的基本都会了解Flash Attention的加速原理。之前文章里讲过,不再赘述。
2.)残差连接(Residual Connection)
残差连接是深层Transformer可训练的基石,是保障梯度有效回传的核心组件,没有残差连接,训练过程非常容易中断。
残差连接说白了就是提供直连通道,任何时候不至于丢掉最原始的信息。对于前向传播来说,让浅层的原始特征可以直接传递到深层,避免了多层变换后信息被过度稀释;对于反向传播来说,梯度可以通过这条残差路径直接回传到更早的层,不会因为经过多层复杂变换而快速衰减为 0,从而保证了上百层的深层Transformer也能稳定训练。
-
不能消融
直接移除残差连接后,深层模型会立即出现梯度消失 / 爆炸问题,导致训练无法收敛;即使是浅层模型,特征传递也会出现严重的分布偏移,性能暴跌。
-
优化与替代方案
可通过调整残差路径的归一化位置(如Pre-LN 替代Post-LN)或加入门控机制(如Gated Residual)来增强稳定性。
好,讲到这里,Transformer的大体架构基本介绍的差不多了,如果说做消融,做优化,我们也非常容易总结出一些基本原则,例如:
Attention:不删,只做稀疏、线性、分块、低秩近似;
残差:不删,只调整位置、权重、加门控;
归一化:不删,只换类型、调整位置;
有了以上的基础知识打底,我们接下来进入第二部分Qwen3大模型。
二、 Qwen3大模型
(一)Post Training
下图4展示了Qwen3系列模型的完整后训练流程,整体分为旗舰模型和轻量化模型两条技术路线。
所谓旗舰模型就是MoE(Mixture of Experts)架构,因为有多个Experts,所以总体参数可达到2350亿之高,但是每次激活的不到十分之一,甚至更低,这也是MoE架构的特点,总参数虽然多,但每次推理成本却比较低。
所谓轻量级就是Dense模型了,每次推理激活所有参数,因为总参数就少,所以也没问题。

图 4 Qwen3 Post Training Pipeline
其中,旗舰模型分为四个主要步骤:
-
Long-CoT Cold Start
通过长链思维(Long Chain-of-Thought)完成冷启动,为模型注入基础推理能力。
-
Reasoning RL
利用强化学习(RL)进一步优化推理能力。
-
Thinking Mode Fusion
融合多种思维模式,提升模型的复杂问题处理能力。
-
General RL
通过通用强化学习进行全局优化,最终得到Qwen3-235B-A22B和 Qwen3-32B等大尺寸旗舰模型。
轻量化模型则以基础模型为输入,通过强到弱蒸馏(Strong-to-Weak Distillation)技术,从旗舰模型中迁移能力,生成包括Qwen3-30B-A3B以及 14B、8B、4B、1.7B、0.6B等不同参数量的轻量化模型,在保证性能的同时显著降低部署成本。
另外,从业务层面,Qwen3还按照指令Instruction only和思考Thinking only两个维度,对模型做了细分:
Qwen3-Instruct-2507:这是一个面向通用场景的指令微调模型,核心特点是全面提升泛化能力与用户体验:
- 1.)能力覆盖指令遵循、逻辑推理、文本理解、数学、科学、编码及工具使用等多领域。
- 2.)增强了多语言长尾知识覆盖,提升了主观和开放式任务中的用户偏好契合度,可生成更高质量的文本。
- 3.)长上下文理解能力支持25.6万token,并可扩展至100万token,满足长文档处理需求。
Qwen3-Thinking-2507:这是一个聚焦推理能力的专业模型,核心特点是强化复杂问题解决能力:
1.)在逻辑推理、数学、科学、编码及学术基准测试等推理任务上性能显著提升,在开源thinking模型中处于领先水平。
2.)泛化能力也得到增强,包括指令遵循、工具使用、文本生成及与人类偏好的一致性。
3.)长上下文理解能力强化至25.6万token,可扩展至100万token,支持处理超大规模的推理场景。
(二)模型架构
下图是Qwen3的整体架构图,包含左边的Dense模型,和右边的MoE模型,有了之前Transformer的基础,再看这张图,就相对容易了。
图片来源引用:
https://magazine.sebastianraschka.com/p/qwen3-from-scratch

图 5 Qwen3模型架构
Qwen3核心模块标准与优化点
1. 全链路基础优化(系列通用)
-
Zero-Centered RMSNorm(归一化:替换)
-
替代传统LayerNorm,省略均值偏移冗余计算,仅保留缩放校准,搭配Pre范式(层变换前归一化),大幅提升训练 / 推理效率,同时保障特征分布稳定。
-
Partial RoPE(相对位置编码优化:优化)
Qwen3专属优化,仅对注意力层的Q/K向量做旋转位置编码,V向量不参与,减少约1/3位置编码计算量,且不损失位置感知能力,适配更长上下文窗口。
-
Residual Connection全覆盖(残差连接:优化增强)
注意力层、FFN层后均接残差连接,直接叠加本层原始输入,彻底解决深层 Transformer梯度消失问题,支撑数十层甚至上百层模型稳定训练。
2. 增强型核心模块(Qwen3核心创新)
-
Gated Multi-Head Attention(多头注意力机制:优化)
在标准多头注意力基础上加门控权重矩阵,动态对各头注意力输出做加权筛选,抑制无效注意力权重,强化关键语义关联的捕捉能力,比纯多头注意力特征表达更精准。
-
Gated MLP (FFN:优化增强)
经典2层MLP基础上加入门控机制,结合SwigLU 激活函数(Sigmoid+GELU 融合),既保留4×d_model 的特征升维能力,又能动态调控特征流动,提升非线性变换效率,降低冗余计算。
3. 架构基础属性
- 解码器Decoder Only架构,适配大模型文本生成核心需求,无编码器模块,简化架构的同时提升生成效率。
- Dense稠密模型(图5左侧),无MoE稀疏专家层,所有层全量激活,推理延迟低,适配端侧、轻量部署等场景。
- MoE混合专家模型(图5右侧),用MoE混合专家架构,替代了稠密模型的FFN,每个token仅激活8个专家。
- 多语言适配:Tokenizer针对中英文及多语言做专属优化,词表覆盖更全面,多语言任务表现更优。
4. Masked Grouped-Query Attention(MGQA)掩码分组查询注意力机制
Masked Grouped-Query Attention是Qwen3系列模型在注意力机制上的核心改进,它是在**Grouped-Query Attention (GQA)**的基础上,加入了掩码(Mask)优化的增强版本。
技术演进与定位
-
传统多头注意力(MHA)
每个查询(Query)都有独立的键(Key)和值(Value),计算精度高但参数量和计算量随头数线性增长,不适合大模型。
-
分组查询注意力(GQA)
将多个Query头分组共享同一组Key和Value头,在精度损失很小的情况下大幅降低计算量和内存占用。
-
Masked GQA
在GQA的分组基础上,通过掩码机制进一步优化注意力权重的计算,减少冗余计算并提升长上下文场景下的效率。
在Qwen3中的作用与优势
-
降低计算开销
它通过分组共享Key/Value并配合掩码过滤无效注意力,让模型在保持推理精度的同时,计算效率和内存效率显著提升,是支撑Qwen3处理 32k~262k长上下文的关键技术之一。
-
适配不同模型规模
在Qwen3的Dense架构(如0.6B、1.7B、32B)中,MGQA的分组策略会根据模型参数量动态调整,例如32B版本使用64个注意力头,通过分组和掩码优化后,能够高效处理大规模输入。
-
提升长上下文性能
掩码机制可以有效过滤掉对当前Token无意义的上下文信息,减少注意力计算中的冗余,让模型在处理超长文本时更聚焦于关键信息,从而提升理解和推理的准确性。
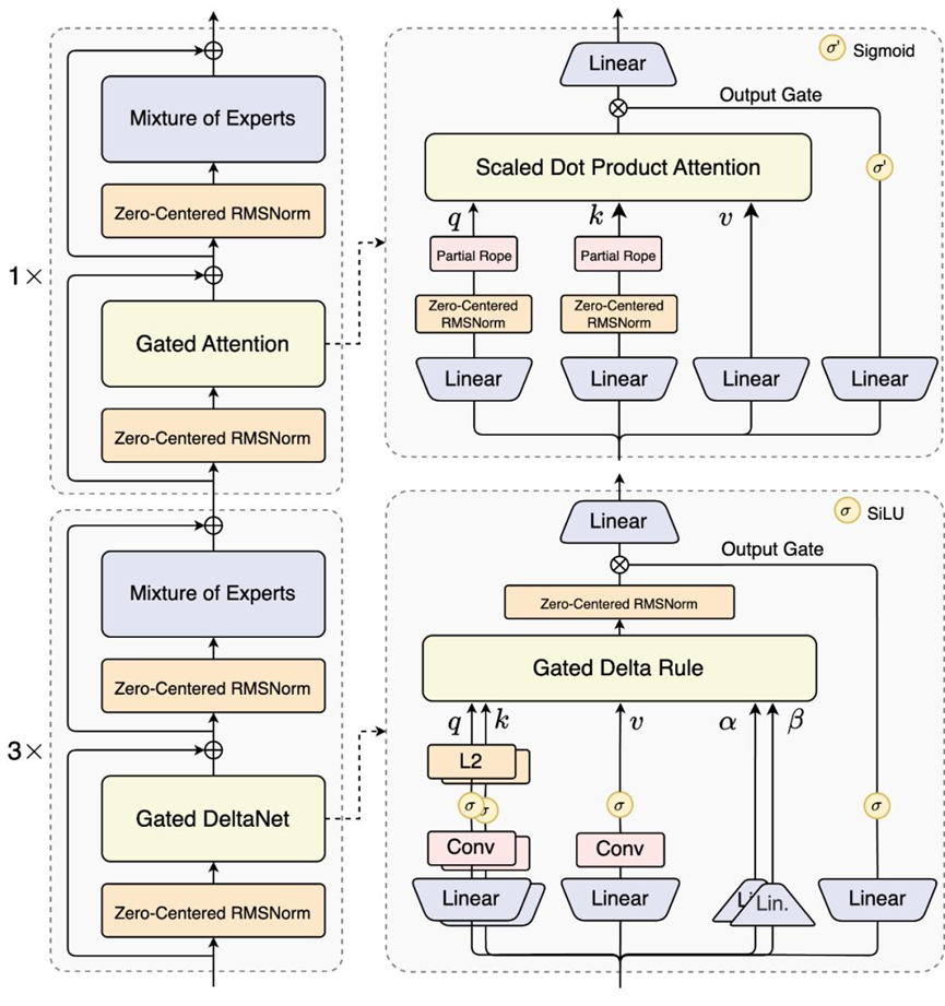
大家对Qwen3感兴趣的话,阿里在25年9月份开源了QWen3-Next模型,非常适合对QWen3系列模型的深度研究,QWen3-Next模型在计算效率上实现了进一步的突破,下图6是QWen3-Next的系统架构图,能够看出来和QWen3之间还是有一些明显差异的。

图 6 QWen3-Next的系统架构图
Qwen3-Next模型针对大模型在上下文长度扩展(Context Length Scaling)和参数量扩展(Total Parameter Scaling)的未来趋势而设计。其模型结构相较25年4月底推出的Qwen3的MoE模型新增了多种技术并进行了核心改进,包括混合注意力机制、高稀疏度MoE结构(总参数量80B,但每次推理仅激活3B)、一系列提升训练稳定性的优化,以及提升推理效率的多token预测(MTP:Multi-Token Prediction)机制等。
说一下图6架构里提到的混合注意力机制,主要是通过Gated DeltaNet和Gated Attention的分层组合,结合MoE(混合专家)模块,构建了一个兼具高效长上下文处理与精准动态推理的注意力系统。
门控注意力机制(Gated Attention):可以让模型动态控制注意力信息的传递强度,抑制冗余噪声,增强关键信息的聚焦能力。
门控增强网络(Gated DeltaNet):是Qwen3-Next引入的创新注意力增强单元,用于捕捉更细粒度的上下文依赖。基于Gated Delta Rule,它在注意力计算中引入了卷积(Conv)和L2归一化层,通过卷积与注意力的结合,让模型同时具备局部模式识别和全局依赖建模能力,在代码、数学公式等结构化场景中表现更优。
好,写到这里其实QWen3大模型的介绍基本上就差不多了,因为有了第一部分Transformer模型消融测试的铺垫,我们能清楚的知道无论QWen3模型如何做变动,做优化,只要还是基于Transformer架构,那它的主线条就不会大变,哪些是可以消融的,哪些是不能消融,只能优化的,就比较清楚了。
三、QWen3-Max-Thinking模型
QWen3-Max-Thinking模型作为阿里主推的最强大的模型,目前是闭源的,但其实从架构上也是从QWen3、QWen3-Max逐渐演进到QWen3-Max-Thinking模型的。

图 7 阿里云QWen3-Max-Thinking模型
Qwen3系列模型版本演进过程
Qwen3(基础版)
- 构建Dense与MoE双架构底座,核心是用Masked Grouped-Query Attention(MGQA)和长上下文技术,解决通用场景的效率与规模问题。
- 提供了从0.6B到235B的多尺度模型,覆盖了从轻量化到大规模的需求。
Qwen3-Max(增强版)
- 万亿参数旗舰通用基座,包含Instruct与Thinking两个版本;
- 在Qwen3的基础上,强化了指令遵循、多语言理解和工具使用能力,提升了在通用交互场景下的用户体验。
- 优化了MoE架构的路由效率和专家协同机制,进一步提升了大模型的吞吐量和推理速度。
Qwen3-Max-Thinking(旗舰推理版)
- 旗舰推理增强版,1T+参数,预训练数据36T Tokens,采用Test-time Scaling推理机制。
- 聚焦于复杂推理能力,通过Thinking Mode Fusion技术融合了多种推理范式(如演绎、归纳、反证等)。
- 在数学、科学、代码、学术基准测试等专业场景中实现了显著突破,是当前阿里技术栈中推理能力最强的闭源模型。
一句话,QWen-3日常够用,QWen-3-Max全场景通用旗舰,QWen3-Max -Thinking****专攻复杂推理与智能体任务。
Qwen3-Max-Thinking模型之所以闭源,主要是由于Thinking Mode Fusion和Reasoning RL两项技术是阿里目前在大模型竞争中的核心壁垒。所以,闭源也是可以理解的,但其实并不太影响我们对QWen3系列模型的深入理解,随着AI技术的快速发展,我个人觉得距离开源也会很快。
如何学习大模型 AI ?
由于新岗位的生产效率,要优于被取代岗位的生产效率,所以实际上整个社会的生产效率是提升的。
但是具体到个人,只能说是:
“最先掌握AI的人,将会比较晚掌握AI的人有竞争优势”。
这句话,放在计算机、互联网、移动互联网的开局时期,都是一样的道理。
我在一线互联网企业工作十余年里,指导过不少同行后辈。帮助很多人得到了学习和成长。
我意识到有很多经验和知识值得分享给大家,也可以通过我们的能力和经验解答大家在人工智能学习中的很多困惑,所以在工作繁忙的情况下还是坚持各种整理和分享。但苦于知识传播途径有限,很多互联网行业朋友无法获得正确的资料得到学习提升,故此将并将重要的AI大模型资料包括AI大模型入门学习思维导图、精品AI大模型学习书籍手册、视频教程、实战学习等录播视频免费分享出来。
这份完整版的大模型 AI 学习资料已经上传CSDN,朋友们如果需要可以微信扫描下方CSDN官方认证二维码免费领取【保证100%免费】


为什么要学习大模型?
我国在A大模型领域面临人才短缺,数量与质量均落后于发达国家。2023年,人才缺口已超百万,凸显培养不足。随着AI技术飞速发展,预计到2025年,这一缺口将急剧扩大至400万,严重制约我国AI产业的创新步伐。加强人才培养,优化教育体系,国际合作并进是破解困局、推动AI发展的关键。


大模型入门到实战全套学习大礼包
1、大模型系统化学习路线
作为学习AI大模型技术的新手,方向至关重要。 正确的学习路线可以为你节省时间,少走弯路;方向不对,努力白费。这里我给大家准备了一份最科学最系统的学习成长路线图和学习规划,带你从零基础入门到精通!

2、大模型学习书籍&文档
学习AI大模型离不开书籍文档,我精选了一系列大模型技术的书籍和学习文档(电子版),它们由领域内的顶尖专家撰写,内容全面、深入、详尽,为你学习大模型提供坚实的理论基础。

3、AI大模型最新行业报告
2025最新行业报告,针对不同行业的现状、趋势、问题、机会等进行系统地调研和评估,以了解哪些行业更适合引入大模型的技术和应用,以及在哪些方面可以发挥大模型的优势。

4、大模型项目实战&配套源码
学以致用,在项目实战中检验和巩固你所学到的知识,同时为你找工作就业和职业发展打下坚实的基础。

5、大模型大厂面试真题
面试不仅是技术的较量,更需要充分的准备。在你已经掌握了大模型技术之后,就需要开始准备面试,我精心整理了一份大模型面试题库,涵盖当前面试中可能遇到的各种技术问题,让你在面试中游刃有余。

适用人群

第一阶段(10天):初阶应用
该阶段让大家对大模型 AI有一个最前沿的认识,对大模型 AI 的理解超过 95% 的人,可以在相关讨论时发表高级、不跟风、又接地气的见解,别人只会和 AI 聊天,而你能调教 AI,并能用代码将大模型和业务衔接。
- 大模型 AI 能干什么?
- 大模型是怎样获得「智能」的?
- 用好 AI 的核心心法
- 大模型应用业务架构
- 大模型应用技术架构
- 代码示例:向 GPT-3.5 灌入新知识
- 提示工程的意义和核心思想
- Prompt 典型构成
- 指令调优方法论
- 思维链和思维树
- Prompt 攻击和防范
- …
第二阶段(30天):高阶应用
该阶段我们正式进入大模型 AI 进阶实战学习,学会构造私有知识库,扩展 AI 的能力。快速开发一个完整的基于 agent 对话机器人。掌握功能最强的大模型开发框架,抓住最新的技术进展,适合 Python 和 JavaScript 程序员。
- 为什么要做 RAG
- 搭建一个简单的 ChatPDF
- 检索的基础概念
- 什么是向量表示(Embeddings)
- 向量数据库与向量检索
- 基于向量检索的 RAG
- 搭建 RAG 系统的扩展知识
- 混合检索与 RAG-Fusion 简介
- 向量模型本地部署
- …
第三阶段(30天):模型训练
恭喜你,如果学到这里,你基本可以找到一份大模型 AI相关的工作,自己也能训练 GPT 了!通过微调,训练自己的垂直大模型,能独立训练开源多模态大模型,掌握更多技术方案。
到此为止,大概2个月的时间。你已经成为了一名“AI小子”。那么你还想往下探索吗?
- 为什么要做 RAG
- 什么是模型
- 什么是模型训练
- 求解器 & 损失函数简介
- 小实验2:手写一个简单的神经网络并训练它
- 什么是训练/预训练/微调/轻量化微调
- Transformer结构简介
- 轻量化微调
- 实验数据集的构建
- …
第四阶段(20天):商业闭环
对全球大模型从性能、吞吐量、成本等方面有一定的认知,可以在云端和本地等多种环境下部署大模型,找到适合自己的项目/创业方向,做一名被 AI 武装的产品经理。
- 硬件选型
- 带你了解全球大模型
- 使用国产大模型服务
- 搭建 OpenAI 代理
- 热身:基于阿里云 PAI 部署 Stable Diffusion
- 在本地计算机运行大模型
- 大模型的私有化部署
- 基于 vLLM 部署大模型
- 案例:如何优雅地在阿里云私有部署开源大模型
- 部署一套开源 LLM 项目
- 内容安全
- 互联网信息服务算法备案
- …
学习是一个过程,只要学习就会有挑战。天道酬勤,你越努力,就会成为越优秀的自己。
如果你能在15天内完成所有的任务,那你堪称天才。然而,如果你能完成 60-70% 的内容,你就已经开始具备成为一名大模型 AI 的正确特征了。
这份完整版的大模型 AI 学习资料已经上传CSDN,朋友们如果需要可以微信扫描下方CSDN官方认证二维码免费领取【保证100%免费】

更多推荐

所有评论(0)