【LLM推理详解】大模型推理技术完全指南:从显存管理到算法加速的全景解析!
文章系统解析大模型推理技术演进,涵盖显存管理、注意力计算优化、调度策略和并行技术,探讨从显存瓶颈到算法加速的技术路线,揭示软硬协同设计的关键作用,展望架构解耦与端云协同的未来趋势。
一、介绍:计算范式与推理架构的演进
随着人工智能领域进入以生成式预训练变换器(Generative Pre-trained Transformer,GPT)为代表的大模型时代,模型参数规模从数十亿(Billion)级别迅速攀升至万亿(Trillion)级别,上下文窗口(Context Window)也从早期的 4k 扩展至 1M 甚至更高。
这种指数级的规模增长,虽然带来了模型推理能力和泛化能力的质变,但也给底层推理基础设施带来了前所未有的挑战。
大模型推理(LLM Inference)已不再仅仅是一个单纯的模型前向计算问题,而是演变成了一个涉及分布式系统设计、异构硬件架构、高维显存管理以及算法级压缩的复杂系统工程问题。
在这一背景下,推理系统的核心瓶颈正在发生根本性的范式转变。早期的深度学习推理主要受限于算力(Compute-Bound),即 GPU 的浮点运算能力(FLOPS)决定了推理速度。
然而,在当前的超大参数量和长序列推理场景中,瓶颈已显著地向显存带宽(Memory-Bandwidth Bound)和显存容量(Memory Capacity Bound)转移。
这种“内存墙”(Memory Wall)问题,使得研究人员和工程师重新审视整个推理技术栈——从底层的算子实现到上层的服务编排架构。
本文将从显存管理、算子优化、系统架构、并行策略、算法加速及引擎生态等多个维度,对大模型推理的关键技术路线进行详尽的梳理与深度剖析,旨在揭示当前技术演进的内在逻辑与未来发展趋势。

大模型推理整体演进趋势
二、推理瓶颈:从负载特性到优化点分析
深入理解大模型推理的技术路线,首先必须解构其负载特性。
LLM 的推理过程本质上是非对称的,包含两个截然不同的阶段:预填充(Prefill)阶段和解码(Decode)阶段。这种非对称性是当前所有推理优化技术起点的根源。
2.1 预填充 vs 解码(Prefill vs Decode)
预填充阶段负责处理用户输入的提示词(Prompt)。在此阶段,推理引擎并行地计算输入序列中所有 Token 的 Query、Key、Value(QKV)矩阵,并生成对应的 Key-Value Cache(KV Cache)。
由于矩阵乘法(GEMM)可以在整个序列长度上并行执行,该阶段的计算密度极高,算术强度(Arithmetic Intensity,即每次内存访问所进行的浮点运算次数)通常较高。
因此,预填充阶段往往是计算受限(Compute-Bound)的,其性能主要取决于 GPU Tensor Core 的峰值算力。
这个“Prefill 更偏算力瓶颈、Decode 更偏带宽瓶颈”的直觉,也可以用 Roofline 模型更直观地理解(见图1)。

图 1. 用 Roofline 模型解释为何 Prefill 更接近算力上限,而 Decode 更容易被 HBM 带宽与访存主导
相比之下,解码阶段是自回归(Autoregressive)的。模型每次仅生成一个新的 Token,且该 Token 的生成依赖于所有历史 Token 的 KV Cache。
这意味着,为了计算这一个新 Token 的输出,GPU 必须从高带宽内存(HBM)中读取整个模型权重以及当前所有历史上下文的 KV Cache。此时,计算量相对于数据传输量而言极小,导致算术强度极低。
例如,在 Batch Size 为 1 的情况下,A100 GPU 上的矩阵向量乘法(GEMV)操作会使计算单元大部分时间处于闲置状态,等待数据从 HBM 传输到 SRAM。
这种现象使得解码阶段成为典型的显存带宽受限(Memory-Bound)场景。
2.2 KV Cache 爆炸
随着长上下文应用(如文档分析、长篇小说生成、代码库理解)的普及,KV Cache 的显存占用成为了制约推理吞吐量的核心因素。
KV Cache 的大小与序列长度(Sequence Length)、层数(Layers)、隐藏层维度(Hidden Size)以及批处理大小(Batch Size)呈线性关系。
对于一个 70B 参数的模型,在处理 128k 长度的上下文时,仅 KV Cache 的显存占用就可能高达数百 GB,远超单张甚至单节点 GPU 的显存容量 1。
传统的显存管理方式在面对动态变化的序列长度时显得捉襟见肘。早期系统通常需要按照最大可能的序列长度预分配显存,这导致了严重的内部碎片(Internal Fragmentation)。
例如,如果预留了 2048 长度的显存块,但请求仅生成了 50 个 Token,那么剩余的显存实际上被浪费了,且无法被其他请求利用。
这种低效的显存管理直接限制了最大并发 Batch Size,进而限制了系统的整体吞吐量 1。
2.3 小结
从工程视角看,“内存墙”并不是单一问题,而是一组彼此耦合的系统性矛盾,集中体现在:解码阶段的显存带宽受限(权重与 KV 频繁搬运)、长上下文带来的 KV Cache 容量受限(并发与序列长度被显存挤压)、以及由此引发的吞吐-延迟权衡与调度复杂性(短请求被长请求拖慢、队头阻塞、资源碎片化)。
因此,后续推理优化技术大体沿着三条主线展开:
- 其一,通过更精细的 KV 组织与分配提升显存利用率并扩展容量(如 PagedAttention、前缀缓存、分层/分布式 KV);
- 其二,通过 Attention 等热点算子的 IO 感知与硬件协同优化提升单位带宽产出(如 FlashAttention/FlexAttention、序列并行等);
- 其三,通过架构与算法层手段降低解码串行性或隔离干扰、提高系统可用吞吐(如 PD 分离、并行策略、投机采样与量化)。
下面两小节从 Prefill/Decode 的算术强度差异与 KV Cache 增长规律出发,给出问题的定量分析。
三、显存管理技术演进
为了应对 KV Cache 带来的显存压力,学术界和工业界借鉴了传统操作系统(Operating System)中的内存管理思想,引发了一场显存管理的革命。
其本质目标是:在请求长度高度不均、并发持续变化的服务负载下,把“为每个请求随序列增长而扩张的 KV Cache”从粗放的预分配,变成可共享、可回收、可迁移的精细化资源,从而同时改善吞吐、TTFT 与显存上限。
从技术演进看,本章可以按“从单卡到多卡、从分配到复用、从 HBM 到分层存储”的脉络理解。
3.1 单卡优化:PagedAttention
加州大学伯克利分校团队提出的 vLLM 框架及其核心技术 PagedAttention,标志着大模型显存管理进入了“虚拟化”时代。
PagedAttention 的核心洞察在于将连续的逻辑 KV Cache 映射到非连续的物理显存块(Block)上,这与操作系统将虚拟内存页映射到物理页框的机制如出一辙。
其“逻辑连续、物理离散、按需扩张”的映射关系可用图 2 直观理解。

图 2. 将 KV Cache 切分为固定大小的 Block,并通过块表把每个请求的逻辑块映射到物理显存块,从而按需分配并减少碎片
在 PagedAttention 机制下,KV Cache 被切分为固定大小的块(例如,每个块存储 16 个 Token 的 KV 数据)。
推理引擎维护一个全局的块表(Block Table),记录每个请求的逻辑块与物理块的映射关系。
这种设计带来了多重优势:
消除内部碎片:系统只需按需分配物理块,显存浪费仅发生在最后一个块的未填满部分。
数据显示,这种机制可以将显存利用率从传统方案的不到 60% 提升至 96% 以上,从而允许在同一 GPU 上运行更大的 Batch Size,显著提升吞吐量。
灵活的内存共享:物理块的解耦使得内存共享变得极其简单。
在束搜索(Beam Search)或并行采样(Parallel Sampling)等场景中,多个候选序列可以共享同一个 Prompt 的物理块,仅在生成分叉时通过“写时复制”(Copy-on-Write)机制分配新的块。这极大地降低了复杂解码策略的显存开销。
支持更长上下文:通过更紧凑的内存布局,PagedAttention 间接提升了系统可支持的最大上下文长度。
3.2 场景增强:RadixAttention 与前缀缓存
在实际应用中,许多推理请求共享相同的前缀(Prefix),例如系统提示词(System Prompt)或多轮对话中的历史记录。
SGLang 框架引入的 RadixAttention 进一步扩展了显存管理的维度,它将 KV Cache 组织成一棵基数树(Radix Tree)。
当新的请求到达时,系统会在树中进行最长前缀匹配。如果匹配成功,则直接复用已有的 KV Cache,无需重新计算。
这种“共享前缀复用、分叉处写时复制”的结构化复用方式,可以用图3理解其数据结构视角。

图 3. 把多请求共享的 Prompt 前缀组织成 Radix Tree;新请求通过最长前缀匹配复用已有 KV,从而减少 Prefill 计算与 TTFT
3.3 跨节点扩展:分层 KV 缓存与 PrisKV
尽管 PagedAttention 优化了单卡显存的使用,但面对超长上下文(如 1M+ Token),单机显存依然不足。此时,分层存储(Tiered Storage)成为必然选择。
PrisKV 和 InfiniGen 等系统提出将 KV Cache 卸载(Offload)到宿主内存(Host Memory)甚至 NVMe SSD 上。
为了解决卸载带来的高延迟问题,PrisKV 利用了 RDMA(Remote Direct Memory Access)技术。
通过构建一个分布式的、分层的 KV 存储池,PrisKV 允许 GPU 直接通过 PCIe 和网络读取远程节点的内存,绕过 CPU 的干预。
研究表明,利用 RDMA 的高带宽特性,可以在几乎不损失端到端推理性能的前提下,将 KV Cache 的容量扩展至 TB 级别。
特别是对于 MoE 模型,由于其稀疏激活特性,并非所有 KV Cache 都需要频繁访问,这为冷热数据分层提供了理论基础。
其“本地 HBM + 远端内存/分层池化 + RDMA 直读”的路径可参见图 4。

图 4. 通过 RDMA 将跨节点内存纳入 KV 存储池,使 GPU 以较低 CPU 参与度访问远端 KV,从而扩展 KV 容量并控制延迟。
针对 NVMe SSD 的卸载研究(如 Cheops 研究)进一步揭示了 IO 特征:模型权重的卸载通常由 128KiB 的大块读取主导,而 KV Cache 的卸载则包含大量的读写混合操作。
高效的 I/O 调度算法和异步预取(Prefetching)是确保存储层不成为瓶颈的关键。
例如,DeepSpeed 和 FlexGen 通过优化的 I/O 流水线,掩盖了从 SSD 加载数据的时间。
3.4 小结
显存管理技术的演进可以概括为三条互补的工程原则:
虚拟化与按需分配:以块为粒度管理 KV,降低碎片化并把显存利用率推向上限(PagedAttention)。
结构化复用:把“重复前缀”从计算问题转化为数据结构问题,通过前缀匹配复用 KV 并减少 Prefill(RadixAttention/前缀缓存)。
分层与分布式扩展:当容量瓶颈突破单机边界时,引入分层存储与 RDMA 等低开销访问路径,把 KV 容量扩展到跨节点/跨介质的量级(PrisKV 等)。
这份完整版的大模型 AI 学习和面试资料已经上传CSDN,朋友们如果需要可以微信扫描下方CSDN官方认证二维码免费领取【保证100%免费】

四、注意力计算优化演进
如果说显存管理解决了“存”的问题,那么算子优化则致力于解决“算”与“搬”的效率问题。
在 Transformer 架构中,Attention 算子的计算复杂度随序列长度呈二次方增长 O(N^2),且涉及大量的显存读写。
4.1 单卡优化:FlashAttention 系列
FlashAttention 的出现被视为大模型推理领域的里程碑。其核心思想是通过分块(Tiling)和重计算(Recomputation),将 Attention 计算限制在 GPU 的高速片上缓存(SRAM)中进行,从而避免了将庞大的中间矩阵(如 N × N 的 Attention Score 矩阵)写回 HBM。
这一策略大幅减少了 HBM 的访问次数,使得 Attention 计算从显存带宽受限转变为计算受限。
图 5 从“分块 + 片上 softmax/归一化 + 流式写回”的角度展示了它如何减少 HBM 往返。

图 5:把注意力计算拆成 tile,在 SRAM/Shared Memory 内完成 softmax 与加权求和,仅流式读写必要块,显著降低带宽压力
随着 GPU 硬件架构的升级,FlashAttention 也在不断演进:
FlashAttention-2:针对线程块(Thread Block)的并行划分进行了优化,减少了非矩阵乘法操作(如 Softmax)的同步开销,并将计算吞吐提升至接近理论峰值。
FlashAttention-3(Hopper 架构专用):针对 NVIDIA H100(Hopper)架构的特性,FlashAttention-3 引入了更深层次的硬件协同优化。
它利用 Hopper 架构中的 TMA(Tensor Memory Accelerator)异步拷贝引擎和 WGMMA(Warpgroup Matrix Multiply-Accumulate)指令,实现了数据加载与计算的完全重叠(Asynchronous Overlap)。
在 FlashAttention-3 中,Producer Warp 负责通过 TMA 将数据从 HBM 搬运到 Shared Memory,而 Consumer Warp 则利用 Tensor Core 进行计算,两者并行不悖。
此外,FlashAttention-3 还针对 FP8 低精度推理进行了特殊设计,解决了低精度下的量化误差问题。
测试数据显示,FlashAttention-3 在 H100 上相比 FlashAttention-2 可实现 1.5-2 倍的加速,达到 GPU 理论最大 FLOPS 的 75%。
4.2 灵活性提升:FlexAttention
虽然 FlashAttention 性能强劲,但其代码实现极其复杂,且缺乏灵活性。
一旦研究人员想要尝试新的 Attention 变体(如 Sliding Window Attention,Document Masking,Tanh Soft-capping 等),往往需要重新编写 CUDA Kernel,这被称为“软件彩票”(Software Lottery)现象。
为了解决这一问题,PyTorch 团队推出了 FlexAttention。它提供了一套灵活的 API,允许用户通过几行 Python 代码定义各种复杂的 Attention 掩码(Mask)和计算逻辑,然后利用编译器技术将其自动融合(Fuse)生成高效的 FlashAttention Kernel。
FlexAttention 通过将 Score 矩阵分块并在编译时注入用户定义的逻辑,既保留了 FlashAttention 的性能优势,又恢复了 PyTorch 的易用性。
其“用户定义 mask/逻辑 → 编译期注入 → 生成融合 kernel”的工作流可用图 6 对照理解。

图 6:用统一接口表达多种 Attention 变体,再由编译器把自定义逻辑注入到分块计算中,兼顾性能与可扩展性
4.3 从单卡算子到多卡并行:长上下文的边界
当上下文长度超过单卡显存与计算的可承载边界时,Attention 的主要矛盾会从“单卡内核效率”转向“如何切分序列、如何通信与重叠、如何在尾延迟约束下扩展并行度”。
这类问题本质上属于并行策略与通信范畴,因此本文将序列并行(Sequence Parallelism,SP)的具体方案对比(如 Ulysses 与 Ring Attention)放在第 6 章统一展开。
4.4 小结
Attention 的优化遵循从单卡到多卡、从极致性能到工程可用性的脉络:
单卡层面(FlashAttention 系列):通过分块与片上计算减少 HBM 往返,把 Attention 从带宽受限尽可能推向接近峰值吞吐。
工程层面(FlexAttention):用“可编程的掩码/变体定义 + 编译期融合”降低迭代门槛,让更多Attention变体在不牺牲太多性能的前提下可被快速落地。
多卡长上下文(序列并行):当序列长度越过单卡边界时,需要在通信模式与并行度约束之间取舍;相关讨论见第 6 章。
五、调度与批处理:从动态批处理到 PD 分离
推理服务的端到端体验不仅由单次前向计算决定,还高度依赖于请求如何切分(Batching)与调度(Scheduling)。
在解码阶段,若 Batch 过小会导致 GPU 利用率不足;若 Batch 过大或调度不当,又会导致 Token 间延迟抖动与队头阻塞。
围绕这一矛盾,工业界逐步形成了从“静态批处理”走向“动态批处理”,并进一步演进到“架构层干扰隔离(PD 分离)”的优化路径。
5.1 批处理概念:Static/Continuous/In-flight
Static Batching:将请求凑成固定 Batch 再执行,易实现但会引入排队等待;长短请求混合时容易造成尾部拖延(见图 7)。

图 7:静态批处理需要等待凑齐 Batch 才能执行,容易引入排队与尾部延迟
Continuous Batching(持续批处理):在 Token 粒度动态插入/移除请求,使 GPU 在解码阶段持续保持较高利用率,是 vLLM 等引擎的关键能力之一(见图 8)。

图 8:持续批处理在每个 step 里维护“在途请求集合”,用动态插入/退出减少空泡并提升 GPU 利用率
In-flight Batching(在途批处理):更强调请求生命周期与执行流水的协同,减少批次边界带来的空泡,常见于 TensorRT-LLM 等高性能引擎设计。
调度要点(工程视角):需要在吞吐(Throughput)、首字延迟(TTFT)与 Token 间延迟(ITL)之间权衡,并处理长短请求混部、优先级、超时与抢占等策略问题。
5.2 干扰效应与队头阻塞
传统的推理服务架构采用同构部署模式,即所有的 GPU 节点既负责 Prefill 也负责 Decode。随着长上下文场景的增加,这种模式暴露出了严重的性能缺陷。
在同构集群中,当一个长 Context 的 Prefill 请求(例如处理一本小说的输入)被调度到某张 GPU 上时,该 GPU 会被长时间占用(可能长达数秒)。
此时,该 GPU 上原本正在进行的 Decode 任务会被强制挂起,导致正在等待生成下一个 Token 的用户感受到明显的卡顿,即 Token 间延迟(Inter-Token Latency,ITL)激增。
这种现象被称为“队头阻塞”(Head-of-Line Blocking)或“干扰效应”(Interference Effect)。
5.3 PD 分离架构
5.3.1 分离架构的设计原则
为了解决这种队头阻塞的问题,预填充-解码分离(PD 分离)架构应运而生。该架构将 GPU 资源划分为两个独立的池:
- Prefill 实例池:专门负责处理新请求的 Prompt 计算。这类节点通常配置高 Tensor 并行度(TP),以最大化计算吞吐量,快速消化计算密集的 Prefill 阶段。
- Decode 实例池:专门负责接收已生成的 KV Cache,并进行后续的 Token 生成。
这类节点关注低延迟和高并发,通常配置较大的显存以容纳更多并发用户的 KV Cache,利用 Pipeline 并行或较小的 TP。
两池解耦后的数据流与职责边界如图 9 所示:

图 9:Prefill 侧计算 Prompt 并产出 KV;Decode 侧接收 KV 后持续生成 token,从架构上隔离长 Prefill 对短 Decode 的干扰
5.3.2 跨节点 KV 传输的关键技术
PD 分离的核心挑战在于:如何在 Prefill 完成后,将庞大的 KV Cache 低延迟地从 Prefill 节点传输到 Decode 节点?如果传输时间过长,会抵消分离带来的性能收益。
高速互联与 RDMA:现代 PD 系统(如Mooncake,Dynamo)深度依赖 RDMA 技术。
通过 RoCE(RDMA over Converged Ethernet)或 InfiniBand,Decode GPU 可以直接从 Prefill GPU 的显存中读取 KV 数据,实现微秒级的传输延迟和接近物理带宽的吞吐。
KV Cache 流式传输:类似于视频流的播放,Prefill 节点不必等待所有 KV 计算完成才开始传输,而是可以按块(Chunk)进行流式传输。这使得 Decode 节点可以提前开始准备,进一步缩短切换延迟。
KV Cache 压缩与量化:在传输前对 KV Cache 进行量化(如 INT8 甚至 INT4)是减少带宽压力的关键手段。研究表明,结合稀疏性和量化技术,可以将传输带宽需求降低 70% 以上。
PD 分离架构不仅解决了延迟抖动问题,还带来了硬件配置的灵活性。企业可以针对 Prefill(计算密集)和 Decode(显存密集)分别采购不同配比的硬件,从而优化整体 TCO。
六、并行策略与 MoE 优化
6.1 并行策略概览:TP/PP/DP/SP/EP
当模型规模、上下文长度或并发量超过单卡能力边界时,必须通过多卡协同扩展。
常见并行维度包括:
- 张量并行(TP):层内算子切分,通信频繁,要求低延迟互联。
- 流水线并行(PP):按层切分,提升可容纳模型规模,但会引入流水线空泡(bubble)与调度复杂度。
- 数据并行(DP):多副本并行处理请求/批次,更偏向吞吐扩展(推理侧常与服务层路由结合)。
- 序列并行(SP):按序列长度切分,主要解决超长上下文的显存与计算瓶颈。
- 专家并行(EP):MoE 模型的专家切分与路由带来的并行形态,核心挑战是负载均衡与 All-to-All 通信。
6.2 通信原语与拓扑
并行维度决定了“怎么切分”,但系统能否扩展、延迟是否稳定,往往取决于“怎么通信与同步”。
推理系统中常见的通信形态包括:
- All-Reduce:TP/DP 等场景常见,用于参数/激活的聚合。
- All-to-All:MoE(EP)与部分 SP 场景常见,用于重分布数据(如 token 到专家、QKV/Head 的重排与交换)。
- 拓扑与介质:NVLink 适合机内高带宽低延迟;RoCE/InfiniBand+RDMA适合跨节点直连;工程上常通过通信-计算重叠(overlap)来掩盖延迟。
从问题来看,TP/DP 往往更容易被 All-Reduce 的同步点与带宽开销限制;EP(MoE)通常依赖 All-to-All 完成 token→expert 的重分布;
SP 则既可能采用 All-to-All(如 Ulysses 的 QKV 重排),也可能采用 P2P 流水(如 Ring Attention 的环形传递),共同挑战是在长序列场景下实现通信-计算重叠并控制尾延迟。
基于上述通信模式的差异,下面先以 SP 为例对比两类典型实现(All-to-All 的 Ulysses vs. P2P 流水的 Ring Attention),再进一步讨论 MoE/EP 中由 All-to-All 重分布与负载不均引发的尾延迟问题及其优化。
6.3 序列并行:Ulysses 与 Ring Attention
当上下文长度超过单卡显存限制时,序列并行是必要手段。目前主流的两种方案是 DeepSpeed Ulysses 和 Ring Attention,它们在通信模式和适用场景上存在显著差异。
两者的“通信拓扑/并行度上限/对网络要求”的对比要点可先看图 10,再结合表格理解。

图 10:Ulysses 以 All-to-All 重排换取局部完整 Attention;Ring Attention 以环形 P2P 传递 KV 块形成流水,适配更大并行度与更长序列

DeepSpeed Ulysses 采用全对全(All-to-All)通信模式。它将输入序列在 QKV 投影后进行切分,通过 All-to-All 通信将不同 Token 的相同 Head 汇聚到同一 GPU 上,进行局部的 Attention 计算,最后再通过 All-to-All 恢复序列顺序。
这种方法的优势在于Attention计算本身是完整的,可以直接利用 FlashAttention 等优化 Kernel。
然而,其并行度受到 Attention Head 数量的硬性限制,且对网络对分带宽要求极高。
Ring Attention 则采用了完全不同的流水线思想。它将序列切分为多个块,分布在环形连接的 GPU 上。
计算过程中,Query 块保持不动,Key-Value 块在 GPU 之间轮转传递。每个 GPU 计算一部分 Attention Score,并与传递过来的 KV 块进行计算。
Ring Attention 的优势在于它可以完全掩盖通信开销(只要计算时间大于传输时间),且没有 Head 数量的限制,理论上可以支持无限长的序列。
但是,由于计算被切分为更小的块,无法充分利用 FlashAttention 的大块计算优势,且实现复杂度较高。
6.4 混合专家模型(MoE)的推理挑战与优化
MoE 通过系统化的设计,实现了“大参数容量,小计算开销”:它一方面用稀疏激活带来更优的算力性价比,另一方面又把并行问题推向负载均衡 + All-to-All 内核 + 路由策略。
从一次前向的执行路径看,核心步骤通常包含“router 选择 top-k 专家 → token 重分布(All-to-All)→ 各专家局部计算 → 聚合回写”,整体数据流如图 11 所示。

图 11:MoE 的性能关键在于路由带来的负载均衡,以及 All-to-All 重分布的通信/内核效率;任何“热门专家过载”都会放大尾延迟
传统的 Top-k Routing 容易导致“专家过载”(Expert Overload),即某些热门专家处理的 Token 远超其他专家,导致严重的“木桶效应”,拖累整体推理速度。
早期解决方案是在训练时加入辅助损失(Auxiliary Loss),强迫路由均衡。然而,DeepSeek-V3 的研究指出,辅助损失会干扰模型对知识的学习。
因此,DeepSeek 提出了一种无辅助损失(Auxiliary-Loss-Free)的负载均衡策略,通过在推理时动态调整专家的偏置值(Bias)来引导流量均衡,既保证了节点负载的均匀,又避免了模型性能的下降。
这一策略配合专家并行(Expert Parallelism)和优化的 All-to-All 通信内核,使得 MoE 模型在万亿参数规模下依然能保持高效的推理速度。
七、算法级加速技术
7.1 投机采样(Speculative Decoding)的进化
在显存带宽受限的解码阶段,GPU 的强大的浮点运算能力往往处于“饥饿”状态。
投机采样技术旨在利用这一过剩算力,通过“猜测-验证”的机制来打破自回归生成的串行限制。
7.1.1 投机采样的基本原理
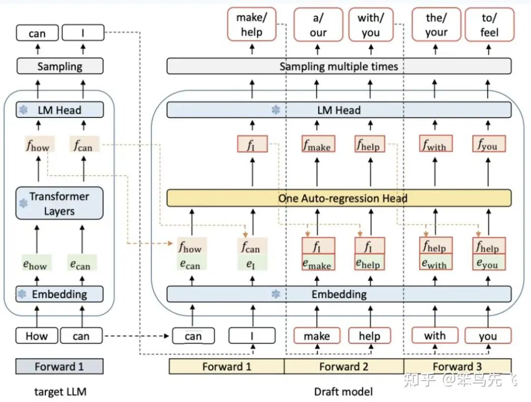
传统的解码过程是严格串行的:x_t = M(x<t)。投机采样引入了一个辅助的草稿模型(Draft Model)M_d,它比目标大模型(Target Model)M_t 小得多且速度极快。
其“先草稿、后并行验证、再接受/回退”的核心流程见图 12。

图 12:用小模型批量“猜 K 个 token”,再用大模型一次前向并行验证,从而把多次串行解码合并为更少次的大模型访存与计算
流程如下:
- 快速草稿:M_d 快速生成 K 个候选 Token。
- 并行验证:M_t 在一次前向传播中,并行地对这 K 个 Token 进行验证(计算其概率)。
- **接受/拒绝:**根据大模型的概率分布,接受前 n 个匹配的 Token。
如果草稿模型猜对了 n 个 Token,那么大模型原本需要执行 n+1 次的显存读取操作被缩减为 1 次。
7.1.2 技术流派的演进:从 Medusa 到 Eagle
独立草稿模型 vs. 集成式头部:早期的投机采样使用独立的通用小模型,显存占用大且对齐难。
Medusa 提出了一种无需独立草稿模型的方案。它在大模型的最后一层添加了多个额外的“解码头”,每个头负责预测未来不同位置的 Token。
Medusa 还引入了 Tree Attention 机制,构建候选树并并行验证,大幅提升了命中概率。
Eagle:特征层外推的突破: Eagle 认为直接在离散 Token 空间预测很困难。
它选择在特征空间(Feature Space),即 Transformer 倒数第二层的 Embedding 层进行自回归外推。
Eagle 仅使用一层极轻量的 Transformer 作为草稿网络。Eagle-2 进一步引入 Context Awareness 机制。数据显示,Eagle-2 在 Llama-3-70B 上的加速比可达 3 倍以上。
7.1.3 性能权衡与自适应策略
投机采样并非在所有场景下都有效。在高并发(High Batch Size)场景下,GPU 算力本身接近饱和,额外的草稿生成会成为负担。
因此,先进的推理引擎(如 vLLM)引入自适应投机采样机制:实时监控 GPU 负载和 Token 接受率,当 Batch Size 超过阈值或接受率过低时,自动退化为标准解码模式。
7.2 量化技术:精度与效率的极致博弈
量化(Quantization)是降低大模型显存占用、减少带宽压力并提升有效吞吐的最直接手段之一。
对推理而言,它的收益来源于三类:
- 容量:权重/(可选)KV Cache 压缩后,单卡可放下更大模型或同模型支撑更高并发。
- 带宽:解码阶段往往是 Memory-Bound,降低权重与激活/缓存的字节数,等价于提升单位带宽产出的 token/s。
- 算力路径:当权重与激活都能进入硬件支持的低精度 Tensor Core 路径(如 W8A8/FP8/FP4),吞吐提升通常更显著;仅权重量化若缺少高效内核支持,可能更多体现为“放得下”,而非“跑得更快”。
7.2.1 权重量化 vs 全量化
权重量化(Weight-Only):仅对模型参数进行压缩(如 INT4),推理计算时通常仍以 FP16/BF16 等高精度参与计算(可理解为“压缩存储 + 计算时解码/反量化”),以在效率与精度间取得平衡。
全量化(Weight + Activation):权重和激活值都进行量化,并尽可能直接使用低精度 Tensor Core 进行计算,进一步降低带宽压力并提升吞吐。
它的难点在于激活分布更“动态”,尤其是注意力与 FFN 中的离群点(outliers)会放大量化误差,因此更依赖校准策略与算子级实现。
7.2.2 单卡应用:AWQ/GPTQ
AWQ:Activation-aware Weight Quantization,核心思想是“让权重量化误差对激活更不敏感”。
工程上通常表现为:对关键通道做缩放/重标定(scaling),并采用 group-wise 量化以降低误差;它常用于 4-bit 权重量化,在尽量保持质量的前提下把模型显存显著压缩。
GPTQ:典型的后训练量化(PTQ)路线,利用二阶近似(Hessian/误差传播)逐层最小化量化带来的重构误差,常见于 4-bit/8-bit 权重量化。
它的优势是“质量相对稳”,代价是校准/量化过程更重,且对校准数据覆盖面较敏感。
SmoothQuant:面向激活离群点的工程化方案,通过把激活的尺度“迁移”到权重(或等价重参数化),显著降低激活的动态范围,从而让 W8A8(Weight+Activation INT8)更容易跑在高效 Tensor Core 路径上。
7.2.3 硬件加速:FP8/FP4
FP8:Hopper 等架构提供了对 FP8 的强力支持,使得在较小精度损失下获得显著吞吐提升成为可能。
工程上更常见的是“混合精度”策略:对矩阵乘主路径使用 FP8(配合scale/amax统计),对少数敏感算子或归一化等保持更高精度,以控制误差累积。
FP4:NVIDIA 最新的 Blackwell 架构引入了 NVFP4 数据类型。与 INT4 不同,FP4保留了指数位,对动态范围大的数据表达能力更强。
结合 Blackwell 架构支持的微缩放(Micro-scaling)格式,FP4 推理有望在保持模型精度的同时,进一步扩大低精度的适用范围并提升吞吐上限。
7.2.4 量化策略选择
显存优先:优先考虑权重量化(如 AWQ/GPTQ),先把模型“放得下、跑得动”。
吞吐优先:优先考虑 W8A8/FP8(以及硬件/引擎支持下的 FP4)等更贴合 Tensor Core 的数据格式与算子路径,并确认关键算子(GEMM/Attention/MLP)已进入对应的高效 kernel 实现。
精度优先:先从较温和的量化配置开始(如 INT8 或 FP8 混合精度),在完成端到端评测与线上观测后,再逐步下探到更激进的 4-bit 方案。
八、推理引擎生态对比
当前市场上的推理引擎呈现出“一超多强”的格局。

九、结论与未来展望
大模型推理技术正处于一个从“可用”向“极致高效”演进的关键时期。
综合上述分析,我们可以得出以下关键结论与趋势:
- 架构解耦是必然趋势:预填充-解码分离(PD 分离)将成为大规模云服务的标准范式。
- 软硬协同设计(Co-design)深化:无论是 FlashAttention-3 对 TMA 的利用,还是 Blackwell 架构对 FP4 的原生支持,都表明软件优化正日益与硬件微架构深度耦合。
- 算法与系统的融合:投机采样、MoE 路由优化等算法创新,正在与 PagedAttention、RDMA 等系统技术深度融合。
- 端侧与云侧的协同:随着量化技术的成熟,越来越多的推理负载将向端侧迁移,或者形成“端侧草稿+云侧验证”的新型混合推理模式。
对于企业和开发者而言,选择技术路线需依据业务形态:如果是高并发的 ToC 对话业务,TensorRT-LLM/LMDeploy+PD 分离+FP8/FP4 是追求极致 ROI 的首选;
如果是长文档分析或科研探索,vLLM+Prefix Caching+投机采样则提供了最佳的灵活性与性能平衡。
说真的,这两年看着身边一个个搞Java、C++、前端、数据、架构的开始卷大模型,挺唏嘘的。大家最开始都是写接口、搞Spring Boot、连数据库、配Redis,稳稳当当过日子。
结果GPT、DeepSeek火了之后,整条线上的人都开始有点慌了,大家都在想:“我是不是要学大模型,不然这饭碗还能保多久?”
我先给出最直接的答案:一定要把现有的技术和大模型结合起来,而不是抛弃你们现有技术!掌握AI能力的Java工程师比纯Java岗要吃香的多。
即使现在裁员、降薪、团队解散的比比皆是……但后续的趋势一定是AI应用落地!大模型方向才是实现职业升级、提升薪资待遇的绝佳机遇!
这绝非空谈。数据说话
2025年的最后一个月,脉脉高聘发布了《2025年度人才迁徙报告》,披露了2025年前10个月的招聘市场现状。
AI领域的人才需求呈现出极为迫切的“井喷”态势

2025年前10个月,新发AI岗位量同比增长543%,9月单月同比增幅超11倍。同时,在薪资方面,AI领域也显著领先。其中,月薪排名前20的高薪岗位平均月薪均超过6万元,而这些席位大部分被AI研发岗占据。
与此相对应,市场为AI人才支付了显著的溢价:算法工程师中,专攻AIGC方向的岗位平均薪资较普通算法工程师高出近18%;产品经理岗位中,AI方向的产品经理薪资也领先约20%。
当你意识到“技术+AI”是个人突围的最佳路径时,整个就业市场的数据也印证了同一个事实:AI大模型正成为高薪机会的最大源头。
最后
我在一线科技企业深耕十二载,见证过太多因技术卡位而跃迁的案例。那些率先拥抱 AI 的同事,早已在效率与薪资上形成代际优势,我意识到有很多经验和知识值得分享给大家,也可以通过我们的能力和经验解答大家在大模型的学习中的很多困惑。
我整理出这套 AI 大模型突围资料包【允许白嫖】:
-
✅从入门到精通的全套视频教程
-
✅AI大模型学习路线图(0基础到项目实战仅需90天)
-
✅大模型书籍与技术文档PDF
-
✅各大厂大模型面试题目详解
-
✅640套AI大模型报告合集
-
✅大模型入门实战训练
这份完整版的大模型 AI 学习和面试资料已经上传CSDN,朋友们如果需要可以微信扫描下方CSDN官方认证二维码免费领取【保证100%免费】

①从入门到精通的全套视频教程
包含提示词工程、RAG、Agent等技术点

② AI大模型学习路线图(0基础到项目实战仅需90天)
全过程AI大模型学习路线

③学习电子书籍和技术文档
市面上的大模型书籍确实太多了,这些是我精选出来的

④各大厂大模型面试题目详解

⑤640套AI大模型报告合集

⑥大模型入门实战训练

👉获取方式:
有需要的小伙伴,可以保存图片到wx扫描二v码免费领取【保证100%免费】🆓

更多推荐


所有评论(0)