【值得收藏】大模型RAG技术突破:12种创新架构全解析,助你掌握前沿检索增强生成技术
本文介绍了12种最新的RAG高级架构与方法,包括Mindscape-Aware RAG、基于超图记忆的多步RAG、高保真分层RAG等创新技术。这些方法针对长文档理解、多步推理、减少幻觉、多模态处理等场景进行了优化,每个方法均附有论文链接,为开发者提供了丰富的大模型应用选择,是学习RAG技术的宝贵资源。
本文介绍了12种最新的RAG高级架构与方法,包括Mindscape-Aware RAG、基于超图记忆的多步RAG、高保真分层RAG等创新技术。这些方法针对长文档理解、多步推理、减少幻觉、多模态处理等场景进行了优化,每个方法均附有论文链接,为开发者提供了丰富的大模型应用选择,是学习RAG技术的宝贵资源。
RAG(检索增强生成) 曾是极其热门的话题之一。而本周非常幸运地看到了一些关于 RAG 的真正令人兴奋的新研究
让我们一起来看看近期出现的 12 种 RAG 高级架构与方法:
1. Mindscape-Aware RAG (MiA-RAG)
全局感知 RAG
MiA-RAG 通过首先构建整个文本的高层摘要(即“全局视图”),帮助 RAG 系统处理长文档。这个全局视图随后被用来指导系统检索什么内容以及如何回答,帮助模型将分散的证据连接起来,像人类阅读长文档一样进行推理。
论文标题:Mindscape-Aware Retrieval Augmented Generation for Improved Long Context Understanding
论文链接:https://arxiv.org/abs/2512.17220
感觉这个idea不错,之前看到过很多内容压缩的工作,这个工作是把全文摘要除了加到Context,也加到了Query里面,这样子有利于检索全文感知的Chunk
2. Multi-step RAG with Hypergraph-based Memory (HGMem)
基于超图记忆的多步 RAG

HGMem 是一种增强多步 RAG 的新记忆设计。它将检索到的信息组织成超图(Hypergraph),允许事实随着时间的推移相互连接和组合。这有助于模型构建结构化知识,进行更连贯的推理,并更好地理解复杂的上下文。
论文标题:Improving Multi-step RAG with Hypergraph-based Memory for Long-Context Complex Relational Modeling
论文链接:https://arxiv.org/abs/2512.23959
代码链接:https://github.com/Encyclomen/HGMem
这个看起来有点复杂,大家细读论文吧
3. QuCo-RAG
基于共现统计的动态 RAGQuCo-RAG 是一种动态 RAG 方法,它根据模型预训练数据的统计信息(而非模型自信度)来决定何时检索信息。它会标记罕见或可疑的实体,并检查它们是否在真实数据中共现(Co-occur),从而触发检索以减少幻觉并提高事实准确性。
论文标题:QuCo-RAG: Quantifying Uncertainty from the Pre-training Corpus for Dynamic Retrieval-Augmented Generation
论文链接:https://arxiv.org/pdf/2512.19134
代码链接:https://github.com/ZhishanQ/QuCo-RAG

这个想法很好,我们经常会面临一个情况是如果大模型已经学了相关查询对应的知识,我们还需要检索吗?这个工作应该一般部分回答了如何解决这个问题。
不过心里有个疑问?“根据模型预训练数据的统计信息(而非模型自信度)来决定何时检索信息”,如果每次都需要统计一个比较大的预训练预料,效率是不是很慢
4. HiFi-RAG
高保真分层 RAG
HiFi-RAG 是一个分层的 RAG 管道,在生成之前分多个阶段过滤检索到的文档。它利用 Gemini 2.5 Flash 来重构查询、修剪不相关的段落并附加引用,然后仅依靠 Gemini 2.5 Pro 进行最终的答案生成。
论文标题:HiFi-RAG: Hierarchical Content Filtering and Two-Pass Generation for Open-Domain RAG
论文链接:https://arxiv.org/pdf/2512.22442
5. Bidirectional RAG
双向 RAG该方法允许对检索语料库进行受控的“回写”(Write-back)。生成的答案只有通过接地性检查(Grounding checks,包括基于 NLI 的蕴含关系、来源归因验证和新颖性检测)后,才会被添加到知识库中。这使得系统能够在使用过程中扩展其知识库,而不会被幻觉污染。
论文标题:Bidirectional RAG: Safe Self-Improving Retrieval-Augmented Generation Through Multi-Stage Validation
论文链接:https://arxiv.org/pdf/2512.22199
6. TV-RAG
长视频时序 RAG
TV-RAG 是一个针对长视频的免训练(Training-free)RAG 框架,它为检索增加了时间感知能力。它利用时间偏移量对检索到的文本进行排序,并使用基于熵的采样来选择关键视频帧,帮助视频语言模型对齐视觉、音频和字幕信息,并在长视频时间轴上进行更准确的推理。
论文标题:TV-RAG: A Temporal-aware and Semantic Entropy-Weighted Framework for Long Video Retrieval and Understanding
论文链接:https://arxiv.org/pdf/2512.23483
7. MegaRAG
巨型多模态 RAG

MegaRAG 专为书籍等长文档构建,围绕多模态知识图谱设计。它从文本和视觉内容中提取实体和关系,构建分层图谱,并在检索和生成过程中使用它。这有助于模型进行全局推理,更准确地回答文本和视觉问题。
论文标题:MegaRAG: Multimodal Knowledge Graph-Based Retrieval Augmented Generation
论文链接:https://arxiv.org/pdf/2512.20626
8. AffordanceRAG
可供性感知 RAG这是专为移动机器人设计的零样本(Zero-shot)、多模态 RAG 系统。它通过探索环境的图像构建“可供性感知记忆”(Affordance-aware memory),利用视觉和区域特征检索物体和位置,并根据可供性得分对它们进行重排序,从而选择机器人能够在物理上执行的动作,改善现实世界中的操作能力。
论文标题:Affordance RAG: Hierarchical Multimodal Retrieval with Affordance-Aware Embodied Memory for Mobile Manipulation
论文链接:https://arxiv.org/pdf/2512.18987

9. Graph-O1
基于图的 O1 推理
Graph-O1 是一个针对文本属性图问答的代理式(Agent-based)GraphRAG 系统。它不像传统方法那样一次性读取整个图,而是使用蒙特卡洛树搜索(MCTS)和强化学习(RL)逐步探索最相关的节点和边,从而在 LLM 上下文限制内实现高效、结构化的推理。
论文标题:Graph-O1 : Monte Carlo Tree Search with Reinforcement Learning for Text-Attributed Graph Reasoning
论文链接:https://arxiv.org/pdf/2512.17912
10. SignRAG
路标识别 RAG

SignRAG 是建立在 RAG 之上的零样本交通标志识别系统。它使用视觉-语言模型来描述标志图像,从向量数据库中检索相似的标志设计,然后让 LLM 对候选标志进行推理以识别正确的标志,无需进行特定任务的训练。
论文标题:SignRAG: A Retrieval-Augmented System for Scalable Zero-Shot Road Sign Recognition
论文链接:https://arxiv.org/pdf/2512.12885
这个研究工作是在一个交通信号领域的多模态RAG,做法是比较常规的,图片的描述生成,然后索引构建,在检索的时候召回拼接到上下文去做回答
11. Hybrid RAG for Multilingual Document QA
多语言文档问答混合 RAG

这是一个针对充满噪声的历史报纸问答的多语言 RAG 系统。它通过语义查询扩展、使用倒数排名融合(Reciprocal Rank Fusion)的多查询检索,以及仅在存在证据时才回答的生成提示词,来处理 OCR 错误和语言演变问题。
论文标题:Hybrid Retrieval-Augmented Generation for Robust Multilingual Document Question Answering
论文链接:https://arxiv.org/pdf/2512.12694
代码链接:https://anonymous.4open.science/r/RAGs-C5AE/
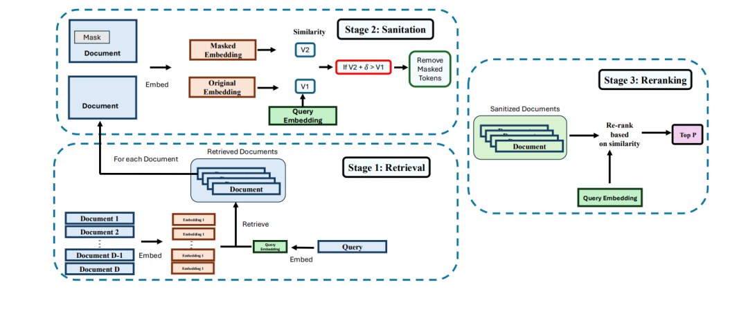
12. RAGPart and RAGMask
RAG 安全防御机制

这是针对 RAG 语料库投毒攻击的轻量级防御措施。RAGPart 利用密集检索器如何从分区数据中学习的特性,限制恶意文档的影响;而 RAGMask 则通过掩盖 Token 和检测异常的相似度偏移来标记可疑文档,且无需修改生成模型本身。
论文标题:RAGPart & RAGMask: Retrieval-Stage Defenses Against Corpus Poisoning in Retrieval-Augmented Generation
论文链接:https://arxiv.org/pdf/2512.24268
随着大模型的持续火爆,各行各业纷纷开始探索和搭建属于自己的私有化大模型,这无疑将催生大量对大模型人才的需求,也带来了前所未有的就业机遇。**正如雷军所说:“站在风口,猪都能飞起来。”**如今,大模型正成为科技领域的核心风口,是一个极具潜力的发展机会。能否抓住这个风口,将决定你是否能在未来竞争中占据先机。
那么,我们该如何学习大模型呢?
人工智能技术的迅猛发展,大模型已经成为推动行业变革的核心力量。然而,面对复杂的模型结构、庞大的参数量以及多样的应用场景,许多学习者常常感到无从下手。作为一名热心肠的互联网老兵,我决定把宝贵的AI知识分享给大家。
为此,我们整理了一份全面的大模型学习路线,帮助大家快速梳理知识,形成自己的体系。我已将重要的AI大模型资料包括AI大模型入门学习思维导图、精品AI大模型学习书籍手册、视频教程、实战学习等录播视频免费分享出来。
一、大模型全套的学习路线
大型预训练模型(如GPT-3、BERT、XLNet等)已经成为当今科技领域的一大热点。这些模型凭借其强大的语言理解和生成能力,正在改变我们对人工智能的认识。为了跟上这一趋势,越来越多的人开始学习大模型,希望能在这一领域找到属于自己的机会。
L1级别:启航篇 | 极速破界AI新时代
- AI大模型的前世今生:了解AI大模型的发展历程。
- 如何让大模型2C能力分析:探讨大模型在消费者市场的应用。
- 行业案例综合分析:分析不同行业的实际应用案例。
- 大模型核心原理:深入理解大模型的核心技术和工作原理。

L2阶段:攻坚篇 | RAG开发实战工坊
- RAG架构标准全流程:掌握RAG架构的开发流程。
- RAG商业落地案例分析:研究RAG技术在商业领域的成功案例。
- RAG商业模式规划:制定RAG技术的商业化和市场策略。
- 多模式RAG实践:进行多种模式的RAG开发和测试。

L3阶段:跃迁篇 | Agent智能体架构设计
- Agent核心功能设计:设计和实现Agent的核心功能。
- 从单智能体到多智能体协作:探讨多个智能体之间的协同工作。
- 智能体交互任务拆解:分解和设计智能体的交互任务。
- 10+Agent实践:进行超过十个Agent的实际项目练习。

L4阶段:精进篇 | 模型微调与私有化部署
- 打造您的专属服务模型:定制和优化自己的服务模型。
- 模型本地微调与私有化:在本地环境中调整和私有化模型。
- 大规模工业级项目实践:参与大型工业项目的实践。
- 模型部署与评估:部署和评估模型的性能和效果。

专题集:特训篇
- 全新升级模块:学习最新的技术和模块更新。
- 前沿行业热点:关注和研究当前行业的热点问题。
- AIGC与MPC跨领域应用:探索AIGC和MPC在不同领域的应用。

掌握以上五个板块的内容,您将能够系统地掌握AI大模型的知识体系,市场上大多数岗位都是可以胜任的。然而,要想达到更高的水平,还需要在算法和实战方面进行深入研究和探索。
- AI大模型学习路线图
- 100套AI大模型商业化落地方案
- 100集大模型视频教程
- 200本大模型PDF书籍
- LLM面试题合集
- AI产品经理资源合集
以上的AI大模型学习路线,不知道为什么发出来就有点糊,高清版可以微信扫描下方CSDN官方认证二维码免费领取【保证100%免费】

二、640套AI大模型报告合集
这套包含640份报告的合集,全面覆盖了AI大模型的理论探索、技术落地与行业实践等多个维度。无论您是从事科研工作的学者、专注于技术开发的工程师,还是对AI大模型充满兴趣的爱好者,这套报告都将为您带来丰富的知识储备与深刻的行业洞察,助力您更深入地理解和应用大模型技术。
三、大模型经典PDF籍
随着人工智能技术的迅猛发展,AI大模型已成为当前科技领域的核心热点。像GPT-3、BERT、XLNet等大型预训练模型,凭借其卓越的语言理解与生成能力,正在重新定义我们对人工智能的认知。为了帮助大家更高效地学习和掌握这些技术,以下这些PDF资料将是极具价值的学习资源。

四、AI大模型商业化落地方案
AI大模型商业化落地方案聚焦于如何将先进的大模型技术转化为实际的商业价值。通过结合行业场景与市场需求,该方案为企业提供了从技术落地到盈利模式的完整路径,助力实现智能化升级与创新突破。

希望以上内容能对大家学习大模型有所帮助。如有需要,请微信扫描下方CSDN官方认证二维码免费领取相关资源【保证100%免费】。

祝大家学习顺利,抓住机遇,共创美好未来!
更多推荐



所有评论(0)