Transformer架构详解:大模型开发必修课
本文详细解析了Transformer架构的核心原理,包括tokenization、词嵌入表示、位置编码以及编码器和解码器中的多头注意力机制。文章解释了如何通过自注意力机制和位置感知前馈神经网络处理序列数据,以及如何利用这些技术构建大模型。同时,强调了学习AI大模型技术的重要性,提供了系统化的学习路径和资源,帮助读者从零入门并掌握AI时代的核心技能。
花了一点时间来学习和研究经典的transformer架构及原理,这个是2017年谷歌的一个论文,开拓了AI的新时代,尽量通俗易懂的解释一下,做好笔记把它记录下来。
先看下整体的架构图:

有几个部分,举个例子来说,比如“请介绍一些《孙子兵法》这本”,这13个词,咱们先暂定26个token哈。主要用于后面举例说明。咱们分开来理解,先看左边部分。
1、tokenization原理,对应的是token化,在输入的语句中进行token化,一般而言,一个100token个对应50给汉字,100个token对应75给英文单词,是一个分词拆分法,大家有没有想过,为什么不是一个汉字或者一个英文单词对应一个token呢?如果一个字或者一个单词对应一个token,那么这个token词表会一直变大,因为有一些新的字出现,其次,像,河,海,英文happy,unhappy,happiness,可以复用token的,最后,分词拆分法也是可以增加一些语义的理解。像上面例子一看就知道一些意思。
2、词元嵌入表示,embedding模型,就是将token进行向量化,计算机的世界是识别数字的,万事万物皆可向量化。向量空间即是特征,我们可以从向量中提取特征,所谓的特征工程。向量化里有一个one-hot编码,一个token对应是一个512维的向量(transfomer是512维的向量),一个1和其他维度都是0,这种编码也是有问题的,就是在整个向量空间里第一是太稀疏了,第二没有距离,第三没有数量关系或逻辑关系。
3、位置编码positional Encoding,就是定义一个向量表示词的位置,有了这个向量是增加语义的理解,比如“狗咬了猫”,“猫咬了狗” 字是一样的,但是位置不一样,他们的含义也是不同的。这个向量也是512维。
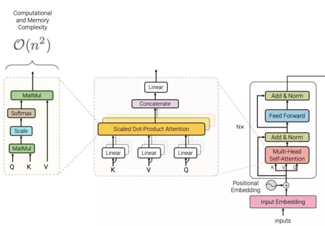
4、这时候看图才进入编码器Encoding,编码器包含2个部分,一个是多头自注意力机制,另外一个是位置感知前馈神经网络
多头注意力机制,公式是Attention(Q,K,V)=softmax(Q*K(T)/开根号dk)*V 不会弄就中文解释下,这公式的意思是,请把注意力放到重要的信息上。咱们先了解什么是注意力机制?什么是自注意力机制?什么是多头注意力机制?
看如下图来理解注意力机制

这个图是理解为一维的,也增加二维(身高178,腰围38),对应的K也要是二维的(身高,腰围),V值也加,比如预测(体重,腿长),还可以是多维的,大脑里细品哈,只要有数据,任何东西都可以预测。
自注意力机制,核心是做信息的聚合,就是自己跟自己去比较计算,想像一下,前面例子26个token,对应26个向量,对应是26个512维的向量空间,结合上面的图,把所有的数据替换成26个512维的向量值,然后按照图的计算公式进行计算,得到的值也是一个26个的512维向量。(V中智是每个向量的加权求和)
多头自注意力机制,引入多个专家去关注不同的注意点,然后再进行自注意力机制的计算,但是transformer里面引入了神经网络进行了向量的线性的变换。比如原始的26*512维向量,进行向量变换,生成3个不同的Wq,Wk,Wv向量,这个经过神经网络的线性变换后,从而突出某些需要突出的,弱化某些需要弱化的。

纯写文字,可能不太好理解,结合上面图来理解一下。上图分左/中/右
中间输入是26*512维的向量,经过linear线性变换后,看左边的图,Q和K和V变换成26*(512/8=64)维的向量了,通过Scale缩放点积和softmax。后面的concatenate将8个26*64的向量合并,最后输出是26*512维的向量。
然后再说下位置感知前馈神经网络,就是一个全连接的神经网络,输入的26*512维向量 经过线性变换,激活函数变成26*2024维的向量,再转换变成26*512的向量进行输出。
5、右边部分是解码器,从下往上看,前面的输出、token化、词元嵌入表示、位置编码这4部分跟编码器是一样的。不一样的是掩码多头自注意力机制、多头注意力机制

掩码多头注意力机制,原理跟自注意力机制一样,区别在于,可以理解为一个把答案遮住的,看上图,对角线的右边全为白色,对应向量里全部为0.
6、编码器与解码器的区别是编码器输出的是向量,解码器输出的是概率,编码器一般用来做分析,解码器一般用来做生成。
7、linear和softmxa概率函数,一个26*512维的向量经过linear后,形成跟最后一个向量的相关度系数,得到的相关系数后进行softmax进行计算到概率,按概率最高的词去预测下一个字。
普通人如何抓住AI大模型的风口?
领取方式在文末
为什么要学习大模型?
目前AI大模型的技术岗位与能力培养随着人工智能技术的迅速发展和应用 , 大模型作为其中的重要组成部分 , 正逐渐成为推动人工智能发展的重要引擎 。大模型以其强大的数据处理和模式识别能力, 广泛应用于自然语言处理 、计算机视觉 、 智能推荐等领域 ,为各行各业带来了革命性的改变和机遇 。
目前,开源人工智能大模型已应用于医疗、政务、法律、汽车、娱乐、金融、互联网、教育、制造业、企业服务等多个场景,其中,应用于金融、企业服务、制造业和法律领域的大模型在本次调研中占比超过 30%。
随着AI大模型技术的迅速发展,相关岗位的需求也日益增加。大模型产业链催生了一批高薪新职业:
人工智能大潮已来,不加入就可能被淘汰。如果你是技术人,尤其是互联网从业者,现在就开始学习AI大模型技术,真的是给你的人生一个重要建议!
最后
只要你真心想学习AI大模型技术,这份精心整理的学习资料我愿意无偿分享给你,但是想学技术去乱搞的人别来找我!
在当前这个人工智能高速发展的时代,AI大模型正在深刻改变各行各业。我国对高水平AI人才的需求也日益增长,真正懂技术、能落地的人才依旧紧缺。我也希望通过这份资料,能够帮助更多有志于AI领域的朋友入门并深入学习。
真诚无偿分享!!!
vx扫描下方二维码即可
加上后会一个个给大家发
大模型全套学习资料展示
自我们与MoPaaS魔泊云合作以来,我们不断打磨课程体系与技术内容,在细节上精益求精,同时在技术层面也新增了许多前沿且实用的内容,力求为大家带来更系统、更实战、更落地的大模型学习体验。

希望这份系统、实用的大模型学习路径,能够帮助你从零入门,进阶到实战,真正掌握AI时代的核心技能!
01 教学内容

-
从零到精通完整闭环:【基础理论 →RAG开发 → Agent设计 → 模型微调与私有化部署调→热门技术】5大模块,内容比传统教材更贴近企业实战!
-
大量真实项目案例: 带你亲自上手搞数据清洗、模型调优这些硬核操作,把课本知识变成真本事!
02适学人群
应届毕业生: 无工作经验但想要系统学习AI大模型技术,期待通过实战项目掌握核心技术。
零基础转型: 非技术背景但关注AI应用场景,计划通过低代码工具实现“AI+行业”跨界。
业务赋能突破瓶颈: 传统开发者(Java/前端等)学习Transformer架构与LangChain框架,向AI全栈工程师转型。

vx扫描下方二维码即可
本教程比较珍贵,仅限大家自行学习,不要传播!更严禁商用!
03 入门到进阶学习路线图
大模型学习路线图,整体分为5个大的阶段:
04 视频和书籍PDF合集

从0到掌握主流大模型技术视频教程(涵盖模型训练、微调、RAG、LangChain、Agent开发等实战方向)

新手必备的大模型学习PDF书单来了!全是硬核知识,帮你少走弯路(不吹牛,真有用)
05 行业报告+白皮书合集
收集70+报告与白皮书,了解行业最新动态!
06 90+份面试题/经验
AI大模型岗位面试经验总结(谁学技术不是为了赚$呢,找个好的岗位很重要)

07 deepseek部署包+技巧大全

由于篇幅有限
只展示部分资料
并且还在持续更新中…
真诚无偿分享!!!
vx扫描下方二维码即可
加上后会一个个给大家发
更多推荐



所有评论(0)