收藏!Deep Research 中的多 Agent 系统:小白 & 程序员必学的大模型协作架构
深度研究(Deep Research)早已不是 LLM 平台的 “加分项”,而是支撑复杂任务的核心能力。无论是 ChatGPT、Gemini 还是 Claude,如今都能处理数小时级的长任务,从公共互联网的海量信息中筛选、整合关键内容 —— 比如面对 “梳理 2025 年全球 AI 智能体领域 100 家核心企业” 这类需求,它们不会依赖单一搜索结果,而是启动一套多智能体协同系统:在 15-30
深度研究(Deep Research)早已不是 LLM 平台的 “加分项”,而是支撑复杂任务的核心能力。无论是 ChatGPT、Gemini 还是 Claude,如今都能处理数小时级的长任务,从公共互联网的海量信息中筛选、整合关键内容 —— 比如面对 “梳理 2025 年全球 AI 智能体领域 100 家核心企业” 这类需求,它们不会依赖单一搜索结果,而是启动一套多智能体协同系统:在 15-30 分钟内完成数十次搜索、多轮信息筛选,最终输出结构清晰的报告

对于刚接触大模型的小白,理解这套系统能快速掌握 “AI 如何高效解决复杂问题”;对于程序员,其架构设计、任务拆分与工具调用逻辑,更是落地大模型应用的关键参考。本文将从底层架构、主流平台实现路径、多智能体协作流程三个维度,拆解 Deep Research 背后的技术原理,最后还会补充适合开发者的实践思路。
深度研究的高层架构
深度研究系统由多个相互协作的 AI 智能体构建而成。
从高层看,整个架构从用户请求开始。用户的查询会被送入一个多智能体研究系统。在该系统内部,通常会有一个编排者(orchestrator)或主控代理(lead agent),负责整体研究策略。
orchestrator 接收到查询后,会解释用户意图,并生成一个回答问题的计划。随后,这个计划会被拆解成更小的部分,分派给多个子 A(sub-agents)。最常见的子 Agent是“网页搜索”代理。每个网页搜索代理都会被指示去搜索整体主题的某一部分或某个子任务,例如某个地区、某段时间范围,或问题的某个维度。
当网页代理完成工作后,会返回两类结果:
1.它们提取到的内容。通常以文本片段、摘要或关键事实的形式呈现。
2.引用信息(citations)。用于精确记录内容来自哪里,例如 URL 与页面标题。
这些结果随后会进入我们可以称为“综合(synthesizer)流程”的阶段。这个阶段通常包含两个智能体:综合代理-synthesizer agent 与 引用代理-citations agent。在某些系统中,orchestrator 本身也会兼任综合代理,因此不一定需要一个单独的综合代理。

综合代理会把网页代理返回的所有内容整合为最终研究报告:它将信息组织成不同章节,处理重复与重叠内容,并构建连贯的叙事结构。引用代理随后会通读综合后的报告,确保每个陈述都有正确来源支撑,并把引用插入到正文的正确位置,使最终报告能够被底层材料充分“背书”。
当综合与引用流程完成后,综合代理(或 orchestrator)会把最终的、引用完备的研究报告返回给用户。
Anthropic 发布过一张其“Advanced Research”模式的高层示意图,用来展示这种多智能体研究系统如何在实际中运转。图中展示了主控代理、不同的子 Agent,以及它们在规划、研究与综合过程中彼此之间的数据流转。

Deep Research 的不同实现路径
尽管各个平台对 Deep Research 背后的总体思想大体一致,但每一家主要提供商在实现上都有各自的变体。
OpenAI Deep Research
OpenAI 的深度研究代理以一个采用强化学习的推理模型为核心构建。
该模型被训练来规划多步骤研究任务,决定何时进行搜索、何时阅读材料,以及如何将信息组合成最终答案。强化学习的使用能够通过奖励“良好的工具调用序列”和“正确的研究决策”,让 Agent 随时间不断改进。
Gemini Deep Research
Google DeepMind 的 Gemini 深度研究系统构建在 Gemini 模型之上,而 Gemini 是多模态的。这意味着同一套系统能够对文本、图像以及其他类型输入进行推理。
在深度研究场景中,这使得 Gemini 可以将来自文档、网页以及其他媒体的信息整合为一份统一的回应。Gemini 的代理会利用其规划能力来决定要寻找什么、如何组织研究结构,以及如何把所有内容汇聚为一份报告。
Claude Advanced Research
Anthropic 的高级研究系统采用了清晰定义的多智能体架构:一个主控代理(lead agent)负责编排多个并行运行的子 Agent(sub-agents)。每个子 Agent会被要求探索问题空间的某一特定部分。
面对复杂主题时,这种设计使 Claude 能够把主题拆成多个角度并同时探索,再将结果汇总回编排者进行综合。
Perplexity Deep Research
Perplexity 的深度研究代理使用一种迭代式的信息检索循环。
它不是“一次搜索 + 一次总结”的单次流程,而是会在研究过程中根据新发现不断调整检索策略。
Perplexity 还采用了一种混合架构,能够为任务的不同部分自主选择最合适的底层模型。例如,某个模型可能更擅长摘要,而另一个更擅长解读搜索意图,系统可以据此进行路由分发。
Grok DeepSearch
Grok DeepSearch 采用“分段级(segment-level)模块化处理流水线”。
内容会按片段进行处理,每个片段都会经过可信度评估阶段。此外,Grok 使用一种稀疏注意力机制,使其能够在多段文本之间并发推理。
该系统还可以动态分配资源,按需在“检索模式”和“分析模式”之间切换,并且整个过程都在安全的沙箱环境中完成。
Microsoft Copilot
Microsoft 引入了两类相关的推理代理:
- • Researcher(研究员):面向复杂、多步骤研究任务,将来自互联网的信息与用户的工作数据结合起来。它使用较为复杂的编排与搜索能力来处理多阶段问题。
- • Analyst(分析师):高级数据分析代理,能够把原始数据解释并转换为有用洞见。它使用链式推理(chain-of-thought)的方式来拆解分析问题,应用恰当的操作,并呈现结果。
Researcher 与 Analyst 都被设计为能够在企业数据与公共互联网之上安全工作。
Qwen Deep Research
阿里巴巴的 Qwen 深度研究是一种支持动态研究蓝图(dynamic research blueprinting)的高级代理。
它可以生成初始研究计划,并在交互过程中进一步细化。Qwen 的架构支持并发任务编排,这意味着信息的检索、校验与综合可以并行进行,从而更高效地获取数据、验证数据,并把它们集成到最终输出中。
Deep Research 中的多 Agent
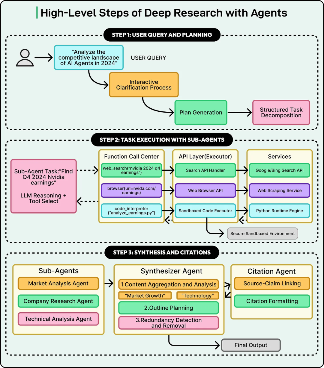
1-用户查询与初始规划
整个深度研究工作流从一个用户查询开始。
用户的表达方式可能差异很大:有人会给出非常模糊的提示,例如“告诉我关于 AI 智能体的一切”;也有人会提供高度细化、聚焦的指令。系统必须能够处理这种不确定性,并把查询转化为精确、可机器执行的研究计划。
初始阶段至关重要:它把用户通常宽泛或含糊的请求转换为一套清晰策略与具体步骤。最终报告的质量与该计划的质量直接相关。如果计划不完整或误解了用户意图,研究结果就会遗漏关键信息,或朝错误方向展开。
请参考下图:

不同系统对规划阶段的处理方式并不相同。
1.1-交互式澄清(OpenAI)
某些架构(例如 OpenAI 的深度研究)采用交互式澄清方式。在这种方式下,代理不会立刻启动长时间研究流程,而是可能先向用户提出追问。这些问题旨在细化研究范围、澄清目标,并确认用户真正关心的信息点。
例如,若用户要求对比某些技术,代理可能会询问:是否只关注近期进展、是否需要纳入特定地区、是否存在某些约束条件等。这种对话式往返会持续到代理对用户需求形成明确理解,然后才会“提交”并启动完整研究过程。
1.2-自主提出计划(Gemini)
另一些系统(例如 Google 的 Gemini)则采取不同路径:它不会默认通过追问来澄清,而是可以基于对初始查询的理解,自主生成一份全面的多步骤计划。该计划会列出系统准备探索的子任务与研究角度。
随后,Gemini 会把这份拟定计划展示给用户,让用户审阅与批准。用户可以阅读计划、进行编辑、添加约束或移除不需要的子任务。待用户满意并批准后,系统才开始研究流程。
2-子 Agent 分派与并行执行
当计划准备就绪后,系统就从“策略”进入“执行”。与其让单个 Agent 完成所有步骤,主控 Agent 会把工作分派给多个“为其工作”的子 Agent。
Anthropic 的下图展示了主控 Agent 如何将任务分配给并行运行的专门 Agent,并把结果收敛回一个中心化的综合流程中。

2.1-任务分派与子 Agent 专业化
主控 Agent 会通过结构化的 API 调用把每个子任务分派出去。从技术角度看,这意味着 orchestrator 会调用另一个服务(子 Agent),并携带一个负载(payload),其中包含子 Agent完成任务所需的全部信息,包括:
精确的提示词(prompt):用于说明其具体研究目标,例如“调查 NVIDIA 在 2024 年第四季度的财务表现”。
约束条件:例如时间范围、数据来源、或最多阅读多少个页面等限制。
访问权限与工具配置:使子 Agent 明确自己可以使用哪些工具。
子 Agent 通常是“专门化”的,而不是完全通用的。虽然某些系统可能提供通用型“研究代理”,但更常见的是建立一个针对特定功能调优的代理池。典型例子包括:
网页搜索 Agent:专门用于构造高质量搜索查询、与搜索引擎交互,并解读结果摘要(snippet)。
数据分析代理 :可访问代码解释器(code interpreter),能够做统计分析、处理 CSV 文件或生成简单可视化。
通过使用专门化代理,系统可以为计划中的每一部分匹配最合适的工具与方法,从而提升整体研究的准确性与效率。
2.2-并行执行与工具使用
该架构的一个关键优势是并行执行。由于子 Agent 是彼此独立的服务,它们可以同时运行:一个子 Agent 研究市场趋势,另一个收集历史财务数据,第三个调查竞争对手策略——这些都可以并行进行。
但并非所有任务都会完全同时启动。有些任务必须等待其他任务完成后才能开始。编排者会跟踪任务依赖关系,并在其输入就绪时触发相应子 Agent。
为了与外部世界交互,子 Agent 需要通过工具(tools) 完成。Agent 本身并不直接访问互联网或文件;相反,它会发出工具调用(tool calls),由系统代表它执行。
常见工具包括:
搜索工具(Search tool):代理会调用类似 web_search(query="analyst ratings for Microsoft 365 Copilot") 的接口。系统将该查询发送给外部搜索引擎 API(例如 Google 或 Bing),并返回一组 URL 与摘要片段。
浏览器工具(Browser tool):在拿到搜索结果后,代理可以调用 browse(url="...") 来抓取网页完整内容。浏览器工具返回页面文本,供代理进一步处理。
代码解释器工具(Code interpreter tool):面对数值或数据密集型任务时,代理可以编写 Python 代码并在安全沙箱环境中执行。代码解释器可以读取 CSV 数据、计算平均值或运行基础分析,代理随后读取输出并把发现纳入报告。
2.3-信息检索与上下文感知
当子 Agent 从工具获取数据时,它必须持续评估这些信息是否与其目标相关,主要包括:
1.检查来源是否权威或可信。
2.尽可能在多页面之间交叉验证事实。
3.发现初始搜索结果较弱时,及时调整检索式。
例如,如果某次搜索返回的大多是无关的营销页面,Agent 可能会通过更具体的术语或过滤条件来优化查询。它可能会添加诸如 “PDF”“季度报告(quarterly report)” 或某个特定年份等关键词,以缩小结果范围。
当 Agent 找到有用内容时,会提取相关片段,并与原始 URL 一起存储。内容与引用的配对至关重要,因为它确保在后续综合阶段使用的每一条信息都能够追溯到其来源。
每个子 Agent 会维护自己的短期记忆或“上下文(context)”,用于记录迄今为止看到的内容。这种记忆使它能够形成对其子任务的连贯理解,并避免重复劳动。当子 Agent 完成分配的任务后,它会返回一个结构化的信息包,其中同时包含研究结论与对应引用来源。
整个检索阶段的输出还不是一份统一文档,而是来自所有子 Agent的一组自包含信息包集合:每个信息包都聚焦于研究问题的不同部分。
请参考下图:

3-综合与报告生成(Synthesis and Report Generation)
当所有子 Agent 返回结果后,系统就进入综合阶段。此时,系统拥有大量碎片化洞见,它们分别对应研究计划的不同部分。该阶段的目标,是把这些碎片整合为一份统一的报告。
请参考下图:

3.1-内容聚合与主题分析(Content Aggregation and Thematic Analysis)
编排者(orchestrator)或综合代理(synthesizer agent)首先会收集所有信息包,并进行高层分析,以识别主题、重叠内容与逻辑关联。例如,关于市场采纳(market adoption)的洞见可能与关于客户情绪(customer sentiment)的洞见互相补充,两者都可以归入报告中的某个更宏观章节。
随后,综合代理会为最终文档构建叙事大纲。它会决定最适合这些材料的结构,例如按时间顺序(chronological)、按主题(thematic),或按“问题—解决方案(problem and solution)”组织。来自多个子 Agent的重复信息会被合并为一条单一、清晰的表述。
3.2-叙事生成与引用流程(Narrative Generation and the Citation Process)
在大纲就绪后,代理开始撰写报告:它会整合提取到的事实,在章节之间生成过渡语句,并保持一致的写作语气。在写作过程中,每一条主张(claim)都会与其来源建立对应关系。一些系统会把这一步交给专门的引用代理(citation agent),由其审阅草稿并在正确位置插入引用。
这一阶段非常关键,因为它能抑制“幻觉”(hallucinations),并确保最终报告中的每一项断言都可以追溯到已验证的来源。
最终产出是一份经过打磨的研究文档,正文由引用支撑,并在需要时附带正式的参考文献目录。
结论(Conclusion)
深度研究系统依赖多智能体架构,通过协同规划、并行探索与结构化综合来完成任务。
专门化的子 Agent负责检索信息、评估信息并返回详尽发现;编排者或综合代理再把这些分布式知识转化为一份连贯、引用充分的报告。随着 LLM 在规划、推理与工具使用能力上的持续提升,这类系统将变得更强大、更可靠,也更全面。
如何学习大模型 AI ?
由于新岗位的生产效率,要优于被取代岗位的生产效率,所以实际上整个社会的生产效率是提升的。
但是具体到个人,只能说是:
“最先掌握AI的人,将会比较晚掌握AI的人有竞争优势”。
这句话,放在计算机、互联网、移动互联网的开局时期,都是一样的道理。
我在一线互联网企业工作十余年里,指导过不少同行后辈。帮助很多人得到了学习和成长。
我意识到有很多经验和知识值得分享给大家,也可以通过我们的能力和经验解答大家在人工智能学习中的很多困惑,所以在工作繁忙的情况下还是坚持各种整理和分享。但苦于知识传播途径有限,很多互联网行业朋友无法获得正确的资料得到学习提升,故此将并将重要的AI大模型资料包括AI大模型入门学习思维导图、精品AI大模型学习书籍手册、视频教程、实战学习等录播视频免费分享出来。
这份完整版的大模型 AI 学习资料已经上传CSDN,朋友们如果需要可以微信扫描下方CSDN官方认证二维码免费领取【保证100%免费】


为什么要学习大模型?
我国在A大模型领域面临人才短缺,数量与质量均落后于发达国家。2023年,人才缺口已超百万,凸显培养不足。随着AI技术飞速发展,预计到2025年,这一缺口将急剧扩大至400万,严重制约我国AI产业的创新步伐。加强人才培养,优化教育体系,国际合作并进是破解困局、推动AI发展的关键。


大模型入门到实战全套学习大礼包
1、大模型系统化学习路线
作为学习AI大模型技术的新手,方向至关重要。 正确的学习路线可以为你节省时间,少走弯路;方向不对,努力白费。这里我给大家准备了一份最科学最系统的学习成长路线图和学习规划,带你从零基础入门到精通!

2、大模型学习书籍&文档
学习AI大模型离不开书籍文档,我精选了一系列大模型技术的书籍和学习文档(电子版),它们由领域内的顶尖专家撰写,内容全面、深入、详尽,为你学习大模型提供坚实的理论基础。

3、AI大模型最新行业报告
2025最新行业报告,针对不同行业的现状、趋势、问题、机会等进行系统地调研和评估,以了解哪些行业更适合引入大模型的技术和应用,以及在哪些方面可以发挥大模型的优势。

4、大模型项目实战&配套源码
学以致用,在项目实战中检验和巩固你所学到的知识,同时为你找工作就业和职业发展打下坚实的基础。

5、大模型大厂面试真题
面试不仅是技术的较量,更需要充分的准备。在你已经掌握了大模型技术之后,就需要开始准备面试,我精心整理了一份大模型面试题库,涵盖当前面试中可能遇到的各种技术问题,让你在面试中游刃有余。

适用人群

第一阶段(10天):初阶应用
该阶段让大家对大模型 AI有一个最前沿的认识,对大模型 AI 的理解超过 95% 的人,可以在相关讨论时发表高级、不跟风、又接地气的见解,别人只会和 AI 聊天,而你能调教 AI,并能用代码将大模型和业务衔接。
- 大模型 AI 能干什么?
- 大模型是怎样获得「智能」的?
- 用好 AI 的核心心法
- 大模型应用业务架构
- 大模型应用技术架构
- 代码示例:向 GPT-3.5 灌入新知识
- 提示工程的意义和核心思想
- Prompt 典型构成
- 指令调优方法论
- 思维链和思维树
- Prompt 攻击和防范
- …
第二阶段(30天):高阶应用
该阶段我们正式进入大模型 AI 进阶实战学习,学会构造私有知识库,扩展 AI 的能力。快速开发一个完整的基于 agent 对话机器人。掌握功能最强的大模型开发框架,抓住最新的技术进展,适合 Python 和 JavaScript 程序员。
- 为什么要做 RAG
- 搭建一个简单的 ChatPDF
- 检索的基础概念
- 什么是向量表示(Embeddings)
- 向量数据库与向量检索
- 基于向量检索的 RAG
- 搭建 RAG 系统的扩展知识
- 混合检索与 RAG-Fusion 简介
- 向量模型本地部署
- …
第三阶段(30天):模型训练
恭喜你,如果学到这里,你基本可以找到一份大模型 AI相关的工作,自己也能训练 GPT 了!通过微调,训练自己的垂直大模型,能独立训练开源多模态大模型,掌握更多技术方案。
到此为止,大概2个月的时间。你已经成为了一名“AI小子”。那么你还想往下探索吗?
- 为什么要做 RAG
- 什么是模型
- 什么是模型训练
- 求解器 & 损失函数简介
- 小实验2:手写一个简单的神经网络并训练它
- 什么是训练/预训练/微调/轻量化微调
- Transformer结构简介
- 轻量化微调
- 实验数据集的构建
- …
第四阶段(20天):商业闭环
对全球大模型从性能、吞吐量、成本等方面有一定的认知,可以在云端和本地等多种环境下部署大模型,找到适合自己的项目/创业方向,做一名被 AI 武装的产品经理。
- 硬件选型
- 带你了解全球大模型
- 使用国产大模型服务
- 搭建 OpenAI 代理
- 热身:基于阿里云 PAI 部署 Stable Diffusion
- 在本地计算机运行大模型
- 大模型的私有化部署
- 基于 vLLM 部署大模型
- 案例:如何优雅地在阿里云私有部署开源大模型
- 部署一套开源 LLM 项目
- 内容安全
- 互联网信息服务算法备案
- …
学习是一个过程,只要学习就会有挑战。天道酬勤,你越努力,就会成为越优秀的自己。
如果你能在15天内完成所有的任务,那你堪称天才。然而,如果你能完成 60-70% 的内容,你就已经开始具备成为一名大模型 AI 的正确特征了。
这份完整版的大模型 AI 学习资料已经上传CSDN,朋友们如果需要可以微信扫描下方CSDN官方认证二维码免费领取【保证100%免费】

更多推荐



所有评论(0)