一文吃透 Agent 决策:感知 (Perception)→规划 (Planning)→行动 (Action)(小白入门 + 工程落地,建议收藏)
Agent可以通过学习调用外部API来获取模型权重中所缺少的额外信息,这些信息包括当前信息、代码执行能力和访问专有信息源等。这对于预训练后难以修改的模型权重来说是非常重要的。掌握使用工具是人类最独特和重要的特质之一。通过创造、修改和利用外部工具来突破身体和认知的限0制。同样地,也可以为语言模型(LLM)提供外部工具来显著提升其能力,LLM可以利用搜索引擎、数据库、API等工具,获取和整理相关信息,
一个精简的Agent决策流程:感知(Perception)→规划(Planning)→行动(Action)
- 感知(Perception)是指Agent从环境中收集信息并从中提取相关知识的能力。
- 规划(Planning)是指Agent为了某一目标而作出的决策过程。行
- 动(Action)是指基于环境和规划做出的动作。
Agent通过感知从环境中收集信息并提取相关知识。然后通过规划为了达到某个目标做出决策。最后,通过行动基于环境和规划做出具体的动作。
借用网上的一个案例来解释agent的执行:
当一个人问Agent是否会下雨时,感知模块将指令转换为LLM可以理解的表示。
然后,大脑模块开始根据当前天气和互联网上的天气预报进行推理。
最后,动作模块做出响应,将伞交给人类。
通过重复上述过程,智能体可以不断地获得反馈并与环境进行交互。
在以LLM驱动的Agent系统中,LLM扮演着Agent的大脑角色,并辅以几个关键组件:
- 规划: LLM能够进行全面的规划,不仅仅是简单的任务拆分。它可以评估不同的路径和策略,制定最佳的行动计划,以实现用户给出的目标。
- 记忆:可以利用LLM具有的记忆功能,存储和检索过去的信息和经验。这使得它能够在处理用户查询时利用之前学到的知识和经验,提供更准确和个性化的答案。
- 工具使用:LLM通过理解工具的描述,来学习使用各种工具和资源,并灵活运用它们来支持任务的完成在构建Agent的时候可以让Agent感知自己可以使用什么工具。工具的实现可以是利用搜索引擎、数据库调用API等,获取和整理相关信息,以满足用户的需求。
业务场景下智能体探索
了解了Agent的概念后,结合手猫在做的智能助手相关探索,PD希望把Agent技术与智能助手业务结合起来做用户侧的创新。PD希望在手猫APP中可以提供一个交互页面,可以使用LLM智能体的自然语言理解能力、思维规划能力、工具使用等能力,直接理解用户输入的需求,然后通过Agent规划能力,决策出实现用户述求的行动路径,并调用智能体对应的工具实现用户需求,最后把结果展示在页面上,解决用户述求。
结合工程侧实现方案,串联整个链路大致做了以下几件事情:
- 搭建端到LLM直接信息传输链路,完成工程侧业务管理能力建设。
- 搭建用户会话管理、多场景识别、链路分发机制。
- 完成Agent模版到工具协议串联,把工具抽象化、按照协议“喂“给tpp Agent模版工程,完成Agent的使用工具的动态构建和在线灵活管理。
- 完成Agent工具抽象模版化建设以及工具描述的步步调优,提升Agent整体链路规划准确性。
- 完成工具&LLM输出到端展示的视图层转换,页面流式协议引入,提升端上输出稳定性。

端展示方案
Agent方案中,LLM有理解工具描述、区分工具使用场景的能力,可以按照工具的约定,将指定的参数结构化的输入到接口内部,总结下来LLM能力解决了人类非结构化语言到工具结构化输入的问题。但是现在手猫APP端页面的展示,都需要转化为非常复杂的结构化数据结构才行,经过测试LLM输出复杂结构化展示数据的稳定性非常的差,面对复杂的页面展示逻辑,至少现在无法达到面向C端用户放开的标准。因为业务产品是无法容忍对线上用户透出内容的不确定性,所以解决LLM非结构化输出到端上结构化数据转化问题,才能解决APP展示端的问题,也是大模型项目能够面向C端用户顺利上线的前题。
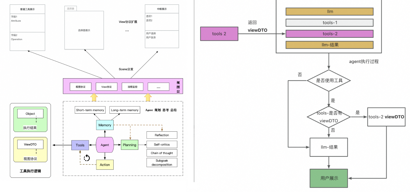
为了解决LLM输出非结构化数据到端上展示的问题,根据工具实现功能的特性和页面交互特征不同,把工具分类抽象和分别建模(具体可见4-工具类型与定义),根据工具类型与端上约定特定协议,同时把工具的返回做区分,工具返回定义了Object(给LLM消费的内容)和ViewDTO(app端消费数据结构)两个数据结构,在Agent侧做数据解析,把Object内容输入给LLM做下次ReAct推演,同时把ViewDTO输出到端上展示。在定义工具的展示协议,也抽象化定义了工具异常、模型中断、用户选择等交互模式,实现整体的用户交互方案,详见下左图。

工程侧会在视图层,做页面工具数据的解析和转化,具体逻辑大致如上右图所示。
- 首先会在视图层会根据agent执行输出内容,判断整体Agent思维和执行流程是否使用工具
- 如果没有使用工具,会直接返回大模型的输出结果返回到C端做文案展示。
- 如果流程使用工具,会解析整个思维链中最后一个工具的返回结果,判断是否有给端上的展示数据结构viewDTO
- 如果有返回viewDTO,使用viewDTO内容展示:
- 如果工具没有返回viewDTO,直接使用模型返回文案。
经过上述的逻辑解析,可以覆盖每一个既定场景的端上交互,然后再根据用户下一步的输入或者选择,继续新的一轮交互。
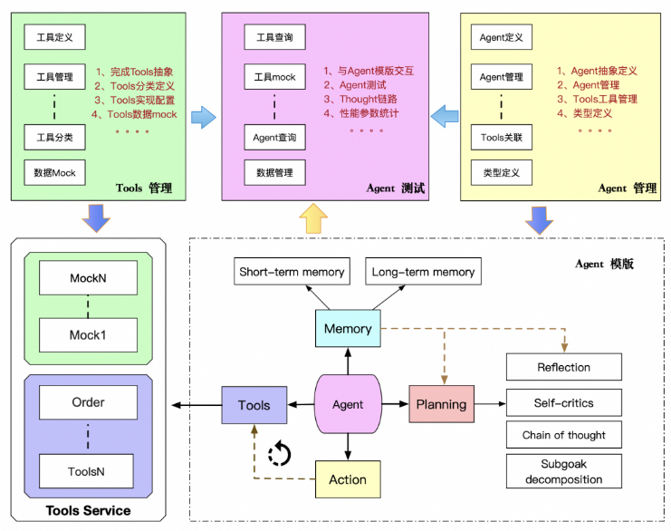
Agent抽象&管理
业务PD做AI技术结合业务场景的尝试时,需要经常做技术可行性尝试例如需要测试Agent智能体的推理过程是否合理,是否能按照自己的思维路径落地,推理一致性问题等。在基建没有完成之前,资源有限的情况下,如果通过写脚本支持业务反复验证测试、参数调整等,技术成本比较高。体会到AI项目与传统项目落地的差异后,意识到后续不同场景的迭代都会经历这样的过程,提供给产技一个类似大学“实验室”的地方让他们做自己各种各样的验证,是AI项目落地过程中必不可少的一环,于是就有了搭建Agent实验室的想法,提供给产技做业务探索和提效工具,提高业务迭代效率。
Agent101实验室
基于自己对AI技术的理解,做数据建模、类型抽象,搭建了自己的AI运维实验室,并不断地完善和补充功能,让AI“实验室”应用到产技日常开发和业务迭代中去,AI实验室设计思路如下图。
搭建Agent实验室,是为了提供给产技快速构建Agent,验证业务想法的测试场地,提供可以组合现有的已有工具,搭属于自己的私有Agent模版的平台,让业务技术快速试错。
Agent实验平台提供能力如下:
提供Agent抽象、管理和测试,每个人都能基于现在的工具快速搭建自己的智能体,做业务场景验证和工具串联验证。类似于提供一个注入"to0!“工具,构建"Agent” Spring bean的方式,可以在页面做Agent调用和能力验证。

提供工具定义抽象,工具描述管理、工具类型抽象,让工具管理可视化,实现工具的可视化配置,根据工具功能抽象通用工具、中断器、选择器等工具类型。详见下图
提供工具接口数据mock等能力,通过Agent测试链路中mock工具返回,实现在没有工具功能实现的前提下,能验证LLM智能ReAct流程对工具的理解和判断,评测Agent是否能达到业务预期,降低业务试错成本。


工具类型和定义
工具分类
Agent可以通过学习调用外部API来获取模型权重中所缺少的额外信息,这些信息包括当前信息、代码执行能力和访问专有信息源等。这对于预训练后难以修改的模型权重来说是非常重要的。
- 掌握使用工具是人类最独特和重要的特质之一。通过创造、修改和利用外部工具来突破身体和认知的限0制。同样地,也可以为语言模型(LLM)提供外部工具来显著提升其能力,LLM可以利用搜索引擎、数据库、API等工具,获取和整理相关信息,以满足用户的需求。
- 在工具的使用过程中,有必要对工具的类型进行归类使用,确认工具边界后,开发者在定义和使用工具过程中,能更好的根据业务提供更好工具。目前FC部门内部工具的分类,是根据不同工作的作用来划分。目前平台支撑的工具类型有以下分类。

工具类型定义
工具的类型是以工县的使用特性为标准抽象的,一类工具的定义,会与底层Agent模版工程做协议,Agent模版工程会区分不同的类型,做不同的动作。例如通用工具,Agent会使用通用工县模版,按照工具提供的描述拼接给LLM,LLM规划使用工具时候,Agent模版工程会按照通用工具的协议,执行配置接口/方法的调用,按照返回协议,解析工具返回,给到Agent做Observations:

中断的定义:
中断是指Agent在做规划和调用工具时候的一种行为。Agent执行用户指令的时候,遇到不能继续执行的情况,可以先中止流程的继续执行,需要外部输入或者反馈后,继续后续推理流程的动作。
例如用户需要执行一个订单退款操作,但是在订单查询的时候,查到了多个订单,这个时候需要先中断退款的操作,反馈给用户,让用户选择其中的一个订单继续执行。
通用类型
是否中断:否
执行:Agent执行到通用类型工具的时候,不会中断推理-执行的流程。
通用型工具定义:LLM判断需要调用工执行,系统需要执行一段工程化指令来获取答案,并且不会中断ReAct流程的时候,可以使用通用型工具。通用型工具目前支持外调服务(tpp/hsf)来获取答案,也支持调用本地方法来获取结果。

使用场景:业务场景中,需要借助外部工具查询信息、执行操作、逻辑处理等,都可以抽象成通用工具给LLM使用。例如外调订单接口,查询用户的历史订单;外调商家接口,查询商家信息等等。
支持类型:
- HSF:工程以hsf方式,提供外调服务执行查询、写、等业务定制操作。
- TPP:工程TPP形式,提供外调服务执行查询、写、等业务定制操作。
- LOCAL:工程本地方法、JAR包形式,提供定制业务操作。
- 其他:待扩展类型
中断类型
执行这个类型的工具,会中断ReAct推理过程,等待外部反应或者用户输入,才能继续推理流程
选择器
是否中断:是
执行:Agent执行到选择器类型工具的时候,会中断推理-执行的流程。
选择器定义:工具实现一个集合的输入,让用户做一次选择。
使用场景:在业务实现的过程中,往往会遇见需要用户再次决策的场景,例如让用户选择目标商品集合的个继续操作,这个时候就需要使用选择器。
支持类型:
- 订单选择器:如果LLM判断使用一个工具只需要一个订单,而上一个工具查询出多个订单的时候,可以使0用订单选择器,让用户确认一个订单,继续继续使用工具做后续流程。
- 商品选择器:如果LLM判断使用一个工具只需要一个商品,而上一个工具查询出多个商品的时候,可以使用商品选择器,让用户确认一个商品,继续继续使用工具做后续流程。
使用选择器的时候,需要注意前台做样式的适配和定制,目前支持的订单选择器和商品选择器,需要APP端适配展示卡片。
中断器
是否中断:是
执行:Agent执行到中断器类型工具的时候,会中断推理-执行的流程。
中断定义:工具实现一个自定义输出,输出可以是一个页面地址或者一个协议地址,让用户做反馈。
使用场景:在业务实现的过程中,会遇见需要用户补充信息的场景,例如盯降级的场景,如果用户没有给出需要盯降价的商品,【盯降价】的工具就无法继续执行,这个时候可以使用中断器,中断流程后,返回盯降价的商品选择页面让用户补充信息,用户盯价商品后,LLM使用【盯降价】工具创建盯价任务。
支持类型:
- 业务中断器:使用中断器,中断流程,返回页面动作,让用户反馈信息。

使用中断器时候,需要注意中断以后跟端上协议,中断器要配合APP端上动作,才能起到让用户补充信息的作用。

工具异常定义
正常一个工程接口的返回示例如下:
{
"code":200,
'success":true,
"pageDTo":nul1
"message":null,
"class":"com.alibaba.test.api.response.Result"
"object":[
{
"itemId":665788007683,
}
],
"viewDTo":{
"sceneName":"showOrder",
}
}
Agent模版工程解析工具异常路径如下:
- 会优先取object字段,如果object字段不为空,直接输出给LLM,做下次ReAct。
- 如果object为空,会取message字段输出给LLM做下次ReAct,不会再判断message是否为空。
- 目前tools返回异常不会中断ReAct流程,无论是系统异常还是业务异常。

举例1:
如果系统发生异常,直接使用以下方式返回tools结果
return Result.buildFail(-1,“系统异常”);
{
"code":-1,
"success":false,
"message":"系统异常”,
"class":"com.alibaba .test.api.response.Result",
"object":nu1l
}
这个时候因为object里没有值,给到LLM的就是:"系统异常
举例2:
如果业务查询异常,返回了空list,使用以下方式返回tools结果
List<obejct>list =null;
return Result.buildsuccess(list);
{
"code":200,
"success":true,
"class:"com.alibaba.test.api.response.Result",
"object":[]
}
这个时候因为object里有值,给到LLM的就是:“[]”
举例3:
如果业务正常
{
"code":200,
"success":true,
"pageDTo":null,
"message":null,
"class":"com.alibaba.test.api.response.Result",
"object":[
{
"itemId":665788007683,
}
],
"viewDTo":{
"sceneName":"showOrder",
}
}
这个时候因为object里有值,给到LLM的就是:“[{“itemId”:665788007683}]”,vieWDTO不会给到LLM消费,只是页面展示用。
异常页面展示输出
如果异常想提示给用户,需要把异常按照特定格式设置到ViewDTO中,这样页面才能按照协议展示。最简单的在胶囊展示提示如下,“sceneName”:"showError"这个写是:
{
"code":-1,
"success":false,
"pageDTo":null,
"message":"没有权限”,
"class":"com.alibaba.test.api.response.Result",
"object":null,
"viewDTo" : {
"sceneName":"showError",
"showTips":"抱歉,你暂时没有权限”,
}
}
Tools工具定义粒度
粒度的概念
工具定义粒度就是工具实现功能范围的大小,工县实现的功能越多,工具的粒度越大,工具实现的工具越小,工具的粒度越小。例如要实现一个订单退款场景,如果工具定义的粒度大,可以一个工具就实现订单査询+订单退款操作;如果工具定义的粒度小,可以分订单查询工具,订单退款工具。

工具粒度大小的优劣
工具定义粒度的大小,会影响到很多因素。Agent是ReAct(Thought-Action-0bservation)的模式,工具使用的多就意味着多轮的ReAct,会让执行链路变得更长,消耗更多的RT.

工具实现安全的思考
开发者在实现LLM调用的工具时候,一定要注意接口的安全策略,应用工具的调用者是LLM,使用过程会比一般的程序开发者更加“开放”,无法预知LLM使用工具的前置条件,所以在工具实现的时候,要更加谨慎和保守,前置校验也需要更规范。建议如下:
- 参数透传: 安全级别比较高的参数,一定要使用系统层透传,不要让LM设定传入参数,防止LLM“臆造”、“篡改”,例如用户id,设备id等参数,影响代码稳定性和数据安全。
- 代码防腐层:建议设计代码防腐层,用来隔离LLM传入参数和下游调用参数。
- 参数合法性校验:对于比较关键的参数,一定要校验合法性,例如订单号一定是数字,位数在10位以上等,防止LLM“臆造“的参数对下游系统造成影响。
- 数据状态校验:对应执行类工具(存在写操作的实现),执行前一定要对数据状态进行校验,防止非法操作存在。
- 接口幂等:LLM在ReAct流程中可能会重复执行接口,对于幂等要求比较高的操作,设计时候要考虑接口幂等性。
- 多阶段事务:对于业务比较复杂的场景,尽量保证事务操作在一个工具内实现,防止跨工具事务的工具实现。
如今技术圈降薪裁员频频爆发,传统岗位大批缩水,相反AI相关技术岗疯狂扩招,薪资逆势上涨150%,大厂老板们甚至开出70-100W年薪,挖掘AI大模型人才!
技术的稀缺性,才是你「值钱」的关键!
具备AI能力的程序员,比传统开发高出不止一截!有的人早就转行AI方向,拿到百万年薪!👇🏻👇🏻

是不是也想抓住这次风口,但卡在 “入门无门”?
- 小白:想学大模型,却分不清 LLM、微调、部署,不知道从哪下手?
- 传统程序员:想转型,担心基础不够,找不到适配的学习路径?
- 求职党:备考大厂 AI 岗,资料零散杂乱,面试真题刷不完?
别再浪费时间踩坑!2025 年最新 AI 大模型全套学习资料已整理完毕,不管你是想入门的小白,还是想转型的传统程序员,这份资料都能帮你少走 90% 的弯路
👇👇扫码免费领取全部内容👇👇

部分资料展示
一、 AI大模型学习路线图,厘清要学哪些
一个明确的学习路线可以帮助新人了解从哪里开始,按照什么顺序学习,以及需要掌握哪些知识点。大模型领域涉及的知识点非常广泛,没有明确的学习路线可能会导致新人感到迷茫,不知道应该专注于哪些内容。
我们把学习路线分成L1到L4四个阶段,一步步带你从入门到进阶,从理论到实战。

L1级别:大模型核心原理与Prompt

L1阶段: 将全面介绍大语言模型的基本概念、发展历程、核心原理及行业应用。从A11.0到A12.0的变迁,深入解析大模型与通用人工智能的关系。同时,详解OpenAl模型、国产大模型等,并探讨大模型的未来趋势与挑战。此外,还涵盖Pvthon基础、提示工程等内容。
目标与收益:掌握大语言模型的核心知识,了解行业应用与趋势;熟练Python编程,提升提示工程技能,为AI应用开发打下坚实基础。
L2级别:RAG应用开发工程

L2阶段: 将深入讲解AI大模型RAG应用开发工程,涵盖Naive RAGPipeline构建、AdvancedRAG前治技术解读、商业化分析与优化方案,以及项目评估与热门项目精讲。通过实战项目,提升RAG应用开发能力。
目标与收益: 掌握RAG应用开发全流程,理解前沿技术,提升商业化分析与优化能力,通过实战项目加深理解与应用。
L3级别:Agent应用架构进阶实践

L3阶段: 将 深入探索大模型Agent技术的进阶实践,从Langchain框架的核心组件到Agents的关键技术分析,再到funcation calling与Agent认知框架的深入探讨。同时,通过多个实战项目,如企业知识库、命理Agent机器人、多智能体协同代码生成应用等,以及可视化开发框架与IDE的介绍,全面展示大模型Agent技术的应用与构建。
目标与收益:掌握大模型Agent技术的核心原理与实践应用,能够独立完成Agent系统的设计与开发,提升多智能体协同与复杂任务处理的能力,为AI产品的创新与优化提供有力支持。
L4级别:模型微调与私有化大模型

L4级别: 将聚焦大模型微调技术与私有化部署,涵盖开源模型评估、微调方法、PEFT主流技术、LORA及其扩展、模型量化技术、大模型应用引警以及多模态模型。通过chatGlM与Lama3的实战案例,深化理论与实践结合。
目标与收益:掌握大模型微调与私有化部署技能,提升模型优化与部署能力,为大模型项目落地打下坚实基础。
二、 全套AI大模型应用开发视频教程
从入门到进阶这里都有,跟着老师学习事半功倍。

三、 大模型学习书籍&文档
收录《从零做大模型》《动手做AI Agent》等经典著作,搭配阿里云、腾讯云官方技术白皮书,帮你夯实理论基础。

四、 AI大模型最新行业报告
2025最新行业报告,针对不同行业的现状、趋势、问题、机会等进行系统地调研和评估,以了解哪些行业更适合引入大模型的技术和应用,以及在哪些方面可以发挥大模型的优势。

五、大模型大厂面试真题
整理了百度、阿里、字节等企业近三年的AI大模型岗位面试题,涵盖基础理论、技术实操、项目经验等维度,每道题都配有详细解析和答题思路,帮你针对性提升面试竞争力。

六、大模型项目实战&配套源码
学以致用,在项目实战中检验和巩固你所学到的知识,同时为你找工作就业和职业发展打下坚实的基础。

适用人群

第一阶段(10天):初阶应用
该阶段让大家对大模型 AI有一个最前沿的认识,对大模型 AI 的理解超过 95% 的人,可以在相关讨论时发表高级、不跟风、又接地气的见解,别人只会和 AI 聊天,而你能调教 AI,并能用代码将大模型和业务衔接。
- 大模型 AI 能干什么?
- 大模型是怎样获得「智能」的?
- 用好 AI 的核心心法
- 大模型应用业务架构
- 大模型应用技术架构
- 代码示例:向 GPT-3.5 灌入新知识
- 提示工程的意义和核心思想
- Prompt 典型构成
- 指令调优方法论
- 思维链和思维树
- Prompt 攻击和防范
- …
第二阶段(30天):高阶应用
该阶段我们正式进入大模型 AI 进阶实战学习,学会构造私有知识库,扩展 AI 的能力。快速开发一个完整的基于 agent 对话机器人。掌握功能最强的大模型开发框架,抓住最新的技术进展,适合 Python 和 JavaScript 程序员。
- 为什么要做 RAG
- 搭建一个简单的 ChatPDF
- 检索的基础概念
- 什么是向量表示(Embeddings)
- 向量数据库与向量检索
- 基于向量检索的 RAG
- 搭建 RAG 系统的扩展知识
- 混合检索与 RAG-Fusion 简介
- 向量模型本地部署
- …
第三阶段(30天):模型训练
恭喜你,如果学到这里,你基本可以找到一份大模型 AI相关的工作,自己也能训练 GPT 了!通过微调,训练自己的垂直大模型,能独立训练开源多模态大模型,掌握更多技术方案。
到此为止,大概2个月的时间。你已经成为了一名“AI小子”。那么你还想往下探索吗?
- 为什么要做 RAG
- 什么是模型
- 什么是模型训练
- 求解器 & 损失函数简介
- 小实验2:手写一个简单的神经网络并训练它
- 什么是训练/预训练/微调/轻量化微调
- Transformer结构简介
- 轻量化微调
- 实验数据集的构建
- …
第四阶段(20天):商业闭环
对全球大模型从性能、吞吐量、成本等方面有一定的认知,可以在云端和本地等多种环境下部署大模型,找到适合自己的项目/创业方向,做一名被 AI 武装的产品经理。
- 硬件选型
- 带你了解全球大模型
- 使用国产大模型服务
- 搭建 OpenAI 代理
- 热身:基于阿里云 PAI 部署 Stable Diffusion
- 在本地计算机运行大模型
- 大模型的私有化部署
- 基于 vLLM 部署大模型
- 案例:如何优雅地在阿里云私有部署开源大模型
- 部署一套开源 LLM 项目
- 内容安全
- 互联网信息服务算法备案
- …
学习是一个过程,只要学习就会有挑战。天道酬勤,你越努力,就会成为越优秀的自己。
如果你能在15天内完成所有的任务,那你堪称天才。然而,如果你能完成 60-70% 的内容,你就已经开始具备成为一名大模型 AI 的正确特征了。
这份完整版的大模型 AI 学习资料已经上传CSDN,朋友们如果需要可以微信扫描下方CSDN官方认证二维码免费领取【保证100%免费】

更多推荐



所有评论(0)