AI智能体1.0已过时!Deep Agents才是2.0时代,一文看懂下一代架构的核心!
过去一年,提到 AI 智能体,很多人脑海里会浮现一个简单的 “循环” 逻辑:接收用户需求、调用大语言模型(LLM)、执行工具、返回结果,然后重复这个过程。行业内把这种架构称为 “智能体 1.0” 或 “浅层智能体”。
过去一年,提到 AI 智能体,很多人脑海里会浮现一个简单的 “循环” 逻辑:接收用户需求、调用大语言模型(LLM)、执行工具、返回结果,然后重复这个过程。行业内把这种架构称为 “智能体 1.0” 或 “浅层智能体”。

它处理 “查东京天气”、“算本月账单” 这类简单事务时,效率很高。但面对 “分析 10 个竞品定价、生成对比表并写战略建议” 这种需要 50 步、耗时 3 天的复杂任务,就会暴露明显缺陷,要么记不住初始目标,要么上下文溢出导致 “失忆”,甚至陷入无限循环,最终输出错误信息(也就是 AI 领域常说的 “幻觉”)。
如今,一场架构革命正在发生:智能体 2.0(深度智能体) 来了。它不再是被动循环,而是通过 “主动规划 + 分工协作 + 持久记忆”,彻底破解复杂任务的痛点。

下文我们详细剖析之。
一、先搞懂:智能体 1.0 为何 “搞不定” 复杂任务?
要理解智能体 2.0 的突破,得先看清 1.0 的核心局限,它完全依赖 LLM 的 “上下文窗口”(类似人类的 “短期记忆”)存储所有信息,没有长期记忆,也没有分工逻辑。
以 “查苹果股价并判断是否值得买入” 为例,1.0 的流程是这样的:
- 接收需求后,LLM 判断 “需要调用搜索工具”;
- 执行搜索,获取股价数据;
- LLM 基于数据生成结论,若信息不足则重复 “调用工具 - 分析” 循环。
这种 “无状态、短记忆” 的架构,面对多步骤任务时,会因三个问题必然失败:
-
上下文溢出
工具返回的杂乱数据(比如:HTML 代码、原始表格)会填满上下文窗口,把初始指令 “挤出” 记忆;
-
目标丢失
中间步骤的噪音太多,智能体逐渐忘记 “最终要做什么”;
-
无恢复机制
一旦走进死胡同(比如:反复调用同一工具却没结果),无法主动停下来、回溯并重试新方法。
简单说,智能体 1.0 能处理 5-15 步的 “小任务”,但面对 500 步的 “大工程”,就会彻底 “失灵”。
二、智能体 2.0 的四大核心支柱:从 “被动循环” 到 “主动架构”
智能体 2.0 的突破,本质是把 “规划” 和 “执行” 解耦,并用外部系统管理记忆。它的架构由四大支柱支撑,缺一不可。
2.1 支柱 1:显式规划 —— 让智能体 “带着清单做事”
智能体 1.0 的规划是 “隐性” 的,比如 LLM 在心里想 “先做 X 再做 Y”,没有固定记录;而 2.0 会用工具生成 “显性计划”,比如一个 Markdown 格式的待办清单。
具体逻辑是:
- 接到任务后,先生成详细计划,明确 “步骤、优先级、完成标准”;
- 每完成一步,就更新清单(标记 “已完成 / 进行中 / 待处理”),并添加注释(如 “这步失败,需换工具”);
- 若某步骤出错,不盲目重试,而是先调整计划,再继续执行。
比如处理 “研究量子计算并写摘要”,2.0 会先列出计划:「1. 搜索量子计算最新论文;2. 提炼核心观点;3. 搭建摘要框架;4. 撰写并润色」,每一步都有明确节点,不会中途 “跑偏”。
2.2 支柱 2:层级委派 —— 让 “专家” 干 “专业事”
复杂任务需要 “分工”,而智能体 1.0 试图 “一个人包打天下”,既当 “研究员” 又当 “撰稿人”,效率低且易出错。2.0 则采用 “编排器 + 子智能体” 模式,实现专业化分工。
架构逻辑是:
-
编排器
相当于 “项目经理”,只负责 “拆分任务、委派工作、整合结果”,不参与具体执行;
-
子智能体
相当于 “专项专家”,每个子智能体只做一类任务(如 “研究员” 负责搜索分析,“编码员” 负责写代码,“撰稿人” 负责文字输出);
-
干净上下文
每个子智能体有独立的上下文窗口,只加载与自身任务相关的信息,不会被其他步骤的噪音干扰。
比如 “研究竞品定价并写战略总结”,编排器会把任务拆给三个子智能体:「1. 研究员:搜索 10 个竞品的定价数据;2. 数据分析师:生成对比表格;3. 战略顾问:基于表格写建议」,最后只把整合后的结果返回给用户。
2.3 支柱 3:持久化记忆 —— 给智能体 “装一个外接硬盘”
为解决 “上下文溢出” 问题,智能体 2.0 引入 “外部记忆系统”,比如文件系统、向量数据库,相当于给智能体装了一个 “外接硬盘”,不再依赖 LLM 的短期记忆。
具体做法是:
- 子智能体执行任务时,会把中间结果(如原始数据、草稿、代码)写入外部记忆(如保存为
/memory/research_notes.txt); - 后续步骤需要信息时,不加载所有数据,而是通过 “文件路径” 或 “关键词查询”,只获取必要内容;
- 整个过程从 “记住一切” 转变为 “知道在哪找信息”,彻底避免上下文溢出。
比如 “分析竞品定价”,研究员子智能体会把原始定价数据写入/memory/price_data.csv,数据分析师子智能体只需读取这个文件,不用重复调用搜索工具,也不会被多余数据干扰。
2.4 支柱 4:极致的上下文工程 —— 给智能体 “写清楚规则”
智能体 2.0 的 “聪明”,不是靠更强大的 LLM,而是靠 “更精准的指令”。你没法用 “你是一个有帮助的 AI” 这种模糊提示,让它实现复杂功能;必须提供长达数千 token 的详细指令,明确 “该做什么、不该做什么、怎么做”。
这些指令会定义 5 个核心规则:
- 何时需要停下来规划(如 “每完成 3 步,检查一次计划”);
- 何时需要生成子智能体(如 “遇到编码任务,委派给编码子智能体”);
- 工具的使用标准(如 “搜索用 XX 工具,数据清洗用 XX 函数,附示例”);
- 文件管理规则(如 “中间结果存放在 /memory 目录,命名格式为‘任务名_日期.txt’”);
- 人机协作格式(如 “需要用户确认时,必须用‘【待确认】问题:XXX’的格式”)。
简单说,上下文工程就是 “给智能体写清楚操作手册”,让它每一步都有章可循,不会 “瞎操作”。
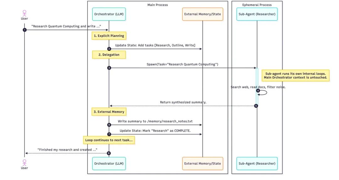
3. 实战拆解:智能体 2.0 如何处理 “研究量子计算” 任务?
结合四大支柱,我们用一个具体案例,看智能体 2.0 的完整流程:用户需求是 “研究量子计算并将摘要写入文件”。

-
显式规划(编排器主导)
编排器接到需求后,生成计划:「1. 搜索量子计算最新论文;2. 提炼核心观点;3. 搭建摘要框架;4. 撰写并润色」,并将计划写入外部记忆,标记 “所有步骤待处理”。
-
层级委派(调用子智能体)
编排器生成 “研究员子智能体”,只传递 “研究量子计算最新进展” 这一任务,以及必要的工具权限(如搜索工具)。此时,编排器的上下文窗口 “未被占用”,不参与具体研究。
-
执行与记忆(子智能体操作)
研究员子智能体启动自己的 “搜索 - 分析” 循环:调用学术搜索工具、读取最新论文、过滤噪音、提炼核心观点,最后生成 “研究总结”,并将总结写入外部记忆(文件路径:
/memory/quantum_research.txt)。 -
更新与循环(回到编排器)
研究员子智能体向编排器返回 “研究完成” 的信号,编排器更新计划(标记 “步骤 1 已完成”),然后继续委派任务,调用 “撰稿子智能体”,让它读取
/memory/quantum_research.txt,完成 “撰写摘要” 步骤。
整个过程中,每个角色只做自己的事,记忆存放在外部系统,不会出现 “失忆” 或 “循环”,最终高效完成复杂任务。
4. 结论:智能体 2.0 不是 “加工具”,而是 “重构架构”
从 1.0 到 2.0 的转变,不是简单给智能体 “多接几个工具”,而是从 “被动响应循环” 到 “主动管理架构” 的革命,通过 “显式规划、层级委派、持久记忆、精准指令”,彻底控制了 “上下文”。
而控制了上下文,就控制了 “复杂度”:智能体 2.0 能处理需要数小时、数天的长周期任务,而不仅仅是几秒钟的短任务。这意味着,AI 从 “帮人做小事”,真正走向 “帮人做大事”。
那么,如何系统的去学习大模型LLM?
作为一名深耕行业的资深大模型算法工程师,我经常会收到一些评论和私信,我是小白,学习大模型该从哪里入手呢?我自学没有方向怎么办?这个地方我不会啊。如果你也有类似的经历,一定要继续看下去!这些问题啊,也不是三言两语啊就能讲明白的。
所以我综合了大模型的所有知识点,给大家带来一套全网最全最细的大模型零基础教程。在做这套教程之前呢,我就曾放空大脑,以一个大模型小白的角度去重新解析它,采用基础知识和实战项目相结合的教学方式,历时3个月,终于完成了这样的课程,让你真正体会到什么是每一秒都在疯狂输出知识点。
由于篇幅有限,⚡️ 朋友们如果有需要全套 《2025全新制作的大模型全套资料》,扫码获取~
👉大模型学习指南+路线汇总👈
我们这套大模型资料呢,会从基础篇、进阶篇和项目实战篇等三大方面来讲解。

👉①.基础篇👈
基础篇里面包括了Python快速入门、AI开发环境搭建及提示词工程,带你学习大模型核心原理、prompt使用技巧、Transformer架构和预训练、SFT、RLHF等一些基础概念,用最易懂的方式带你入门大模型。
👉②.进阶篇👈
接下来是进阶篇,你将掌握RAG、Agent、Langchain、大模型微调和私有化部署,学习如何构建外挂知识库并和自己的企业相结合,学习如何使用langchain框架提高开发效率和代码质量、学习如何选择合适的基座模型并进行数据集的收集预处理以及具体的模型微调等等。
👉③.实战篇👈
实战篇会手把手带着大家练习企业级的落地项目(已脱敏),比如RAG医疗问答系统、Agent智能电商客服系统、数字人项目实战、教育行业智能助教等等,从而帮助大家更好的应对大模型时代的挑战。
👉④.福利篇👈
最后呢,会给大家一个小福利,课程视频中的所有素材,有搭建AI开发环境资料包,还有学习计划表,几十上百G素材、电子书和课件等等,只要你能想到的素材,我这里几乎都有。我已经全部上传到CSDN,朋友们如果需要可以微信扫描下方CSDN官方认证二维码免费领取【保证100%免费】
相信我,这套大模型系统教程将会是全网最齐全 最易懂的小白专用课!!
更多推荐



所有评论(0)