智能体 MCP 协议技术原理与应用实践
能够调用外部系统(数据、工具)是 Agent 的关键特征。但外部系统不具有标准时,代码维护大量 Tools 和系统集成的复杂度会非常高。如 OpenAI Function Calling API,只适用于特定 LLM 和平台,每个应用需要单独开发交互逻辑,难以复用和扩展。:Context 是 Agent 和 LLM 之间的传输对象,但 Agent 和 LLM 对话的过程中,往往需要维护复杂的 Co
MCP v.s. Function Calling
MCP 出现之前的主流是 Function Calling,但后者存在 2 个关键问题:
-
系统集成标准化需求:能够调用外部系统(数据、工具)是 Agent 的关键特征。但外部系统不具有标准时,代码维护大量 Tools 和系统集成的复杂度会非常高。如 OpenAI Function Calling API,只适用于特定 LLM 和平台,每个应用需要单独开发交互逻辑,难以复用和扩展。
-
上下文传输优化需求:Context 是 Agent 和 LLM 之间的传输对象,但 Agent 和 LLM 对话的过程中,往往需要维护复杂的 Context Updating 代码逻辑,难以高效地在 LLM 和外部系统间传递复杂上下文。
为此,Anthropic 于 2024 年 11 月推出 MCP(Model Context Protocol,模型上下文协议)作为一种以 Agent & LLM 为中心的开放标准通信协议,旨在简化与外部系统的集成架构和优化上下文传输的处理逻辑。
-
官网:https://modelcontextprotocol.io/docs/getting-started/intro
MCP 与 Function Calling 的处理流程的区别:

虽然 MCP 在某些方面和 RESTful API 以及 Function Calling 类似,但它们之间有很大的区别。

MCP 系统架构
MCP 是一个标准化的系统架构,在系统集成层面具有以下好处:
-
高可伸缩性与灵活性:在不修改现有工作流程的前提下,MCP 支持轻松集成新的工具和服务,满足不断变化的业务需求。
-
工具和服务的自动发现机制:注册 MCP 后,LLM 能够自动发现并集成相关的工具和服务。不再需要手动设置,提升了效率与便捷性。
-
降低开发复杂性:通过抽象化交互逻辑,减少代理开发的复杂性,使开发者能够专注于增强核心代理功能。
-
强化的安全性保障:采用成熟的安全传输层协议,确保数据与交互的安全可靠。
-
促进集体智能:通过标准化通信渠道共享见解和协调行动,使分布式 Agentic AI 系统能够实现单一架构无法实现的结果。
分层架构
如下图所示,MCP 处于 LLM 和 Agent 之间。

集成架构

请添加图片描述
MCP 系统的集成架构有 3 个核心组件:MCP Host、MCP Client 和 MCP Server。
MCP Host
定义:MCP Host 是希望通过 MCP 协议访问外部系统的 Agent 的运行环境。
功能:
-
提供用户界面,提供 Agent 的业务服务。
-
通过配置文件 config.json 来设置需要接入的 MCP 组件。
-
负责启动 MCP Client,通过 MCP Client 使用 MCP Server 的功能。
-
提供安全边界,用户授权,控制 Server 对 Host 环境的访问权限。
MCP Client
定义:通常作为 Agent 的一个功能模块,MCP Client 是和 MCP Server 保持 1:1 的协议连接,是连接 Agent & LLM 与 MCP Server 的桥梁。
功能:
-
连接管理:负责与 MCP Server 建立、维护和关闭连接,处理连接生命周期中的各种事件,如初始化、心跳检测和异常处理。
-
请求转发:将来自 Agent & LLM 的 request 转发到 MCP Server,并接受响应。
-
错误处理:负责处理连接和通信过程中可能出现的各种错误,并向上层应用提供适当的错误信息。
-
功能发现:负责查询 MCP Server 提供的能力,包括可用的 Resources、Tools 和 Prompts。
在 MCP 架构中,Host 和 Client 紧密协作。Host 提供 Agent 运行环境和安全边界,Client 负责具体的协议实现和通信管理。分层设计使 MCP 既灵活又安全,能够适应各种 AI 应用场景。

在这里插入图片描述
MCP Server
定义:是一个独立的、轻量的、作为 MCP Client 的服务器程序,同时也作为外部系统的前端程序,为 LLM 提供数据访问、工具执行和服务调用的能力。是连接 MCP Client 和外部系统的桥梁。通常的,每个 MCP Server 会专注于特定的功能领域,如文件系统操作、数据库访问、API 集成等。
功能:
-
能力抽象:通过 Resources、Tools、Prompts 的方式抽象外部系统的能力。
-
功能发布:负责与 MCP Client 建立连接,通过 MCP 协议向 MCP Client 公布这些功能。
-
请求转发:左边接受 MCP Client 的请求,右边将请求翻译并转发到外部系统,例如:API、DB、File、SSE、Internet 等。
Local / Remote Resources
MCP 还提供了 2 种核心资源:
-
Local Resources:运行在 MCP Host 本地环境,MCP Server 通过本地网络或协议进行安全访问的本地资源,例如:本地文件系统、数据库、应用程序等。敏感数据优先考虑本地执行,保障数据隐私和安全。
-
Remote Resources:运行在 Internet 外部环境,MCP Server 通过 Web APIs 进行安全访问的远程服务,例如:云存储、远程 API、在线服务等。

在这里插入图片描述
MCP 通信协议
MCP 通信协议定义了 Client 和 Server 之间的传输协议、通信模型、消息格式和通信规则。
MCP 是一种有状态、能保持上下文的通信协议,在通信的层面具有以下特性:
-
实时双向通信:区别于传统 REQ-RESP RESTFul API 模式,MCP 支持实时的、双向的、动态的发送与获取消息的能力,实现了信息的即时互通与流转。
-
卓越的上下文感知能力:在 Agent 和 LLM 交互的过程中,MCP 提供了标准化的 Context 容器字段来维护特定于会话的长期记忆,确保信息的连贯性与持续性,令 LLM 生成更理想的响应。
-
上下文传输性能:传统 JSON 格式输入 10K token 的上下文到 LLM 需 500ms+,而 MCP 压缩后仅需 20ms。并且局部更新(如新增对话)需重传全量上下文到 LLM,而 MCP 支持增量更新。
传输层(Transport Layer)
MCP 的 Transport Layer 采用了 JSON-RPC 2.0 结构化通信协议,支持多种数据传输方式,要求能够同时支持有状态和无状态请求调用。
-
Stdio(标准输入输出)
-
HTTP over SSE(服务器推送事件流)
-
Streamable HTTP

Stdio
Stdio 适用于本地集成,特别适合同一机器上的通信。Client 和 Server 通过 OS/Kernel 的 stdin、stdout、stderr 管道进行数据传输。

在这里插入图片描述
HTTP over SSE(已被替代)
HTTP over SSE 适用于基于网络的远程通信集成,以实现实时更新和持久连接。
Server 会启动 2 个 Endpoint:
-
SSE Endpoint:使用 Server-Sent Events 实现 S2C(服务器到客户端)的消息推送;
-
HTTP Endpoint:使用 HTTP POST 实现 C2S(客户端到服务器)的消息传递。
Client 和 Server 交互时,首先通过 SSE Endpoint 完成连接的建立,然后 Server 向 Client 推送一个 HTTP Endpoint,最后 Client 通过 HTTP Endpoint 向 Server 发送请求。

HTTP over SSE 存在明显的弊端:
-
需要长连接,消耗资源。
-
强依赖会话粘性,不利于水平扩容。
-
断开连接后,必须重新建立连接。
所以自 2025/03/26 之后就被 Streamable HTTP 所替代了。
Streamable HTTP(新引入)
Streamable HTTP 的 MCP Server 可以处理多个 Client 连接。
-
MCP Server 会提供一个 HTTP Endpoint,同时支持 GET 和 POST 请求。
-
MCP Client 发送消息需要包括 Accept header,支持 application/json 和 text/event-stream 类型。
-
MCP Client 通过 GET 请求打开一个 SSE stream,此时 Accept header 为 text/event-stream 类型。
-
如果要使用有状态的通讯方式,需要使用 Mcp-Session-Id header 进行传输。
协议层(Protocol Layer)
连接生命周期管理
MCP 的连接生命周期管理,管理的是 MCP Client 和 MCP Server 之间的交互状态及转换,它确保了整个交互过程中通信的稳健性与功能的可靠性。包括:Connection 初始化、Session 管理、版本与能力协商、用户授权与鉴权、用户权限控等。

在这里插入图片描述
MCP 连接的初始化机制确保了即使在不同版本或实现之间,MCP 协议也能够保持兼容性和可扩展性。
-
initial request(初始化请求):启动 Client 后立即向 Server 发送 initial request,其中包含了 version 协议版本字段和 capabilities 能力协商字段。
{"jsonrpc": "2.0","id": 1,"method": "initialize","params": {"protocolVersion": "0.3.0","clientInfo": {"name": "example-client","version": "1.0.0"},"capabilities": {"resources": {},"tools": {},"prompts": {}}}}
-
initial response(初始化响应):Server 利用自身的协议版本和能力进行响应。开始进行能力协商,声明 Server 支持的 capabilities,包括:prompts、tools、resources 等,仅协商成功的能力可在 Session 中使用。成功响应如下所示,但如果版本不兼容或请求无效,服务器会返回错误响应。
{"jsonrpc": "2.0","id": 1,"result": {"protocolVersion": "0.3.0","serverInfo": {"name": "example-server","version": "1.0.0"},"capabilities": {"resources": {"list": {},"read": {}},"tools": {"list": {},"call": {}}}}}
-
notification(通知):Client 接受响应完成能力协商后,会再发送一个 initialized 初始化通知,确认连接成功建立。
{"jsonrpc": "2.0","method": "notifications/initialized","params": {}}
-
message exchange(消息交换):连接准备就绪后,Client 和 Server 之间会建立一个 Session,用于维护 Connection Status、Context 和其他 Metadata。并且可以开始正常的消息交换了。
连接建立成功后,Client 会主动向 Server 请求当前可用的 tools/resources 清单及其描述信息。这些信息会由 Agent/Client 在必要时连同 User Query 一同被注入到 LLM 中。

在这里插入图片描述
而连接的终止可通过以下几种方式实现:
-
优雅关闭(Clean Shutdown):Client 或 Server 通过调用 close() 方法实现。双方都有机会完成处理中的请求并清理资源。
{"jsonrpc": "2.0","id": 999,"method": "shutdown","params": {"reason": "user_request"}}
-
强制终止(Forced Termination):由于错误、超时或其他异常情况导致的意外关闭。
-
传输断开:当通信通道丢失时,会发生此情况。
-
错误条件:若遇到错误,也可能导致连接终止。
-

在这里插入图片描述
通信模式与消息体封装
初始化阶段之后,MCP 支持以下 2 种通信模式:
-
双向的请求-响应(Request-Response)模式:客户端或服务器均可发送请求,并由另一方作出响应。
-
单向的通知(Notification)模式:任何一方均可发送单向消息,无需对方响应。适用于状态更新、事件通知等场景。例如:在长时间运行的操作中,发送方可以通过特殊的进度 notification msg 实现。
Request-Response 通信模式中交换的 Message 类型有 3 种:
-
Request 消息体:发出请求,具有 id,method 和 params 字段。
{ "jsonrpc": "2.0", "id": 1, "method": "resources/list", "params": {} }
-
Result 消息体:请求成功的响应。具有 id,和 req-id 一一对应。
{ "jsonrpc": "2.0", "id": 1, "result": {} }
-
Error 消息体:请求失败的响应,具有 Code 和 Message。具有 id,和 req-id 一一对应。
{ "jsonrpc": "2.0", "id": 1, "error": { "code": -32601, "message": "Method not found" } }
MCP 定义了一套标准的 Error Code 以便有效地管理可能出现的问题。此外 Agent 还能够自定义错误代码,其范围起始于 -32000。
enum ErrorCode {// Standard JSON-RPC error codesParseError = -32700,InvalidRequest = -32600,MethodNotFound = -32601,InvalidParams = -32602,InternalError = -32603}
Notification 通信模式中交换的 Message 类型只有 1 种:
-
Notification 消息体:单向通知,无需响应。
{ "jsonrpc": "2.0", "method": "resources/updated", "params": {} }

在这里插入图片描述
功能层(Feature Layer)
MCP 的 Feature Layer 负责 Agent & LLM 的业务服务支撑,包括下列能力。
-
MCP Client 具有 Sampling(采样)、Roots(根目录)等扩展能力。
-
MCP Server 具有 Prompts(提示)、Resources(资源)、Tools(工具)三大核心能力。
这些能力都通过上文中的 2 种通信模式和消息体进行封装与传输。

MCP Client 能力

在这里插入图片描述
Sampling(采样)
Server 可请求 Client 访问 LLM 进行采样:
-
Server 请求 Client 访问 LLM,然后 Client 从 LLM 获取结果,并返回给 Server。
-
Client 可检查并可修改请求。这种人在循环(human-in-the-loop)设计确保用户对 Server 和 LLM 之间的交互保持控制。
Sampling 的相关操作请求:
-
sampling/createMessage:请求 LLM 生成内容。

在这里插入图片描述
Roots(根目录)
定义了 Server 可操作的 Host 文件系统的边界,以特定的安全访问目录作为 Root 目录。
-
Server 访问 Client 获得 Roots,主要用于文件系统路径,但也可以是任何有效 URI。
-
Server 以此来知悉资源访问范围,但仅具有指导性而非强制性。

在这里插入图片描述
MCP Server 能力
MCP 将各种数据源、工具和服务抽象为了 Resources、Tools、Prompts 这 3 大能力,标准化了调用方式,降低系统集成的复杂性。MCP Server 的代码实现通常基于外部系统提供的 SDK。

在这里插入图片描述
Resources
Resources 是 MCP Server 能够提供的数据资源,例如:文件内容、数据库记录、API 响应等数据资源。
-
每个资源都有 URI、name、description 和 MIME 类型等属性;
-
使用 URI 进行唯一标识;
-
Client 可以通过 resources/list 和 resources/read Endpoint 来发现和访问 Resource。
Resource 相关请求类型:
-
resources/list:列出可用的资源,
-
resources/read:读取资源内容
-
resources/subscribe:订阅资源更新
-
resources/unsubscribe:取消订阅资源更新
具有 2 种基本的 Resource 类型:
-
文本资源:包含 UTF-8 编码的文本数据。确保文件使用 UTF-8 编码,避免中文乱码。
-
二进制资源:包含 以 base64 编码的原始二进制数据。

在这里插入图片描述
资源的 URI(统一资源标识符)通常由 MCP Server 定义,遵循以下格式:
[protocol]://[host]/[path]
例如:
# 本地文件file:///home/user/documents/report.pdf# 数据库模式postgres://database/customers/schema# 屏幕内容screen://localhost/display1# 来自 Web API 的数据http://api.example.com/data# Git 仓库中的源代码git://repository/main/src
URI 也可以包含查询参数,进一步细化对资源的访问,例如:
weather://forecast?city=beijing&days=5
Client 可以直接通过 resource/list 来获取 Server 的静态资源列表,还允许 Client 通过 URI 模板来定义动态资源。例如:
# 获取特定城市的天气预报weather://{city}/forecast# 访问特定用户资料user://{id}/profile# 获取特定数据库表记录database://{table}/{id}
URI 模板中的 {} 变量可以被 Client 替换为具体的值以创建有效的 URI。这使得 Client 能够动态构建资源请求,而无需预先知道所有可能的资源 URI。
Tools
MCP Server 能够提供的 Tools 工具集合,可被 LLM 发现和调用。Tool 的本质就是一个可执行函数,包含参数校验、结果处理、错误处理等逻辑。
-
具有 Unique name、description 和基于 JSON Schema 的输入参数定义。
-
Client 可以通过 tools/list 和 tools/call Endpoint 来发现和调用 Tool。
-
工具执行需要用户确认,确保安全性。
Tools 的执行是一个严格受控的多步骤过程,以此来提供 Human-in-loop(人工介入)、操作可靠和可观测。在工具执行过程,人类充当着关键的监督角色,是重要的安全机制。
-
批准或拒绝拟议的工具调用。
-
审查和可能修改调用参数。
-
评估工具结果和后续步骤。
-
提供额外的上下文或纠正错误理解。
MCP 也可以根据 Tool 的性质或用户偏好提供不同级别的审批要求,例如:
-
每次调用都需要批准。
-
仅对特定工具或参数范围需要批准。
-
批量批准类似操作。
-
为低风险操作提供自动批准。

在这里插入图片描述
Tools 相关请求类型:
-
tools/list:列出可用的工具。
-
tools/call:调用工具并执行操作。

在这里插入图片描述
-
Client 获取工具列表。
{"jsonrpc": "2.0","id": 1,"method": "tools/list","params": {"cursor": "optional-cursor-value"}}
-
Client 调用工具。
{ "jsonrpc": "2.0","id": 2,"method": "tools/call","params": {"name": "get_weather","arguments": {"location": "New York"}}}
-
Server 发送变更通知。
{"jsonrpc": "2.0","method": "notifications/tools/list_changed"}
Prompts
Prompts 是 MCP Server 为 Resources、Tools 或特定使用场景所提供的提示词模板,支持参数化渲染和复用,帮助 LLM 生成特定类型的响应,例如:可以设计成多步骤的逻辑链,引导用户完成复杂的任务。保障了 MCP Server 运行的有效和稳定。
-
支持动态的参数渲染
-
支持嵌入资源上下文。
-
支持多个交互会话。
-
Client 通过 prompts/list 和 prompts/get Endpoint 来发现和使用 Prompt。
Prompt 相关请求操作:
-
prompts/list:列出可用的提示模板。
-
prompts/get:获取提示模板的内容。

在这里插入图片描述
MCP 上下文窗口
MCP 具有一个动态的 Context Window,用于存储会话记录(询问/回答)以及环境数据,会随每次交互而扩展。
同时,为避免数据过载,MCP 在保留关键细节的同时,也会将非关键信息压缩成 embedding 形式。例如:将 10 条消息的聊天内容概括为意图向量。

在这里插入图片描述
MCP 安全与信任机制
MCP 的核心原则之一是 ”安全可控”,LLM 能力的扩展不应以牺牲用户控制和数据安全为代价。

在这里插入图片描述
如上图所示。在设计层面,MCP 采用了多层安全模型:
-
本地优先:Server 默认在 Host 本地运行,减少网络风险。同时 Host 需获得用户同意后方可暴露数据。
-
用户确认:所有数据访问、工具调用需用户显式授权。
-
工具安全:工具调用需用户确认,描述信息需谨慎对待。
-
采样控制:采样 LLM 需用户批准,Server 无法直接读取全部上下文。
-
资源边界:通过 Roots 限制资源访问范围。
-
命令权限:Server 以用户账户权限运行,访问受限。
-
传输安全:支持加密传输和认证机制。
在实现层面,MCP 建议:
-
采用 TLS 安全传输协议。
-
采用 OAuth 2.0 进行身份验证。
-
采用 RBAC 进行权限控制。

在这里插入图片描述
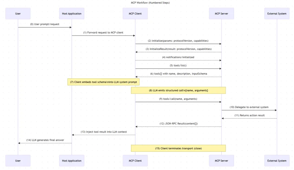
MCP 工作流程


一个具体的 MCP 工作流程示例如下:
-
使用 LLM 应用总结代码库中最近的 5 次提交。MCP Host with Client 首先调用 MCP Server,询问有哪些可用的 Tools List。

-
然后 MCP Host 将这些 Tools 输入到 LLM。LLM 接收到这些信息后,会选择使用某个工具。然后 MCP Host 再向 MCP Server 发送具体某个工具的使用请求,并收到工具执行结果。

-
最后,MCP Host 将工具执行结果输入到 LLM。LLM 返回最终的响应结果给用户。

MCP 应用实践
Claude Desktop MCP
MCP 使用体验最典型的案例就是 Anthropic Claude Desktop。

环境信息:
-
macOS
-
Claude Desktop
-
MCP Server:FileSystem-mcp-server
-
权限要求:管理员权限、本地文件系统访问权限、网络访问权限
安装 Claude Desktop
Claude Desktop 作为 MCP Host 和 MCP Client。
-
下载地址:https://claude.ai/download
配置你的个性化需求。

MCP Server 配置文件解析
claude_desktop_config.json 是 Claude Desktop 的配置文件。
$ ll ~/Library/Application\ Support/Claude/claude_desktop_config.json

在这里插入图片描述
其中 MCP Server 配置的名称是 mcpServers,格式如下:
-
command:用于启动 MCP Server 的命令。对于运行在本地的 MCP Server 而言,启动命令通常是 npx(Node.js app)或 uvx(Python app)。
-
args:传递给 command 的启动参数,取决于 MCP Server。
{"mcpServers": {"server1": {"command": "命令名称","args": ["参数1", "参数2", ...]},"server2": {"command": "命令名称","args": ["参数1", "参数2", ...]},...}}
NOTE:
-
每次修改配置文件后,需要重启 Claude Desktop 应用才能生效。
-
确保 JSON 格式正确,否则 Claude Desktop 无法识别配置。
使用 FileSystem MCP Server
FileSystem MCP Server 是最常用的 Claude Desktop 官方扩展之一,支持以下功能:
-
read_file:读取指定文件的内容。
-
write_file:创建或修改文件内容。
-
file_info:获取文件的元数据,如大小、修改时间等。
-
list_directory:显示目录中的文件和子目录。
-
make_directory:创建新目录。
-
remove:删除文件或目录。
-
等
通过 Desktop UI 可以直接安装和配置。

配置 MCP Server config:
-
-y:自动确认所有提示,跳过确认步骤。
-
@modelcontextprotocol/server-filesystem:指定使用的 Filesystem MCP Server 的包是官方包(https://github.com/modelcontextprotocol/servers/tree/main/src/filesystem),也可以指定用其他提供方的包。
-
最后一个参数:指定允许访问的目录路径。
$ vim ~/Library/Application\ Support/Claude/claude_desktop_config.json{"mcpServers": {"filesystem": {"command": "npx","args": ["-y","@modelcontextprotocol/server-filesystem","/Users/fanguiju/Documents"]}}}
重启 Desktop 加载 MCP Server,成功后可以看见 tag:

在使用过程中,FileSystem MCP Server 会访问 MacOS 的文件系统,并且在执行 Tools 的时候它始终会要求人工确认。这符合 MCP 安全设计理念。

MCP Registries
目前有多个开源库或网站提供了托管的 MCP 工具资源,用于增强 LLM 和 Agent 的能力,确保其生成响应的可靠性。这些托管的 MCP 工具库被称为 Registries(注册表)。MCP 工具的作者可以将自己的代码注册到这些 Registries 中,并附以详细的集成文档。例如:
-
https://github.com/modelcontextprotocol/servers
-
https://www.mcpworld.com/
-
https://mcp.so/
-
https://glama.ai/mcp/servers/@KBB99/mcp-registry-server
-
https://smithery.ai/
-
https://www.pulsemcp.com/
-
https://www.mcp.run/
-
https://mcp.composio.dev/
-
https://www.gumloop.com/mcp
由此可见 MCP 作为 LLM 生态链中的一个关键环节其生态非常繁荣,甚至可以说是所有的传统 API 和 Tools 都应该 MCP 程序化。对于程序员来说,MCP是效率工具集大成者,告别重复造轮子。
更多推荐


所有评论(0)