直击痛点的开源项目「GitHub 热点速览」
过去一周,虽然大模型、AI 工具依旧层出不穷,但大家似乎对 “新瓶装旧酒” 的 AI 产品逐渐产生了免疫,只有真正解决开发痛点的开源项目才能脱颖而出。本周值得关注的开源项目中,FastAPI-MCP 让传统 API 轻松接入 AI 工作流(MCP),Motia 则试图一站式整合后端开发的碎片化问题。自托管 IaaS 平台 Ubicloud,助力开发者拥有属于自己的开源云。而 Archon 则为 A
过去一周,虽然大模型、AI 工具依旧层出不穷,但大家似乎对 “新瓶装旧酒” 的 AI 产品逐渐产生了免疫,只有真正解决开发痛点的开源项目才能脱颖而出。
本周值得关注的开源项目中,FastAPI-MCP 让传统 API 轻松接入 AI 工作流(MCP),Motia 则试图一站式整合后端开发的碎片化问题。自托管 IaaS 平台 Ubicloud,助力开发者拥有属于自己的开源云。而 Archon 则为 AI 编程助手搭建了协作指挥中心,提升项目管理和开发效率。最后,Meta 开源的全能视觉模型 DINOv3,无需微调即可覆盖多种视觉任务,成为视觉领域新的 “通用底座”。
此外,本周 HelloGitHub 热评依旧精彩,极简在线白板 Drawnix 和基于 AI 的 Markdown 笔记工具 NoteGen,都为开发者带来了不一样的新体验。
- 本文目录
- 1. 热门开源项目
- 1.1 轻松将 API 化为 MCP 的框架:FastAPI-MCP
- 1.2 终结后端碎片化的框架:Motia
- 1.3 可自托管的开源云:Ubicloud
- 1.4 AI 编程助手的指挥中心:Archon
- 1.5 无需微调的全能视觉模型:DINOv3
- 2. HelloGitHub 热评
- 2.1 极简的在线白板工具:Drawnix
- 2.2 基于 AI 的 Markdown 笔记应用:NoteGen
- 3. 结尾
- 1. 热门开源项目
1. 热门开源项目
1.1 轻松将 API 化为 MCP 的框架:FastAPI-MCP
主语言:Python,Star:9k,周增长:1.9k
该项目让你仅用几行代码就把现有 FastAPI 接口升级为支持 MCP 协议的 AI 工具,并保留原有的鉴权、数据校验和文档,极大降低了传统 API 与 AI 工作流之间的集成门槛,支持独立部署、SSE 流式传输、实时文档同步等功能。
from fastapi import FastAPI
from fastapi_mcp import FastApiMCP
app = FastAPI()
mcp = FastApiMCP(app)
# Mount the MCP server directly to your FastAPI app
mcp.mount()
GitHub 地址→github.com/tadata-org/fastapi_mcp
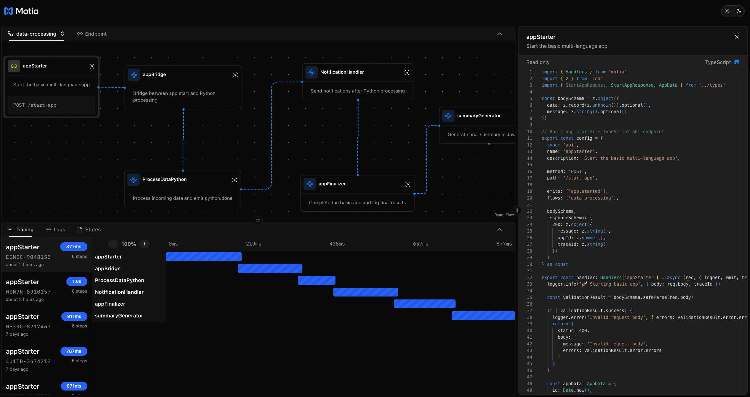
1.2 终结后端碎片化的框架:Motia
主语言:TypeScript,Star:6.4k,周增长:600
这是一款一站式后端后框架,集成了 API、事件驱动、定时任务、实时数据流和 AI Agent 等能力,支持 TypeScript、Python 等多语言混合开发。它内置状态管理、结构化日志、端到端链路追踪与可视化调试器(Workbench),支持流程图、日志流和实时测试等功能。
GitHub 地址→github.com/MotiaDev/motia
1.3 可自托管的开源云:Ubicloud
主语言:Ruby,Star:9.7k,周增长:4k
这是一款基于 Ruby 开发的开源云基础设施平台(IaaS),可作为云服务提供商的开源替代方案。它拥有简洁、易用的项目与资源管理界面,集成了虚拟机、数据库、负载均衡、存储、网络和安全等资源管理功能,支持在裸金属服务器上快速自建 IaaS,实现真正的云中立。
GitHub 地址→github.com/ubicloud/ubicloud
1.4 AI 编程助手的指挥中心:Archon
主语言:Python,Star 8.5k,周增长:8.5k
这是一款专为 AI 编程助手设计的项目管理平台,让不同 AI 助手共享统一的项目知识与任务进度。它通过 MCP 实现本地知识库与任务板的整合,并与 Cursor、Windsurf 等主流 AI IDE 协同工作,支持多种 AI 助手自动参与项目流程,以及文档编写、版本控制、GitHub 仓库关联等功能。
GitHub 地址→github.com/coleam00/Archon
1.5 无需微调的全能视觉模型:DINOv3
主语言:Python,Star 4.6k,周增长:4.6k
该项目是 Meta 开源的通用视觉基础模型,包含完整的预训练主干网络、适配器、训练和评测代码。它通过自监督学习(SSL)技术,无需微调即可直接应用于分类、检索、深度估计、目标检测等多种主流视觉任务,适用于自动驾驶、遥感、安防监控、工业检测等领域。
GitHub 地址→github.com/facebookresearch/dinov3
2. HelloGitHub 热评
在此章节中,我们将为大家介绍本周 HelloGitHub 网站上的热门开源项目,我们不仅希望您能从中收获开源神器和编程知识,更渴望 “听” 到您的声音。欢迎您与我们分享使用这些开源项目的亲身体验和评价,用最真实反馈为开源项目的作者注入动力。
2.1 极简的在线白板工具:Drawnix
主语言:TypeScript
这是一款免费、开源的在线白板工具。它提供一个无限画布,支持自由绘制、思维导图、流程图、画笔、插入图片、自动保存等功能,以及移动端适配、Docker 部署和插件机制等特性。
更多推荐
所有评论(0)