【AI产品经理学习笔记01】五类AI公司及PM能力要求,一图看懂!
计划学习AI产品经理,跟进技术发展的步伐,学前对AI产品经理认知比较浅薄,以为无非是项目管理能力、PRD、沟通协作之类的,想不到门道挺多,不同类型公司对AI PM的要求不同,仅学习记录以共勉!
提示:计划学习AI产品经理,跟进技术发展的步伐,学前对AI产品经理认知比较浅薄,以为无非是项目管理能力、PRD、沟通协作之类的,想不到门道挺多,不同类型公司对AI PM的要求不同,仅学习记录以共勉!
前言
通过B站课程跟学,和网络资料查询,总结了以下五类AI公司,感觉基本能覆盖大部分情况了。
提示:以下是本篇文章正文内容,仅供参考哟~
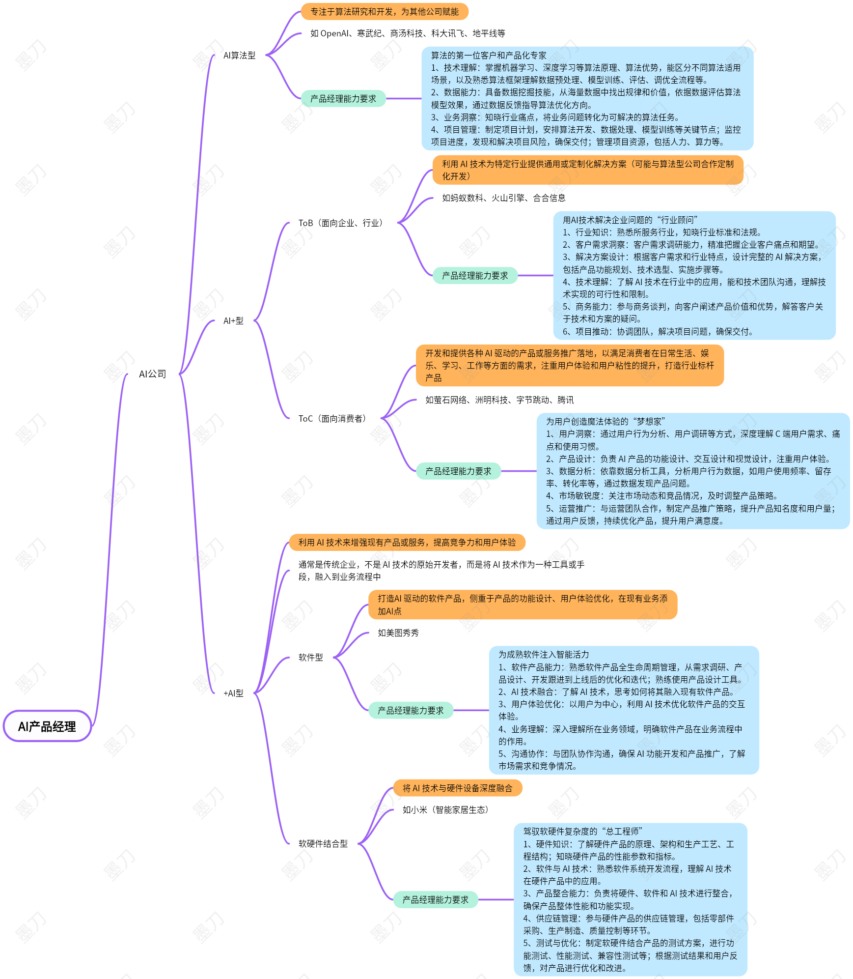
一、五类AI公司
1、AI算法型公司
干啥的: 卖“大脑”的!比如提供各种AI API(人脸识别、语音合成)的公司,为行业型AI企业赋能。
需要啥样的PM: 需要特别懂技术细节的PM,能看懂模型指标(比如准确率、延迟),还特别会设计让开发者用着爽的API和文档,感觉像是为程序员服务的程序员。
2、AI+ToB型公司
干啥的: 用AI帮企业解决具体问题,主要探索行业应用场景,比如工矿行业智能头盔等。
需要啥样的PM: 需要PM像侦探一样,能摸清某个行业(比如金融、医疗、教育、能源)的业务流程和痛点,然后设计出能融入他们工作的产品。最关键的是能算出帮企业省了多少钱、赚了多少钱(优秀,佩服o( ̄▽ ̄)d)。
3、AI+ToC型公司
干啥的: 做咱们普通人爱玩的AI应用(面向普通消费者),比如AI拍照P图、各种AI聊天助手。
需要啥样的PM: 需要非常懂用户心理,能抓住那个让人“哇塞”的点。要对数据特别敏感,天天做A/B测试,不断优化用户体验;因为用户没耐心,产品不好用就直接卸载了。
4、+AI软件型公司
干啥的: 本来就是软件公司(比如做Office的),给现有产品加入AI功能让它变得更强大。
需要啥样的PM: 需要对传统软件功能吃得特别透,然后思考AI怎么能让原来的操作“更丝滑”。重点是把AI功能巧妙地“缝”进现有产品里,不让用户觉得突兀。
5、+AI软硬件结合型公司
干啥的: 做有“AI大脑”的硬件产品,比如智能汽车、扫地机器人(智能家居生态这一块)、智能摄像头。
需要啥样的PM: 这是最复杂的,既要懂点软件算法,还要关心硬件成本、传感器性能、功耗散热,还得了解供应链。得是个平衡大师、八爪鱼(六边形战士啦o( ̄▽ ̄)d),在成本、性能和用户体验之间做权衡。
二、下一步学习计划
搞懂公司类型只是第一步,接下来打算从AI技术、行业研究等方面继续深入学习:
技术基础: 补一补机器学习、深度学习的核心概念,各类算法优势、适应场景等,至少能听懂算法同学在说什么。
行业应用: 看看AI在金融、医疗、教育、能源这些行业到底是怎么落地的。
市场研究: 学学怎么分析行业报告和竞对。
学习之路漫漫,感觉要学的东西太多了!希望这篇笔记对同样想了解AI产品经理的朋友有帮助。如果有哪里总结得不对,或者有更好的建议,非常欢迎在评论区一起讨论呀!
谢谢你陪我啰嗦到这里~thank you!
附AI公司部分的思维导图


更多推荐



所有评论(0)