用 AI 爆肝 10 分钟,我做出了能自定义图片的华容道小游戏!
10分钟用AI开发图片华容道小程序的奇迹体验需求直给AI秒响应提出包含自定义图片、多难度选择、步数计时功能的微信小程序需求,AI立即生成完整代码框架,省去传统开发的前期准备时间。
已经上线啦,微信小程序搜索"抖猫高清无水印",我的-休闲拼图就可以玩了啦,赶紧试试吧,想要完整源码的留言领取!!
家人们谁懂啊!今天被朋友 “灵魂挑战”:“你不是老说 AI 厉害吗?能 10 分钟做个有意思的小游戏不?” 我本来脑子都懵了,结果抱着 “试试不亏” 的心态,拽着 AI 一顿输出,居然真的在 10 分钟里搞出了能自定义图片的华容道小程序!过程丝滑到我自己都不敢信,必须赶紧跟你们唠唠~
第一步:跟 AI “拍桌子喊需求”
我直接把 “疯狂需求” 丢给 AI:“帮我写个微信小程序版的图片华容道!要能选自己的图片当素材,还得有简单(3×3)、中等(4×4)、困难(5×5)三个难度,得显示移动步数和计时,界面还得好看点!” 原以为 AI 得 “思考” 会儿,结果它秒回:“安排!” 然后就哐哐哐开始吐代码框架了。
第二步:跟着 AI “搭积木”,简单到离谱
AI 把代码拆得明明白白,我全程像 “复制粘贴机器”:
- 界面部分
:它直接生成了顶部标题、中间的 “选择图片 / 开始游戏 / 重置游戏” 按钮组,还有难度选择的单选框。甚至连布局样式(小程序里叫 WXSS)都写好了,我把代码复制到微信开发者工具里,界面雏形 “唰” 一下就出来了!

-
能看到生成的界面里,“选择图片”“开始游戏” 等按钮排列整齐,难度选择的单选框也清晰呈现,布局清爽又直观~
- 功能部分
:从 “选择图片”(调用小程序的
wx.chooseImage接口,能从相册选图),到 “根据难度切割图片成拼图块”,再到 “计算步数、计时、判断游戏是否通关” 这些逻辑,AI 每一块代码都标了注释,比如 “这里是打乱拼图的算法,避免出现无解情况”“这里处理空白块的移动逻辑”…… 我跟着复制粘贴,几乎没怎么改。
-
“选择图片” 功能的实现部分,能清楚看到
wx.chooseImage的调用方式,以及后续对图片临时路径的处理,注释也把逻辑讲得明明白白~
第三步:见证奇迹!10 分钟真能跑起来
把 AI 给的所有代码(JS 逻辑、WXML 结构、WXSS 样式这些文件)一股脑放进微信开发者工具,然后点击 “编译”—— 天呐!左侧模拟器里直接弹出 “图片华容道” 的界面!

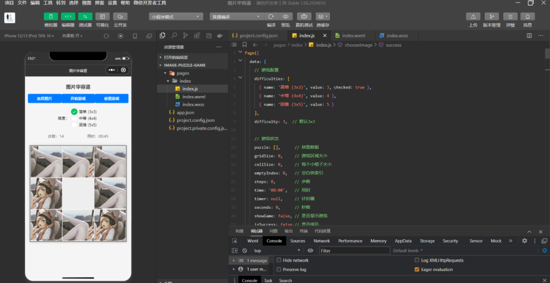
能看到代码里对游戏核心配置的定义,比如不同难度的规格、拼图数据、网格大小、步数和计时状态等,这些配置让游戏能根据选择的难度灵活变化~
我试着点 “选择图片”,从手机相册选了张照片,小程序立刻把图片切成了 3×3 的小块(默认难度是简单),空白块也乖乖待在角落。点击 “开始游戏”,计时器 “滴答” 开始走;移动图片块,步数也跟着上涨;切换 “中等(4×4)” 难度,图片瞬间变成 16 块,整个过程丝滑得不行~

能看到不同难度下图片被切割成对应数量的拼图块,步数和计时也在实时更新,玩起来流畅又有成就感~
最后唠两句
以前总觉得 “做小程序”“写游戏” 是程序员大佬的专属技能,这次被 AI 按头体验了一把,才发现门槛真的低到离谱!只要把需求说清楚,再配合微信开发者工具,小白也能光速搞出小玩意儿~对了,你们想用这个华容道玩什么图?爱豆照片?宠物萌图?评论区甩个想法,我替你们试试 AI 能不能 “秒懂”!
想要源码或者体验下程序的家人们,扫描进入 点击图片华容道就可以玩玩啦~

更多推荐


所有评论(0)