android studio学习(1)-整体框架数理
学习如何搞一个app
文章目录
一、安装studio
百度下就可以
二、创建一个项目
file–> new --> new project
这里面随便选一个都可以,只是不同的界面UI。
选择好了过后就是慢慢等待默认下载各种安装包,中途不要断网,否则可能会有一些问题。
三、框架结构

当整个环境都搭建完成过后,我们就能够在旁边看到这些目录
java :我们写Java代码的地方,业务功能都在这里实现
res :存放我们各种资源文件的地方,有图片,字符串,动画,音频等,还有各种形式的XML文件
3.1 drawable目录
drawable:存放各种位图文件,(.png,.jpg,.9png,.gif等)除此之外可能是一些其他的drawable类型的XML文件

3.2 res目录下的mipmap目录
mipmap目录用于存放一些不同分辨率的图像:
mipmap会在图片缩放在提供一定的性能优化,分辨率不同系统会根据屏幕分辨率来选择hdpi,mdpi,xmdpi,xxhdpi下的对应图片,所以你解压别人的apk可以看到上述目录同一名称的图片,在四个文件夹下都有,只是大小和像素不一样而已!当然,这也不是绝对的,比如我们把所有的图片都丢在了drawable-hdpi下的话,即使手机 本该加载ldpi文件夹下的图片资源,但是ldpi下没有,那么加载的还会是hdpi下的图片! 另外,还有一种情况:比如是hdpi,mdpi目录下有,ldpi下没有,那么会加载mdpi中的资源! 原则是使用最接近的密度级别!另外如果你想禁止Android不跟随屏幕密度加载不同文件夹的资源,只需在AndroidManifest.xml文件中添加android:anyDensity="false"字段即可!
mipmap-hdpi:高分辨率,一般我们把图片丢这里
mipmap-mdpi:中等分辨率,很少,除非兼容的的手机很旧
mipmap-xhdpi:超高分辨率,手机屏幕材质越来越好,以后估计会慢慢往这里过渡
mipmap-xxhdpi:超超高分辨率,这个在高端机上有所体现

3.3 layout目录
此目录是布局的目录,可以看到整个APP的布局和一些屏幕适配。

3.4 menu目录
顾名思义是菜单相关的,因为现在基本都是全面屏的手机,所以我们需要在APK的内部进行一些一些菜单设置,都会在这个目录里面

3.5 value目录
也算是一个很重要的目录,因为一些资源的样子颜色都会子这个里面进行设置
demens.xml:定义尺寸资源
string.xml:定义字符串资源
styles.xml:定义样式资源
colors.xml:定义颜色资源
arrays.xml:定义数组资源
attrs.xml:自定义控件时用的较多,自定义控件的属性!
theme主题文件,和styles很相似,但是会对整个应用中的Actvitiy或指定Activity起作用,一般是改变窗口外观的!可在Java代码中通过setTheme使用,或者在Androidmanifest.xml中为<application…>添加theme的属性! PS:你可能看到过这样的values目录:values-w820dp,values-v11等,前者w代表平板设备,820dp代表屏幕宽度;而v11这样代表在API(11),即android 3.0后才会用到的!

3.6 剩下还有一个RAW目录
用于存放各种原生资源(音频,视频,一些XML文件等),我们可以通过openRawResource(int id)来获得资源的二进制流!其实和Assets差不多,不过这里面的资源会在R文件那里生成一个资源id而已
因为我这个新项目没有,所以这里就不说了。。
四、三个重要的文件
4.1 MainActivity.java文件
MainActivity.java 相当于是开始把,从这里引用包,重写副类这些
package com.example.myapplication;
// 引用的包,引用android SDK的过程
import androidx.appcompat.app.AppCompatActivity;
import android.os.Bundle;
public class MainActivity extends AppCompatActivity {
// 此处重写了父类中的onCreate方法,用@override判断是否正确重写
@Override
protected void onCreate(Bundle savedInstanceState) {
// savedInstanceState的作用是保存activity的状态,即用户通过home键或android意外回收进程时,保存此时用户的状态
super.onCreate(savedInstanceState);
// 与布局文件建立联系,
setContentView(R.layout.activity_main);
}
}

4.2 activity_main.xml文件
activity_main.xml 其实就相当于一个布局文件的XML配置,这里面去设置一些按钮大小位置等等。
android:id="@+id/toolbar"
android:layout_width="match_parent"
android:layout_height="?attr/actionBarSize"
android:background="?attr/colorPrimary"
app:popupTheme="@style/Theme.Application.PopupOverlay" />

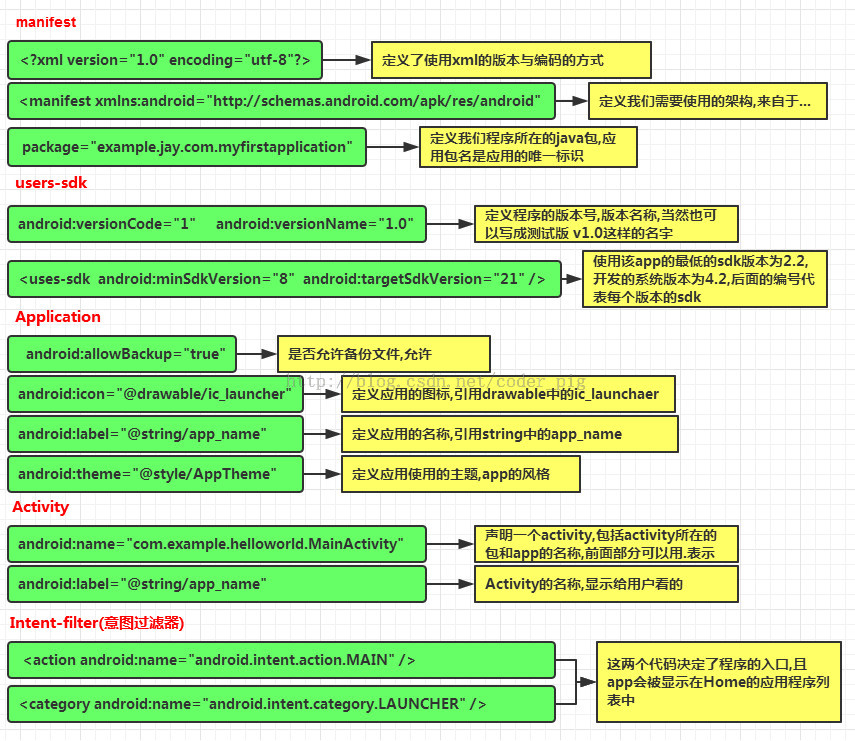
4.3 AndroidManifest.xml 配置文件
<?xml version="1.0" encoding="utf-8"?>
<manifest xmlns:android="http://schemas.android.com/apk/res/android"
package="jay.com.example.firstapp" >
<application
android:allowBackup="true"
android:icon="@mipmap/ic_launcher"
android:label="@string/app_name"
android:theme="@style/AppTheme" >
<activity
android:name=".MainActivity"
android:label="@string/app_name" >
<intent-filter>
<action android:name="android.intent.action.MAIN" />
<category android:name="android.intent.category.LAUNCHER" />
</intent-filter>
</activity>
</application>
</manifest>

参考:
菜鸟教程
更多推荐


所有评论(0)