Agent篇---PaaS (Platform as a Service) 全景指南:开发者的创新加速器
PaaS(平台即服务)是云计算中间层服务,为开发者提供应用开发和运行环境,屏蔽底层基础设施复杂性。核心价值包括快速部署、弹性伸缩、降低运维成本,使开发者专注业务逻辑。典型PaaS包含运行时环境、数据库、中间件及DevOps工具链,分为公共、私有、混合等多种类型。相比IaaS和SaaS,PaaS在开发效率和底层控制权间取得平衡,适合微服务、敏捷开发等场景。主流提供商包括Heroku、GAE等,未来将
·
PaaS (平台即服务) 位于云计算金字塔的中间层,介于 IaaS(基础设施)和 SaaS(软件)之间。它的核心使命是消除底层基础设施的复杂性,让开发者只需关注代码逻辑和业务价值,而无需操心服务器配置、操作系统补丁、运行时环境搭建或数据库扩容。
如果把开发软件比作做饭:
- IaaS 是给你提供厨房、炉灶和食材(你需要自己切菜、生火、洗碗)。
- PaaS 是给你提供半成品净菜和自动化烹饪机器人(你只需决定做什么菜,按下按钮即可)。
- SaaS 是直接端上来做好的外卖(你只管吃)。
一、什么是 PaaS?核心定义与价值
📖 定义
PaaS 是一种云计算模型,提供商在云端交付硬件和软件工具(通常包括操作系统、编程语言执行环境、数据库、Web 服务器等),供用户开发和运行应用程序。用户通过互联网访问这些资源,按使用量或订阅付费。
💎 核心价值主张
- 极速上市 (Time to Market):从“想法”到“上线”的时间从数周缩短至数分钟。无需采购硬件或安装环境。
- 专注核心业务:开发者不再被
yum install、内核参数调优、负载均衡配置等运维琐事分散精力。 - 弹性伸缩 (Auto-Scaling):平台根据流量自动增加或减少实例,无需人工干预,完美应对流量洪峰。
- 内置最佳实践:默认集成高可用、备份、监控、CI/CD 流水线等企业级能力。
- 成本优化:按需付费,无闲置资源浪费;减少了高级运维人员的人力成本。
二、PaaS 的核心组件与服务范畴
一个完整的 PaaS 平台通常包含以下“全家桶”:
1. 运行时环境 (Runtime Environments)
- 支持多种主流语言:Java, Python, Node.js, Go, .NET, Ruby, PHP 等。
- 版本管理:一键切换语言版本(如从 Python 3.8 升级到 3.11)。
- 框架支持:内置 Spring Boot, Django, Express, Flask 等框架的优化配置。
2. 中间件与数据服务 (Middleware & Data Services)
- 托管数据库:关系型 (MySQL, PostgreSQL, SQL Server) 和 NoSQL (MongoDB, Redis, Cassandra)。自动处理主从复制、故障转移、备份。
- 消息队列:Kafka, RabbitMQ, RocketMQ,用于解耦微服务。
- 缓存服务:Redis, Memcached 集群。
- 搜索与分析:Elasticsearch, Solr。
3. 开发与运维工具链 (DevOps Toolchain)
- CI/CD 流水线:代码提交后自动构建、测试、部署 (GitOps)。
- 容器编排:基于 Kubernetes (K8s) 的抽象层,用户无需直接操作 K8s 复杂的 YAML。
- 监控与日志:集成的 APM (应用性能监控)、分布式追踪、日志聚合分析。
- 调试工具:远程调试、性能剖析 (Profiling)。
4. API 管理与集成
- API 网关、身份认证 (OAuth/JWT)、限流熔断、API 市场。
- 预连接器 (Connectors):轻松连接 Salesforce, Slack, Google Maps 等第三方 SaaS。
三、PaaS 的主要类型
随着技术发展,PaaS 演化出了多种形态:
| 类型 | 描述 | 典型代表 |
|---|---|---|
| 公共 PaaS | 完全由云厂商托管,多租户共享,开箱即用。 | Heroku, Google App Engine, AWS Elastic Beanstalk |
| 私有 PaaS | 部署在企业内部防火墙后或私有云中,满足合规需求。 | Red Hat OpenShift, Cloud Foundry |
| 混合 PaaS | 允许应用在公有云和私有云之间无缝迁移和运行。 | Azure Arc, Google Anthos |
| 通信 PaaS (CPaaS) | 专注于通信能力的 API 平台(短信、语音、视频)。 | Twilio, SendGrid |
| 低代码/无代码 PaaS | 通过拖拽界面构建应用,面向非专业开发者。 | Microsoft Power Apps, Mendix, OutSystems |
| 容器 PaaS (CaaS) | 以容器为核心,提供 K8s 的简化封装。 | AWS Fargate, Google Cloud Run |
四、PaaS vs IaaS vs SaaS:责任边界再审视
理解 PaaS 的关键在于明确“什么不用管了”:
| 层级 | 传统自建 | IaaS | PaaS | SaaS |
|---|---|---|---|---|
| 应用程序 | 你管 | 你管 | 你管 | 厂商管 |
| 数据 | 你管 | 你管 | 你管 | 厂商管 |
| 运行时 | 你管 | 你管 | 厂商管 ✅ | 厂商管 |
| 中间件 | 你管 | 你管 | 厂商管 ✅ | 厂商管 |
| 操作系统 | 你管 | 你管 | 厂商管 ✅ | 厂商管 |
| 虚拟化 | 你管 | 厂商管 | 厂商管 | 厂商管 |
| 硬件/网络 | 你管 | 厂商管 | 厂商管 | 厂商管 |
- PaaS 的权衡:你获得了极致的开发效率,但牺牲了一定的底层控制权(例如你不能自定义内核参数,不能随意安装系统级驱动,可能受限于厂商支持的语言版本)。
五、典型应用场景
- 敏捷开发与初创企业:
- 小团队快速验证 MVP (最小可行性产品),无需雇佣专职运维。
- 微服务架构:
- 将单体应用拆分为多个微服务,利用 PaaS 的服务发现和自动扩缩容能力管理数百个服务实例。
- API 经济:
- 快速构建、发布和管理 API,供移动端或合作伙伴调用。
- 遗留应用现代化 (Modernization):
- 将旧的 Java/.NET 应用“重新托管 (Re-platforming)”到 PaaS,获得云原生优势而无需重写代码。
- 大数据处理管道:
- 利用 PaaS 提供的 Spark, Hadoop 等服务进行临时性的大数据分析,用完即停。
- 物联网 (IoT) 后端:
- 处理海量设备并发连接、数据采集和实时分析。
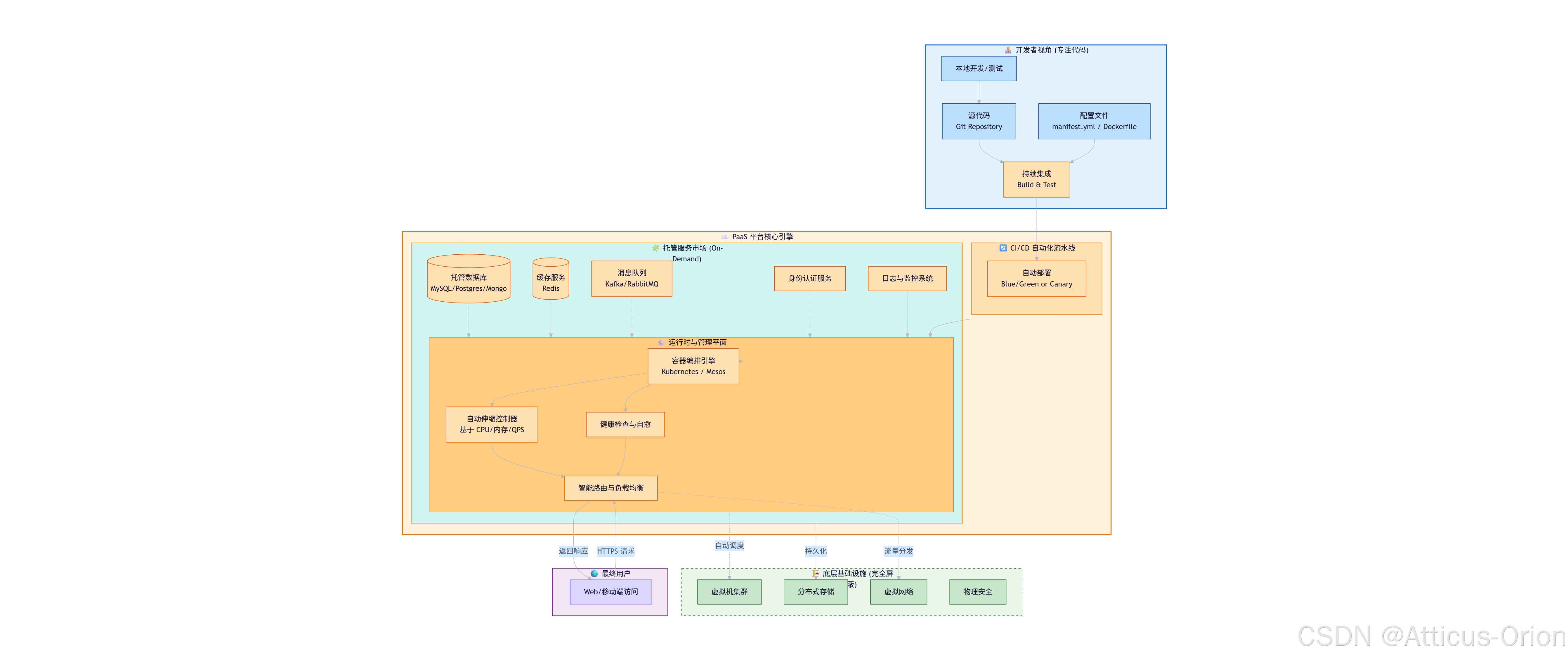
六、Mermaid 总结框图:PaaS 生态系统与工作流
这张图展示了开发者如何通过 PaaS 平台,从代码提交到应用运行的全流程,以及平台内部提供的丰富服务支撑。

七、主流 PaaS 提供商
- 通用型 PaaS:
- Heroku:PaaS 的鼻祖,以极致的开发者体验著称(
git push heroku master)。 - Google App Engine (GAE):谷歌的无服务器 PaaS,扩展性极强。
- AWS Elastic Beanstalk:AWS 对 EC2 的抽象,保留了部分控制权。
- Azure App Service:微软企业级应用的首选,深度集成 .NET 生态。
- Heroku:PaaS 的鼻祖,以极致的开发者体验著称(
- 容器/云原生 PaaS:
- Red Hat OpenShift:企业级 Kubernetes 平台的领导者,支持混合云。
- VMware Tanzu:基于 Spring 生态的企业级 PaaS。
- Google Cloud Run / AWS Fargate:Serverless 容器平台,按请求计费。
- 低代码 PaaS:
- Mendix, OutSystems, Microsoft Power Platform。
八、PaaS 的挑战与未来趋势
⚠️ 潜在挑战
- 供应商锁定 (Vendor Lock-in):深度依赖特定平台的 API、数据库方言或部署流程,迁移成本高。
- 灵活性受限:无法定制底层 OS 或安装特殊驱动,不适合某些高性能计算或特殊硬件需求场景。
- 成本不可控:在大规模高并发场景下,PaaS 的单价可能高于自管 IaaS,需精细监控资源用量。
🚀 未来趋势 (2026+)
- Serverless PaaS (无服务器化):
- “服务器”概念进一步淡化。开发者只上传函数或容器镜像,平台按毫秒级执行时间和内存消耗计费,零空闲成本。
- AI 赋能的开发体验 (AI-Augmented Dev):
- PaaS 平台内置 AI 助手,自动分析日志报错、推荐性能优化方案、自动生成 CI/CD 配置,甚至根据自然语言描述生成应用骨架。
- 边缘 PaaS (Edge PaaS):
- 将 PaaS 能力延伸至边缘节点(5G 基站、CDN 节点),支持低延迟应用的全球分布式部署。
- 内部开发者平台 (IDP):
- 大型企业基于开源 PaaS (如 Backstage + K8s) 构建自己的内部 PaaS,统一标准,提升内部研发效能。
- 绿色 PaaS:
- 平台自动将工作负载调度到碳排放最低的数据中心或时间段运行。
总结
PaaS 是软件工程工业化的里程碑。它将软件开发从“手工作坊”带入了“流水线生产”时代。
- 对于开发者,它是解放生产力的神器,让创意瞬间变为现实。
- 对于企业,它是数字化转型的加速器,降低了技术门槛,提升了创新速度。
虽然存在供应商锁定的风险,但在快速变化的市场中,“速度”往往比“绝对控制权”更具价值。选择合适的 PaaS,就是选择了一条通往敏捷创新的快车道。
更多推荐



所有评论(0)