bcos搭建在启动环节遇到报错:create BcosSDK failed, error info: init channel network error! org.fisco.bco...如何解决?
🏆本文收录于 《全栈 Bug 调优(实战版)》 专栏。专栏聚焦真实项目中的各类疑难 Bug,从成因剖析 → 排查路径 → 解决方案 → 预防优化全链路拆解,形成一套可复用、可沉淀的实战知识体系。无论你是初入职场的开发者,还是负责复杂项目的资深工程师,都可以在这里构建一套属于自己的「问题诊断与性能调优」方法论,助你稳步进阶、放大技术价值 。
🏆本文收录于 《全栈 Bug 调优(实战版)》 专栏。专栏聚焦真实项目中的各类疑难 Bug,从成因剖析 → 排查路径 → 解决方案 → 预防优化全链路拆解,形成一套可复用、可沉淀的实战知识体系。无论你是初入职场的开发者,还是负责复杂项目的资深工程师,都可以在这里构建一套属于自己的「问题诊断与性能调优」方法论,助你稳步进阶、放大技术价值 。
📌 特别说明:
文中问题案例来源于真实生产环境与公开技术社区,并结合多位一线资深工程师与架构师的长期实践经验,经过人工筛选与AI系统化智能整理后输出。文中的解决方案并非唯一“标准答案”,而是兼顾可行性、可复现性与思路启发性的实践参考,供你在实际项目中灵活运用与演进。
欢迎订阅本专栏,一次订阅后,专栏内所有文章可永久免费阅读,后续更新内容皆不用再次订阅,持续更新中。
📢 问题描述
详细问题描述如下: bcos搭建在启动环节遇到问题:在启动的时候遇到了如下这种问题,能否问问有什么办法?可以解决吗?

全文目录:
📣 请知悉:如下方案不保证一定适配你的问题!
如下是针对上述问题进行专业角度剖析答疑,不喜勿喷,仅供参考:
✅️ 问题理解
从如上截图中可以清晰看出,这是 FISCO BCOS Java SDK 启动时的证书缺失错误,核心报错如下:
create BcosSDK failed, error info: init channel network error!
org.fisco.bcos.sdk.network.NetworkException
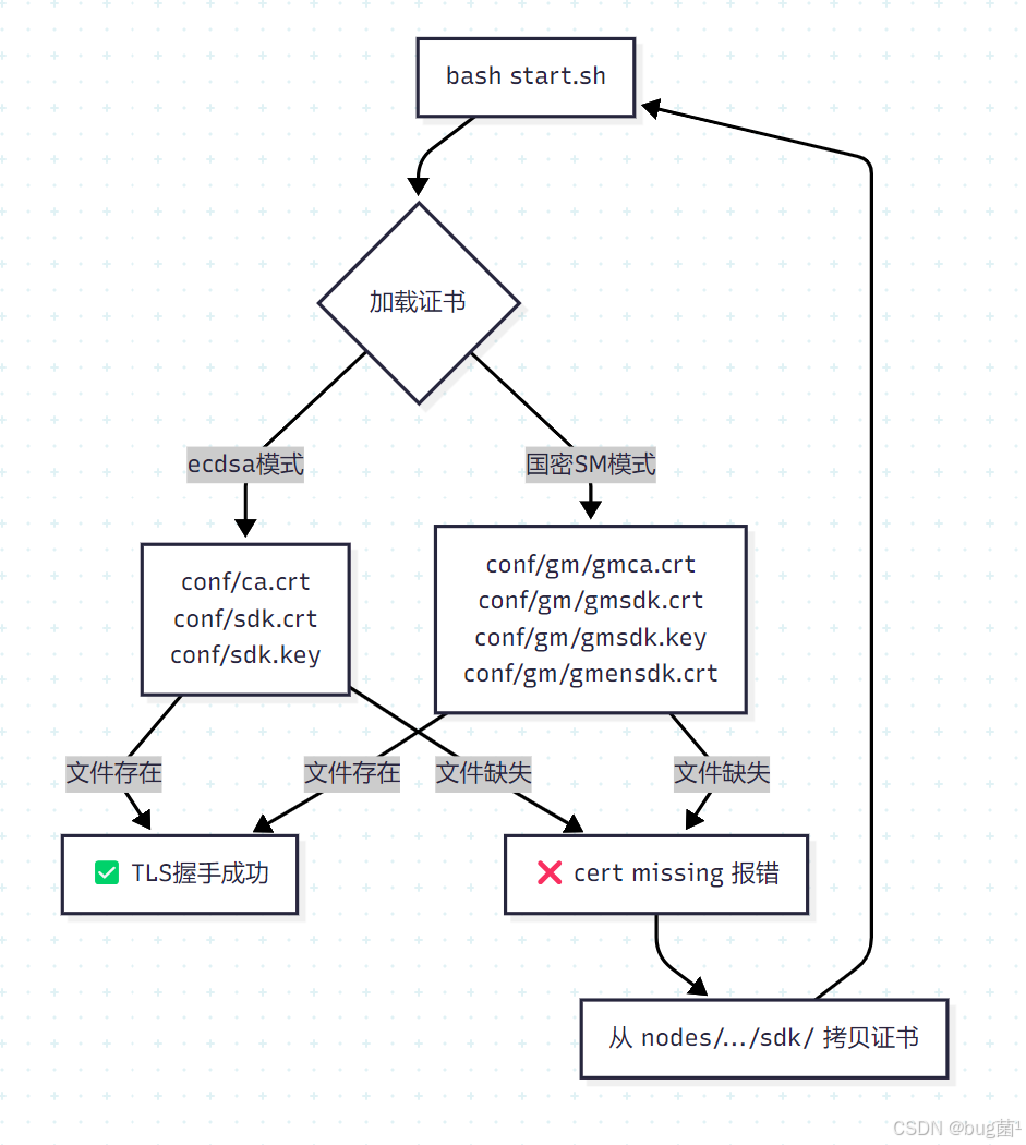
两步连接均失败:
-
STEP1:尝试用
ecdsa上下文连接节点 → 失败,缺少证书:conf/ca.crt, conf/sdk.crt, conf/sdk.key -
STEP2:尝试用
sm(国密)上下文连接 → 失败,缺少证书:conf/gm/gmca.crt, conf/gm/gmsdk.crt, conf/gm/gmsdk.key, conf/gm/gmensdk.key, conf/gm/gmensdk.crt
根本原因: 启动脚本 start.sh 执行时,当前目录 /root/fisco/console 下的 conf/ 文件夹中缺少对应的 SDK 证书文件,导致 SDK 无法与节点建立 TLS 安全通道。
环境信息:FISCO BCOS Java SDK 2.10.0,Java 1.8.0_412,OS Linux amd64,非国密模式(ecdsa 优先)
✅️ 问题解决方案
🟢 方案 A:从节点目录拷贝 SDK 证书(最常用、最推荐)
这是官方标准做法,证书由节点生成,需手动拷贝到 console 的 conf 目录。
步骤如下:
第一步:确认节点证书位置
FISCO BCOS 节点通常通过 build_chain.sh 脚本生成,默认路径结构如下:
~/fisco/
├── nodes/
│ └── 127.0.0.1/
│ ├── node0/
│ │ └── conf/
│ │ ├── ca.crt ✅ 需要拷贝
│ │ ├── sdk.crt ✅ 需要拷贝
│ │ └── sdk.key ✅ 需要拷贝
│ └── sdk/ ← 有些版本在此目录
│ ├── ca.crt
│ ├── sdk.crt
│ └── sdk.key
第二步:拷贝证书到 console/conf/
# 方式1:从 sdk/ 目录拷贝(推荐,build_chain.sh 2.x 标准输出)
cp ~/fisco/nodes/127.0.0.1/sdk/* ~/fisco/console/conf/
# 方式2:从 node0/conf/ 拷贝
cp ~/fisco/nodes/127.0.0.1/node0/conf/ca.crt ~/fisco/console/conf/
cp ~/fisco/nodes/127.0.0.1/node0/conf/sdk.crt ~/fisco/console/conf/
cp ~/fisco/nodes/127.0.0.1/node0/conf/sdk.key ~/fisco/console/conf/
第三步:验证文件存在
ls -la ~/fisco/console/conf/
# 应看到:ca.crt sdk.crt sdk.key config.toml/applicationContext.xml
第四步:重新启动
cd ~/fisco/console && bash start.sh
🟡 方案 B:检查并修正 config.toml 中的证书路径配置
有时候证书文件存在,但配置文件中指定的路径不正确,同样会报此错误。
检查配置文件:
cat ~/fisco/console/conf/config.toml
重点关注如下字段:
[network]
peers=["127.0.0.1:20200"] # 确认节点 IP 和端口正确
[account]
keyStoreDir = "account"
[cryptoMaterial]
certPath = "conf" # ← 证书目录,相对于启动目录
caCert = "conf/ca.crt" # ← 确认此路径下文件存在
sslCert = "conf/sdk.crt"
sslKey = "conf/sdk.key"
如果是国密(SM2)节点,需额外配置:
[cryptoMaterial]
certPath = "conf"
caCert = "conf/ca.crt"
sslCert = "conf/sdk.crt"
sslKey = "conf/sdk.key"
enSslCert = "conf/gm/gmensdk.crt"
enSslKey = "conf/gm/gmensdk.key"
修改后重启:
cd ~/fisco/console && bash start.sh
🔴 方案 C:重新执行建链脚本并完整初始化(环境严重损坏时使用)
如果证书文件彻底丢失或环境混乱,建议重建:
cd ~/fisco
# 重新下载建链脚本
curl -#LO https://github.com/FISCO-BCOS/FISCO-BCOS/releases/download/v2.10.0/build_chain.sh
chmod u+x build_chain.sh
# 重新建链(单机4节点)
bash build_chain.sh -l 127.0.0.1:4 -p 30300,20200,8545
# 启动节点
bash nodes/127.0.0.1/start_all.sh
# 重新下载控制台
cd ~/fisco
curl -#LO https://github.com/FISCO-BCOS/console/releases/download/v2.9.2/download_console.sh
bash download_console.sh
# 拷贝证书
cp nodes/127.0.0.1/sdk/* console/conf/
# 启动控制台
cd console && bash start.sh
✅️ 证书结构完整性速查

✅️ 问题延伸
1. FISCO BCOS 证书体系说明
| 证书文件 | 作用 |
|---|---|
ca.crt |
链的根证书,用于验证节点身份 |
sdk.crt |
SDK 客户端证书 |
sdk.key |
SDK 客户端私钥 |
gm/gmca.crt |
国密根证书 |
gm/gmensdk.crt/key |
国密加密证书(双证书机制) |
2. FISCO BCOS 2.x vs 3.x 证书路径差异
- 2.x:证书在
node0/conf/或sdk/目录 - 3.x(Air版):证书在
nodes/127.0.0.1/sdk/目录,配置文件改为config.ini
3. 为什么需要双重连接尝试(ecdsa + sm)?
SDK 2.10.0 会自动探测节点是否为国密节点,先尝试标准 ecdsa,失败后再尝试 sm,若两者均失败则抛出 NetworkException。这是 SDK 的容错机制,并非两次独立错误。
✅️ 问题预测
| 风险点 | 可能出现的问题 | 预防措施 |
|---|---|---|
| 证书权限问题 | 拷贝后权限不足导致读取失败 | chmod 644 conf/*.crt chmod 600 conf/*.key |
| 节点未启动 | 证书正确但节点进程未运行 | ps aux | grep fisco 确认节点进程 |
| 端口被占用/防火墙 | 20200 端口不通 | telnet 127.0.0.1 20200 测试连通性 |
| Java版本不兼容 | JDK 17+ 可能有 NamedCurves 限制 | 推荐使用 JDK 1.8,截图已是 1.8.0_412 ✅ |
| 证书与节点不匹配 | 拷贝了其他链的证书 | 确保证书来自同一次 build_chain.sh 生成 |
| config.toml 未配置 | 控制台默认配置连接地址错误 | 检查 peers 配置是否为实际节点地址 |
✅️ 小结
🎯 这个问题 95% 的情况只需一步解决:把节点生成的 SDK 证书拷贝到 console/conf/ 目录即可!
# 一行命令搞定 🚀
cp ~/fisco/nodes/127.0.0.1/sdk/* ~/fisco/console/conf/
核心要点回顾:
- 🔑 FISCO BCOS 使用双向 TLS 认证,SDK 必须持有有效证书才能连接节点
- 📁 证书由
build_chain.sh自动生成,存放于节点目录的sdk/子目录 - 🔄 SDK 2.10.0 会先尝试 ecdsa,再尝试国密,两者都需要对应证书
- ✅ 拷贝证书后重启 console,问题即可解决
加油!区块链环境搭建初期遇到这类问题非常正常,解决后就顺了。
🌹 结语 & 互动说明
希望以上分析与解决思路,能为你当前的问题提供一些有效线索或直接可用的操作路径。
若你按文中步骤执行后仍未解决:
- 不必焦虑或抱怨,这很常见——复杂问题往往由多重因素叠加引起;
- 欢迎你将最新报错信息、关键代码片段、环境说明等补充到评论区;
- 我会在力所能及的范围内,结合大家的反馈一起帮你继续定位 👀
💡 如果你有更优或更通用的解法:
- 非常欢迎在评论区分享你的实践经验或改进方案;
- 你的这份补充,可能正好帮到更多正在被类似问题困扰的同学;
- 正所谓「赠人玫瑰,手有余香」,也算是为技术社区持续注入正向循环
🧧 文末福利:技术成长加速包 🧧
文中部分问题来自本人项目实践,部分来自读者反馈与公开社区案例,也有少量经由全网社区与智能问答平台整理而来。
若你尝试后仍没完全解决问题,还请多一点理解、少一点苛责——技术问题本就复杂多变,没有任何人能给出对所有场景都 100% 套用的方案。
如果你已经找到更适合自己项目现场的做法,非常建议你沉淀成文档或教程,这不仅是对他人的帮助,更是对自己认知的再升级。
如果你还在持续查 Bug、找方案,可以顺便逛逛我专门整理的 Bug 专栏👉《全栈 Bug 调优(实战版)》👈️
这里收录的都是在真实场景中踩过的坑,希望能帮你少走弯路,节省更多宝贵时间。
✍️ 如果这篇文章对你有一点点帮助:
- 欢迎给 bug菌 来个一键三连:关注 + 点赞 + 收藏
- 你的支持,是我持续输出高质量实战内容的最大动力。
同时也欢迎关注我的硬核公众号 「猿圈奇妙屋」:
获取第一时间更新的技术干货、BAT 等互联网公司最新面试真题、4000G+ 技术 PDF 电子书、简历 / PPT 模板、技术文章 Markdown 模板等资料,通通免费领取。
你能想到的绝大部分学习资料,我都尽量帮你准备齐全,剩下的只需要你愿意迈出那一步来拿。
🫵 Who am I?
我是 bug菌:
- 热活跃于 CSDN | 掘金 | InfoQ | 51CTO | 华为云 | 阿里云 | 腾讯云 等技术社区;
- CSDN 博客之星 Top30、华为云多年度十佳博主/卓越贡献者、掘金多年度人气作者 Top40;
- 掘金、InfoQ、51CTO 等平台签约及优质作者;
- 全网粉丝累计 30w+。
更多高质量技术内容及成长资料,可查看这个合集入口 👉 点击查看 👈️
硬核技术公众号 「猿圈奇妙屋」 期待你的加入,一起进阶、一起打怪升级。
- End -
更多推荐


所有评论(0)