手把手教你30分钟搭建OpenClaw并接入飞书
大家好,我是洋子。OpenClaw(曾用名:Clawdbot、Moltbot),一款可以部署在个人电脑上的AI Aegnt框架,采用“龙虾”图标设计,2026年开年就已经火爆全网,mac mini因为它都被抢爆了,它究竟有哪些过人之处?它不是那种只会陪你聊天的AI,而是一个能帮你的 AI 助理,还能接入到常用的聊天应用(WhatsApp、Telegram、Discord、Slack 、飞书、钉钉等
大家好,我是洋子。OpenClaw(曾用名:Clawdbot、Moltbot),一款可以部署在个人电脑上的AI Aegnt框架,采用“龙虾”图标设计,2026年开年就已经火爆全网,mac mini因为它都被抢爆了,它究竟有哪些过人之处?
它不是那种只会陪你聊天的AI,而是一个能帮你实际操作电脑的 AI 助理,还能接入到常用的聊天应用(WhatsApp、Telegram、Discord、Slack 、飞书、钉钉等)
如果说ChatGPT、Claude这些大模型是「大脑」,那OpenClaw就是「身体」。光有脑子不行,得有手有脚才能干活。OpenClaw就是给大模型装上了手脚,让它真正帮你做事,当传统AI还在告诉你该怎么做的时候,OpenClaw已经帮你做好了!
作为测试工程师,OpenClaw有哪些能力能用到日常工作当中,想必就是用它当作你的“数字员工”来帮你测试了(自动规划生成测试用例-》自动执行),OpenClaw支持打开系统Chrome浏览器相当于运行Web UI自动化,对于APP 自动化目前还在洋子还在探索中
OpenClaw安装配置相对比较繁琐,光搭建环境也是踩了不少坑,有一点特别值得注意就是模型的选择,因为模型就是OpenClaw的AI大脑,直接决定了这位“数字员工”的聪明程度
- Claude Sonnet 4.6(最好的模型,就是很贵)
- DeepSeek-V3.2(平替推荐,我目前使用的模型)
- MiniMax-M2.5(官方推荐的模型,但是我没用过)
- Qwen3-8B(不推荐,无法正常调用skills)
下面的教程是基于在mac本地进行搭建OpenClaw,使用大模型免费API Key并接入飞书机器人,白嫖党狂喜
系统环境要求
|
项目 |
要求 |
|
Node.js |
≥ 22(通过 |
|
操作系统 |
macOS、Linux (Window超级不稳定,建议在WSL2上安装) |
|
AI 大模型API Key |
支持多种大模型,如Anthropic API Key、OpenAI 或自定义提供商(含中转商,硅基流动等) |
|
预计耗时 |
约 15 分钟 |
一、安装OpenClaw
1.1 安装 Node.js(版本 ≥ 22)
OpenClaw 依赖 Node.js 运行,首先确保你的 Node 版本不低于 22。
安装方式一(推荐):macOS 系统需要先确认是否已安装 Homebrew在终端中执行 brew --version,如果提示未找到命令,则需先安装:
/bin/bash -c "$(curl -fsSL https://raw.githubusercontent.com/Homebrew/install/HEAD/install.sh)"
安装好Homebrew后,再安装node
brew install node@22
安装方式二:使用 nvm 管理 Node 版本,打开终端执行:
# 安装 nvm
curl -o- https://raw.githubusercontent.com/nvm-sh/nvm/v0.40.4/install.sh | bash
# 加载 nvm(避免重启终端)
\. "$HOME/.nvm/nvm.sh"
# 安装 Node.js 24
nvm install 24
# 验证安装
node -v # 应输出 v24.13.1
npm -v # 应输出 11.8.0
📎 Node.js 官网:https://nodejs.org/en/download

Node.js 下载页面
1.2 安装 OpenClaw
进入 OpenClaw 官网 https://openclaw.ai/ ,我们通过下面的一行安装命令进行安装
curl -fsSL https://openclaw.ai/install.sh | bash

OpenClaw 官网
📎 GitHub 地址:https://github.com/openclaw/openclaw
等待脚本自动下载

安装完之后,自动进入初始化引导步骤,从这里开始,我们可以使用鼠标的左方向键(← )和右方向键( →)来选择选项。

|
配置项 |
描述 |
建议配置 |
|
I understand this is powerful and inherently risky. Continue? |
提醒用户该功能有高权限风险,确认操作后才允许继续 onboarding |
勾选 “Yes” ,确保明确风险。 |
|
Onboarding mode |
初次引导模式,用于快速完成基础配置,包括模型、渠道、hooks 等设置 |
使用QuickStart模式,快速上手并生成默认配置。 |
|
Model/auth provider |
选择大模型提供商以及认证方式,用于 Moltbot 调用大模型 API。 |
选择 “Skip for now" 跳过,后续进行配置。 |
|
Filter models by provider |
是否仅显示选定提供商的模型,避免选择不支持的模型。 |
选择 "All providers"。 |
|
Default model |
设置 启动后默认使用的模型。 |
使用默认配置(default: anthropic/claude-opus-4-6) |
|
Select channel (QuickStart) |
初始渠道选择,用于快速部署和测试消息收发。 |
选择 “Skip for now”,后续进行配置。 |
|
Configure skills now? (recommended) |
是否立即配置agent技能,包括自定义指令、工具链等。 |
选择 “No”,后续进行配置。 |
|
Enable hooks? |
是否启用内部hooks,如command-logger、session-memory等功能。 |
按空格键选中选项,按回车键进入下一步。建议选中: 1. command-logger:用于记录openclaw在执行过程中的所有命令,用于审计或调试 2. session-memory:为openclaw 提供上下文记忆能力 |
|
Gateway service already installed |
是否安装网关 |
reset 重新安装 |
|
How do you want to hatch your bot |
如何操作 |
建议选择Open the Web UI,适合新手 |
操作完上述步骤,会自动在浏览器打开web页面,这时候还不能正常对话,因为大模型API还没有配置
http://127.0.0.1:18789/chat?session=agent%3Amain%3Amain

1.3 配置 OpenClaw
本文以硅基流动为例介绍自定义服务商的配置方法,硅基流动提供了一些免费模型,认证送16元代金券(约1000w+ token,完全够用),可以用于所有模型消费,门槛比较低。
注册硅基流动账号:
https://cloud.siliconflow.cn/i/CGSUyKf7
获取API 密钥:

将以下内容中的“你的API Key”替换为上图中获取到的密钥,并在命令行终端执行:
openclaw config set models.providers.siliconflow '{
"baseUrl": "https://api.siliconflow.cn/v1",
"apiKey": "你的API Key",
"api": "openai-completions",
"models": [
{
"id": "siliconflow/Pro/deepseek-ai/DeepSeek-V3.2",
"name": "DeepSeek-V3.2"
},
{
"id": "siliconflow/Qwen/Qwen3-8B",
"name": "千问8B"
}
]
}'
models中可以配置多组模型,这里为了演示配置了两组,模型id在硅基流动模型广场获取,name可以自定义
设置默认主模型:
openclaw config set agents.defaults.model.primary "siliconflow/Pro/deepseek-ai/DeepSeek-V3.2"
设置备用模型,当主模型不可用时,OpenClaw自动切换为备用模型:
openclaw config set agents.defaults.model.fallbacks '["siliconflow/Pro/deepseek-ai/DeepSeek-V3.2"]'
为添加的模型设置别名:
openclaw models aliases add 别名 "模型id"
以本文演示的两个模型为例:
openclaw models aliases add deepseek "siliconflow/Pro/deepseek-ai/DeepSeek-V3.2"
openclaw models aliases add qwen "siliconflow/Qwen/Qwen3-8B"
重启OpenClaw网关:
openclaw gateway restart
在OpenClaw自带的Web UI聊天中,使用以下命令可以切换模型:
/model 别名

1.4 OpenClaw基本使用方法
1. 命令行基础操作
# 启动核心服务(前台运行,关闭终端即停止,本地搭建推荐使用)
openclaw gateway
# 后台守护启动(开机自启,长期运行)
openclaw gateway --daemon
# 打开Web仪表盘(自动跳转浏览器)
openclaw dashboard
# 查看帮助
openclaw help
# 安装网关服务(独立环境,无法继承系统环境变量,本地搭建不建议使用)
openclaw gateway install
# 启动网关服务(独立环境,无法继承系统环境变量,本地搭建不建议使用)
openclaw gateway start
# 重启网关服务(独立环境,无法继承系统环境变量,本地搭建不建议使用)
openclaw gateway restart
# 停止网关服务(独立环境,无法继承系统环境变量,本地搭建不建议使用)
openclaw gateway stop
# 手动进入配置引导
openclaw onboard
2. Web仪表盘使用(新手首选)
1. 执行 openclaw dashboard ,自动打开浏览器: http://127.0.0.1:18789
2. 首次登录:复制终端生成的临时Token,登录仪表盘
3. 仪表盘核心功能:
① 总览:查看服务状态、模型连接状态、日志
② 模型管理:切换/新增大模型、修改API Key、Base URL
③ 通道管理:开启/配置通讯机器人(Telegram、企业微信等)
④ 技能中心:启用文件操作、浏览器控制、搜索、定时任务
⑤ 日志面板:查看执行记录、报错信息,方便排错

3. 第一次测试:让AI执行简单任务
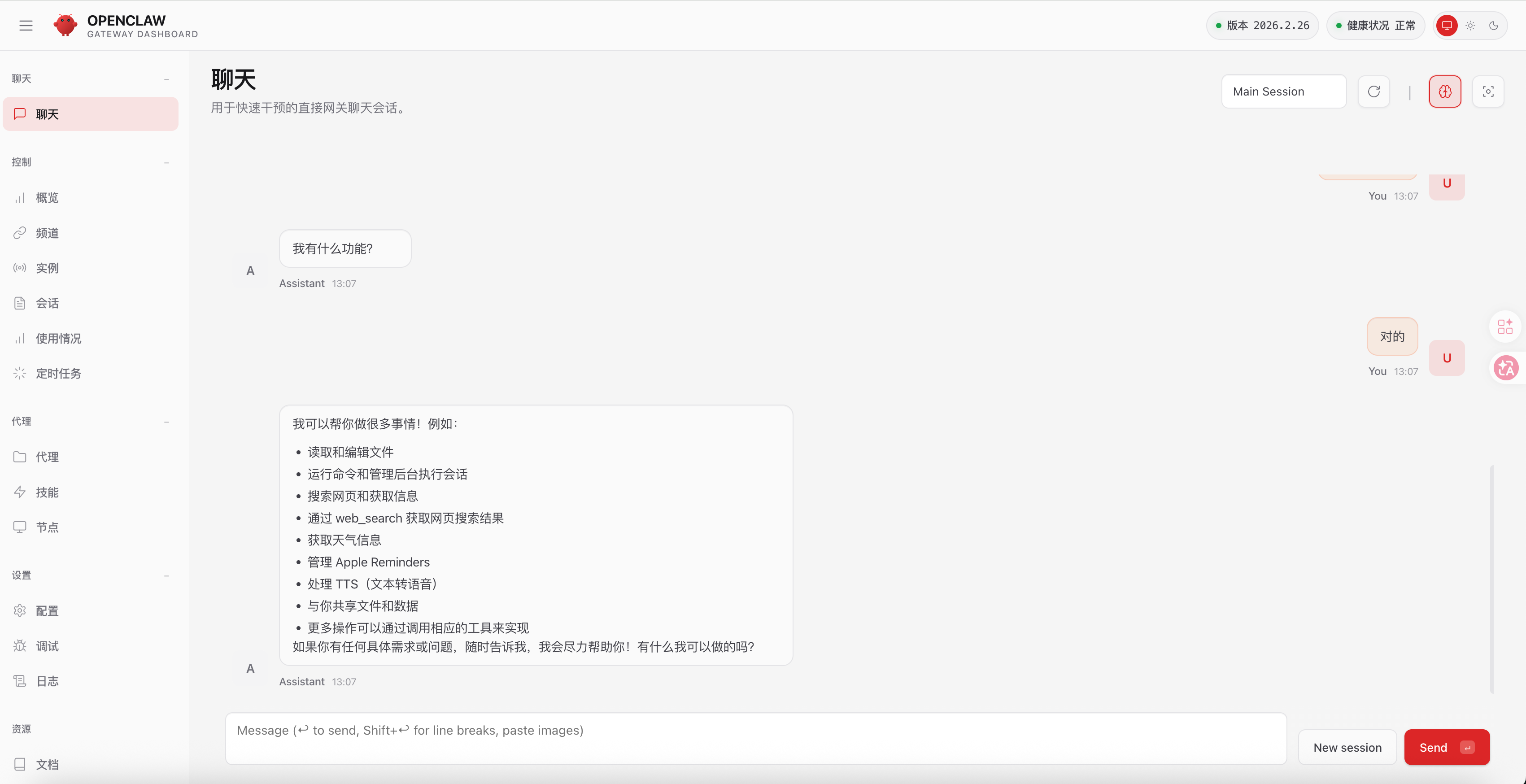
在仪表盘聊天框输入指令,测试基础能力:
基础对话:你好,介绍一下自己
文件操作:帮我在桌面新建一个txt文件,写入“OpenClaw测试”
浏览器操作:帮我打开百度,搜索OpenClaw教程
办公操作:帮我写一份简短的工作日总结
正常回复并执行操作,说明部署成功。
1.5 问题排查
- 查看配置文件~/.openclaw/openclaw.json有多余的模型,原因是初始化步骤Default model选择的默认模型,可以手动去掉后,重启网关(openclaw gateway restart)

- 如何卸载openclaw,执行命令rm -rf ~/.openclaw
二、接入飞书机器人
OpenClaw 自带的Web UI页面可以进行对话,但局限在电脑上,可以接入Telegram,Discord,飞书等国内外众多聊天软件,在手机上也能随时和OpenClaw进行对话,下面以接入飞书为例
2.1 进入飞书开放平台
访问 https://open.feishu.cn/app ,如果没有账号,用手机号注册即可。
2.2 创建企业自建应用
2.2.1 按照下图步骤操作,首先点击创建企业自建应用


2.2.2 添加应用能力-添加机器人

2.2.3 权限管理-开通权限,点击消息与群组,勾选里面的所有权限

2.2.4 找到凭证与基础信息,复制 App ID 和 App Secret,这两个值后面配置 OpenClaw 时要用到,务必保存好。

App ID 和 App Secret
2.3 回到终端,将飞书应用的凭证写入 OpenClaw 配置
# 设置飞书 App ID
openclaw config set -- channels.feishu.appId "你的AppID"
openclaw config set -- channels.feishu.appId "cli_a92b85259839dcb1"
# 设置飞书 App Secret
openclaw config set -- channels.feishu.appSecret "你的AppSecret"
openclaw config set -- channels.feishu.appSecret "iTfoxhUL5YWBMYUN23BwZnSOC82LcJ7Y"
# 重启 OpenClaw Gateway
openclaw gateway restart 或者 openclaw gateway
💡 新版 OpenClaw 已内置飞书支持,不需要额外安装插件。
2.4 配置飞书机器人接收消息权限
回到飞书开放平台,为应用添加必要的权限和事件订阅。

权限配置 - 步骤1 订阅方式:长连接

权限配置 - 步骤2 添加接收消息事件


权限配置 - 步骤3 发布应用
修改完权限后,需要发布一个版本才生效,点击确认发布。

发布
2.5 创建飞书群聊,拉入机器人
打开飞书群聊-设置-群机器人-搜索到刚发布的机器人,群里@机器人会提示授权,复制该链接,增加用户身份授权 ,授权链接https://open.feishu.cn/app/你的机器人APPID/auth?contact:contact.base:readonly


可以看到飞书机器人正常回复,下面开始尽情探索吧!

比如我安装了tavily mcp服务,让OpenClaw具备了网络搜索能力

用它来帮你查数据库并生成excel文件导出

更多推荐


所有评论(0)