开维游戏引擎使用说明
开维游戏引擎(Kaiwei Engine)是一款基于JavaScript语法的游戏开发软件。
欢迎使用“开维游戏引擎” !

一、简介
开维游戏引擎(Kaiwei Engine) 是一款基于JavaScript语法规范设计的游戏开发软件。引擎完全自主开发,底层由C++编写,逐步扩展实现JavaScript的跨平台运行。配套提供集成开发环境(IDE),支持JavaScript调试,支持一键打包生成多平台应用程序。功能持续完善中。
技术架构
底层实现:完全自主研发,采用C++构建高性能引擎内核
脚本支持:基于JavaScript语法,实现跨平台运行
开发环境:提供IDE开发工具,支持代码调试与实时预览
发布系统:集成化打包工具,支持多平台应用生成
开发优势
简洁高效:提供简洁的游戏JavaScript游戏函数,降低学习门槛
功能强大:即使是简单的JavaScript代码也能实现丰富的游戏功能
成本低廉:JavaScript学习难度低,编写速度快,开发成本低
维护低廉:JavaScript代码易懂好改,维护成本低
AI生成游戏
自动生成:使用AI大模型,加上引擎提供的API知识库,可以自动生成JavaScript游戏代码,简单修改后即可使用,降低开发成本
跨平台能力
一次编写,多端运行。同一套JavaScript代码可生成:
桌面应用:Windows平台的EXE可执行文件
网页应用:标准HTML5网页应用程序
移动应用:Android APK与iOS IPA原生应用
小游戏平台:微信小游戏、抖音小游戏、快手小游戏
应用场景
开维游戏引擎不仅适用于游戏开发,还可广泛应用于:
数学与物理模拟演示
动画特效制作与预览
虚拟主播与实时交互内容
数字文化展览与虚拟展馆
开维游戏引擎 致力于为开发者提供一套完整、高效、易用的游戏开发解决方案,让游戏开发更简单,让创意实现更容易。
二、软件下载
游戏开发环境IDE 下载: https://www.ikaiwei.com/download/gamejs/kaiwei_gameide_setup.exe
游戏开发环境IDE 用法:https://www.ikaiwei.com/download/gamejs/help.pdf
支持Windows10及以上系统。
三、技术支持
官方技术交流群 QQ:702784617
官网:www.ikaiwei.com
四、Windows版本安装及使用
1. 软件安装

2. 运行游戏
游戏实例在软件安装路径中的game目录中:
C:\Program Files (x86)\KaiweiEngine\example
打开游戏引擎软件IDE,点击菜单“文件”、“打开工程”,选择工程文件gmp,并打开。

点击左上角运行按钮“
”,即可看到运行结果:
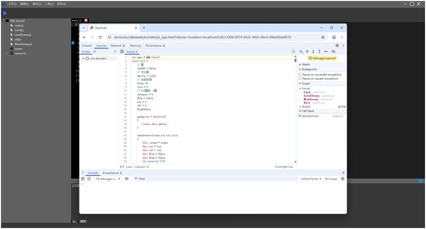
3. 调试代码
打开游戏后,点击菜单“调试”、“启动调试”,即可调试js代码。
调试之前先安装chorme浏览器,调试代码用的devtools工具。
4. 生成程序
支持生成跨平台程序。
生成windows应用(exe)
打开工程,选择“工具”->“生成 windows应用(exe)”,选择目录,导出。
打开生成目录,双击“run.exe”,运行。
此目录下,还有“生成游戏安装包.iss”,可以用“Inno Setup”软件打开,打包这个游戏的安装文件。

生成网页(html)
打开工程后,选择“工具”->“生成网页(html)”,选择目录后,导出。
开始游戏,请点击“游戏服务开始.bat”,会打开默认浏览器运行游戏。
停止游戏,请点击“游戏服务停止.bat”,会关闭游戏服务。
将游戏目录拷贝到外网,即可运行。
5. 自动升级
点击菜单“帮助”、“自动更新”,会自动检查软件是否有新版本。

更多推荐



所有评论(0)