2025LLM核心架构进展复盘:Attn与MOE研究精选(收藏版)
2025年大模型架构在注意力机制(Attn)和专家混合(MoE)方面取得显著进展。TPA通过低秩分解优化KV缓存,MoBA采用分块注意力筛选,NSA整合压缩、选择和滑动窗口策略。研究发现:1)混合架构(3:1比例)效果最佳,需保留完整注意力;2)细粒度控制(如GDN、KLA)和多类型注意力组合能提升性能;3)清华TPA、Kimi MoBA和DeepSeek NSA等创新方法显著提高了推理效率和模型
本文回顾了2025年大模型(LLM)在注意力机制(Attn)和专家混合(MOE)方面的核心架构进展。重点介绍了TPA、MoBA、NSA等创新方法,如低秩压缩KVcache、Top-k block注意力、原生稀疏注意力等,并分析了它们对提升LLM推理效率和性能的作用。同时,文章还探讨了混合架构、GatedDeltaNet等优化策略,为读者提供了全面且实用的技术参考。
对2025年的LLM核心架构进展做一个复盘,总结一下有哪些论文对Attn和MOE做了研究。
相关文章还有:LLM推理加速方法-2025年终总结、LLM开源模型最新整理:GPT-OSS/Seed-OSS/Kimi-K2/LongCat等。
总结
从时间上依次是:
- TPA(25.01 @清华 低秩压缩KVcache):把QKV使用两个低秩矩阵表示,存储低秩的KVcache,对decode提升明显。(相比MLA是对特征维度低秩压缩,TPA是拆成时间和特征两个低秩空间进行压缩)
- MoBA(25.02 @kimi Top-k block注意力):token级别的chunk注意力筛选。
- NSA(25.02 @deepseek 原生稀疏注意力):聚合了token压缩保留全局信息+token筛选保留关键细节+滑动窗口保留最近信息,总体架构是GQA+MOE,实现复杂,结果很好。
- DHD(25.07@microsoft Samba+Attn):SambaY架构
- gpt-oss(25.08@OpenAI):GQA(交替使用Sliding和Full)+MOE+MXFP4
- Qwen3-Next(25.09 @通义 混合GDN架构):GatedAttn(Attn+sigmod优化Attn sink问题)+GDN平衡效率和质量(相比LinearAttn效果更好)。
- LongCat-Flash-Chat(25.09 @美团):双branch MLA逻辑(在MLA后要MOE的同时另开分支进行FFN+MLA+FFN计算)和Zero-Computation Experts(降低计算量)
- KLA(25.10 @kimi 3:1混合KDA和MLA架构):KDA(细粒度优化GDN)+MLA(NoPE)实现最优效果
- MiniMax-M1/M2(25.10 从Linear Attn转向Full Attn)
- Ring-flash-linear-2.0 (25.10 @蚂蚁 HybridAttn):Linear和Full是3:1效果最佳,但上线用了4:1和7:1。做了FP8优化和很多内核融合的优化。
- calm(25.10@腾讯,逐token生成->逐句生成):增加了Encoder和Decoder,将hidden_status转成多token,需要设置固定的转换token数量。
- AHN(25.10 @字节 RNN压缩过长上下文+局部标准注意力):使用Mamba2、DeltaNext、GDN等RNN架构压缩超出指定长度的长下文内容。
- flash-moba(25.11 @MIT 针对MOBA内核加速)
- ASA(25.11 @人大+美团 优化NAS):将每一层使用3种压缩改为局部SlideAttn层(MLA替换GQA)+压缩/top-k层(GLA替换GQA)交替,通过算子优化,在大幅减低cache的同时也提升了效果。
- Native Top-k Sparse Attention(25.12@美团 top-k注意力):借鉴DPSK-V3.2-EXP的Lightning Indexer快速筛选top-k。直接在推理时采用top-k也有不错的效果,如果进行了top-k SFT,则效果更佳。
- LLSA(25.12 @南洋理工top-logk):将top-k改为top-logK。
总结下来就是:SlidingAttn、linearAttn的效果弱于压缩和稀疏化。类似MLA的低秩压缩和GDN的时序压缩、top-k的筛选效果都还不错,但是一定要混合Full Attn(无可替代),通常3:1混合比较平衡。token控制力度越细(GDN->KLA)、Attn类型越多(SlidingAttn/压缩->NSA),模型效果通常会越好。
有1说1,美团的LongCat-Flash-Chat借鉴了DS的MLA,ASA优化了DS的NSA,Top-k参考了DS的Lightning Indexer,看来对DS研究还蛮深的😋
TPA(25.01 @清华 低秩压缩KVcache)
Tensor Product Attention Is All You Need
论文提出了 Tensor Product Attention (TPA) 机制,通过将注意力机制中的 Q、K、V 进行动态的上下文低秩分解,有效地解决了 LLM 推理时的 KV Cache 内存瓶颈。


在标准多头注意力中,会使用一个巨大的权重矩阵 W_Q (大小为 512×512):
- 计算 x_t×W_Q=512 维的向量。
- 将这 512 维拆成 8 个头,每个头 64 维。
- 结果:得到了一个 8×64 的完整矩阵,里面有 512 个独立的数值。
**TPA 做法:张量分解 (Tensor Factorization)。**TPA 不直接生成这 512 个数,而是通过两个较小的“因子”来生成它们。假设设置 秩R=1(最简单的情况):
第一步:生成“头维度因子” (a)。用一个较小的线性层 Wa(大小 512×8):
- a=x_t×W_a
- 结果:得到一个长度为 8 的向量。这个向量决定了“哪些头比较重要”。
- 例子: a=[0.1,0.5,0.0,…,0.9]
第二步:生成“Token 维度因子” (b)。我们用另一个线性层 Wb(大小 512×64):
- b=xt×Wb
- 结果:得到一个长度为 64 的向量。这个向量包含了该 Token 具体的表征信息。
- 例子: b=[1.2,−0.5,…,0.3]
第三步:进行张量积(外积)。将 a 和 b 相乘,生成一个 8×64 的矩阵 Qt:Qt[i,j]=a[i]×b[j]
- 第 1 个头 的 Query 向量是:0.1×b
- 第 2 个头 的 Query 向量是:0.5×b
- 以此类推。



MoBA(25.02 @kimi Top-k block注意力)
MoBA: Mixture of Block Attention for Long-Context LLM
SeerAttention: Learning Intrinsic Sparse Attention in Your LLMs
MoBA是一种创新的注意力架构,通过将专家混合(MoE)原理应用于注意力机制来解决长上下文LLM的计算效率问题。
- 将上下文划分为块(blocks)
- 每个查询token通过门控机制动态选择最相关的KV块
- 只关注选定的块而非整个上下文

MoBA 可以与全注意力(Full Attention)无缝切换。论文提出了层间混合(如最后几层使用全注意力以优化指令微调效果)和阶段混合(预训练后期切换回全注意力)。

如何评价 Kimi 开源的稀疏注意力框架 MoBA?与DeepSeek的NSA相比,二者各有哪些亮点? - Andrew Lu的回答 - 知乎 提到:观察到 MoBA 有时会导致 SFT 期间的性能不佳,可能归因于 SFT 中使用的损失掩蔽(loss masking)—— 提示词 token 通常被排除在 SFT 期间的损失计算之外,这可能会对 MoBA 等稀疏注意力方法造成稀疏梯度难题。将最后几层 Transformer 从 MoBA 换成 Full Attention,而其余层继续采用 MoBA。此策略可以显著减少 SFT 损失。


**相关知乎链接中还提到MOBA会和GQA的效果冲突:**16 个 QHead 的 MQA,MoBA 刚好切分整个序列到 16 份,这意味着当最坏情况每个 Q head 感兴趣的分别是序号从 1 到 16 的每个上下文块,节省 IO 的优势就会被磨平。能自由选择 KV Block 的 Q Head 越多,效果越差。

NSA(25.02 @deepseek 原生稀疏注意力)
Native Sparse Attention: Hardware-Aligned and Natively Trainable Sparse Attention
现有长上下文优化方法:SLA、token剪枝/丢弃等,效果都不好。
论文提出了 NSA(原生稀疏注意力),这是一种硬件友好且支持端到端训练的稀疏注意力机制。它通过“压缩、选择、滑动窗口”三种并行策略,在大幅降低长文本计算开销的同时,保持了甚至超越了全注意力的性能。

算法设计
- Token 压缩(Token Compression):
- 将相邻的 Key 和 Value 分块。
- 使用一个可学习的 MLP 将每个块压缩成一个紧凑的表示。这提供了全局的、粗粒度的语义信息,大幅减少了 KV 数量。
- Token 选择(Token Selection):
- 基于压缩分支产生的注意力得分,识别出最重要的关键块。
- 保留这些块中原始的、细粒度的 Token。这种“块状选择”既保证了关键细节不丢失,又符合硬件连续访问的特性。
- 滑动窗口(Sliding Window):
- 显式保留最近的 Token 窗口,以捕捉局部的精确上下文。
- 门控聚合:三个分支的结果通过门控机制(Gated Mechanism)进行融合。

论文基于 Triton 开发了专门的内核:
- 分组中心数据加载:针对 GQA(分组查询注意力)架构,一组 Query 共享相同的稀疏 KV 块,减少内存读取。
- 块状内存访问:避免随机索引读取,利用 GPU 的 Tensor Core 进行高效计算。
- 平衡算术强度:通过优化循环结构,平衡了计算与内存访问的比例。
Decoder-Hybrid-Decoder Architecture for Efficient Reasoning with Long Generation(25.07@microsoft Samba+Attn)

论文提出了一种名为 SambaY 的“解码器-混合-解码器”(Decoder-Hybrid-Decoder)架构:
- 门控存储单元 (Gated Memory Unit, GMU):
- 这是本文的核心机制。它是一个轻量级的门控操作,用于跨层共享存储表示。
- 公式为: Y_l=(M{(l′)}⊙σ(X_lW_1T))W_2 。
- 它允许模型在不使用昂贵的注意力机制的情况下,动态地重新校准和读取之前层(Self-decoder)的 SSM 状态或注意力输出。
- SambaY 架构设计(详见论文第二节):
- Self-Decoder (前半部分):使用 Samba 架构(Mamba + SWA),负责生成一次性的 KV 缓存和 SSM 内部状态。
- Cross-Decoder (后半部分):借鉴了 YOCO 的设计,但通过 GMU 替换了一半的交叉注意力层。GMU 直接共享 Self-decoder 最后一部分 SSM 层的输出状态。
- 效率提升:将交叉注意力的 I/O 复杂度从 O(dkvN)O(dkvN) 降低到常数级 O(dh),大大加快了长文本生成速度。
- μμP++ 参数扩展方案:
- 为了在不同架构间进行公平的 Scaling 实验,论文提出 μμP++。它集成了 μμP 和 Depth-μμP,并对向量类参数应用零权重衰减(zero weight decay),确保模型在深度和宽度扩展时的训练稳定性。

https://github.com/microsoft/ArchScale/blob/main/assets/sambay_poster.pdf
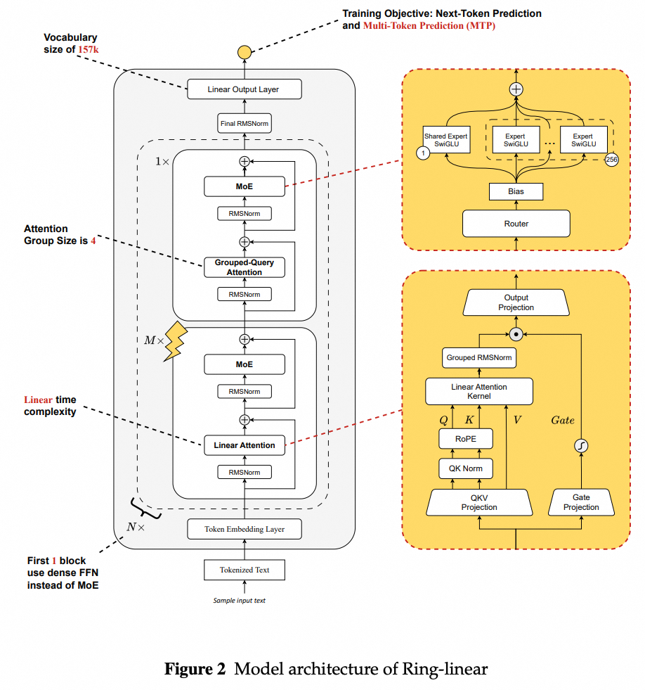
Qwen3-Next(25.09 @通义 GDN优化计算)
Qwen3-Next 的模型设计:Gated DeltaNet 注意力,weight decay,MTP 等
核心改进:混合注意力机制、10/512的MOE比例、MTP。

单纯使用标准注意力太慢了,只使用线性注意力对长上下文的效果又不好(可以参考Minimax M1 -> M2的模型架构变化)。当前主流观点是标准softmax注意力和线性注意力1:3左右比例混合,可以达到质量和速度的最佳平衡。

GatedAttn还能够优化Attn Sink问题
Gated Attention for Large Language Models: Non-linearity, Sparsity, and Attention-Sink-Free
总体质量上也不错。

具体代码实现:https://github.com/vllm-project/vllm/blob/main/vllm/model_executor/models/qwen3_next.py

GatedDeltaNet解读
GDN实现参考论文和代码如下
https://github.com/NVlabs/GatedDeltaNet
Gated Delta Networks: Improving Mamba2 with Delta Rule

这里是a和b参与qkv的计算,z对输出结果做归一化的门控。首先会通过a、b得到g、beta。

然后结合公式中的代码得到:S_t=S_{t-1}(\alpha_t(I-\beta_tk_tk_tT))+\beta_tv_tk_tT \ 拆开得,\ S_t=S_{t-1}*\alpha_t - S_{t-1}*\alpha_t*\beta_tk_tk_tT+\beta_tv_tk_tT \ = S_{t-1}*\alpha_t + \beta_t*k_t^T*(v_t-S_{t-1}*\alpha_t*k_t)
伪代码如下:
# h_current 的形状是 [num_heads, head_k_dim, head_v_dim] # 它从 ssm_state 中为当前序列加载 h_current = load_initial_ssm_state_for_sequence(ssm_state) for t inrange(num_tokens): # 遍历序列中的每个 token # 获取当前 token 的数据 q_t = q_new[0, t] # [num_k_heads, head_k_dim] k_t = k_new[0, t] # [num_k_heads, head_k_dim] v_t = v_new[0, t] # [num_v_heads, head_v_dim] g_t = g[t] # [num_v_heads] beta_t = beta[t] # [num_v_heads] # 为了匹配维度,需要对 g_t, beta_t, q_t 进行广播(broadcast) # v_heads 和 k_heads 之间存在分组关系 # a. 状态衰减 (State Decay) # exp(g_t) 会被广播到 h_current 的形状 h_decayed = h_current * exp(g_t) ### 这个就是St-1*aphla # b. 值修正 (Value Modification - "Delta") # sum 在 head_k_dim 维度上进行 # h_decayed 与 k_t (广播后) 进行矩阵乘法 delta = einsum('hkd,hd->hk', h_decayed, k_t) # 伪代码示意,实际为矩阵乘 v_modified = v_t - delta # c. 状态更新 (State Update) # v_modified * beta_t (广播后) 与 k_t 进行外积 update_term = einsum('hk,hv->hkv', k_t, v_modified * beta_t) # h_current = h_decayed + update_term # d. 输出计算 (Output Calculation) # q_t (广播后) 与 h_current 进行矩阵乘法,并在 head_k_dim 上求和 output_t = einsum('hk,hkv->hv', q_t, h_current) # 伪代码示意 output_sequence.append(output_t) # 循环结束后,更新 ssm_state save_final_ssm_state(ssm_state, h_current) # 3.1. 门控归一化 (Gated Normalization) # 使用之前计算出的 z 对 core_attn_out 进行门控 normalized_output = RMSNorm(core_attn_out) gated_output = normalized_output * z # z 在这里作为最终的输出门控
这里的QKV和softmax中的区别如下:

通过vllm测试,在输入token比较少的时候,full attention的耗时比gdn要少,但是当token数越来越大时,full attention的耗时快速增长。
Zero-RMSNorm
相比标准RMSNorm,这里增加了减去均值的操作,相当于消除了数据偏移量:原本的数据均值要么>0要么<0(也有可能<<0或者>>0,认为有数据分布偏移),当减去均值后,结果均值一定是0!也就是消除了偏移,从而带来更稳定的训练过程和可能更好的模型性能。
MTP
MTP相关知识可以参考:LLM之Speculative Decoding实战。虽然有一定的加速效果,**但是测下来感觉会有点降低结果质量。**毕竟大模型验证只要保证MTP结果在一定置信度范围内即可,但是无法保证完全一致。
KLA(25.10 @kimi 混合线性注意力)
Kimi Linear: An Expressive, Efficient Attention Architecture
**现状:**虽然已有许多“线性注意力”方法(如 Mamba、GLA)试图将注意力复杂度降至 O(T),但它们通常在表达能力上不如全注意力,尤其在长程依赖、精确复制和上下文检索任务中表现不佳。
- 基础线性注意力:将 softmax 替换为可分解核函数(如 q^T k),实现 O(T) 推理 。
- Gated Linear Attention (GLA):引入可学习的通道级门控机制(Diag(α_t)),实现更细粒度的记忆控制。
- DeltaNet / Gated DeltaNet (GDN):将注意力视为在线学习过程,使用“Delta 规则”更新状态,结合标量门控遗忘机制。
- Mamba2:结合选择性状态空间模型与乘法衰减,但缺乏 Delta 规则,表达能力受限。
本文提出了高效的KDA注意力和3:1的KLA架构。
- KDA实现

首先有,线性注意力公式: St = S_{t−1} + k_tv^⊤_t , o_t = S^⊤ _tq_t
GatedDeltaNet公式: S_t = \alpha_tS_{t−1} − β_t∇_SL_t(S_{t−1}) = \alpha_t(I − β_tk_tk^⊤ _t )S_{t−1} + β_tk_tv^⊤_ t
对GDN进行token粒度调整,使得每个特征维度可以独立控制遗忘率: S_t = \alpha_tS_{t−1} − β_t∇_SL_t(S_{t−1}) = (I − β_tk_tk^⊤ _t )Diag(\alpha_t)S_{t−1} + β_tk_tv^⊤_ t
通过拆分、UT变换、块内并行等方式,设计了新的内核实现。


在所有任务中,随着序列长度从 256 增加到 2,048 个 token,KDA 的准确率始终最高。特别是在回文和召回密集型 MQAR 任务中,KDA 的收敛速度显著快于 GDN。这证实了细粒度衰减的优势,它使模型能够有选择地遗忘无关信息,同时更精确地保
- KLA架构
采用3:1的KDA与全MLA注意力层混合比例,在保持全局信息流的同时减少75%的KV缓存使用。


其中MLA去掉了RoPE。论文中提到:
“通过引入专门的位置感知机制来补充全局 NoPE 注意力,能够实现具有竞争力的长上下文性能。我们注意到,NoPE 具有实际优势,尤其是在 MLA 中。首先,NoPE 可在推理过程中将其转换为高效纯多查询注意力(MQA)。其次,它简化了长上下文训练,因为无需调整 RoPE 参数,例如频率基底调优或 YaRN[peng2023yarn] 等方法”

KLA相比MLA,速度上有较大程度的提升。

MiniMax-M1/M2(25.10 从Lightning Attn转向Full Attn)
MiniMax-M1: Scaling Test-Time Compute Efficiently with Lightning Attention
M1的几大特点:
- 采用了混合MoE +Lightning Attention设计,加速推理
- 提出了CISPO,通过剪裁重要性采样权重而非token更新,解决了传统算法在长CoT训练中丢弃关键token的问题,显著提升了RL训练的效率和稳定性。
- 解决了在新型混合架构上进行大规模RL训练时遇到的独特挑战,如计算精度不匹配(通过提升LM头至FP32解决)、优化器敏感性和路径学重复等问题。
M1是456B-A46B,加上1:7的标准:线性Attn,推理速度比Qwen235B-A22B还要快。

对于M2模型,参数量230B-A10B。对比模型架构可看出变成了Full Attn。

M2模型在某些超长上下文多跳推理场景下,线性注意力始终效果不好(降低占比应该也不行),所以最后用了Full attention。
Why Did MiniMax M2 End Up as a Full Attention Model?
- 低精度状态存储:线性注意力目前对数值精度的敏感度远高于全注意力。
- Prefix Caching兼容
- 推测解码
尝试通过CPT适配Hybrid SWA,测试了层间和层内混合,效果不好。Head特征在预训练基本就定型了,CPT调整不动。
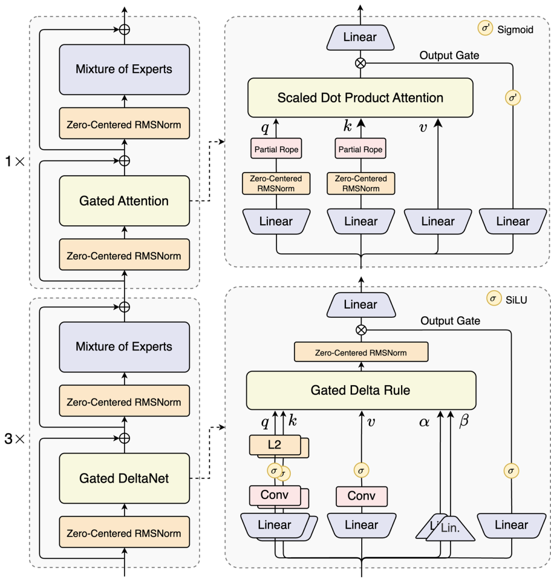
Ring-flash-linear-2.0 (25.10 @蚂蚁 HybridAttn)
Every Attention Matters: An Efficient Hybrid Architecture for Long-Context Reasoning
混合注意力+MOE+FP8算子库。
Ring-mini-linear-2.0包含160亿参数和9.57亿激活量,而Ring-flash-linear-2.0则拥有1040亿参数和61亿激活量。

两个模型均采用一种混合架构,有效融合了线性注意力(linear attention)与Softmax注意力机制,通过对混合架构中不同注意力机制比例的系统性探索,确定了当前最优的模型结构。同时借助自主研发的高性能FP8算子库——linghe,整体训练效率提升了50%。

关键架构设计
系统测试了一个softmax注意力和M个线性注意力混合下的Loss曲线

发现1:3的效果还不错。考虑速度上进一步提升,最终选择了1:4和1:7两种注意力混合方案。
针对大规模训练时标准 RMSNorm 层在TP> 1时线性注意核与输出投影之间所需的all-reduce操作。通过**Grouped RMSNorm(只在当前rank内对局部数据进行RMSNorm),**消除了forward和backward的通信量。
线性注意力中也使用QK-Norm + Partial-RoPE,会减少0.004的loss。
线性注意力下,幂律衰减比线性衰减能降低0.04的loss。
优化后的显存消耗如下:

为了进一步提升速度,进行内核融合

在线性注意力层中,将门控机制相关的作(如注意力输出转置、群均方值范数、门 S 形态和乘法)融合到一个核中。这减少了对 GPU 内存的多次访问,并降低了训练期间激活内存的消耗。
在高性能GPU上,量化可占 GEMM 时间的近 20%,因此将量化与相邻核融合。例如,SiLU 紧接着是线性层。修改 SiLU 核使其直接输出量子化张量,从而消除了写入和读取 SiLU 的 BF16 输出的需求。假设输入形状为[M, N],非熔融版本的 I/O 体积约8MN为 ,而熔融版本则将其简化为4MN。这为 I/O 束缚核带来了显著的加速。
可以看到速度提升效果

calm(25.10@腾讯,逐token生成->逐句生成)
Continuous Autoregressive Language Models
论文试图解决大型语言模型(LLMs)效率的根本瓶颈:顺序的、逐token生成过程。作者认为要克服这个瓶颈,需要一个新的LLM扩展设计轴:增加每个生成步骤的语义带宽。具体来说,论文提出了从离散的下一个token预测范式转向连续的下一个向量预测范式,从而显著减少自回归步骤的数量,提高计算效率。

核心是训练出一个Encoder和Decoder,可以在token和向量之间互相转换。

训练过程:
- 在原始训练数据转成token之后,将每K个token进行Encoder得到一个特征向量。
- 对于LLM训练,还是输入token经过tfm处理,在最后预测的时候生成特征向量和目标特征向量进行loss计算。
- 在推理时,输入token预测特征向量,特征向量经过Decoder转成token进行输出,并cat到原始输入后继续让LLM处理。

AHN(25.10 @字节 RNN压缩超长上下文+局部标准注意力)
Artificial Hippocampus Networks for Efficient Long-Context Modeling
论文提出了人工海马网络(AHN),一个受认知科学启发的记忆框架,用于高效的长上下文建模
核心贡献:
- 引入AHN概念,将无损短期记忆转化为压缩长期记忆
- 使用现代RNN架构(Mamba2、DeltaNext、GDN等)实例化AHN,实现恒定内存和计算复杂度
- 采用自蒸馏训练方法,高效地训练AHN模块

技术特点:
- 保持32k滑动窗口作为无损短期记忆
- 当序列超过窗口时,AHN激活压缩外部信息
- 显著降低计算和内存成本,同时保持竞争力性能
使用SWA+记忆压缩单元。

Hybrid Architectures for Language Models: Systematic Analysis and Design Insights(25.10 @Meta Hybrid Attn系统性研究)
论文试图系统性地分析和解决混合架构语言模型的设计问题。

层间混合模型(Inter-layer Hybrid):在特定间隔交替使用softmax注意力层和线性序列建模层。
- 块比例:确定Transformer块与Mamba块的最佳比例
- 位置安排:确定Transformer块在模型中的最优位置(前段、中段、后段)
研究发现:
- 1:1比例在质量上最优,但1:5比例能更好地平衡效率和质量
- Transformer块放在中间层效果最好,放在前面会导致性能显著下降**(以前有论文说开头保持标准Transforme层效果最好,对于不同类型的LLM,这个可能是有点区别的)**

层内混合模型(Intra-layer Hybrid):在单个层内通过并行方式融合softmax注意力和线性注意力。
- 将注意力头分成两组,一组使用Transformer注意力,另一组使用Mamba
- query和key状态投影到降维空间,值状态扩展回原始大小
最优配置:
- 使用组归一化(normalization is crucial)
- 通过减法或拼接融合输出
- 单层输出投影

结论:混合架构显著优于同质架构,层内混合表现最佳
flash-moba(25.11 @MIT 针对MOBA内核加速)
Optimizing Mixture of Block Attention
- 理论贡献:首次建立了MoBA的统计模型,推导出SNR公式,揭示了d/B比例和块内聚类是影响性能的关键因素
- 设计原则:提出两个核心设计原则 - 优化d/B比例和使用键卷积增强信号聚类
- 实现创新:开发FlashMoBA,通过融合内核和gather-and-densify策略,使小块MoBA变得实用
- 实证验证:通过controlled experiments证明理论预测,显示优化的MoBA在长上下文任务上超越稠密注意力
ASA(25.11 @人大+美团 优化NAS->ASA)
Optimizing Native Sparse Attention with Latent Attention and Local Global Alternating Strategies
对 Native Sparse Attention (NSA) 进行了系统性优化,提出了 ASA (Alternating Sparse Attention)
层间交替策略(Alternating Strategy):
- NSA 原本在每一层都同时运行三个分支。ASA 改为在层之间交替:一层专门负责滑动窗口(局部建模),下一层负责压缩和选择性注意力(全局建模)。通过将模式分离,每一层的注意力头可以专注于一种特定的稀疏模式。减少了不同模式间的干扰,提高了表征的聚焦能力。
- 在ASA的全局层中,检索了128个块(NSA为64个块)。
- 这种设计通过层间互补,更有效地传播长程依赖,同时将 KV-cache 存储开销降低了 50%。
引入潜变量注意力(Latent Attention):
- 滑动窗口分支使用 MLA替换GQA:利用潜变量(Latent states)增强局部信息的表达。
- 全局分支使用 GLA(Grouped-head Latent Attention):由于 MLA 在训练时等同于多头注意力(MHA),不直接支持 NSA 的 KV 共享,因此论文为 MLA 引入了分组机制(GLA),使多个 Head 共享相同的 KV 投影,从而适配稀疏检索。
算子优化(Kernel Optimization):
- 为了提高训练效率,利用相邻 Token 检索块重叠的特性,ASA 强制连续的 4 个 Token 继承该块第一个 Token 的块索引(Index sharing),提升了 GPU 的硬件利用率。

ASA 在减少 50% KV-cache 的同时,在常识推理、长文本检索和综合理解任务上均达到了 SOTA 水平。
Nemotron-Flash: Towards Latency-Optimal Hybrid Small Language Models(25.11 @Nvidia Hybrid系统性研究)
为了实现延迟最优的 SLM,架构设计和训练对于实现最佳的准确性与延迟权衡至关重要。

更深的模型和更宽的模型,哪个更能优化准确率与延迟之间的权衡?
训练一系列带有五个深度设置的 Llama 模型:6、12、18、24 和 30 block,每个块包含一个注意力和一个前馈网络(FFN)。对于每个深度设置,还会调整模型宽度(即隐藏大小),以创建具有不同尺寸和延迟的模型。
- ❶ 深度模型通常在较宽的深度范围内实现更好的准确率参数权衡,尽管其优势会逐渐被消退;
- ❷ 在准确度与延迟权衡下,深薄模型的优势可能不适用,且存在给定延迟预算下的最优深度设置。
- ❸ 最佳深度-宽度比通常随着延迟预算增加而增加。这些观察强调了基于部署约束的深/宽选择的必要性,而非默认采用深度-薄模型。

Attention方式:系统评估了多种新兴高效注意力替代方案(Mamba、Mamba2、GLA、DeltaNet等)


A Preliminary Study on the Promises and Challenges of Native Top-k Sparse Attention(25.12@美团 top-k注意力)
论文通过研究 Top-k 注意力机制(即在计算注意力时,只保留与当前查询 Query 最相关的前 k 个键 Key)。

对于top-k来说需要先计算qk矩阵,然后分数排序,计算量大且和当前的FlashAttention不兼容。
近似算法(以 DeepSeek 的 Lightning Indexer 为例):
- 先用极小的代价,圈定一个可能包含 Top-k 的候选范围(比如选出 60% 准的结果),这一步会有些精度损失。
- 只对这些选中的候选者维度数据单独抽取出来进行正式的注意力计算(数据量、计算量大幅降低)。

从信息论角度提出,Top-k 训练本质上诱导了模型的“熵减”,使其在稀疏模式下更有效地聚焦信息。
LLSA(25.12 @南洋理工top-logk)
Trainable Log-linear Sparse Attention for Efficient Diffusion Transformers
论文首先分析了现有的 Top-K 块稀疏注意力 的复杂度。
- 它分为三个阶段:1. 压缩 Q/K 得到粗糙表示;2. 计算粗糙相似度并选择 Top-K 块;3. 进行稀疏注意力计算。
- 结论:即使注意力计算部分变快了,但“选择阶段”的复杂度依然是 O(N2⋅B−2)O(N2⋅B−2)。当 NN 非常大时,这个二次方项会成为新的瓶颈。

论文提出了 对数线性稀疏注意力(LLSA),核心包括:
- 分层压缩(Hierarchical Compression):
- 不只做一层压缩,而是通过平均池化构建多层金字塔结构(共 O(logN) 层)。
- 分层 Top-K 选择(Hierarchical Top-K Selection):
- 从最顶层的最粗糙令牌开始计算相似度。
- 利用上一层找到的索引,在下一层进行递归式的稀疏搜索。这使得选择阶段的复杂度从 O(N2) 降低到 O(N)。
- 分层 KV 增强(Hierarchical KV Enrichment):
- 为了弥补稀疏化带来的全局信息丢失,Query 不仅关注最细层级的 Top-K 个 Key,还会关注每一层级(粗糙层)中选中的 Token。
- 这使得模型能以极小的 K 值捕获全局上下文。
- KV 重新加权(KV Reweighting):
- 根据粗糙 Token 代表的块大小(Bl)对其权重进行补偿,确保粗糙信息在注意力计算中具有正确的权重。
- 高效 GPU 实现:
- 开发了专门的 稀疏索引转置内核(Sparse Index Transposition),避免了 FlashAttention 在处理稀疏任务时必须构建庞大“二进制掩码(Mask)”的开销,在训练和推理中均实现了真正的线性/对数线性扩展。
如何学习AI大模型?
我在一线互联网企业工作十余年里,指导过不少同行后辈。帮助很多人得到了学习和成长。
我意识到有很多经验和知识值得分享给大家,也可以通过我们的能力和经验解答大家在人工智能学习中的很多困惑,所以在工作繁忙的情况下还是坚持各种整理和分享。但苦于知识传播途径有限,很多互联网行业朋友无法获得正确的资料得到学习提升,故此将并将重要的AI大模型资料包括AI大模型入门学习思维导图、精品AI大模型学习书籍手册、视频教程、实战学习等录播视频免费分享出来。
这份完整版的大模型 AI 学习和面试资料已经上传CSDN,朋友们如果需要可以微信扫描下方CSDN官方认证二维码免费领取【保证100%免费】

第一阶段: 从大模型系统设计入手,讲解大模型的主要方法;
第二阶段: 在通过大模型提示词工程从Prompts角度入手更好发挥模型的作用;
第三阶段: 大模型平台应用开发借助阿里云PAI平台构建电商领域虚拟试衣系统;
第四阶段: 大模型知识库应用开发以LangChain框架为例,构建物流行业咨询智能问答系统;
第五阶段: 大模型微调开发借助以大健康、新零售、新媒体领域构建适合当前领域大模型;
第六阶段: 以SD多模态大模型为主,搭建了文生图小程序案例;
第七阶段: 以大模型平台应用与开发为主,通过星火大模型,文心大模型等成熟大模型构建大模型行业应用。

👉学会后的收获:👈
• 基于大模型全栈工程实现(前端、后端、产品经理、设计、数据分析等),通过这门课可获得不同能力;
• 能够利用大模型解决相关实际项目需求: 大数据时代,越来越多的企业和机构需要处理海量数据,利用大模型技术可以更好地处理这些数据,提高数据分析和决策的准确性。因此,掌握大模型应用开发技能,可以让程序员更好地应对实际项目需求;
• 基于大模型和企业数据AI应用开发,实现大模型理论、掌握GPU算力、硬件、LangChain开发框架和项目实战技能, 学会Fine-tuning垂直训练大模型(数据准备、数据蒸馏、大模型部署)一站式掌握;
• 能够完成时下热门大模型垂直领域模型训练能力,提高程序员的编码能力: 大模型应用开发需要掌握机器学习算法、深度学习框架等技术,这些技术的掌握可以提高程序员的编码能力和分析能力,让程序员更加熟练地编写高质量的代码。

1.AI大模型学习路线图
2.100套AI大模型商业化落地方案
3.100集大模型视频教程
4.200本大模型PDF书籍
5.LLM面试题合集
6.AI产品经理资源合集
👉获取方式:
😝有需要的小伙伴,可以保存图片到wx扫描二v码免费领取【保证100%免费】🆓

更多推荐



所有评论(0)