程序员必学!12种RAG高级架构与方法,助你掌握大模型核心技术
文章介绍了一个基于上下文工程的Agent后端架构设计,围绕四大核心模块:工具模块和管理、上下文管理、LLM模块和Agent执行器。该架构将上下文管理作为核心,统一管理各类上下文,通过LLM模块处理用户请求,并结合工具模块扩展能力。作者提供了CLI脚手架工具,帮助开发者快速实践这一架构,使开发重心集中在上下文获取与整理上,同时保持LLM作为核心,便于后续升级。
文章介绍了12种RAG高级架构与方法,包括全局感知RAG、基于超图记忆的多步RAG、基于共现统计的动态RAG等。这些方法针对长文档处理、视频理解、机器人操作等不同场景,通过改进检索策略和记忆结构提高大模型的事实准确性和推理能力,为RAG技术发展提供新思路,适合大模型开发者学习和收藏。
前排提示,文末有大模型AGI-CSDN独家资料包哦!
RAG(检索增强生成) 曾是极其热门的话题之一。而本周非常幸运地看到了一些关于 RAG 的真正令人兴奋的新研究
让我们一起来看看近期出现的 12 种 RAG 高级架构与方法:
1. Mindscape-Aware RAG (MiA-RAG)
全局感知 RAG
MiA-RAG 通过首先构建整个文本的高层摘要(即“全局视图”),帮助 RAG 系统处理长文档。这个全局视图随后被用来指导系统检索什么内容以及如何回答,帮助模型将分散的证据连接起来,像人类阅读长文档一样进行推理。
论文标题:Mindscape-Aware Retrieval Augmented Generation for Improved Long Context Understanding
论文链接:https://arxiv.org/abs/2512.17220
感觉这个idea不错,之前看到过很多内容压缩的工作,这个工作是把全文摘要除了加到Context,也加到了Query里面,这样子有利于检索全文感知的Chunk
2. Multi-step RAG with Hypergraph-based Memory (HGMem)
基于超图记忆的多步 RAG

HGMem 是一种增强多步 RAG 的新记忆设计。它将检索到的信息组织成超图(Hypergraph),允许事实随着时间的推移相互连接和组合。这有助于模型构建结构化知识,进行更连贯的推理,并更好地理解复杂的上下文。
论文标题:Improving Multi-step RAG with Hypergraph-based Memory for Long-Context Complex Relational Modeling
论文链接:https://arxiv.org/abs/2512.23959
代码链接:https://github.com/Encyclomen/HGMem
这个看起来有点复杂,大家细读论文吧
3. QuCo-RAG
基于共现统计的动态 RAGQuCo-RAG 是一种动态 RAG 方法,它根据模型预训练数据的统计信息(而非模型自信度)来决定何时检索信息。它会标记罕见或可疑的实体,并检查它们是否在真实数据中共现(Co-occur),从而触发检索以减少幻觉并提高事实准确性。
论文标题:QuCo-RAG: Quantifying Uncertainty from the Pre-training Corpus for Dynamic Retrieval-Augmented Generation
论文链接:https://arxiv.org/pdf/2512.19134
代码链接:https://github.com/ZhishanQ/QuCo-RAG

这个想法很好,我们经常会面临一个情况是如果大模型已经学了相关查询对应的知识,我们还需要检索吗?这个工作应该一般部分回答了如何解决这个问题。
不过心里有个疑问?“根据模型预训练数据的统计信息(而非模型自信度)来决定何时检索信息”,如果每次都需要统计一个比较大的预训练预料,效率是不是很慢
4. HiFi-RAG
高保真分层 RAG
HiFi-RAG 是一个分层的 RAG 管道,在生成之前分多个阶段过滤检索到的文档。它利用 Gemini 2.5 Flash 来重构查询、修剪不相关的段落并附加引用,然后仅依靠 Gemini 2.5 Pro 进行最终的答案生成。
论文标题:HiFi-RAG: Hierarchical Content Filtering and Two-Pass Generation for Open-Domain RAG
论文链接:https://arxiv.org/pdf/2512.22442
5. Bidirectional RAG
双向 RAG该方法允许对检索语料库进行受控的“回写”(Write-back)。生成的答案只有通过接地性检查(Grounding checks,包括基于 NLI 的蕴含关系、来源归因验证和新颖性检测)后,才会被添加到知识库中。这使得系统能够在使用过程中扩展其知识库,而不会被幻觉污染。
论文标题:Bidirectional RAG: Safe Self-Improving Retrieval-Augmented Generation Through Multi-Stage Validation
论文链接:https://arxiv.org/pdf/2512.22199
6. TV-RAG
长视频时序 RAG
TV-RAG 是一个针对长视频的免训练(Training-free)RAG 框架,它为检索增加了时间感知能力。它利用时间偏移量对检索到的文本进行排序,并使用基于熵的采样来选择关键视频帧,帮助视频语言模型对齐视觉、音频和字幕信息,并在长视频时间轴上进行更准确的推理。
论文标题:TV-RAG: A Temporal-aware and Semantic Entropy-Weighted Framework for Long Video Retrieval and Understanding
论文链接:https://arxiv.org/pdf/2512.23483
7. MegaRAG
巨型多模态 RAG

MegaRAG 专为书籍等长文档构建,围绕多模态知识图谱设计。它从文本和视觉内容中提取实体和关系,构建分层图谱,并在检索和生成过程中使用它。这有助于模型进行全局推理,更准确地回答文本和视觉问题。
论文标题:MegaRAG: Multimodal Knowledge Graph-Based Retrieval Augmented Generation
论文链接:https://arxiv.org/pdf/2512.20626
8. AffordanceRAG
可供性感知 RAG这是专为移动机器人设计的零样本(Zero-shot)、多模态 RAG 系统。它通过探索环境的图像构建“可供性感知记忆”(Affordance-aware memory),利用视觉和区域特征检索物体和位置,并根据可供性得分对它们进行重排序,从而选择机器人能够在物理上执行的动作,改善现实世界中的操作能力。
论文标题:Affordance RAG: Hierarchical Multimodal Retrieval with Affordance-Aware Embodied Memory for Mobile Manipulation
论文链接:https://arxiv.org/pdf/2512.18987

9. Graph-O1
基于图的 O1 推理
Graph-O1 是一个针对文本属性图问答的代理式(Agent-based)GraphRAG 系统。它不像传统方法那样一次性读取整个图,而是使用蒙特卡洛树搜索(MCTS)和强化学习(RL)逐步探索最相关的节点和边,从而在 LLM 上下文限制内实现高效、结构化的推理。
论文标题:Graph-O1 : Monte Carlo Tree Search with Reinforcement Learning for Text-Attributed Graph Reasoning
论文链接:https://arxiv.org/pdf/2512.17912
10. SignRAG
路标识别 RAG

SignRAG 是建立在 RAG 之上的零样本交通标志识别系统。它使用视觉-语言模型来描述标志图像,从向量数据库中检索相似的标志设计,然后让 LLM 对候选标志进行推理以识别正确的标志,无需进行特定任务的训练。
论文标题:SignRAG: A Retrieval-Augmented System for Scalable Zero-Shot Road Sign Recognition
论文链接:https://arxiv.org/pdf/2512.12885
这个研究工作是在一个交通信号领域的多模态RAG,做法是比较常规的,图片的描述生成,然后索引构建,在检索的时候召回拼接到上下文去做回答
11. Hybrid RAG for Multilingual Document QA
多语言文档问答混合 RAG

这是一个针对充满噪声的历史报纸问答的多语言 RAG 系统。它通过语义查询扩展、使用倒数排名融合(Reciprocal Rank Fusion)的多查询检索,以及仅在存在证据时才回答的生成提示词,来处理 OCR 错误和语言演变问题。
论文标题:Hybrid Retrieval-Augmented Generation for Robust Multilingual Document Question Answering
论文链接:https://arxiv.org/pdf/2512.12694
代码链接:https://anonymous.4open.science/r/RAGs-C5AE/
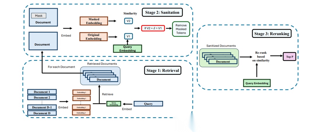
12. RAGPart and RAGMask
RAG 安全防御机制

这是针对 RAG 语料库投毒攻击的轻量级防御措施。RAGPart 利用密集检索器如何从分区数据中学习的特性,限制恶意文档的影响;而 RAGMask 则通过掩盖 Token 和检测异常的相似度偏移来标记可疑文档,且无需修改生成模型本身。
如何学习AI大模型 ?
“最先掌握AI的人,将会晚掌握AI的人有竞争优势,晚掌握AI的人比完全不会AI的人竞争优势更大”。 在这个技术日新月异的时代,不会新技能或者说落后就要挨打。
老蓝我作为一名在一线互联网企业(保密不方便透露)工作十余年,指导过不少同行后辈。帮助很多人得到了学习和成长。
我是非常希望可以把知识和技术分享给大家,但苦于传播途径有限,很多互联网行业的朋友无法获得正确的籽料得到学习的提升,所以也是整理了一份AI大模型籽料包括:AI大模型入门学习思维导图、精品AI大模型学习书籍手册、视频教程、落地项目实战等 免费分享出来。
- AI大模型学习路线图
- 100套AI大模型商业化落地方案
- 100集大模型视频教程
- 200本大模型PDF书籍
- LLM面试题合集
- AI产品经理资源合集

大模型学习路线
想要学习一门新技术,你最先应该开始看的就是学习路线图,而下方这张超详细的学习路线图,按照这个路线进行学习,学完成为一名大模型算法工程师,拿个20k、15薪那是轻轻松松!

视频教程
首先是建议零基础的小伙伴通过视频教程来学习,其中这里给大家分享一份与上面成长路线&学习计划相对应的视频教程。文末有整合包的领取方式

技术书籍籽料
当然,当你入门之后,仅仅是视频教程已经不能满足你的需求了,这里也分享一份我学习期间整理的大模型入门书籍籽料。文末有整合包的领取方式

大模型实际应用报告合集
这套包含640份报告的合集,涵盖了AI大模型的理论研究、技术实现、行业应用等多个方面。无论您是科研人员、工程师,还是对AI大模型感兴趣的爱好者,这套报告合集都将为您提供宝贵的信息和启示。文末有整合包的领取方式

大模型落地应用案例PPT
光学理论是没用的,要学会跟着一起做,要动手实操,才能将自己的所学运用到实际当中去,这时候可以搞点实战案例来学习。文末有整合包的领取方式

大模型面试题&答案
截至目前大模型已经超过200个,在大模型纵横的时代,不仅大模型技术越来越卷,就连大模型相关的岗位和面试也开始越来越卷了。为了让大家更容易上车大模型算法赛道,我总结了大模型常考的面试题。文末有整合包的领取方式

领取方式
这份完整版的 AI大模型学习籽料我已经上传CSDN,需要的同学可以微⭐扫描下方CSDN官方认证二维码免费领取!
更多推荐



所有评论(0)