【ComfyUI】ACE Step 文本驱动 AI 音乐创作
AI音乐创作工作流摘要 本工作流提供了一套完整的文本驱动AI音乐生成方案,通过歌词输入、曲风设定、参数配置和音频输出四个环节,将文字描述转化为原创音乐。核心模型ACEStepGen负责理解歌词内容和风格提示,将其转换为具有旋律、节奏和氛围的音乐音频。工作流采用模块化设计,包含歌词处理、风格转换、参数调节等节点,使创作者仅需输入歌词和风格描述即可快速生成成品音乐。其中ACE-Step Prompt模
今天带大家体验一个完整的 ACE Step 文本驱动 AI 音乐创作工作流。它通过歌词、多行提示词与生成参数组合出一段情绪明确、节奏流畅的 AI 原创音乐。从文本结构、曲风设定到最终音频的输出,这套流程把复杂的音乐生成拆成清晰的文字驱动方式,让创作者只需要写歌词与描述风格即可轻松得到成品音乐。
整个工作流围绕歌词输入、曲风提示、生成配置与最终音频保存四个环节展开,结构紧凑,步骤直观,适合想快速上手 AI 音乐制作的用户。
文章目录
工作流介绍
这套工作流以文本描述为核心驱动力,通过模型接收歌词、风格提示与生成参数,将其整合后输入到音乐生成引擎中,最终产出一段完整音频。核心模型负责理解文本含义和音乐风格走向,各类 Node 节点共同协作完成歌词处理、风格描述、生成参数配置与音频最终输出。所有节点以线性逻辑串联,使整个流程从输入到产出保持高一致性与可控性。

核心模型
核心音乐生成由 ACEStepGen 承担,它根据多行歌词、曲风提示与生成参数,将文本信息转化为具备节奏、旋律与氛围的音乐音频。它理解歌词的段落结构、情绪走向,也能响应曲风提示中对声线质感、节奏、配器与氛围的描述,使最终音乐能贴近文本设定。整个工作流依赖它完成从“文字”到“声音”的关键转换过程。
| 模型名称 | 说明 |
|---|---|
| ACEStepGen | 接收歌词、风格提示与生成参数,将文本内容转化为完整音乐音频。 |
Node节点
各节点围绕文本输入、提示加工、参数生成与音频输出展开协作。
歌词由 CR Prompt Text 与 MultiLineLyrics 处理,风格提示通过 Text 与 MultiLinePromptACES 输入;生成参数由 GenerationParameters 和 PrimitiveFloat 共同提供;最终由 SaveAudio 将生成的音乐保存输出。所有节点功能分工明确,使创作者能灵活控制音乐风格细节。
| 节点名称 | 说明 |
|---|---|
| CR Prompt Text | 输入或整理基础提示文本。 |
| MultiLineLyrics | 接收多段歌词并输出结构化歌词内容。 |
| Text | 输入基本风格提示文本。 |
| MultiLinePromptACES | 转换并输出曲风提示词。 |
| GenerationParameters | 控制音乐生成参数,包括时长、节奏、CFG、scheduler等。 |
| PrimitiveFloat | 提供音频时长参数。 |
| ACEStepGen | 根据文本与参数生成音乐。 |
| SaveAudio | 将成品音乐输出为音频文件。 |
工作流程
整个流程围绕“歌词输入 → 曲风设定 → 参数配置 → 音乐生成 → 音频保存”展开。文本在进入生成模型前会被清洗、结构化并与风格提示合并,再通过参数节点补充节奏、步数、时长等细节,最终由音乐生成节点统一处理并输出成品。所有阶段顺次推动,使音乐从概念到成果都由文字精确驱动。
| 流程序号 | 流程阶段 | 工作描述 | 使用节点 |
|---|---|---|---|
| 1 | 文本准备 | 输入基础提示文本,用作歌词前置结构或参考内容 | CR Prompt Text |
| 2 | 歌词处理 | 将多段歌词结构化为可识别格式,输出为生成模型可读内容 | MultiLineLyrics |
| 3 | 曲风提示 | 输入风格词并转换为统一格式提示,让模型理解音乐气质与配器方向 | Text、MultiLinePromptACES |
| 4 | 参数配置 | 设置音乐时长、步骤、CFG、scheduler 等生成参数,为模型建立生成规则 | PrimitiveFloat、GenerationParameters |
| 5 | 音乐生成 | 综合歌词、风格提示与参数,生成具有旋律与情绪表达的完整音乐 | ACEStepGen |
| 6 | 音频输出 | 保存生成的音乐文件,完成最终成品输出 | SaveAudio |
大模型应用
ACE-Step Prompt 作曲风格语义控制模型
ACE-Step Prompt 的任务是读取用户输入的“作曲风格文本”,并将这些描述转换为可供音乐大模型理解的风格向量。
所有与声线、情绪、曲风、节奏到配器相关的内容都通过这一 Prompt 传递,因此它是决定音乐整体质感与氛围的核心控制层。
模型不会自行推测风格,也不会添加额外配器;它完全根据 Prompt 提示进行生成。
因此,Prompt 描述越细致,音乐风格越稳定、越接近创作者预期。
| 节点名称 | Prompt 信息 | 说明 |
|---|---|---|
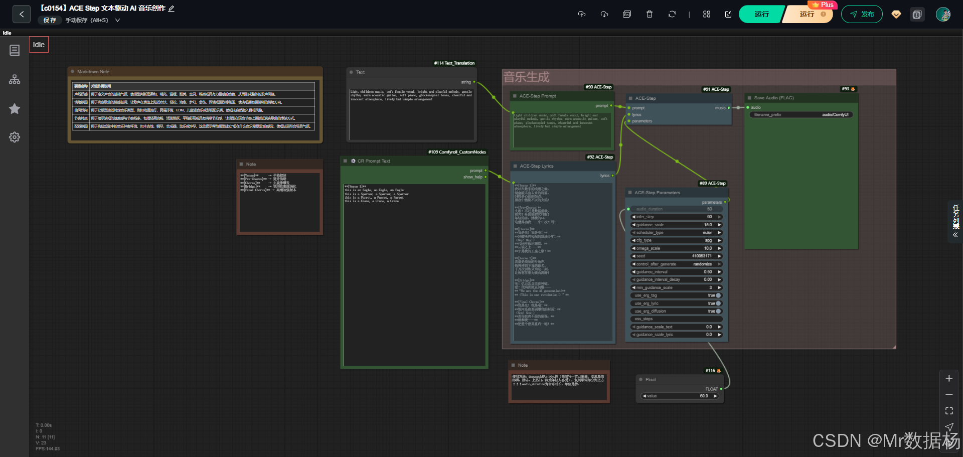
| ACE-Step Prompt | 示例风格提示: Light children music, soft female vocal, bright and playful melody, gentle rhythm, warm acoustic guitar, soft piano, glockenspiel tones, cheerful and innocent atmosphere, lively but simple arrangement 风格要素说明: 声线质感:柔和、明亮、温暖、甜美、空灵、稚嫩、力量感等 情绪氛围:轻松、治愈、梦幻、悲伤、深情、强烈等 曲风倾向:动漫流行、民谣、EDM、儿童音乐、配乐风等 节奏特点:轻柔、跳跃、舒展、清晰节拍等 配器氛围:木吉他、钢琴、合成器、弦乐、钟琴等 |
用于定义音乐整体风格,包括声线气质、情绪基调、节奏密度与配器方向。模型将 Prompt 转换为音乐结构指导信号,是音乐风格的主控模块。 |
ACE-Step Lyrics 歌词结构与情绪推进控制模型
ACE-Step Lyrics 负责通过歌词文本的段落结构与语言内容向大模型提供“情绪变化节奏”。
模型会根据不同段落标签(Verse、Chorus、Bridge 等)生成对应的旋律推进方式,使音乐具有自然的情绪曲线与段落起伏。
歌词不仅提供内容叙述,还决定音乐中哪些部分平稳铺陈、哪些部分爆发、哪些部分进入过渡或高潮。
| 节点名称 | Prompt 信息 | 说明 |
|---|---|---|
| ACE-Step Lyrics | 示例歌词格式: [Verse] this is an Eagle, an Eagle, an Eagle this is a Sparrow, a Sparrow, a Sparrow this is a Parrot, a Parrot, a Parrot this is a Crane, a Crane, a Crane 歌词段落作用: [Verse] → 平稳叙述 [Pre-Chorus] → 情绪提升 [Chorus] → 主旋律爆发 [Bridge] → 氛围收束或强化 [Final Chorus] → 最高潮强化版本 |
控制音乐段落逻辑。模型依靠标签和文字语义来决定旋律强度变化,使歌曲具备情绪推进结构,是音乐“叙事骨架”的来源。 |
使用方法
这套工作流通过“歌词结构 + 风格提示 + 生成参数”三部分完成自动化音乐生成。用户只需替换文本,不需要具备任何编曲能力。
ACE-Step Lyrics 决定整首歌的段落节奏与情绪推进,而 ACE-Step Prompt 则负责定义声线、曲风、节奏与配器质感。两者结合后,生成模型会自动根据文本内容重建旋律、氛围、爆发点与音乐层次。
当用户更新歌词或风格提示时,工作流会立即重新解析文本语义并自动生成新的音乐成品。歌词控制叙事节奏;Prompt 控制风格框架;时长参数让音乐结构更加自然一致。所有输入字段都是高权重语义信号,决定音乐最终的表现方式。
| 注意点 | 说明 |
|---|---|
| 歌词必须保持段落标签清晰 | Verse、Chorus、Bridge 等标签直接影响旋律起伏和强弱变化。 |
| 风格提示需覆盖五大核心要素 | 声线、情绪、曲风、节奏、配器越明确,音乐越贴近预期。 |
| 文本描述越具体越好 | 如“明亮女声”“轻快木吉他节奏”等能更精准地控制效果。 |
| 时长需与歌词匹配 | 歌词段落较多时需适当延长音频时长,避免旋律被压缩。 |
| 避免堆叠无关形容词 | 过度复杂的描述可能导致模型风格混乱。 |
| 英文与中文歌词都可,但节奏表现不同 | 若混合两种语言,需提前设计节奏和段落密度。 |
| 修改任意文本都会触发重新生成 | 每次更新 Prompt 或歌词都会得到完全不同的音乐结果。 |
应用场景
这套工作流适合需要快速从文本生成可用音乐内容的用户。无论是内容创作者、短视频制作者,还是希望测试歌词灵感的音乐人,都能通过输入文字描述与基本风格提示完成成品音乐的生成。它能在创意初期快速辅助构建旋律雏形,也能作为成品音频直接用于内容制作。文本驱动的灵活性使得风格、情绪与配器都能被快速迭代,从而提升创作效率和实验空间。
| 应用场景 | 使用目标 | 典型用户 | 展示内容 | 实现效果 |
|---|---|---|---|---|
| 文本驱动音乐创作 | 从歌词与风格词快速生成完整音乐 | 内容创作者、独立音乐人、短视频制作者 | 歌词、曲风提示、模型生成音乐 | 快速得到情绪明确、风格统一的成品音频 |
开发与应用
更多 AIGC 与 ComfyUI工作流 相关研究学习内容请查阅:
更多内容桌面应用开发和学习文档请查阅:
AIGC工具平台Tauri+Django环境开发,支持局域网使用
AIGC工具平台Tauri+Django常见错误与解决办法
AIGC工具平台Tauri+Django内容生产介绍和使用
AIGC工具平台Tauri+Django开源ComfyUI项目介绍和使用
AIGC工具平台Tauri+Django开源git项目介绍和使用
更多推荐


所有评论(0)