「收藏必备」从零到一构建Agent后端:基于上下文工程的完整实现方案
文章介绍了一个基于上下文工程的Agent后端架构方案,将Agent核心分为四大模块:工具模块和管理、上下文管理、LLM模块和Agent形态执行器。详细阐述了各模块的设计与实现,包括LLM模块的工厂函数和服务类、工具模块的定义和管理、上下文管理的统一处理以及执行器的多种形态。提供了CLI脚手架工具帮助开发者快速理解和实现该架构,强调开发重心应放在上下文获取和整理上,同时保持LLM作为核心。这种设计模
文章介绍了一个基于上下文工程的Agent后端架构,将Agent核心分为四大模块:工具模块和管理、上下文管理、LLM模块和Agent形态执行器。详细阐述了各模块的设计与实现,包括LLM模块的工厂函数和服务类、工具模块的定义和管理、上下文管理的统一处理以及执行器的多种形态。提供了CLI脚手架工具,帮助开发者快速理解和实现基于上下文工程的Agent架构,使开发重心放在上下文获取和整理上,同时保持LLM作为核心。
前言
从之前我整理的上下文工程实践指南出发,我大概梳理出来,在一个 Agent 中最核心的模块我分为四类:
-
- 工具模块和管理:定义一些 Agent 的工具,可以是 MCP,也可以是 Skill,除了定义之后,我们还需要管理:工具的输出裁剪,工具的执行审核流程等
-
- 上下文管理:这个是启动 Agent 的关键,整理好注入给 LLM 的上下文是完成任务的关键,其中重要的是:上下文的压缩、上下文的裁剪等,同时 Agent 上下文会遇到:上下文污染、上下文干扰、上下文冲突、上下文混淆的问题,这些问题需要开发者结合系统工程的方式来解决
-
- LLM 模块:这个是 Agent 真正的核心,就像钢铁侠的“方舟反应堆”一样
-
- Agent 形态(执行器):这个是 Agent 的执行形态,目前可以是工作流、可以是单智能体、可以是多智能体等各种形态
上下文工程实践指南
仓库名字:Practical-Guide-to-Context-Engineering
仓库链接:https://github.com/WakeUp-Jin/Practical-Guide-to-Context-Engineering

上下文工程核心架构

上下文组成
🪐 借助这四点核心的思路,我构建了一套 Agent 后端架构方案,为了方便大家理解,我还开发了一个 CLI 脚手架工具(比较简单),可以一键安装模板项目进行预览查看。
主要是让大家查看代码文件和文件之间的结构,以此对借助上下文工程的思路开发一个 Agent 有更清晰的感觉
cli 项目链接:https://github.com/WakeUp-Jin/context-cli-template
启动命令:
npm create context-template
cli-process
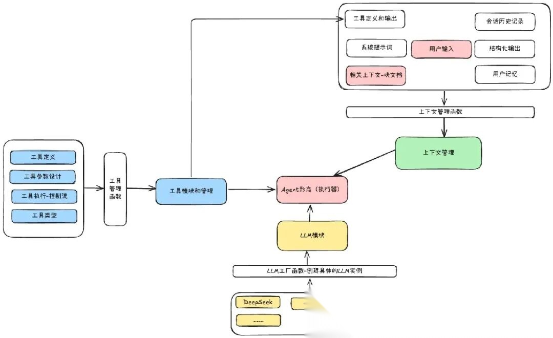
一、总设计

总设计
整个后端架构设计中,是按照上下文工程来做的设计,上下文管理是核心,它就是一个完整的大输入,以此输入作为前提,来解决用户的问题
-
- LLM 模块:是使用 openaiSDK 来实现的多种型号模型的使用,这里是提供模型的
-
- 工具模块和管理:工具是 LLM 关键的外部能力,是结合到上下文来让 LLM 使用的
-
- 上下文管理:这个是统一的上下文,其负责编排好上下文,在 执行器中将上下文输入给 LLM,以 LLM 的输出来解决问题
二、LLM模块

llm-module
关于 LLM 模块,整个模块的分为:
-
- LLM 创建工厂函数:根据传入的参数来判断实例化哪一个 LLM 服务类
-
- LLM 服务类:要编写一个相应的 LLM 服务类,里面有三种方法:complete 方法、simpleChat 方法、generate 方法,其中最重要的是 complete 方法,这个会作为上下文输入的核心方法
目录情况结构:
- llm - services - DeepSeekService.ts // 这个就是具体的LLM服务类 - DoubaoService.ts - utils - types - index.ts //这个是整个llm模块的类型约束 - factory.ts //LLM工厂函数 - index.ts
举一个例子:
//具体使用//1、使用工厂函数实例化相应的LLM类const service = await createLLMService({ provider: 'deepseek', model: 'deepseek-chat', apiKey: process.env.DEEPSEEK_API_KEY || 'your-api-key-here', maxIterations: 5,});//2、调用simpleChat方法const answer = await service.simpleChat( '用一句话解释什么是大语言模型?', '你是一个有帮助的 AI 助手');//3、调用complete方法let message=[//...]let tools=[//...]const response=await service.complete(message,tools)
参考文档在上下文工作实践指南中:
- • LLM模块-服务层的设计文档
三、工具模块和管理

tool-module
工具模块主要的三个点就是:
-
- 工具的定义:定义一个工具对象需要哪些属性
-
- 提供给 LLM 工具参数:可以是 tools 参数,也可以是提示词文本
-
- 工具的执行函数:工具的执行函数
目录结构:
- tool - FileReadTool - FileReadTool.ts //工具定义 - prompt.ts //工具描述 - GrepTool - GrepTool.ts - prompt.ts - index.ts - ToolManager.ts //工具管理函数 - types.ts //工具模块的类型
1、 工具定义
/** * 工具定义基础接口 */export interface InternalTool<TArgs = any, TResult = any> { /** 工具名称(唯一标识) */ name: string; /** 工具分类(如 filesystem、search、network) */ category: string; /** 是否为内部工具 */ internal: boolean; /** 工具描述(简短,详细描述在 prompt 中) */ description: string; /** 版本号 */ version: string; /** 参数定义(JSON Schema 格式) */ parameters: ToolParameterSchema; /** 工具处理函数 */ handler: (args: TArgs, context?: InternalToolContext) => Promise<TResult>; /** 可选:格式化结果给 AI */ renderResultForAssistant?: (result: TResult) => string; /** 可选:权限控制 */ needsPermissions?: (input?: TArgs) => boolean; // 是否需要权限 isEnabled?: () => Promise<boolean>; // 是否启用 isReadOnly?: () => boolean; // 是否只读 isConcurrencySafe?: () => boolean; // 是否并发安全}
例如:
//1、创建工具管理器const toolManager = new ToolManager();//2、获取工具定义const tools = toolManager.getTools();//3、创建LLM服务const llm = await createLLMService( { provider: 'deepseek', model: 'deepseek-chat', apiKey: config.apiKey || '', maxIterations: 5, }, tools);//4、调用工具执行函数const answer = await llm.generate( '请帮我读取 package.json 文件,并告诉我项目名称是什么');
四、上下文管理

context-module
在这种上下文管理设计中,将该 Agent 中所有种类的上下文管理统一起来,让 LLM 只需要直接和上下文输入联系
🌟🌟 在这种开发模式下,开发的重心在上下文的获取和整理,但是应用的关键核心是 LLM。
-
- 保证核心是 LLM,后续就可以根据模型能力的提升,Agent 的效果也变得越来越好。
-
- 开发重心是上下文,可以极大的发挥应用开发者的能力和创造力
目录结构:
- context - base - BaseContext.ts //基础上下文类 - modules - ConversationContext.ts //上下文 - 会话历史记录类 - MemoryContext.ts //上下文 - 用户记忆类 - StructuredOutputContext.ts //上下文 - 结构化输出类 - SystemPromptContext.ts //上下文 - 系统提示词类 - ToolContext.ts //上下文 - 工具管理类 - ContextManager.ts //上下文管理器 - index.ts - types.ts // 上下文管理模块的类型约束
AI时代,未来的就业机会在哪里?
答案就藏在大模型的浪潮里。从ChatGPT、DeepSeek等日常工具,到自然语言处理、计算机视觉、多模态等核心领域,技术普惠化、应用垂直化与生态开源化正催生Prompt工程师、自然语言处理、计算机视觉工程师、大模型算法工程师、AI应用产品经理等AI岗位。

掌握大模型技能,就是把握高薪未来。
那么,普通人如何抓住大模型风口?
AI技术的普及对个人能力提出了新的要求,在AI时代,持续学习和适应新技术变得尤为重要。无论是企业还是个人,都需要不断更新知识体系,提升与AI协作的能力,以适应不断变化的工作环境。
因此,这里给大家整理了一份《2026最新大模型全套学习资源》,包括2026最新大模型学习路线、大模型书籍、视频教程、项目实战、最新行业报告、面试题、AI产品经理入门到精通等,带你从零基础入门到精通,快速掌握大模型技术!
由于篇幅有限,有需要的小伙伴可以扫码获取!
1. 成长路线图&学习规划
要学习一门新的技术,作为新手一定要先学习成长路线图,方向不对,努力白费。这里,我们为新手和想要进一步提升的专业人士准备了一份详细的学习成长路线图和规划。

2. 大模型经典PDF书籍
书籍和学习文档资料是学习大模型过程中必不可少的,我们精选了一系列深入探讨大模型技术的书籍和学习文档,它们由领域内的顶尖专家撰写,内容全面、深入、详尽,为你学习大模型提供坚实的理论基础。(书籍含电子版PDF)

3. 大模型视频教程
对于很多自学或者没有基础的同学来说,书籍这些纯文字类的学习教材会觉得比较晦涩难以理解,因此,我们提供了丰富的大模型视频教程,以动态、形象的方式展示技术概念,帮助你更快、更轻松地掌握核心知识。

4. 大模型项目实战
学以致用 ,当你的理论知识积累到一定程度,就需要通过项目实战,在实际操作中检验和巩固你所学到的知识,同时为你找工作和职业发展打下坚实的基础。

5. 大模型行业报告
行业分析主要包括对不同行业的现状、趋势、问题、机会等进行系统地调研和评估,以了解哪些行业更适合引入大模型的技术和应用,以及在哪些方面可以发挥大模型的优势。

6. 大模型面试题
面试不仅是技术的较量,更需要充分的准备。
在你已经掌握了大模型技术之后,就需要开始准备面试,我们将提供精心整理的大模型面试题库,涵盖当前面试中可能遇到的各种技术问题,让你在面试中游刃有余。

为什么大家都在学AI大模型?
随着AI技术的发展,企业对人才的需求从“单一技术”转向 “AI+行业”双背景。企业对人才的需求从“单一技术”转向 “AI+行业”双背景。金融+AI、制造+AI、医疗+AI等跨界岗位薪资涨幅达30%-50%。
同时很多人面临优化裁员,近期科技巨头英特尔裁员2万人,传统岗位不断缩减,因此转行AI势在必行!

这些资料有用吗?
这份资料由我们和鲁为民博士(北京清华大学学士和美国加州理工学院博士)共同整理,现任上海殷泊信息科技CEO,其创立的MoPaaS云平台获Forrester全球’强劲表现者’认证,服务航天科工、国家电网等1000+企业,以第一作者在IEEE Transactions发表论文50+篇,获NASA JPL火星探测系统强化学习专利等35项中美专利。本套AI大模型课程由清华大学-加州理工双料博士、吴文俊人工智能奖得主鲁为民教授领衔研发。
资料内容涵盖了从入门到进阶的各类视频教程和实战项目,无论你是小白还是有些技术基础的技术人员,这份资料都绝对能帮助你提升薪资待遇,转行大模型岗位。


大模型全套学习资料已整理打包,有需要的小伙伴可以
微信扫描下方CSDN官方认证二维码,免费领取【保证100%免费】

更多推荐

所有评论(0)