6G显存跑Z-Image(Windows部署)
(上一篇介绍了 linux 下的 Z-Image 部署,有一些同学反馈电脑都是window的,这里我昨天回家搞了几个小时,针对windows单独介绍下)由于众所周知的原因,国内环境访问 github、huggingface 等非常困难,而很多同学即使有了科学上网,也很难做到快速稳定地下载大模型、代码库等资源。这篇文章我就介绍一下如何在纯国内环境下,本地部署 Z-Image + Comfyui 的文
6G显存跑Z-Image(Windows版)
(上一篇介绍了 linux 下的 Z-Image 部署,有一些同学反馈电脑都是window的,这里我昨天回家搞了几个小时,针对windows
单独介绍下)
由于众所周知的原因,国内环境访问 github、huggingface 等非常困难,而很多同学即使有了科学上网,也很难做到快速稳定地下载大模型、代码库等资源。这篇文章我就介绍一下如何在纯国内环境下,本地部署 Z-Image + Comfyui 的文生图服务。
前置条件
首先确保你安装了基础的 python、conda、git 环境,安装了英伟达显卡驱动。
一、安装 pytorch、cuda 等(可选)
如果你已经有了 pytorch、cuda 等环境,可以忽略此步骤
1、创建一个 python 虚拟环境
为了保证稳定性,将 pip 切换为国内的清华源
打开 vscode 的终端或者 cmd,在命令行执行:
pip config set global.index-url https://pypi.tuna.tsinghua.edu.cn/simple
创建一个 conda 环境用于 comfyui,一路 y 下去
conda create -n comfyui python=3.10
激活环境
conda activate comfyui
2. 安装 PyTorch(必须根据你的 CUDA 版本选择)
先查看你的 CUDA:nvidia-smi
看右侧的 Driver 版本对应 CUDA,一般是 11.8 或 12.x。

如果你的 CUDA >= 12.1,都使用 12.1
pip install torch torchvision torchaudio --index-url https://download.pytorch.org/whl/cu121
如果你的 CUDA = 11.8
pip install torch torchvision torchaudio --index-url https://download.pytorch.org/whl/cu118
下载的东西比较大,一般要等十来分钟

二、安装 Comfyui
1、下载 Comfyui 主仓库
这里我们通过国内 gitee 站点来下载 Comfyui 仓库
PS:如果发现这个仓库太老了,可以用ComfyUI 关键词在 gitee 搜索一下,一般有用户会定时将 github 的仓库同步到 gitee
git clone https://gitee.com/auto-mirrors/comfy-ui.git
2、安装依赖
cd ComfyUI
pip install -r requirements.txt
这一步一般也要十几二十分钟

2、先把 ComfyUI 跑起来
在 8188 端口运行 ComfyUI服务
python main.py --listen 0.0.0.0 --port 8188
看到下面的输出代表跑起来了:

接着就从本地浏览器打开:localhost:8188,可以看到 ComfyUI 成功跑起来了

3、安装 Comfyui GGUF 插件
我们要在小显存下使用 Z-Image 模型,一般要用 GGUF 的模型(什么是 GGUF 就自己问问 AI 吧),那么我们就需要在 ComfyUI 的仓库内再下载 Comfyui GGUF 插件仓库并安装:
1.进入本地 ComfyUI 仓库的 custom_nodes 文件夹
cd custom_nodes
2.下载Comfyui GGUF 插件仓库
同样我们从 gitee 下载
git clone https://gitee.com/203014/ComfyUI-GGUF.git
- 安装 gguf 组件
pip install gguf
三、下载模型文件
我们需要下载三个文件,除了 VAE 之外,其余的要用量化版本:
1. 下载 VAE
VAE 直接使用原版,我们使用 modelscope 的下载地址,文件保存在 ComfyUI/models/vae/

2. 下载 Text Encoder 模型
同样使用 modelscope 的下载地址,文件保存在 ComfyUI/models/text_encoders/
我选用 Qwen3-4B-Q6_K.gguf,6GB 显存也够用。
如果你显存更小,可以试试 Q5 或 Q4 版本,但质量会稍微下降。

3、下载核心扩散模型
我没在 modelscope 上找到,可以从 hf-mirror.com 下载,放在 ComfyUI/models/diffusion_models/ 文件夹。
z-image-turbo-fp8-e4m3fn 下载地址

这一步要下载好几个 G,网速给力的话大概 10 分钟左右
四、开始炼丹!
经过了那么多步骤,终于可以开始生图了
1、重启一下 comfyui
cd ../../
python main.py --listen 0.0.0.0 --port 8188
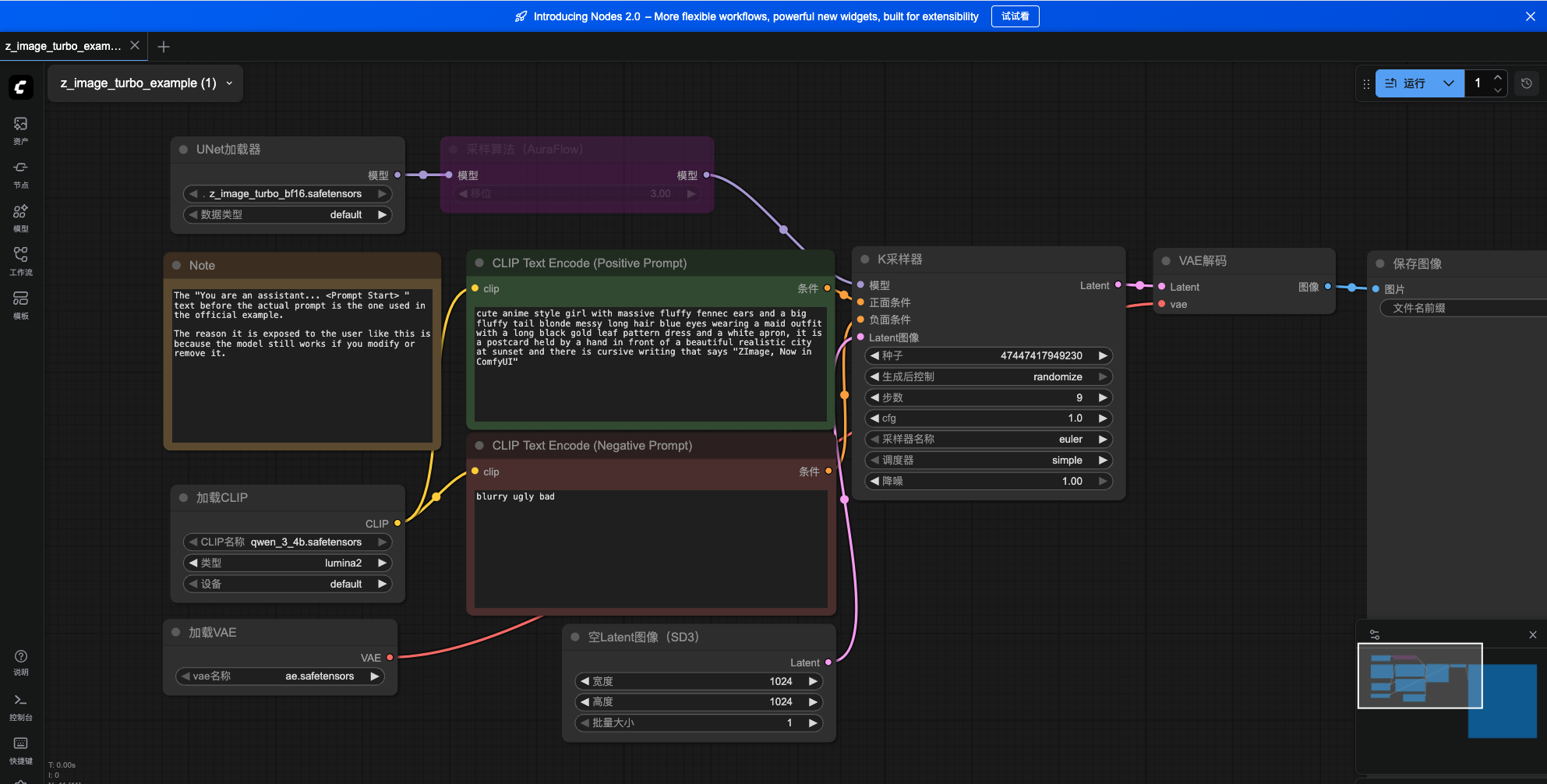
2、导入官方工作流
保存下面这个图片,然后拖入到浏览器的 comfui 窗口中,就能把工作流自动导入:
https://fastly.jsdelivr.net/gh/bucketio/img7@main/2025/12/05/1764907431084-9f834f86-78a5-47c7-9d92-54abd1ce282a.png
拖入后变成:
在 Prompt 区域用写提示词:
两位西域美女在空中跳飞天舞,穿着华丽飘逸的西域飞天舞服,丝绸飘带随动作飞舞,长发随风舞动,表情优雅而喜悦,天空背景带有夕阳余晖与云彩,光影柔和,充满异域风情与仙气,动作优美、充满动感,色彩鲜艳自然,高分辨率,细节精致,身材绝佳,CG插画风格

3、开始生成图片
点击右侧的运行

可以看到任务正在执行

4、查看效果
我们基本上等个十几秒就能获得1024*1024图片了,Z-Image 对比 Flux、QwenImage等 有极大的提升!
堪称平民使用的最强模型!

我就想一键使用!
对于不想折腾环境的同学,可以直接使用算多多提供的算力进行玩耍,基本上一键启动。
用以下链接注册可以免费使用4070算力(20 元算力,免费 30+小时😊)
算多多GPU
www.gpuduoduo.com/?utm_source=lswechat
其他
必装的 “ComfyUI-Manager”
为了让你后续安装节点(Nodes)像手机装 App 一样简单,强烈建议现在就装上管理器。
cd ComfyUI/custom_nodes
git clone https://github.com/ltdrdata/ComfyUI-Manager.git
之后重启 comfyui 即可。
我就想马上使用!
对于不想折腾环境的同学,可以直接使用我做好的镜像一键使用:Z-Image 云环境
更多推荐



所有评论(0)