从原理到实践:ComfyUI 是如何实现“从噪点到杰作”的?
在上一篇文章中,我们探讨了 AI 绘画看似神奇的“魔法”背后的真相:它并非凭空创造,而是一个从混沌的噪点中,通过无数次“观察-脑补-修正”的循环,逐步建立秩序、生成图像的过程。它接过沙盘上那个抽象的“小模型”,利用大管家提供的 VAE 工具(图像数据转换的翻译器),按照特定的规则将这份压缩数据“解压”,并最终“打印”成我们眼前这座宏伟、清晰、色彩斑斓的像素大图。在每一步操作中,它都会严格参照“正向
引言
在上一篇文章中,我们探讨了 AI 绘画看似神奇的“魔法”背后的真相:它并非凭空创造,而是一个从混沌的噪点中,通过无数次“观察-脑补-修正”的循环,逐步建立秩序、生成图像的过程。理解了这一核心原理,一个自然的问题随之产生:我们该如何操控这个过程?是需要编写晦涩难懂的代码,还是有更直观、更易上手的方法?
答案是肯定的。今天,我们将介绍一位强大的幕后英雄——ComfyUI。作为一款基于节点流程的 Stable Diffusion 用户界面,ComfyUI 就像是一个透明的 AI 魔法工坊。它将复杂的 AI 生成过程拆解为一个个独立的模块,让使用者能够像搭积木一样,直观地构建和掌控自己的 AI 绘画工作流。本文将带领读者走进这个工坊,通过拆解一个最基础的文生图工作流,揭示每一个“积木”是如何分工协作,最终完成那场精彩的“脑补”大戏的。
第一部分:初识 ComfyUI —— AI 的可视化乐高
如果将传统的、集成度高的 AI 绘画 WebUI 比作一个功能齐全的“黑盒子”微波炉,用户只需放入食材、按下按钮即可得到成品,那么 ComfyUI 就更像是一套透明的乐高积木,或者一个开放式的中央厨房。
ComfyUI 的核心特点在于其“节点化 (Node-based)”的设计理念。在这里,每一个功能——无论是加载模型、处理文本,还是执行采样、解码图像——都被封装成了一个个独立的方块,称为“节点”。用户通过线缆将这些节点连接起来,定义数据的流向。
这种可视化流向的设计,使得 AI 的工作过程不再神秘。使用者看到了什么连接,AI 后台就执行了什么操作。数据从哪里来,到哪里去,经过了怎样的处理,一切都一目了然。更重要的是,这种极致的灵活性赋予了用户无限的创造空间。使用者可以根据自己的需求,像搭积木一样自由组合各种节点,构建出从简单到无比复杂的个性化创意工作流。
第二部分:解剖一只麻雀 —— 最基础的文生图工作流拆解
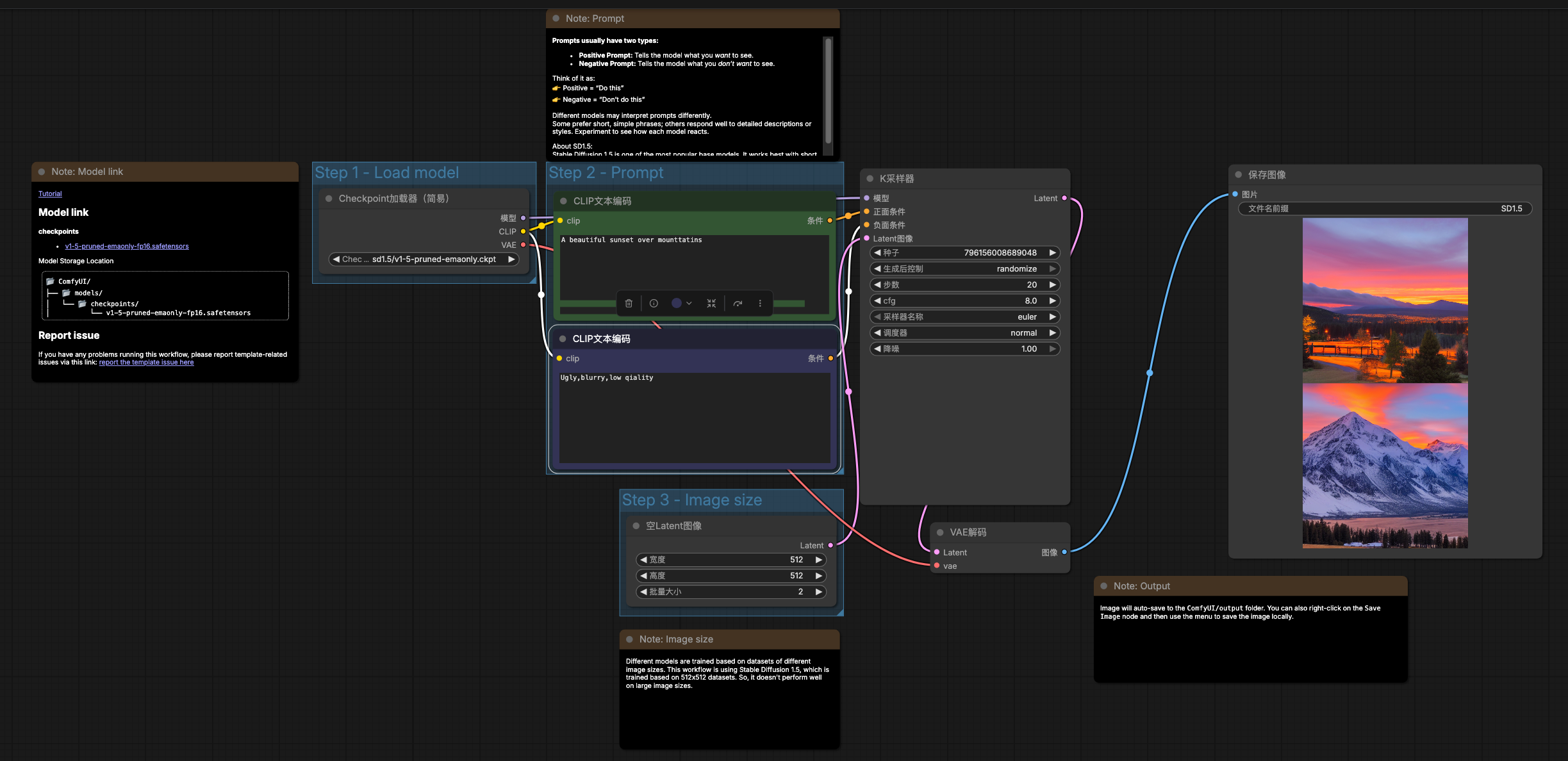
面对 ComfyUI 的界面,初学者可能会对满屏的节点和连线感到困惑。但无需担心,万丈高楼平地起。理解了最基础的工作流,就掌握了通往复杂应用的钥匙。下面展示的是一个最典型的 ComfyUI 文生图(Text-to-Image)工作流界面,我们将逐一拆解其中的核心角色。
1. 大管家:加载器 (Checkpoint Loader Simple)
一切工作的起点,是这个被称为“加载器”的节点。它就像是整个魔法工坊的物料仓库大管家。
它的作用是加载预先训练好的模型文件,通常称为 Checkpoint。这个文件至关重要,因为它打包了 AI 的核心能力:负责图像生成的“大脑”(UNet 网络)、负责理解文本的“眼睛”(CLIP 模型)以及负责图像数据转换的“翻译器”(VAE)。选择不同的 Checkpoint 文件,就决定了 AI 的“阅历”和基础“画风”,是擅长二次元动漫,还是写实摄影,全赖于此。它是所有后续工作的基石。
2. 翻译官与指挥棒:CLIP 文本编码器 (CLIP Text Encode)
人类使用自然语言描述画面,而 AI 的核心模型只能理解数学化的向量。这就需要“CLIP 文本编码器”充当人类与 AI 之间的沟通桥梁。
这个节点的作用是将用户输入的文本提示词(Prompt),“翻译”成 AI 能懂的数学指令,在技术上称为“条件 (Conditioning)”。
在基础工作流中,通常会看到两个这样的节点。一个负责翻译正向提示词,生成“正向条件”,告诉 AI “画面里必须出现什么”(如:一只猫、高质量、阳光);另一个负责翻译反向提示词,生成“反向条件”,告诉 AI “画面里绝对不能出现什么”(如:低质量、变形、水印)。这两个条件就像是两根指挥棒,将在后续的生成过程中,严格引导和约束 AI 的创作方向。
3. 魔术师与沙盘:K 采样器 (KSampler)
“K 采样器”是整个工坊的核心车间,是奇迹真正发生的地方。它负责执行我们之前提到的“从噪点到清晰图像”的去噪循环。
为了高效地处理图像生成这一庞大的计算工程,AI 极其聪明地选择了一个策略:不在巨大的像素级画布上直接作画,而是在一个被称为“潜在空间 (Latent Space)”的沙盘上搭建一个精巧的“小模型”(潜在图像)。KSampler 就是在这个沙盘上进行精细化作业的魔术师。因为它处理的是高度浓缩的信息,而非海量的像素数据,所以效率极高。
这位魔术师在沙盘上工作时,并非随心所欲。它需要三种原料:从加载器获取的“模型”能力、一个初始的“空白画布”(通常是一个纯噪声的潜在图像),以及最重要的——从文本编码器传来的两根“指挥棒”。
在设定的步数内,KSampler 执行着“观察-脑补-修正”的循环。在每一步操作中,它都会严格参照“正向条件”的指南和“反向条件”的禁令,努力将沙盘上混沌的噪声,逐步转化为符合人类要求的、有意义的“小模型”。
4. 神奇打印机:VAE 解码 (VAE Decode)
当 KSampler 在沙盘上完成了创作,我们得到的是一个“潜在图像”。它虽然包含了画面的所有核心信息,但却是一团人类肉眼无法辨识的压缩数据。
这时就需要“VAE 解码”节点出场了。它就像是一台神奇的建筑打印机。它接过沙盘上那个抽象的“小模型”,利用大管家提供的 VAE 工具(图像数据转换的翻译器),按照特定的规则将这份压缩数据“解压”,并最终“打印”成我们眼前这座宏伟、清晰、色彩斑斓的像素大图。
5. 展示台:保存/预览图像 (Save/Preview Image)
工作流的终点是“保存/预览图像”节点。它的任务非常直观:将 VAE 解码器输出的最终像素图像展示在界面上供用户检阅,并将其保存到计算机的硬盘中,完成整个创作流程。
第三部分:连线——让数据流动起来
在 ComfyUI 中,节点之间的连线不仅仅是视觉上的连接,它们代表了数据显性的流动路径。理解了连线,就理解了 AI 工作的逻辑。
就像不同形状的积木插口一样,ComfyUI 中只有相同类型的数据端口才能连接,这保证了流程的正确性。
-
**模型连模型 (MODEL)**:将加载器中的绘画能力传递给采样器。 -
**条件连条件 (CONDITIONING)**:将文本编码器生成的“指挥棒”传递给采样器,指引创作方向。 -
**潜在图像连潜在图像 (LATENT)**:在采样器和解码器之间传递那个核心的沙盘“小模型”。 -
**VAE 连 VAE (VAE)**:将加载器中的翻译规则传递给解码器,用于最终图像的还原。
整个流程可以总结为一条清晰的主线:加载模型备物料 -> 输入文字变指挥棒 -> 准备沙盘造噪声 -> 采样核心搞创作(受指挥棒引导) -> VAE 解码打印出图像。
结语
ComfyUI 以其独特的节点化设计,看似复杂,实则提供了一种最直观、最透彻的方式来理解和掌控 AI 绘画。它将深奥的 AI 生成原理拆解为一个个清晰可见的步骤,让我们不仅能“知其然”(看到最终的精美图像),更能“知其所以然”(理解图像是如何一步步生成的)。
通过理解“潜在空间”这个高效运作的沙盘,以及“条件”这两根强有力的指挥棒,我们揭开了 AI 绘画魔法的一角。掌握基础工作流只是第一步,ComfyUI 的魅力在于其无限的扩展性。鼓励每一位使用者去探索更多的高级节点,如 ControlNet、LoRA 等,搭建属于自己的、独一无二的 AI 绘画流水线,释放无限的创造潜能。
本文由 mdnice 多平台发布
更多推荐


所有评论(0)