6G显存跑Z-Image(国内可用,linux)
由于众所周知的原因,国内环境访问 github、huggingface 等非常困难,而很多同学即使有了科学上网,也很难做到快速稳定地下载大模型、代码库等资源。这篇文章我就介绍一下如何在纯国内环境下,本地部署 Z-Image + Comfyui 的文生图服务。
6G显存跑Z-Image(国内可用,linux)
由于众所周知的原因,国内环境访问 github、huggingface 等非常困难,而很多同学即使有了科学上网,也很难做到快速稳定地下载大模型、代码库等资源。这篇文章我就介绍一下如何在纯国内环境下,本地部署 Z-Image + Comfyui 的文生图服务。
前置条件
首先确保你安装了基础的 python、conda 环境,安装了英伟达显卡驱动。
一、安装 pytorch、cuda 等(可选)
如果你已经有了 pytorch、cuda 等环境,可以忽略此步骤
1、创建一个 python 虚拟环境
为了保证稳定性,将 pip 切换为国内的清华源
pip config set global.index-url https://pypi.tuna.tsinghua.edu.cn/simple
创建一个 conda 环境用于 comfyui
conda create -n comfyui python=3.10 -y
conda activate comfyui
2. 安装 PyTorch(必须根据你的 CUDA 版本选择)
先查看你的 CUDA:nvidia-smi
看右侧的 Driver 版本对应 CUDA,一般是 11.8 或 12.x。
如果你的 CUDA >= 12.1,都使用 12.1
pip install torch torchvision torchaudio --index-url https://download.pytorch.org/whl/cu121
如果你的 CUDA = 11.8
pip install torch torchvision torchaudio --index-url https://download.pytorch.org/whl/cu118
下载的东西比较大,一般要等十来分钟
二、安装 Comfyui
1、下载 Comfyui 主仓库
这里我们通过国内 gitee 站点来下载 Comfyui 仓库
PS:如果发现这个仓库太老了,可以用ComfyUI 关键词在 gitee 搜索一下,一般有用户会定时将 github 的仓库同步到 gitee
git clone https://gitee.com/auto-mirrors/comfy-ui.git
2、安装依赖
pip install -r requirements.txt
这一步一般也要十几二十分钟

2、先把 ComfyUI 跑起来
在 8188 端口运行 ComfyUI服务
cd ComfyUI
python main.py --listen 0.0.0.0 --port 8188
看到下面的输出代表跑起来了:

接着就从本地浏览器打开:localhost:8188,可以看到 ComfyUI 成功跑起来了
3、安装 Comfyui GGUF 插件
我们要在小显存下使用 Z-Image 模型,一般要用 GGUF 的模型(什么是 GGUF 就自己问问 AI 吧),那么我们就需要在 ComfyUI 的仓库内再下载 Comfyui GGUF 插件仓库并安装:
1.进入本地 ComfyUI 仓库的 custom_nodes 文件夹
cd custom_nodes
2.下载Comfyui GGUF 插件仓库
同样我们从 gitee 下载
git clone https://gitee.com/203014/ComfyUI-GGUF.git
- 安装 gguf 组件
pip install gguf
三、下载模型文件
我们需要下载三个文件,除了 VAE 之外,其余的要用量化版本:
1. 下载 VAE
VAE 直接使用原版,我们使用 modelscope 的下载地址,文件保存在 ComfyUI/models/vae/
cd ..
cd ./models/vae
wget https://www.modelscope.cn/models/Comfy-Org/z_image_turbo/resolve/master/split_files/vae/ae.safetensors
2. 下载 Text Encoder 模型
同样使用 modelscope 的下载地址,文件保存在 ComfyUI/models/text_encoders/
cd ..
cd ./text_encoders
wget https://www.modelscope.cn/models/unsloth/Qwen3-4B-GGUF/resolve/master/Qwen3-4B-Q6_K.gguf
我选用 Qwen3-4B-Q6_K.gguf,6GB 显存也够用。
如果你显存更小,可以试试 Q5 或 Q4 版本,但质量会稍微下降。
3、下载核心扩散模型
我没在 modelscope 上找到,就从 hf-mirror.com 下载吧,放在 ComfyUI/models/diffusion_models/ 文件夹。
cd ..
cd ./diffusion_models
wget https://hf-mirror.com/T5B/Z-Image-Turbo-FP8/resolve/main/z-image-turbo-fp8-e4m3fn.safetensors
这一步要下载好几个 G,网速给力的话大概 10 分钟左右
四、开始炼丹!
经过了那么多步骤,终于可以开始生图了
1、重启一下 comfyui
cd ../../
python main.py --listen 0.0.0.0 --port 8188
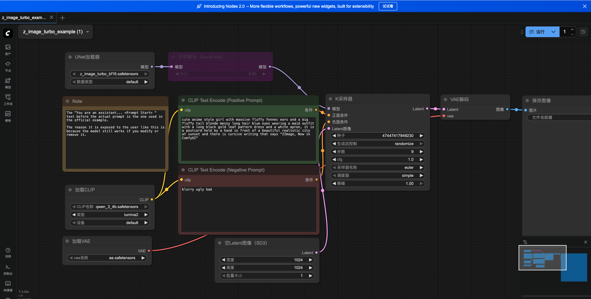
2、导入官方工作流
保存下面这个图片,然后拖入到浏览器的 comfui 窗口中,就能把工作流自动导入:
https://fastly.jsdelivr.net/gh/bucketio/img7@main/2025/12/05/1764907431084-9f834f86-78a5-47c7-9d92-54abd1ce282a.png
拖入后变成:
在 Prompt 区域用写提示词:
两位西域美女在空中跳飞天舞,穿着华丽飘逸的西域飞天舞服,丝绸飘带随动作飞舞,长发随风舞动,表情优雅而喜悦,天空背景带有夕阳余晖与云彩,光影柔和,充满异域风情与仙气,动作优美、充满动感,色彩鲜艳自然,高分辨率,细节精致,身材绝佳,CG插画风格
3、开始生成图片
点击右侧的运行

可以看到任务正在执行
4、查看效果
我们基本上等个十几秒就能获得1024*1024图片了,Z-Image 对比 Flux、QwenImage等 有极大的提升!
堪称平民使用的最强模型!
我就想一键使用!
对于不想折腾环境的同学,可以直接使用我做好的镜像一键使用:Z-Image Linux 镜像
其他
必装的 “ComfyUI-Manager”
为了让你后续安装节点(Nodes)像手机装 App 一样简单,强烈建议现在就装上管理器。
cd ComfyUI/custom_nodes
git clone https://github.com/ltdrdata/ComfyUI-Manager.git
之后重启 comfyui 即可。
一波提示词
黑神话东方魅影
mysterious and sensuous anime girl with smooth porcelain skin, slender waist and voluptuous curves, wearing a form-fitting silk dress with high slits and layered gauze, embroidery glimmering along her body contours, soft gold rim light outlining her hip and leg line, enchanting amber eyes.
background: misty ancient temple, floating lantern sparks, swirling spiritual mist.
cinematic lighting, ultra-detailed oriental fantasy rendering.
火影系忍装·紧致风
seductive and mature kunoichi inspired by Kurenai Yuhi, long dark hair flowing behind,
sharp red eyes, confident and calm smile, curvy body shape, elegant posture.
outfit: sleeveless wrap top with red-black patterns, fabric hugging waist, long ribbons,
bare shoulders, layered skirt with slits, fabric physics visible.
pose: standing at edge of a rooftop, wind lifting cloth and hair, silhouette striking.
background: night village with paper lanterns, moonlight, drifting leaves, warm vs cool lighting.
原神式轻纱礼服
captivating anime girl with a graceful yet voluptuous silhouette, soft shimmering skin, elegant posture, mesmerizing eyes, wearing a flowing translucent-layer dress that clings to her curves while remaining tasteful, layered silky fabric, subtle sparkle highlights tracing her body lines.
wind lifts the outer veil slightly, creating a teasing sensuality without exposure.
background: floating fantasy garden, glowing crystals, pastel sky, drifting petals.
highly detailed cel-shaded rendering, exquisite fabric physics.
夜宴魅影·露背曲线
seductive anime girl in a backless gown, smooth spine line catching light, fabric tightly embracing her hips, shimmering sequins, smoky eyes, poised confidence.
ballroom lights, chandelier sparkles, warm gold and deep red palette, luxurious ambience, ultra-detailed textures.
炽热沙漠·轻薄战裙
desert warrior girl with curvy silhouette, light layered battle-skirt fluttering, bronze skin glowing under harsh sunlight, thin cloth wrapping waist and chest, sensual but strong.
sandstorm haze, ancient ruins, golden horizon, dramatic heat shimmer, sharp lineart, high detail.
红白忍装 · 扇舞
alluring anime girl inspired by a classic kunoichi dancer aesthetic, long flowing brown hair tied in a high ponytail, loose side bangs, confident playful gaze.
wearing a red and white sleeveless battle-dancer outfit, tight around the waist and hips, soft fabric with subtle sheen, long trailing sashes flying in the air.
she holds a folding fan in one hand, elegant pose, dynamic curves emphasized by rim lighting.
background: moonlit dojo courtyard, falling petals, glowing lanterns, swirling smoke, cinematic composition, highly detailed, vibrant colors.
更多推荐



所有评论(0)