类Manus开源AI Agent系统:大模型智能助手实践,安全隔离+多工具集成
类Manus开源AI Agent系统采用Plan-Act架构,在Docker沙盒中安全执行多工具操作,支持终端、浏览器、文件和网络搜索等功能。该系统适用于企业办公自动化、科研教育和开发者效率提升等场景,通过开源降低AI使用门槛,提供安全可控的自动化解决方案,推动AI从辅助工具向可信合作伙伴演进,为各行业提供高效自动化服务。核心优势包括开箱即用、安全隔离、丰富工具、实时监控和多语言支持等。
类Manus开源AI Agent系统采用Plan-Act架构,在Docker沙盒中安全执行多工具操作,支持终端、浏览器、文件和网络搜索等功能。该系统适用于企业办公自动化、科研教育和开发者效率提升等场景,通过开源降低AI使用门槛,提供安全可控的自动化解决方案,推动AI从辅助工具向可信合作伙伴演进,为各行业提供高效自动化服务。
类Manus开源!一个强大的 AI Agent 系统
源代码
https://www.gitcc.com/pku-robot/pku-zhitong
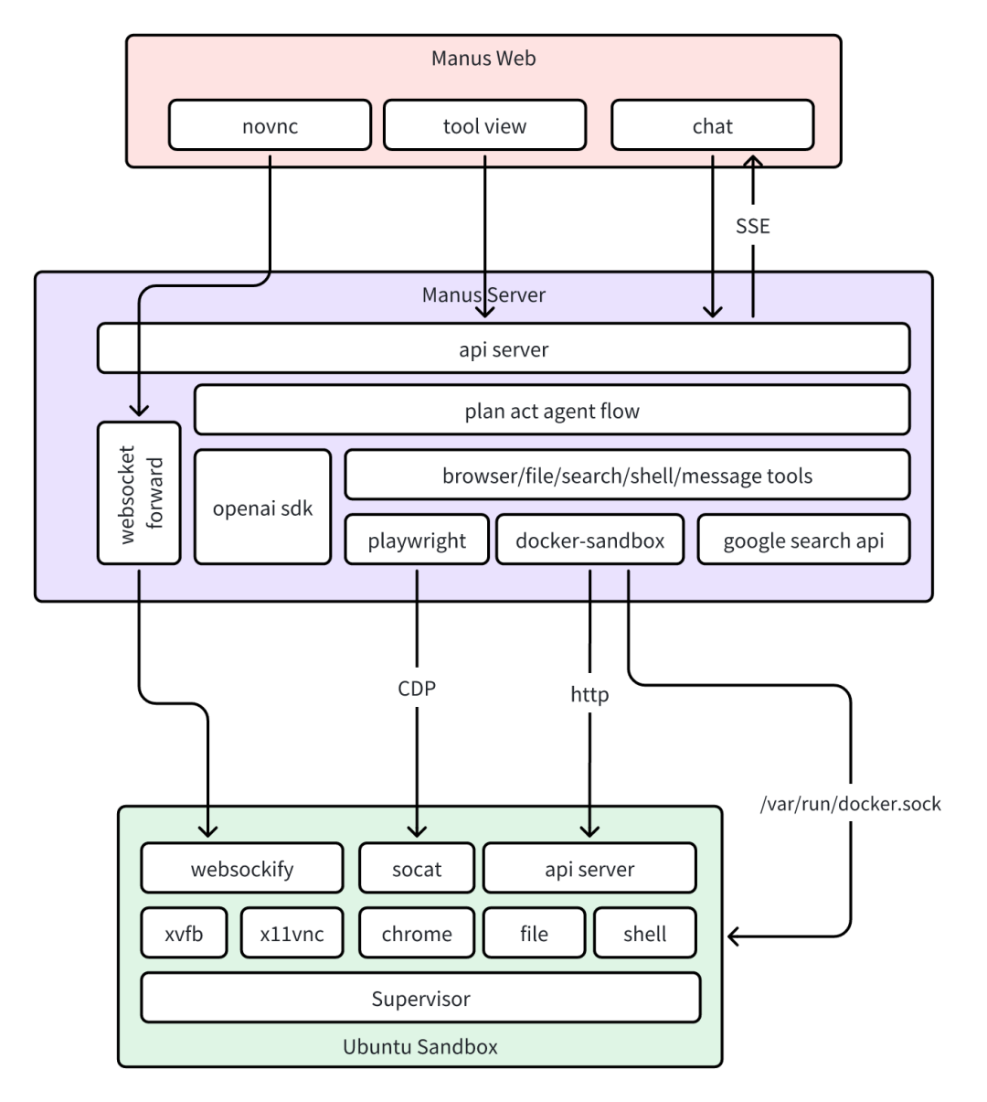
通用的 AI Agent 系统,采用 Plan-Act 架构,能够理解用户意图、制定执行计划,并在隔离的 Docker 沙盒环境中安全地执行各种工具和操作。系统支持终端命令、浏览器自动化、文件操作、网络搜索等多种工具,并提供了实时查看和接管功能。
架构

🎯 核心优势
-
🚀 开箱即用
:最小只需要一个 LLM 服务即可完成部署
-
🔒 安全隔离
:每个任务运行在独立的 Docker 沙盒中,互不干扰
-
🛠️ 工具丰富
:支持 Shell、Browser、File、Search、MCP 等多种工具
-
👀 实时监控
:支持实时查看工具执行过程和手动接管
-
🌐 多语言支持
:支持中文和英文界面
-
📦 容器化部署
:基于 Docker Compose 一键部署
类Manus开源AI Agent系统功能、价值场景与意义分析
一、核心功能解析
-
Plan-Act架构驱动的智能决策
系统通过“计划-执行”双阶段架构,将用户意图拆解为可执行步骤,并动态调用工具完成任务。例如:
-
用户需求
:“分析某公司财报并生成PPT”
-
系统行为
:
-
调用网络搜索工具获取财报数据;
-
使用Shell工具解析数据;
-
通过文件操作生成PPT模板;
-
最终整合结果交付用户。
这种架构使AI具备跨工具协同能力,突破传统单一工具的局限性。 -
多工具集成与沙盒安全
-
工具支持
:终端命令(Shell)、浏览器自动化(Browser)、文件操作(File)、网络搜索(Search)等,覆盖办公自动化、数据分析等场景。
-
安全隔离
:每个任务在独立Docker容器中运行,避免恶意操作或代码冲突影响主机系统,尤其适合企业级敏感任务执行。
-
实时监控与人工接管
用户可随时查看任务执行日志、屏幕截图或视频流,并在必要时手动接管控制权。例如:
- 自动化测试中,AI执行到关键步骤时暂停,等待人工确认后继续;
- 复杂任务出现异常时,用户介入修正路径。
- 多语言与轻量化部署
- 支持中英文界面,降低全球用户使用门槛;
- 仅需LLM服务(如GPT、Qwen)即可部署,无需复杂基础设施,个人开发者或中小企业均可快速上手。
二、价值场景覆盖
- 企业办公自动化
-
财务场景
:自动登录银行系统下载对账单,解析数据并生成报表;
-
HR场景
:筛选简历、安排面试,并通过邮件自动化通知候选人;
-
市场分析
:爬取竞品数据、生成可视化报告,辅助决策。
- 科研与教育
-
实验流程自动化
:在化学实验中,AI控制仪器完成样本处理、数据记录;
-
教学辅助
:自动批改作业、生成个性化学习计划,减轻教师负担。
- 开发者效率提升
-
CI/CD流水线
:AI监控代码仓库,自动触发测试、部署流程;
-
调试辅助
:实时捕获错误日志,分析问题根源并建议修复方案。
- 个人生活助手
-
旅行规划
:查询机票、酒店,生成行程表并同步至日历;
-
智能家居控制
:通过语音指令调节灯光、温度,甚至自主管理能源消耗。
三、开源意义与行业影响
- 打破技术垄断,推动AI普惠化
传统AI Agent(如Manus)依赖闭源模型与付费API,而类Manus系统通过开源降低使用门槛,使中小企业、研究机构能基于自身需求定制功能,避免“技术黑箱”风险。 - 安全与可控性的标杆实践
通过Docker沙盒隔离任务,解决AI执行未知代码的安全隐患,为金融、医疗等高风险领域提供可信赖的自动化解决方案。例如:
- 医院中,AI在隔离环境中分析患者数据,避免泄露隐私;
- 金融机构中,AI执行交易策略时,防止恶意代码篡改订单。
- 促进AI与DevOps融合
系统支持终端命令与容器化部署,天然契合开发者工作流。未来可扩展为“AI驱动的DevOps平台”,自动完成代码审查、性能优化等任务,释放人力专注于创新。 - 教育与研究价值
-
学术研究
:为AI多模态交互、任务规划等方向提供开源实验平台;
-
人才培养
:通过实际案例(如自动化办公流程设计)帮助学生理解AI工程化落地。
四、对比与展望
-
与Manus的差异
:
类Manus系统更强调“安全隔离”与“开发者友好”,适合企业级部署;而Manus侧重多模态交互与复杂任务执行,两者可形成互补。 -
未来方向
:
- 引入更多工具(如数据库操作、API调用);
- 支持分布式任务调度,提升大规模任务处理能力;
- 结合RAG(检索增强生成)技术,提升复杂查询的准确性。
总结:类Manus开源AI Agent系统通过“智能决策+安全执行+轻量化部署”的核心组合,重新定义了AI自动化的边界。其价值不仅在于技术突破,更在于推动AI从“辅助工具”向“可信合作伙伴”演进,为千行百业提供安全、高效、可控的自动化解决方案。

如何系统的学习大模型 AI ?
由于新岗位的生产效率,要优于被取代岗位的生产效率,所以实际上整个社会的生产效率是提升的。
但是具体到个人,只能说是:
“最先掌握AI的人,将会比较晚掌握AI的人有竞争优势”。
这句话,放在计算机、互联网、移动互联网的开局时期,都是一样的道理。
我在一线互联网企业工作十余年里,指导过不少同行后辈。帮助很多人得到了学习和成长。
我意识到有很多经验和知识值得分享给大家,也可以通过我们的能力和经验解答大家在人工智能学习中的很多困惑,所以在工作繁忙的情况下还是坚持各种整理和分享。但苦于知识传播途径有限,很多互联网行业朋友无法获得正确的资料得到学习提升,故此将并将重要的AI大模型资料包括AI大模型入门学习思维导图、精品AI大模型学习书籍手册、视频教程、实战学习等录播视频免费分享出来。
一直在更新,更多的大模型学习和面试资料已经上传带到CSDN的官方了,有需要的朋友可以扫描下方二维码免费领取【保证100%免费】👇👇

01.大模型风口已至:月薪30K+的AI岗正在批量诞生

2025年大模型应用呈现爆发式增长,根据工信部最新数据:
国内大模型相关岗位缺口达47万
初级工程师平均薪资28K(数据来源:BOSS直聘报告)
70%企业存在"能用模型不会调优"的痛点
真实案例:某二本机械专业学员,通过4个月系统学习,成功拿到某AI医疗公司大模型优化岗offer,薪资直接翻3倍!
02.大模型 AI 学习和面试资料
1️⃣ 提示词工程:把ChatGPT从玩具变成生产工具
2️⃣ RAG系统:让大模型精准输出行业知识
3️⃣ 智能体开发:用AutoGPT打造24小时数字员工
📦熬了三个大夜整理的《AI进化工具包》送你:
✔️ 大厂内部LLM落地手册(含58个真实案例)
✔️ 提示词设计模板库(覆盖12大应用场景)
✔️ 私藏学习路径图(0基础到项目实战仅需90天)






第一阶段(10天):初阶应用
该阶段让大家对大模型 AI有一个最前沿的认识,对大模型 AI 的理解超过 95% 的人,可以在相关讨论时发表高级、不跟风、又接地气的见解,别人只会和 AI 聊天,而你能调教 AI,并能用代码将大模型和业务衔接。
- 大模型 AI 能干什么?
- 大模型是怎样获得「智能」的?
- 用好 AI 的核心心法
- 大模型应用业务架构
- 大模型应用技术架构
- 代码示例:向 GPT-3.5 灌入新知识
- 提示工程的意义和核心思想
- Prompt 典型构成
- 指令调优方法论
- 思维链和思维树
- Prompt 攻击和防范
- …
第二阶段(30天):高阶应用
该阶段我们正式进入大模型 AI 进阶实战学习,学会构造私有知识库,扩展 AI 的能力。快速开发一个完整的基于 agent 对话机器人。掌握功能最强的大模型开发框架,抓住最新的技术进展,适合 Python 和 JavaScript 程序员。
- 为什么要做 RAG
- 搭建一个简单的 ChatPDF
- 检索的基础概念
- 什么是向量表示(Embeddings)
- 向量数据库与向量检索
- 基于向量检索的 RAG
- 搭建 RAG 系统的扩展知识
- 混合检索与 RAG-Fusion 简介
- 向量模型本地部署
- …
第三阶段(30天):模型训练
恭喜你,如果学到这里,你基本可以找到一份大模型 AI相关的工作,自己也能训练 GPT 了!通过微调,训练自己的垂直大模型,能独立训练开源多模态大模型,掌握更多技术方案。
到此为止,大概2个月的时间。你已经成为了一名“AI小子”。那么你还想往下探索吗?
- 为什么要做 RAG
- 什么是模型
- 什么是模型训练
- 求解器 & 损失函数简介
- 小实验2:手写一个简单的神经网络并训练它
- 什么是训练/预训练/微调/轻量化微调
- Transformer结构简介
- 轻量化微调
- 实验数据集的构建
- …
第四阶段(20天):商业闭环
对全球大模型从性能、吞吐量、成本等方面有一定的认知,可以在云端和本地等多种环境下部署大模型,找到适合自己的项目/创业方向,做一名被 AI 武装的产品经理。
- 硬件选型
- 带你了解全球大模型
- 使用国产大模型服务
- 搭建 OpenAI 代理
- 热身:基于阿里云 PAI 部署 Stable Diffusion
- 在本地计算机运行大模型
- 大模型的私有化部署
- 基于 vLLM 部署大模型
- 案例:如何优雅地在阿里云私有部署开源大模型
- 部署一套开源 LLM 项目
- 内容安全
- 互联网信息服务算法备案
- …
学习是一个过程,只要学习就会有挑战。天道酬勤,你越努力,就会成为越优秀的自己。
如果你能在15天内完成所有的任务,那你堪称天才。然而,如果你能完成 60-70% 的内容,你就已经开始具备成为一名大模型 AI 的正确特征了。
这份完整版的大模型 AI 学习资料已经上传CSDN,朋友们如果需要可以微信扫描下方CSDN官方认证二维码免费领取【保证100%免费】

更多推荐


所有评论(0)