家用设备变身AI集群:用 exo 搭建你的分布式算力池
exo技术解析:构建弹性AI集群的创新架构 exo是一个开源项目,旨在通过P2P网络和协同计算技术,将消费级硬件设备组成分布式AI推理集群。其核心创新在于: 去中心化架构:基于libp2p实现设备自动发现和组网,无需中心化调度 智能资源聚合:自动整合异构设备的计算和内存资源,运行超大规模语言模型 高性能互联:利用Thunderbolt接口实现低延迟内存访问 自适应模型切分:根据实时拓扑自动优化并行
exo技术深度解读:去中心化AI集群架构与实现
本文旨在从技术实现、架构设计及工程挑战等角度,全面剖析开源项目exo,揭示其如何利用P2P网络与协同计算,在消费级硬件上构建弹性AI集群的核心机制。
1. 整体介绍
1.1 项目概要
exo 是一个由 exo labs 团队维护的开源项目,其项目地址为 https://github.com/exo-explore/exo。该项目旨在通过软件定义的方式,将用户日常使用的计算设备(如多台Mac、Linux PC)组建成一个统一的、具备弹性伸缩能力的AI推理集群。截至分析时,该项目在GitHub上获得了可观的关注度,体现了社区对低成本、分布式AI计算方案的强烈兴趣。
1.2 核心功能与目标
exo的核心功能是聚合异构设备的计算与内存资源,以运行远超单设备容量的超大规模语言模型,并通过并行计算提升推理速度。
- 解决的问题:
- 硬件资源瓶颈:单个消费级设备(即使是最新Mac Studio)的VRAM有限,无法本地运行数百B参数的大模型。
- 集群部署复杂性:传统分布式AI部署(如使用Kubernetes, Ray)配置复杂,对网络和运维有较高要求。
- 设备间通信延迟:设备间通过网络(尤其是非InfiniBand/RDMA网络)通信时,高延迟会严重拖慢分布式推理效率。
- 目标人群与场景:
- AI开发者/研究者:希望低成本测试和运行超大规模模型,进行实验和原型验证。
- 小型团队/企业:希望利用内部闲置或现有设备构建私有AI推理服务,避免高昂的云端计算费用。
- 极客/爱好者:探索分布式计算和边缘AI的边界。
1.3 解决方案与优势
传统解决方案通常依赖于中心化的资源调度器(如K8s Master)和复杂的网络配置(如VPC、专线)。用户需要手动管理模型分片、设备发现和故障转移。
exo的新范式:
- 去中心化自组织:基于P2P网络(libp2p),设备自动发现并组成集群,无需中心化注册或复杂配置。
- 零配置高性能互联:利用Thunderbolt物理接口实现类RDMA的低延迟内存直接访问,将复杂的性能优化下沉到物理层和驱动层,对用户透明。
- 智能、自适应的模型切分:系统能根据实时拓扑(设备性能、网络带宽/延迟)自动规划模型并行(Tensor/Pipeline Parallelism)策略,实现近乎最优的资源利用率。
商业价值估算逻辑:
- 成本侧:假设运行一个670B参数模型,云端A100/H100实例小时费用高昂。而exo方案利用现有的4台高配Mac Studio(一次性硬件投入),将长期推理成本降至接近电费与设备折旧。
- 效益侧:覆盖了从“完全无法本地运行”到“可以流畅运行”的问题空间。对于模型实验、私有化部署、数据安全敏感场景,其价值在于提供了可能性与可控性,而不仅仅是成本节约。其商业潜力在于“AI民主化”——降低超大模型应用的门槛。
2. 详细功能拆解(产品+技术视角)
| 产品视角功能 | 对应的核心技术实现 |
|---|---|
| 集群“即插即用” | P2P节点发现与通信 (src/exo/routing/router.py):基于libp2p(通过Rust绑定exo_pyo3_bindings)构建GossipSub协议网络,实现Topic-based的消息广播与订阅。节点启动后自动加入网络。 |
| 统一的模型服务API | 兼容OpenAI的API网关 (src/exo/master/api.py):基于FastAPI提供/v1/chat/completions等标准端点。API服务本身是去中心化的,任何节点均可运行。 |
| 智能模型部署 | 拓扑感知的调度器 (src/exo/master/main.py 内逻辑):Master组件(每个节点最初都有,后经选举确定一个)维护全局State,包含Topology。在创建实例前,通过/instance/previews进行“预调度”,评估多种并行方案。 |
| 分布式模型执行 | Worker与MLX引擎 (src/exo/worker/main.py, src/exo/worker/engines/mlx/):Worker负责在本地加载模型分片、执行计算任务。通过mlx-lm及其stream_generate函数进行流式生成,利用mlx.distributed进行跨设备通信。 |
| 集群状态可视化管理 | 全局状态同步与Web Dashboard:所有Global Events通过P2P网络同步。Master是状态的权威来源,API服务读取状态并提供给前端Dashboard(Node.js构建)。 |
| 高可用与容错 | 分布式领袖选举 (src/exo/shared/election.py):实现了一个基于“资历”(seniority)和时钟的选举算法。当主节点失效时,集群能自动选举出新主节点,实现Master角色的故障转移。 |
3. 技术难点挖掘
- 高效、低延迟的P2P通信:在异构、动态变化的家庭/办公室网络环境中,实现稳定、高效的设备发现和消息广播是基础难点。exo通过
libp2p抽象了网络层,并通过RDMA over Thunderbolt这一物理层优化来攻克延迟瓶颈。 - 动态拓扑下的最优模型切分:这是一个NP-Hard的优化问题。exo需要实时评估设备算力、内存、以及设备间链路的不对称延迟和带宽,为不同模型结构(Transformer层数、注意力头数)寻找最佳的张量/流水线并行切分点。代码中
Topology和preview逻辑是解决此问题的核心。 - 去中心化状态的一致性:在无中心协调者的P2P集群中,如何确保所有节点对“哪个模型在哪个设备上运行”有一致的认知?exo采用了 “单主(Single Master)+ 事件溯源(Event Sourcing)” 的折中方案。通过选举一个
Master作为唯一的状态写入口,所有状态变更作为Global Events广播,其他节点(Worker)异步应用这些事件以保持最终一致。 - 资源隔离与故障恢复:当单个节点负载过高或崩溃时,如何将任务迁移到其他节点?从代码看,exo当前更侧重于预防(通过
preview确保资源充足)和整体重启(选举出新Master后,所有Worker重建)。细粒度的任务迁移和检查点恢复是未来可能面临的更高阶挑战。
4. 详细设计图
4.1 系统架构图 (C4 Container Level)

图1:单节点内部组件及其在P2P网络中的角色
4.2 核心链路序列图:创建模型实例并推理
图2:模型实例创建与分布式推理的交互流程
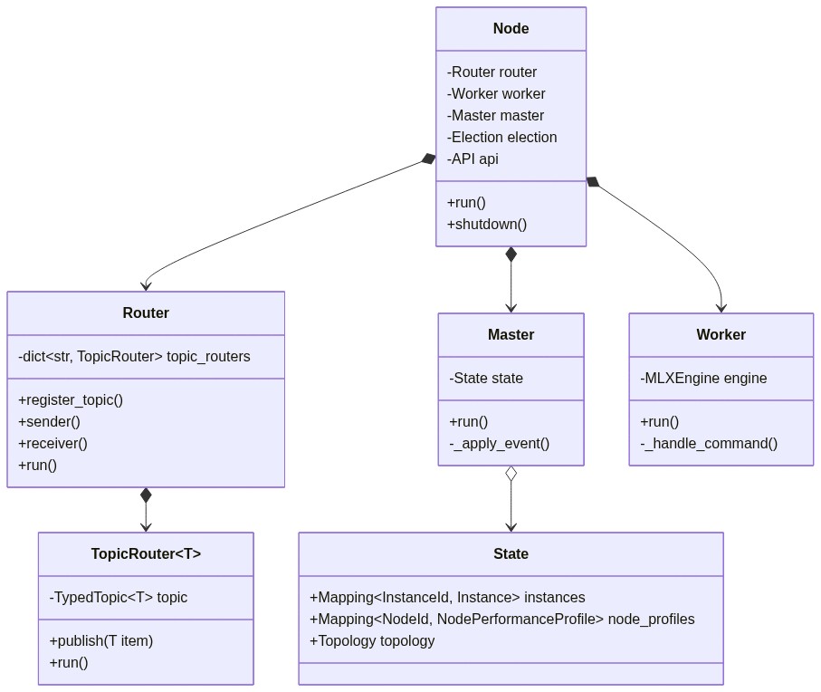
4.3 核心类图(简略)

图3:核心类及其关系
4.4 核心函数拆解图:mlx_generate
图4:分布式推理中单个Worker的文本生成核心流程
5. 核心代码解析
5.1 节点生命周期管理 (src/exo/main.py - Node类)
Node 是单个设备上exo进程的入口和总协调者。
# 简化和注释后的关键片段
@dataclass
class Node:
router: Router # P2P网络通信核心
worker: Worker # 本地计算引擎
master: Master | None # 全局状态管理器(可能为None)
election: Election # 选举参与者
api: API | None # HTTP API服务器(可能为None)
@classmethod
async def create(cls, args):
# 1. 生成或读取节点唯一身份 (基于libp2p Keypair)
keypair = get_node_id_keypair()
node_id = NodeId(keypair.to_peer_id().to_base58())
# 2. 创建消息路由器,并注册系统关键Topic(事件、命令、选举消息等)
router = Router.create(keypair)
await router.register_topic(topics.GLOBAL_EVENTS)
await router.register_topic(topics.COMMANDS)
# ... 注册其他topic
# 3. 创建各组件,并注入通信管道(Sender/Receiver)
worker = Worker(
node_id,
session_id,
downloader,
global_event_receiver=router.receiver(topics.GLOBAL_EVENTS), # Worker接收全局事件
command_sender=router.sender(topics.COMMANDS), # Worker发送命令
)
# Master和Election类似,通过Router获取各自的收发器
# 4. 根据参数决定是否在本节点启动API服务
api = API(...) if args.spawn_api else None
return cls(router, worker, election, ..., master, api, node_id)
async def run(self):
# 启动所有组件协程
async with self._tg as tg:
tg.start_soon(self.router.run)
tg.start_soon(self.worker.run)
tg.start_soon(self.election.run)
if self.master: tg.start_soon(self.master.run)
if self.api: tg.start_soon(self.api.run)
tg.start_soon(self._elect_loop) # 监听选举结果,动态调整Master角色
async def _elect_loop(self):
# 监听选举结果,实现Master角色的动态提升/降级
async for result in election_results:
if 本节点被选为Master且当前不是Master:
self.master = Master(...) # 自我提升
tg.start_soon(self.master.run)
elif 其他节点被选为Master且当前是Master:
await self.master.shutdown() # 自我降级
self.master = None
技术要点:
- 依赖注入:组件间通过
Router提供的Sender/Receiver进行通信,耦合度低。 - 角色动态性:
Master并非固定角色,而是通过分布式选举产生,任何节点都可能成为Master,实现了去中心化下的协调。 - 协程并发:使用
anyio任务组管理所有组件协程,实现优雅的启动和关闭。
5.2 分布式状态核心 (src/exo/shared/types/state.py - State类)
State 是集群全局状态的快照,是Master进行调度的依据。
class State(CamelCaseModel):
instances: Mapping[InstanceId, Instance] = {} # 所有运行的模型实例
runners: Mapping[RunnerId, RunnerStatus] = {} # 执行器状态
node_profiles: Mapping[NodeId, NodePerformanceProfile] = {} # 节点性能画像
topology: Topology = Field(default_factory=Topology) # 网络拓扑(设备、连接)
last_event_applied_idx: int = Field(default=-1) # 事件日志应用位置(用于一致性)
@field_serializer("topology")
def _encode_topology(self, value: Topology) -> TopologySnapshot:
# 序列化时,将复杂的Topology对象转换为可JSON序列化的快照
return value.to_snapshot()
技术要点:
- 单一可信源:集群中只有一个
Master持有的State是权威的,通过广播Global Events让其他节点同步。 - 拓扑抽象:
Topology记录了节点、链路及其性能属性,是拓扑感知调度算法的输入数据。 - 事件溯源:
last_event_applied_idx暗示了状态是通过有序应用事件来改变的,便于回放、调试和实现最终一致性。
5.3 MLX推理引擎生成函数 (src/exo/worker/engines/mlx/generator/generate.py)
这是实际执行模型推理的核心函数。
def mlx_generate(model, tokenizer, sampler, task) -> Generator[GenerationResponse]:
# 1. 格式化输入:将聊天历史转换为模型所需的提示词格式
prompt = apply_chat_template(tokenizer=tokenizer, chat_task_data=task)
# 2. 为当前模型实例创建键值缓存(KVCache)
caches = make_kv_cache(model=model)
# 3. 调用mlx-lm的流式生成函数
# 此函数内部已集成张量并行通信(通过mlx.distributed)
for out in stream_generate(
model=model,
tokenizer=tokenizer,
prompt=prompt,
max_tokens=task.max_tokens or MAX_TOKENS,
sampler=sampler,
prompt_cache=caches, # 传入KVCache,支持增量生成
kv_group_size=KV_GROUP_SIZE, # KV Cache量化参数
kv_bits=KV_BITS,
):
# 4. 将mlx-lm的输出适配为exo内部格式并流式返回
yield GenerationResponse(
text=out.text,
token=out.token,
finish_reason=out.finish_reason,
)
if out.finish_reason: # 遇到停止条件则结束
break
技术要点:
- 依赖成熟后端:推理的核心工作委托给
mlx-lm库,exo专注于分布式调度和通信。 - 流式输出:使用生成器(
Generator)逐token返回结果,实现了低延迟的文本流效果。 - 缓存复用:
KVCache在多次生成对话中可复用,提升了多轮对话效率。
同类技术对比与总结
| 特性 | exo | Ray | vLLM |
|---|---|---|---|
| 核心目标 | 消费级设备集群, 运行超大规模模型 | 通用分布式计算, 包含AI/大数据 | 生产级大模型服务, 高吞吐、低延迟 |
| 部署复杂度 | 极低, P2P自动发现, 无中心服务器 | 中等, 需要部署Ray Cluster | 中等, 需配置计算节点和调度器 |
| 硬件生态 | 深度绑定Apple Silicon (MLX), Linux在完善中 | 支持广泛 (CPU/GPU, 云/物理机) | 主要支持NVIDIA GPU |
| 模型并行 | 自动拓扑感知, 张量/流水线并行 | 需用户手动编写并行代码 | 专注于张量并行和高效的连续批处理 |
| 适用场景 | 研究、实验、私有化、边缘聚合 | 大规模AI训练、数据处理流水线 | 云端模型部署与服务 |
总结:exo并非在性能或通用性上全面超越Ray或vLLM,而是在特定场景(苹果生态、消费级硬件、零配置集群) 下提供了一个极为精巧和用户友好的解决方案。其技术亮点在于将P2P网络、分布式选举、拓扑感知调度与MLX高性能计算栈深度融合,创造了一种新颖的分布式AI计算范式。它的成功验证了“软件定义集群”在AI时代的潜力,为边缘计算和分布式机器学习开辟了一条新的路径。未来的挑战将在于扩展硬件支持、增强容错能力以及提供更丰富的模型管理和运维功能。
更多推荐



所有评论(0)