【万字长文】MCP深度解析:从架构到实践,彻底澄清MCP与Function Calling的误解(收藏必读)
MCP是模型无关的软件工程协议,而非更高级的Function Calling。其CHS三组件架构中,Host承载AI智能,Server提供确定性能力,Client负责协议通信。MCP的核心价值在于实现AI智能与能力执行的解耦,提供标准化、互操作性的工程框架。MCP应用效果取决于Host实现、工具质量、提示词精度和LLM能力,同时面临Token成本和意图识别稳定性等挑战。
简介
MCP是模型无关的软件工程协议,而非更高级的Function Calling。其CHS三组件架构中,Host承载AI智能,Server提供确定性能力,Client负责协议通信。MCP的核心价值在于实现AI智能与能力执行的解耦,提供标准化、互操作性的工程框架。MCP应用效果取决于Host实现、工具质量、提示词精度和LLM能力,同时面临Token成本和意图识别稳定性等挑战。

前言:直面误解,回归工程
虽然之前对于MCP有过一次调研,但是最近上手在做一些MCP的工程实践的过程中,确实发现还是有很多误解。我翻阅了许多技术文章,以及协同沟通的时候发现,往往大家天然的将MCP简单地视为一种“更高级”或“可跨模型”的Function Calling。这种认知偏差,不仅掩盖了MCP作为一套软件工程协议的真正价值,更可能导致在技术选型和系统架构设计上的严重误判。
当一个集成了20个OpenAPI工具的MCP应用,其单次请求的Token消耗轻易突破60K,导致成本和延迟飙升时;当生产环境中的模型因为一个微小的Prompt变动而出现大面积的工具调用格式错误时,我们必须扪心自问:我们是否真的理解了MCP的本质?
于是提笔,希望将本文作为一篇写给AI工程师的硬核“辟谣”指南,旨在彻底澄清这一混淆。并提出并严谨论证一个核心观点:MCP本质上是一套模型无关的、用于构建可互操作AI应用的工程协议,其核心组件Server/Client与LLM的智能决策并无直接关联。
我们将以架构师的视角,遵循“假设-验证”的逻辑链条,通过以下路径展开论证:
-
架构分析:从官方文档出发,将普遍的“CS架构”误解纠正为“CHS三组件”的本质,并精确界定各组件的工程职责。
-
SDK检验:深入MCP官方SDK的Server与Client实现,用代码事实证明其作为纯粹RPC中间件的模型无关性。
-
Host解剖:以开源项目CherryStudio为例,精准定位Host组件中构建Prompt和调用LLM的“犯罪现场”,找到AI能力的真正归属。
-
重回概念:重新回到概念,清晰切割MCP(基础设施协议)与Function Calling(模型决策能力)的边界,并通过伪代码比较两者的流行实现。
最终,回归工程的第一性原理,围绕“效果和成本”,重新审视MCP在AI应用开发中的真实角色。
第一章:剖析MCP核心架构:从CS误解到CHS本质
1.1 普遍误解:为何MCP架构常被错认为CS?
对于任何初次接触Model Context Protocol(MCP)的工程师来说,一个普遍的认知陷阱源于其官方文档中的核心架构图。这张图直观上呈现了一个客户端与服务端进行交互的经典形态,极易让人先入为主地将其归类为传统的Client-Server(CS)架构。

参考1《MCP架构》
然而,这种基于视觉相似性的判断,是导致后续一系列概念混淆的根源。它不仅是一个微不足道的命名偏差,更从根本上模糊了MCP设计的核心思想。官方规范开宗明义地指出:
“The Model Context Protocol (MCP) follows a client-host-server architecture.”
这一定义明确地将Host引入,构成了理解MCP的关键。将一个三组件(Client-Host-Server, CHS)系统误读为两组件(CS)系统,会直接导致对协议职责、数据流向和AI能力归属的严重误判,为后续的系统设计与问题排查埋下隐患。
1.2 CHS三组件职责详解:Host、 Client 与 Server
要彻底破除CS误解,就必须用精确的工程语言,对CHS三组件的职责边界进行严格界定。它们在MCP生态中扮演着截然不同且相互解耦的角色。
-
Host:AI智能的唯一承载者
-
Host是整个系统中唯一与大型语言模型(LLM)直接交互的组件。其核心任务包括:管理完整的对话上下文、动态构建和拼接Prompt、解析LLM的响应、根据AI决策生成与MCP Server交互的指令。简而言之,一个MCP应用的“智能水平”完全由其Host的实现质量决定。
-
Server:确定性能力的执行器
-
Server是一个标准的网络服务,它向外界声明并提供一组具有确定性的、可供远程调用的能力(Capabilities)。这些能力可以是工具调用、文件操作等(全量枚举源码里有)。Server接收标准化的请求,执行相应的能力,并返回确定的结果。它不包含任何AI逻辑,其行为是可预测且可靠的。值得注意的是,工具调用只是其众多规划能力中的一种,尽管是目前最常用的一种。
-
Client:无状态的协议中间件
-
Client的角色最为纯粹,它是一个位于Host和Server之间的协议客户端和状态管理器。它严格实现了MCP的通信协议,负责处理协议握手、会话管理、心跳维持以及将Host的意图(如“调用某个工具”)转换为符合MCP规范的JSON-RPC请求并发送给Server。它不关心业务逻辑,也不理解AI意图,仅作为连接Host与Server的标准化通信管道。
通过上述定义,我们可以清晰地看到,将Host与Client混为一谈是问题的核心。社区中流传的许多图表之所以引起误解,正是因为它们将承载AI逻辑的Host与负责协议通信的Client绘制成了一个模糊的整体,掩盖了MCP架构设计的精髓。

图中容易引发Client发起了大模型调用的误会
这份完整版的大模型 AI 学习和面试资料已经上传CSDN,朋友们如果需要可以微信扫描下方CSDN官方认证二维码免费领取【保证100%免费】
引用来自:https://blog.dailydoseofds.com/p/function-calling-and-mcp-for-llms

图中容易引发Client发起了大模型调用的误会
https://modelcontextprotocol.io/specification/2025-06-18/server/tools
第二章:深入SDK源码:Server与Client的模型无关性证明
2.1 分析对象:MCP官方NodeJS SDK
我们现在将从架构理论转向对源代码的法证式检验。本章的分析对象是MCP官方的NodeJS实现:@modelcontextprotocol/sdk。我们的目标非常明确:通过剖析其核心组件 Server 和 Client 的实现,从代码层面提供无可辩驳的证据,证明它们是纯粹的、与模型无关的工程中间件。

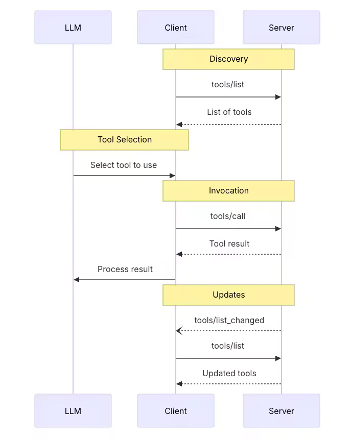
《MCP SDK的调用时序图》,仅展示tool部分,参考1
2.2 Server生命周期剖析:从实例化到协议握手
一个MCP Server 的生命周期,从实例化到处理第一个请求,其每一步都清晰地暴露了它的非AI本质。整个过程是一个标准的网络服务启动与协议协商流程,不涉及任何LLM逻辑。
步骤一:实例化阶段:声明能力,注册内部处理器在服务器代码中执行 new Server(…) 时,Server的构造函数立即执行了两个关键的、与AI无关的设置:
-
能力声明:它记录下传入的 capabilities 对象(例如 { tools: {} }),即在服务启动前就确定了“我能提供什么服务”。
-
处理器注册:它立即为内部方法 “initialize” 注册了一个请求句柄(RequestHandler)。
// @modelcontextprotocol/sdk/dist/esm/server/index.js 第32-40行
constructor(_serverInfo, options) {
super(options);
this._serverInfo = _serverInfo;
this._capabilities = options?.capabilities || {}; // 传入能力"initialize","tools/list","tools/call"...
this._instructions = options?.instructions;
this.setRequestHandler(InitializeRequestSchema, (request) => this._oninitialize(request));
this.setNotificationHandler(...);
}
//DEMO
new Server(
{ name: 'MiaodaoServer', version: '1.0.0' },
{ capabilities: { tools: {} } }
)
步骤二:连接与握手阶段:纯粹的协议交互当客户端连接并发送第一个请求(必然是 {“method”: “initialize”, …})时,Server的执行流是一个典型的RPC过程:
- 传输层 onmessage 事件被触发。
- _onrequest 方法根据请求中的 method 字段(“initialize”)查找到在构造函数中预注册的 _oninitialize 处理器。
- 执行_oninitialize。此函数的逻辑是一个纯粹的协议握手:
// @modelcontextprotocol/sdk/dist/esm/server/index.js 第138-150行
async _oninitialize(request) {
const requestedVersion = request.params.protocolVersion;
this._clientCapabilities = request.params.capabilities;
this._clientVersion = request.params.clientInfo;
return {
protocolVersion: SUPPORTED_PROTOCOL_VERSIONS.includes(requestedVersion)
? requestedVersion
: LATEST_PROTOCOL_VERSION,
capabilities: this.getCapabilities(),// 返回能力清单:"initialize","tools/list","tools/call"...
serverInfo: this._serverInfo,
...(this._instructions && { instructions: this._instructions }),
};
}
在这个至关重要的初始化阶段,Server只关心协议版本和能力清单的元数据交换。它完全不感知、不处理任何自然语言或AI意图。
2.3 请求处理流程:一个确定性的JSON-RPC分发器
初始化握手完成后,Server便进入等待服务调用的状态。其处理后续请求(如 tools/call)的机制,进一步印证了它作为一个非智能分发器的本质。
决定性证据在于每一个MCP服务器对于setRequestHandler的实现。开发者通过此方法,将一个请求类型(由其方法名和参数结构)与一个确定性的本地函数绑定。
// @modelcontextprotocol/sdk/dist/esm/shared/protocol.js 第325-329行
setRequestHandler(requestSchema, handler) {
const method = requestSchema.shape.method.value;
// 5. 调用能力验证函数
this.assertRequestHandlerCapability(method);
this._requestHandlers.set(method, (request, extra) => {
return Promise.resolve(handler(requestSchema.parse(request), extra));
});
}
// @modelcontextprotocol/sdk/dist/esm/types.js 第816-822行
exportconst CallToolRequestSchema = RequestSchema.extend({
method: z.literal("tools/call"),
params: BaseRequestParamsSchema.extend({
name: z.string(), // 工具名称
arguments: z.optional(z.record(z.unknown())), // 工具参数
}),
});
// 用户实例化一个Server后绑定一个tools/call
server.setRequestHandler(
CallToolRequestSchema, // 包含请求方法名和参数结构的请求类型
async (request) => {
return handleToolCall(request.params.name, request.params.arguments);
}
);
这段代码的含义是:凡是符合CallToolRequestSchema规范的请求,一律交由开发者预先编写好的handleToolCall函数来处理。
当一个tools/call请求到达时,Server内部的_onrequest方法执行一个机械的“查表-分发”操作:
-
从请求JSON中提取method字段,即"tools/call"。
-
在一个内部哈希表 (this._requestHandlers) 中查找与该method关联的处理器,即上面注册的async (request) => { … }匿名函数。
-
执行该函数,并将request作为参数传入。
在整个“接收-校验-分发-执行”的循环中,Server不进行任何推理或决策。它只是一个忠实的、类型安全的RPC路由器。它不知道tools/call的业务含义,更不知道这个调用指令是由LLM在远端的Host中生成的。它的世界里只有结构化的JSON、方法名和预先注册的函数指针。
2.4 结论:Server与Client作为纯粹的工程中间件
基于对SDK生命周期和请求处理流程的法证式分析,我们可以得出结论:
- MCP Server 是一个实现了MCP协议的、模型无关的RPC服务端。它的核心职责是:在启动时声明能力、通过initialize握手交换元数据、并将符合规范的JSON-RPC请求分发给预定义的确定性函数执行。
- MCP Client(基于协议对称性)扮演着完全对等的角色:一个RPC客户端。它的职责是将Host的指令封装成标准化的JSON-RPC请求,发送给Server,并接收响应。
它们共同构成了MCP协议的通信层。它们是连接AI智能(Host)与确定性能力(Server Tools)之间的标准化管道,而不是管道中流淌的“智能”本身。误以为它们与LLM有直接关联,就如同误以为HTTP协议本身能够理解网页内容一样,是一种根本性的概念混淆。
第三章:Host实战解剖:在CherryStudio中定位LLM交互
在理论和源码分析之后,本章我们将进入实战,通过解剖一个非常流行的开源项目来定位LLM交互的精确位置。这个案例将最终证明:在MCP体系中,所有与AI智能相关的复杂工作,均由Host组件承担。
3.1 案例背景:CherryStudio中的Host拆分实现
我们的分析对象是CherryStudio,一个基于Electron构建的AI桌面应用。由于Electron特殊的双进程架构(主进程+渲染进程),CherryStudio对MCP Host的实现进行了一次职责拆分,观察起来变得更加清晰:
- 主进程:运行在Node.js环境中,负责系统级操作和网络通信。其中MCPService.ts封装了Client能力和一部分Host调用职责,主要作为与外部MCP Server通信的代理。
- 渲染进程:运行在内置浏览器环境中,负责UI渲染和用户交互。其中ApiService.ts承担了Host的核心AI职责,包括Prompt构建和LLM调用。
这种拆分清晰地隔离了协议通信与AI逻辑,让我们能更精确地追踪数据流和决策过程。
3.2 主进程:作为MCP通信代理的MCPService.ts
首先分析位于主进程的 src/main/services/MCPService.ts我们发现它的职责高度聚焦于协议通信管理:
连接管理:通过 initClient 方法,负责创建和管理与外部MCP Server的 Client 连接实例。
请求转发:它暴露了如 listTools 和 callTool 等方法,但其内部实现仅仅是将来自渲染进程的IPC请求,转换为对 @modelcontextprotocol/sdk 中 Client 实例的方法调用。
// src/main/services/MCPService.ts 第562-583行
// 举例:listTools实现
private async listToolsImpl(server: MCPServer): Promise<MCPTool[]> {
const client = await this.initClient(server)
try {
const { tools } = await client.listTools() // 创建Client调用listTools
const serverTools: MCPTool[] = []
tools.map((tool: any) => {
const serverTool: MCPTool = {..格式转换...}
serverTools.push(serverTool)
})
return serverTools
}
}
显而易见,MCPService.ts 并没有与任何LLM直接交互。它扮演的是一个无状态的协议代理角色,是Host伸向主进程、用以操作MCP Client的手臂,而非Host的大脑。
3.3 渲染进程:构建Prompt并调用LLM的ApiService.ts
本章的核心发现位于渲染进程的 src/renderer/src/services/ApiService.ts。 这里是所有AI智能的汇聚点,是Host大脑的真正所在。当用户提交一条消息后,ApiService.ts中的fetchChatCompletion函数 编排了一个复杂的AI工作流:
-
工具发现:通过IPC调用主进程的MCPService.ts,获取当前可用MCP Server提供的工具列表(window.api.mcp.listTools())。
-
系统提示词构建:调用buildSystemPromptWithTools函数,将获取到的工具定义(包括名称、描述、参数Schema)格式化后,注入到一个庞大的System Prompt中。这个Prompt指导LLM如何理解和使用这些工具。
-
大模型调用:这是决定性的证据。代码最终调用了AI.completionsForTrace,这是一个封装了对底层AI Provider(如OpenAI、Anthropic)API请求的函数。
// src/renderer/src/services/ApiService.ts (fetchChatCompletion 函数核心逻辑)
// 发现MCP 服务器中提供的Tools
const mcpTools = await window.api.mcp.listTools(activeMcpServer);
// 把Tools的函数名、用途、参数解析一起构建一个系统提示词
const systemPrompt = buildSystemPromptWithTools(mcpTools);
const messages = [ { role: 'system', content: systemPrompt }, ...conversation ];
// 异步调用大语言模型
const completionsParams: CompletionsParams = {
messages: messages,
// ... other parameters
};
await AI.completionsForTrace(completionsParams, requestOptions);
代码明确显示,ApiService.ts负责了将MCP工具信息“翻译”成LLM能理解的Prompt,并将用户的请求连同这份“工具使用说明书”(即Prompt)一起发送给LLM进行决策。LLM返回的工具调用意图,再由该服务进一步处理,并通过IPC调用MCPService.ts来实际执行。
3.4 最终定位:Host是承载AI智能的唯一组件
通过对CherryStudio的实战解剖,我们得出了与前两章完全一致的结论:
- MCP Server 提供了确定性的能力。
- MCP Client 负责标准化的通信。
- MCP Host(在CherryStudio中由ApiService.ts和MCPService.ts共同实现)承担了全部的AI智能工作:它发现工具,它构建Prompt,它调用LLM,它解析结果。
一个MCP应用的最终效果——无论是工具调用的准确性,还是对话的流畅性——本质上取决于其Host的实现水平,尤其是Prompt工程的质量和对LLM能力的驾驭。MCP协议本身只提供了一个稳固的工程舞台,而Host才是舞台上真正的“主角”。
第四章:概念辨析:MCP与Function Calling的层级与关系
通过前三章的分析,我们已经从工程角度证明了MCP的核心是模型无关的协议。现在,我们需要在概念层面,将其与另一个广受欢迎的技术 Function Calling 进行清晰的切割。作为同样可以通过大模型调用外部工具的方法,因为MCP出现时间更晚且支持范围更广,将MCP视为“更高级的Function Calling”是一个更大的误解,这是一种将不同层级概念混为一谈的错误认知。
4.1 角色定位:基础设施协议 vs. 模型决策能力
要理解二者的关系,首先必须明确它们在AI应用工作流中所处的不同层级和扮演的根本角色。
- Function Calling:是一种内嵌于LLM中的模型决策能力。它解决了“决定做什么”的问题。当模型具备Function Calling能力时,它能根据对话上下文,自行决定是否需要调用外部工具,并以结构化的格式(如JSON)返回调用意图(函数名和参数)。这是LLM自身推理能力的延伸。
- MCP:是一套定义“如何调用”的基础设施协议。它解决了工具的标准化、发现、安全和互操作性问题。MCP将外部工具抽象为标准化的、可通过网络访问的服务。它就像软件工程中的REST API或gRPC,为AI应用提供了一个统一、解耦的工具调用框架。
因此,Function Calling是AI的“大脑”,而MCP是连接大脑与外部世界的“神经系统”。它们并非替代关系,而是协作关系,共同构成一个完整的“感知-决策-行动”循环。
4.2 工程实现对比:从伪代码看解耦优势
通过并列对比两种实现方式的伪代码,我们可以直观地看到MCP带来的工程价值。假设我们的任务是实现一个查询云服务ECS规格的工具。
还是Python的语法写起来舒服,各位看官切换一下语言,反正是伪代码随意一点。
场景一:传统的Function Calling 的Python伪代码实现(Function Calling意图识别 + 自行实现函数调用)
## Step1.调用大模型意图识别
messages = [{"content": "用户问句,帮我查一下杭州4C8G的ECS规格?", "role": "user"}]
assistant_output = call_llm(messages, tools=TOOLS) #注意:这里直接传递了数据结构,不再需要文本拼接
## Step2.读取意图识别结果,并且本地调用工具
if assistant_output['tool_calls']['function']['name'] == 'describe_instance_types':
tool_info = {"name": "describe_instance_types", "role": "tool"}
arguments = json.loads(assistant_output['tool_calls']['function']['arguments'])
param_1 = arguments['param_1']
param_2 = arguments['param_2']
# 调用工具
tool_info['content'] = describe_instance_types(param_1, param_2)
elif assistant_output['tool_calls']['function']['name'] == 'describe_regions':
tool_info = {"name": "describe_regions", "role": "tool"}
# 调用工具
tool_info['content'] = describe_regions()
## Step3.返回结果
messages.append(tool_info)
final_assistant_output = call_llm(messages)
## 工具定义
TOOLS = [{"type": "function","function": {"name": "describe_regions","description": "查询地域","parameters": {},}},
{"type": "function","function": {"name": "describe_instance_types","description": "查询实例规格表",
"parameters": {"properties": {"param_1": { "类型、描述、举例" },"param_2": { "类型、描述、举例" },}}}}]
## 工具实现
def describe_regions():
...
## 工具实现
def describe_instance_types(param_1, param_2):
...
在这种模式下,工具的定义、实现和调用逻辑全部硬编码在Host应用中。这导致了高度的耦合:每增加或修改一个工具,都需要修改并重新部署整个应用。
场景二:基于MCP 的Python伪代码实现(Prompt模式意图识别 + MCP Tools Call)
## Step0.初始化MCP客户端
client = Client()
await client.connect("...")
tools = await client.list_tools()
## Step1.调用大模型意图识别
messages = [
{"role": "system", "content": build_mcp_tool_prompt(tools)},#注意:这里是文本拼接了Prompt
{"role": "user", "content": "帮我查一下杭州4C8G的ECS规格?"}
]
assistant_response = await call_llm(messages)
## Step2.解析意图识别结果,并且远程调用工具
tool_call = parse_tool_use(assistant_response)
result = await client.call_tool(name=tool_call["name"],arguments=tool_call["arguments"])
## Step3.结果输出
messages.append({"result": result})
final_response = await call_llm(messages)
## 工具定义 TOOLS 不再需要,client.list_tools()获得
## 工具实现 def describe_regions()不再需要,client.call_tool()调用
## 新增:通用意图识别提示词构建
def build_mcp_tool_prompt(tools)
tool_descriptions = ""
for tool in tools:
tool_descriptions = tool_descriptions + f"<tool>{tool['name']}</tool>\n"
return f"""
你是一个智能助手,可以使用以下工具来帮助用户解决问题。可用MCP工具列表:
{tool_descriptions}
请使用以下XML格式调用工具:
<tool_use><name>{{工具名称}}</name><arguments>{{JSON格式参数}}</arguments></tool_use>
示例:
<tool_use><name>DescribeInstanceTypes</name>
<arguments>{{"param_1": "cn-hangzhou", "param_2": "4C8G"}}</arguments></tool_use>"""
## 新增:解析大模型输出获得工具和入参
def parse_tool_use(response):
tool_use_regex = re.compile(r"<tool_use>\s*<name>(.*?)</name>\s*<arguments>(.*?)</arguments>\s*</tool_use>",re.DOTALL)
match = tool_use_regex.search(response)
tool_name, arguments_str = match.groups()
return {"name": tool_name, "arguments": arguments_str}
在MCP模式下,Host应用转变为一个纯粹的AI决策和调度中心。它不关心工具如何实现,只关心如何通过标准化协议mcp_client.call_tool()来调用它们。这种彻底的解耦带来了巨大的工程优势:
- 标准化与互操作性:任何实现了MCP Server的工具,都可以被Host“即插即用”,无需定制开发。
- 独立演进:工具(MCP Server)和AI应用(MCP Host)可以独立开发、部署和扩展。
- 可维护性:Host的代码变得更加简洁,只关注核心的AI逻辑。
4.3 协作而非替代:Host中融合MCP与Function Calling的策略
一个成熟的Host实现,会根据模型的具体能力,智能地选择使用Function Calling或基于Prompt的指令来与MCP Server交互。CherryStudio项目就是这种融合策略的绝佳范例。
在其Host实现中,存在一个双重意图识别机制:
1.能力检测:首先通过isFunctionCallingModel函数判断当前配置的LLM是否原生支持Function Calling。
// src/config/models.ts 第356-359行
// 确认模型是不是支持Function Calling
export function isFunctionCallingModel(model?: Model): boolean {
// Logic to check provider, model name, and user settings...
if (['openai', 'anthropic', 'deepseek'].includes(model.provider)) {
returntrue;
}
return FUNCTION_CALLING_REGEX.test(model.id);
}
2.策略切换:
- 如果模型支持Function Calling:Host会将从MCP Server获取的工具列表,通过mcpToolsToOpenAIChatTools函数转换成符合OpenAI规范的tools参数,直接利用模型原生的Function Calling能力进行决策。
- 如果模型不支持:Host会回退到“Prompt Engineering”模式,将工具定义拼接成XML格式的文本,注入System Prompt中,并依赖parseToolUse函数从LLM返回的纯文本中用正则表达式提取<tool_use>标签,来解析工具调用意图。
这个设计证明了:Function Calling和基于Prompt的指令生成,都是Host用来驱动MCP协议的“上层决策方法”。MCP作为底层基础设施,对上层决策方式保持中立。因此,MCP不仅不是Function Calling的替代品,反而可以与Function Calling(或其他意图识别技术)无缝协作,各司其职。
第五章:实践出真知:决定MCP应用效果的三大关键因素
至此,“采用MCP就等于获得优异AI应用效果”的观点显然已不成立。MCP本身作为一套工程协议,只提供了“可能性”,并未保证“有效性”。一个高性能的MCP应用,其最终表现取决于Host如何协同三大关键技术因素:工具(Tools)的质量、提示词(Prompt)的精度,以及大模型(LLM)自身的核心能力。这三者共同构成了一个系统的性能边界。
5.1 因素一:工具的质量与原子性
工具是AI行动的触手,其设计质量直接决定了行动的有效范围和可靠性。
- 原子性:工具应遵循单一职责原则。一个“管理云主机”的万能工具,其决策复杂度远高于一组原子化的工具(如 create_instance, get_instance_status, stop_instance)。原子化使LLM能更灵活地组合工具以完成复杂任务。
- 接口定义的精确性:工具的inputSchema是LLM生成参数的唯一依据。一个模糊的描述如"description": “pod name”,远不如一个精确的定义有效:“description”: “The name of the Kubernetes pod, must follow RFC 1123 DNS label format”。后者能极大提升参数生成的准确率。
- 可靠性与幂等性:工具后端必须高可用。对于任何写操作,接口应设计为幂等的,允许Host在网络超时等不确定情况下安全重试,而不会产生重复创建资源的副作用。
5.2 因素二:提示词工程的精确性
在依赖Prompt进行意图识别时,Prompt是Host传递给LLM的“作战指令”,其工程质量是AI决策水平的核心变量。
- 系统提示词的指令约束力:System Prompt必须对LLM的行为进行强力约束,包括明确的角色定义(“你是一个k8s运维助手”)、不可逾越的规则(“禁止在生产环境执行删除操作前进行二次确认”),以及清晰无歧义的工具调用格式规约(如XML或JSON示例)。
- 工具描述的信息熵 :工具的description字段是LLM选择工具的核心依据。描述得太宽泛(如"Handles files")会导致滥用;太狭隘或充满技术术语(如"Executes a POST to /v1/data-proc")则可能导致模型无法将其与用户意图关联。好的描述应在用户意图和技术实现间找到平衡。
5.3 因素三:大模型自身的核心能力
LLM是系统的“智力核心”,其基础能力决定了应用效果的理论上限。
- 推理与规划能力:面对一个需要多步工具调用的复杂任务(如“为新功能feat-x创建一个CI/CD流水线”),模型的规划能力至关重要。它需要能生成一个逻辑自洽的工具调用序列:create_git_branch -> build_docker_image -> deploy_helm_chart。
- 指令遵循与格式生成能力:这是衡量模型“可靠性”的核心指标。一个频繁“越狱”、不遵循指定XML/JSON格式输出的模型,会给Host的解析层带来巨大的工程负担和不确定性。
- 参数生成准确性:即便选对工具,能否从用户模糊的对话(如“查一下web主服务的日志”)中准确提取并生成符合Schema的参数(如 {“pod_name”: “webapp-main-7f9c8d…”, “namespace”: “production”}),是决定工具调用成败的“最后一公里”,直接依赖模型对上下文和Schema的理解能力。
这份完整版的大模型 AI 学习和面试资料已经上传CSDN,朋友们如果需要可以微信扫描下方CSDN官方认证二维码免费领取【保证100%免费】
第六章:现实的权衡:MCP方案的固有挑战与成本
在认可MCP作为工程框架的价值之后,我们必须以现实主义的视角审视其引入的固有挑战与成本。任何架构决策都是一种权衡,MCP也不例外。尤其是在Host依赖Prompt而非原生Function Calling来实现意图识别时,其代价在两个维度上尤为突出:Token成本和意图识别的稳定性。
6.1 挑战一:持续增长的Token成本与性能开销
基于Prompt的MCP方案在Token消耗上存在显著的“先天不足”,这直接转化为高昂的API调用成本和更长的响应延迟。其成本结构主要由两部分构成:
- 固定的“启动成本”:庞大的System Prompt为了让一个通用LLM能够理解并使用外部工具,Host必须在每次请求的System Prompt中注入一个庞大的“操作手册”。这包括:
- 指令与规则定义:详细的角色定位和行为约束。
- 格式与示例规约:冗长的工具调用格式(如XML)定义和few-shot示例。
- 完整的工具清单序列化:将所有可用工具的名称、描述、以及参数的JSON Schema全部序列化为文本。
当工具集规模扩大时,这部分成本会急剧膨胀。以一个集成了19个工具(阿里云ECS的OpenAPI)的MCP Server为例,在一次典型的调用中,仅System Prompt部分就可能消耗高达60,000个Token。这笔巨大的固定开销在每一轮对话中都会产生。
<tool>
<name>miaodao-Ecs_20140526_DescribeAvailableResource</name>
<description>简介:
查询可用区的资源库存状态。您可以在某一可用区创建实例(RunInstances)或者修改实例规格(ModifyInstanceSpec)时查询该可用区的资源库存状态。
详细描述:
参数`DestinationResource`的取值有不同的逻辑与要求。在下列的顺序列表中,顺序越低的取值需要设置更多的参数,不支持通过低顺序的取值筛选高顺序的资源类别。
- 取值顺序:`Zone > IoOptimized > InstanceType = Network = ddh > SystemDisk > DataDisk`
- 取值示例:
- 若参数`DestinationResource`取值为`DataDisk`:
- `ResourceType`取值为`disk`表示查询与ECS实例规格无关的数据盘类型,可以不传入参数`InstanceType`。
- `ResourceType`取值为`instance`表示查询待挂载至ECS实例的数据盘类型,由于实例规格对数据盘有限制,所以需要同时指定`InstanceType`与参数`DataDiskCategory `。
- 若参数`DestinationResource`取值为`SystemDisk`,`ResourceType`取值为`instance`,由于ECS实例规格对系统盘存在限制,则必须要传入参数`InstanceType`。
- 若参数`DestinationResource`取值为`InstanceType`,建议传入参数`IoOptimized`和`InstanceType`。
- 查询指定地域下所有可用区的ecs.g5.large库存供应情况:`RegionId=cn-hangzhou &DestinationResource=InstanceType &IoOptimized=optimized &InstanceType=ecs.g5.large`。
- 查询指定地域下有ecs.g5.large库存供应的可用区列表:`RegionId=cn-hangzhou &DestinationResource=Zone &IoOptimized=optimized &InstanceType=ecs.g5.large`。
<details>
<summary>查询杭州地域供应实例规格为ecs.g5.large的可用区列表。</summary>
“RegionId”: “cn-hangzhou”,
“DestinationResource”: “Zone”,
“InstanceType”: “ecs.g5.large”
</details>
<details>
<summary>查询杭州地域、所有可用区下的实例类型为ecs.g5.large的库存。</summary>
“RegionId”: “cn-hangzhou”,
“DestinationResource”: “InstanceType”,
“InstanceType”: “ecs.g5.large”
</details>
<details>
<summary>【只购买数据盘】查询杭州地域、可用区b下的数据盘类型为cloud_efficiency的库存。</summary>
“RegionId”: “cn-hangzhou”,
“ZoneId”: “cn-hangzhou-b”,
“ResourceType”: “disk”,
“DestinationResource”: “DataDisk”
</details>
<details>
<summary>【购买ECS实例和系统盘】查询杭州地域、可用区b下的实例类型为ecs.g7.large、系统盘类型为cloud_essd的库存。</summary>
“RegionId”: “cn-hangzhou”,
“ZoneId”: “cn-hangzhou-b”,
“ResourceType”: “instance”,
“InstanceType”: “ecs.g7.large”,
“DestinationResource”: “SystemDisk”,
“SystemDiskCategory”: “cloud_essd”
</details>
额外请求参数描述:
,用户描述的地域信息需要同时传递给 x_mcp_region_id 参数。</description>
<arguments>
{"type":"object","properties":{"DedicatedHostId":{"type":"string","description":"专有宿主机ID。\n\nexample value:dh-bp165p6xk2tlw61e","example":"dh-bp165p6xk2tlw61e****","exampleSetFlag":true},"IoOptimized":{"type":"string","description":"是否为I/O优化实例。取值范围: \n \n- none:非I/O优化实例。\n- optimized:I/O优化实例。\n\n\n默认值:optimized。\n\nexample value:optimized","example":"optimized","exampleSetFlag":true},"ZoneId":{"type":"string","description":"可用区ID。\n\n默认值:无。返回该地域(`RegionId`)下所有可用区符合查询条件的资源。\n\nexample value:cn-hangzhou-e","example":"cn-hangzhou-e","exampleSetFlag":true},"InstanceChargeType":{"type":"string","description":"资源的计费方式。更多信息,请参见计费概述。取值范围: \n \n- PrePaid:包年包月。 \n- PostPaid:按量付费。\n\n默认值:PostPaid。\n\nexample value:PrePaid","example":"PrePaid","exampleSetFlag":true},"DestinationResource":{"type":"string","description":"要查询的资源类型。取值范围: \n \n- Zone:可用区。\n- IoOptimized:I/O优化。\n- InstanceType:实例规格。\n- Network:网络类型。\n- ddh:专有宿主机。\n- SystemDisk:系统盘。\n- DataDisk:数据盘。\n\n>当DestinationResource取值为`SystemDisk`时,由于系统盘受实例规格限制,此时必须传入InstanceType。\n\n参数DestinationResource的取值方式请参见本文中的接口说明。\n\nexample value:InstanceType","example":"InstanceType","exampleSetFlag":true},"Memory":{"type":"number","description":"实例规格的内存大小,单位为GiB。取值参见实例规格族。\n\n当DestinationResource取值为InstanceType时,Memory才为有效参数。\n\nexample value:8.0","format":"float","example":"8.0","exampleSetFlag":true},"SpotDuration":{"type":"integer","description":"抢占式实例的保留时长,单位为小时。 默认值:1。取值范围:\n- 1:创建后阿里云会保证实例运行1小时不会被自动释放;超过1小时后,系统会自动比较出价与市场价格、检查资源库存,来决定实例的持有和回收。\n- 0:创建后,阿里云不保证实例运行1小时,系统会自动比较出价与市场价格、检查资源库存,来决定实例的持有和回收。\n\n实例回收前5分钟阿里云会通过ECS系统事件向您发送通知。抢占式实例按秒计费,建议您结合具体任务执行耗时来选择合适的保留时长。\n\n> 当`InstanceChargeType`取值为`PostPaid`,并且`SpotStrategy`值为`SpotWithPriceLimit`或`SpotAsPriceGo`时该参数生效。\n\nexample value:1","format":"int32","example":"1","exampleSetFlag":true},"ResourceType":{"type":"string","description":"资源类型。取值范围:\n\n- instance:ECS实例。\n- disk:云盘。\n- reservedinstance:预留实例券。\n- ddh:专有宿主机。\n\nexample value:instance","example":"instance","exampleSetFlag":true},"SystemDiskCategory":{"type":"string","description":"系统盘类型。取值范围: \n \n- cloud:普通云盘。\n- cloud_efficiency:高效云盘。\n- cloud_ssd:SSD云盘。\n- ephemeral_ssd:本地SSD盘。\n- cloud_essd:ESSD云盘。\n- cloud_auto:ESSD AutoPL云盘。\n<props=\"china\">\n- cloud_essd_entry:ESSD Entry云盘。\n</props>\n\n默认值:cloud_efficiency。\n\n> 参数ResourceType取值为instance、DestinationResource取值为DataDisk时,参数SystemDiskCategory是必选参数。如果未传递参数值,则以默认值生效。\n\nexample value:cloud_ssd","example":"cloud_ssd","exampleSetFlag":true},"NetworkCategory":{"type":"string","description":"网络类型。取值范围: \n \n- vpc:专有网络。\n- classic:经典网络。\n\nexample value:vpc","example":"vpc","exampleSetFlag":true},"Cores":{"type":"integer","description":"实例规格的vCPU内核数目。取值参见实例规格族。\n\n当DestinationResource取值为InstanceType时,Cores才为有效参数。\n\nexample value:2","format":"int32","example":"2","exampleSetFlag":true},"Scope":{"type":"string","description":"预留实例券的范围。取值范围:\n \n- Region:地域级别。\n- Zone:可用区级别。\n\nexample value:Region","example":"Region","exampleSetFlag":true},"RegionId":{"type":"string","description":"目标地域ID。您可以调用DescribeRegions查看最新的阿里云地域列表。\n\nexample value:cn-hangzhou","example":"cn-hangzhou","exampleSetFlag":true},"x_mcp_region_id":{"title":"X Mcp Region Id","type":"string","description":"To modify the parameters of the operation region, you need to identify the user's behavior and determine whether the operation needs to be performed in a specific region. The supported range is:\\n`cn-qingdao`,`cn-beijing`,`cn-zhangjiakou`,`cn-zhengzhou-jva`,`cn-huhehaote`,`cn-wulanchabu`,`cn-hangzhou`,`cn-shanghai`,`cn-nanjing`,`cn-fuzhou`,`cn-shenzhen`,`cn-heyuan`,`cn-guangzhou`,`cn-chengdu`,`cn-wuhan-lr`,`cn-hongkong`,`ap-northeast-1`,`ap-northeast-2`,`ap-southeast-1`,`ap-southeast-2`,`ap-southeast-3`,`ap-southeast-5`,`ap-southeast-6`,`us-east-1`,`us-west-1`,`eu-west-1`,`eu-central-1`,`ap-south-1`,`me-east-1`,`cn-hangzhou-finance`,`cn-shanghai-finance-1`,`cn-shenzhen-finance-1`,`ap-southeast-7`,`cn-beijing-finance-1`,`me-central-1`,`cn-heyuan-acdr-1`,`na-south-1`,`us-southeast-1`","exampleSetFlag":false,"anyOf":[{"type":"string","exampleSetFlag":false},{"type":"null","exampleSetFlag":false}]},"InstanceType":{"type":"string","description":"实例规格。更多信息,请参见实例规格族,您也可以调用DescribeInstanceTypes接口获得最新的规格表。\n\n参数InstanceType的取值方式请参见本文开头的接口说明。\n\nexample value:ecs.g5.large","example":"ecs.g5.large","exampleSetFlag":true},"DataDiskCategory":{"type":"string","description":"数据盘类型。取值范围: \n \n- cloud:普通云盘。\n- cloud_efficiency:高效云盘。\n- cloud_ssd:SSD云盘。\n- ephemeral_ssd:本地SSD盘。\n- cloud_essd:ESSD云盘。\n- cloud_auto:ESSD AutoPL云盘。\n<props=\"china\">\n- cloud_essd_entry:ESSD Entry云盘。\n</props>\n\nexample value:cloud_ssd","example":"cloud_ssd","exampleSetFlag":true},"SpotStrategy":{"type":"string","description":"按量付费实例的竞价策略。取值范围: \n \n- NoSpot:正常按量付费实例。\n- SpotWithPriceLimit:设置上限价格的抢占式实例。\n- SpotAsPriceGo:系统自动出价,最高按量付费价格。\n\n默认值:NoSpot。\n\n当参数`InstanceChargeType`取值为`PostPaid`时,参数`SpotStrategy`才有效。\n\nexample value:NoSpot","example":"NoSpot","exampleSetFlag":true}},"required":["RegionId","DestinationResource"],"additionalProperties":false,"$defs":{}}
</arguments>
</tool>
《某一个ECS的API接口说明被拼接到SYSTEM Prompt中的样子》

《一个19个ECS的常用API用于ECS实例的创建的MCP服务的调用量监控》
- 滚雪球式的“滚动成本”:上下文累积在多轮对话中,为了维持状态,每一次新的API请求都必须包含完整的历史上下文。这包括:
- 之前的用户提问和模型回答。
- 模型生成的工具调用XML块。
- 工具执行后返回的结果(可能是冗长的JSON或文本)。
这种机制导致请求的payload随着对话的进行而线性增长,形成“滚雪球”效应。一轮包含多次工具调用的复杂对话,其最终的Token消耗总量可能达到数十万甚至更高,这对成本和系统延迟(TTFT)都构成了严峻的挑战。
6.2 挑战二:依赖模型能力的意图识别稳定性问题
当Host将意图识别的重任完全交给LLM对Prompt的“自由发挥”时,系统的可靠性便直接与模型的“指令遵循能力”挂钩,这引入了诸多工程上的不确定性。
- 格式污染与解析脆弱性
整个机制建立在一个脆弱的假设之上:模型能100%稳定地生成符合预设格式(如XML)的文本。然而在实践中,格式错误是高发问题,迫使开发者必须编写大量防御性的解析和清洗代码。常见故障模式包括:
- 标签损坏:生成未闭合或错误的XML标签,如。
- JSON参数畸形:在块内生成不符合JSON规范的字符串(如引号缺失、尾部逗号),导致反序列化失败。
- 内容混杂:在标准XML块前后夹杂“好的,我将为您调用工具…”等无关对话,增加了提取目标的复杂度。
- 参数幻觉
与原生Function Calling相比,基于Prompt的参数生成更容易出现“幻觉”。模型完全依赖其对工具description的文本理解来构建参数。这导致了两种典型风险:
- 参数名幻觉:编造一个inputSchema中不存在的参数名。
- 参数值幻觉:从用户对话中错误地提取或捏造一个值,并填入参数中。
例如,当用户说“帮我查下北京的ECS规格”,如果不对参数进行描述,模型可能会错误地生成{“city”: “北京市”, “district”: “庞各庄”},而工具实际只接受{“region”: “cn-beijing”}。这种细微的偏差是导致工具调用失败的常见根源。
- 对提示词工程的过度敏感性
系统的表现与Prompt的微观设计高度耦合。对System Prompt的任何微小调整,都可能引起模型行为的蝴蝶效应,导致原有的稳定表现衰退。这使得Prompt的维护成本极高,每一次迭代都需要进行大量的回归测试,以确保关键路径的稳定性不受影响。
选择基于Prompt的MCP实现,本质上是用更高的灵活性和模型普适性,换取了更高的运营成本和更低的可预测性。这要求团队在系统设计之初就必须对这些成本和风险有清醒的认识,并构建相应的监控、告警和容错机制来应对这种固有的不确定性。
结论:回归工程本质——MCP的真正价值与未来展望
经过从架构、源码到实践的层层剖析,回归本文的核心论点:MCP的光环,并非源于某种神秘的AI“黑科技”,而是植根于其卓越的软件工程设计原则。
我们已经证明,MCP本身并不产生智能。它既不是更聪明的Function Calling,更不是解决AI Agent所有难题的银弹。相反,它是一套严谨、模型无关的软件工程框架,其核心价值在于为构建一个复杂、异构、可互操作的AI工具生态系统,提供了坚实的工程底座。
MCP的真正贡献,在于它通过“关注点分离”这一经典的工程思想,实现了不确定的AI智能(Host)与确定的能力执行(Server)之间的彻底解耦。这一设计带来了三个优势:
- 标准化:它为“AI工具”提供了统一的接口规范,如同Web世界的HTTP协议,让任何能力都能被标准化地接入和消费。
- 解耦:它将AI应用的“大脑”(Host)与“手脚”(Server)分离开来,使得二者可以独立开发、部署、迭代和扩展,极大地提升了系统的可维护性和演进效率。
- 互操作性:它打破了模型、厂商与工具之间的壁垒,为构建一个跨平台、跨语言的统一AI Agent生态铺平了道路。
这种工程层面的价值,使得开发者能够从繁琐的、非标的底层通信和工具适配工作中解放出来,将全部精力聚焦于真正决定应用成败的核心——提升Host的“智能”:优化提示词工程、选择更强的模型、设计更复杂的任务规划与调度逻辑。
随着AI Agent从单体应用走向分布式、协作式的“Agent网络”,MCP所倡导的标准化与互操作性将变得愈发重要。它不仅是当前构建健壮AI应用的务实选择,更是未来实现“万物皆可为AI之工具”这一宏大愿景的关键。对于每一位致力于将AI从“玩具”推向“工业级生产力”的工程师而言,深刻理解并善用MCP的工程本质,或许正是我们在这场技术变革中,最强大的武器。
如何学习AI大模型?
我在一线互联网企业工作十余年里,指导过不少同行后辈。帮助很多人得到了学习和成长。
我意识到有很多经验和知识值得分享给大家,也可以通过我们的能力和经验解答大家在人工智能学习中的很多困惑,所以在工作繁忙的情况下还是坚持各种整理和分享。但苦于知识传播途径有限,很多互联网行业朋友无法获得正确的资料得到学习提升,故此将并将重要的AI大模型资料包括AI大模型入门学习思维导图、精品AI大模型学习书籍手册、视频教程、实战学习等录播视频免费分享出来。
这份完整版的大模型 AI 学习和面试资料已经上传CSDN,朋友们如果需要可以微信扫描下方CSDN官方认证二维码免费领取【保证100%免费】

第一阶段: 从大模型系统设计入手,讲解大模型的主要方法;
第二阶段: 在通过大模型提示词工程从Prompts角度入手更好发挥模型的作用;
第三阶段: 大模型平台应用开发借助阿里云PAI平台构建电商领域虚拟试衣系统;
第四阶段: 大模型知识库应用开发以LangChain框架为例,构建物流行业咨询智能问答系统;
第五阶段: 大模型微调开发借助以大健康、新零售、新媒体领域构建适合当前领域大模型;
第六阶段: 以SD多模态大模型为主,搭建了文生图小程序案例;
第七阶段: 以大模型平台应用与开发为主,通过星火大模型,文心大模型等成熟大模型构建大模型行业应用。

👉学会后的收获:👈
• 基于大模型全栈工程实现(前端、后端、产品经理、设计、数据分析等),通过这门课可获得不同能力;
• 能够利用大模型解决相关实际项目需求: 大数据时代,越来越多的企业和机构需要处理海量数据,利用大模型技术可以更好地处理这些数据,提高数据分析和决策的准确性。因此,掌握大模型应用开发技能,可以让程序员更好地应对实际项目需求;
• 基于大模型和企业数据AI应用开发,实现大模型理论、掌握GPU算力、硬件、LangChain开发框架和项目实战技能, 学会Fine-tuning垂直训练大模型(数据准备、数据蒸馏、大模型部署)一站式掌握;
• 能够完成时下热门大模型垂直领域模型训练能力,提高程序员的编码能力: 大模型应用开发需要掌握机器学习算法、深度学习框架等技术,这些技术的掌握可以提高程序员的编码能力和分析能力,让程序员更加熟练地编写高质量的代码。

1.AI大模型学习路线图
2.100套AI大模型商业化落地方案
3.100集大模型视频教程
4.200本大模型PDF书籍
5.LLM面试题合集
6.AI产品经理资源合集
👉获取方式:
😝有需要的小伙伴,可以保存图片到wx扫描二v码免费领取【保证100%免费】🆓

更多推荐


所有评论(0)