如何将 OpenRouter 连接到 ONLYOFFICE
本指南将介绍如何将 OpenRouter 连接到 ONLYOFFICE,以及如何在两个平台和编辑器中开始使用 AI 功能。
OpenRouter 现已支持 ONLYOFFICE 编辑器、协作空间和桌面应用程序,让您只需一个 API 密钥即可访问各种 AI 模型。无论您偏好 OpenAI、Anthropic、Google、Meta、Mistral、Cohere 还是 OpenRouter 上提供的其他供应商的模型,您都可以将它们集成到 ONLYOFFICE 工作流程中,从而更智能地进行写作、编辑并提高工作效率。
本指南将介绍如何将 OpenRouter 连接到 ONLYOFFICE,以及如何在两个平台和编辑器中开始使用 AI 功能。

关于 OpenRouter
OpenRouter 是一个 AI 路由平台,它使用户能通过单一 API 访问来自多个提供商的模型,而无需为每个提供商单独管理 API 密钥、定价和速率限制。
您可以连接各种领先的 AI 模型,包括:
- OpenAI 模型(如 GPT-5.1、GPT-5 Mini、GPT-o 系列)
- Anthropic Claude 模型(如 Claude Opus 4.5、Claude Haiku 4.5、Claude Sonnet 4.5)
- Google 模型(如 Gemini 3 Pro Preview、Gemini 2.5 Flash、Gemini 2.5 Pro)
- Llama 模型(如 Llama 4、Llama 3、Llama 2 系列)
- Mistral 模型(如 Ministral 3、Mistral Large 3、Codestral、Mistral Medium 3.1)
- DeepSeek 模型(如 DeepSeek V3.2、DeepSeek V3.1 Terminus、DeepSeek R1)
- 通义千问模型(如 Qwen 3 系列)
- 来自不同公司的其他专用或轻量级模型
OpenRouter 还允许您随时切换模型,在快速与高质量版本之间选择,并比较不同供应商的模型。
如何将 OpenRouter 连接到 ONLYOFFICE 协作空间
随着 ONLYOFFICE 协作空间 3.6 的发布,平台引入了 AI 智能体——这是一种智能助手,旨在帮助您分析文件、创作内容、搜索信息、整理工作区并实现更高效的协作。 AI 智能体直接在协作空间内运行,提供了一个专属的对话界面,您可以在此与助手互动、提出问题并自动化日常任务。
AI 智能体完全可定制。您可以为其分配角色、设置指令、定义存储配额、连接知识库,并选择为其提供技术支持的 AI 服务提供商——OpenRouter 便是其中之一。
步骤 1:添加 OpenRouter 作为您的 AI 提供商
首先,需要连接一个将处理智能体所有请求的 AI 服务提供商。
请进入设置 → 集成 → AI 设置 → AI 提供商。

在提供商列表中,选择 OpenRouter。输入您的 OpenRouter API 密钥,然后点击保存。
保存后,OpenRouter 即可作为智能体的模型提供商使用。

步骤 2:启用 MCP 服务器
AI 智能体需要借助 MCP 服务器来在您的 ONLYOFFICE 协作空间工作区内执行操作,例如创建协作室、整理文件或管理用户。请在 MCP 服务器板块添加 MCP 服务器。
您可以启用即用的 ONLYOFFICE 协作空间 MCP 服务器,也可以根据需要连接自定义的 MCP 服务器。

此步骤使得智能体不仅限于简单的对话回复,还能与空间进行实际操作交互。
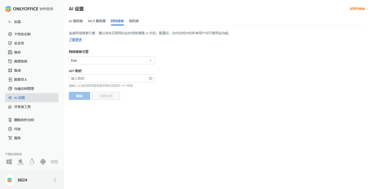
步骤 3:配置网络搜索与知识库(可选但建议)
若要允许您的智能体访问实时互联网信息,请在设置 → 集成 → AI 设置 → 网络搜索中启用网络搜索提供商。连接后,该提供商将对工作区中的所有用户可用。
知识库功能允许您的 AI 智能体通过嵌入技术对文档进行索引和搜索。此功能侧重于查找相关信息,但不会生成摘要或执行全局分析。请切换到 AI 设置中的知识库选项卡,在提供商列表中选择 OpenRouter。
阅读此文章,了解更多信息。

步骤 4:创建您的 AI 智能体
完成所有提供商的设置后,即可构建您的第一个智能体。
进入 AI 智能体 → 创建智能体,并配置以下内容:
- 名称
- 封面图片
- 标签
- 提供商名称与 AI 模型
- 描述智能体用途的 AI 指令
- MCP 工具

点击创建。至此,OpenRouter 已在 AI 智能体中完全激活,并可在 ONLYOFFICE 协作空间内使用。

如何在 ONLYOFFICE 协作空间中使用 OpenRouter
ONLYOFFICE 协作空间中的 AI 智能体是在整个平台层面运行的,其能力不仅限于文档编辑器内部。这意味着您的 AI 助手能够与文件、协作室、知识库乃至用户进行交互。
连接 OpenRouter 后,您的 AI 智能体将能够:
- 分析文件:检查存储在协作空间中文档的准确性、清晰度,或提炼关键信息。
- 生成内容:协助您进行创意构思、内容创作和起草沟通文稿。
- 检索信息:在网络及已建立索引的文档库中搜索所需信息。
- 管理工作区:执行创建协作室、整理文件等空间管理任务。
- 促进团队协作:邀请团队成员并直接在共享对话中展开协作。
操作非常简单:只需打开团队专用的 AI 智能体对话界面,输入您的需求,由 OpenRouter 提供支持的模型便会处理任务。所有生成的结果都可以保存至结果存储库、与他人共享或进行进一步优化。

阅读这篇文章,找到关于协作空间中 AI 智能体的详细使用说明。
如何将 OpenRouter 连接到 ONLYOFFICE 桌面编辑器
从 9.2 版本开始,ONLYOFFICE 桌面编辑器也内置了 AI 智能体。这是一个强大的工具,可帮助您生成与总结文档、管理文件、分析内容等。
要使用此功能,您需要连接一个 AI 服务提供商,例如 OpenRouter。OpenRouter 是一个聚合平台,提供了来自不同开发者的多种大语言模型。
以下是连接 OpenRouter 并在 ONLYOFFICE 桌面编辑器中开始使用的分步指南。
步骤 1:在 ONLYOFFICE 桌面编辑器中打开 AI 智能体
请切换到 ONLYOFFICE 桌面编辑器开始面板上的 AI 智能体板块。
点击连接 AI 模型按钮以打开配置面板,这将引导您进入提供商列表和模型设置页面。

步骤 2:添加 OpenRouter 作为服务提供商
在连接部分,点击添加提供商。从提供商列表中,选择 OpenRouter。URL 字段将根据您的选择自动填充。
在 API 密钥 字段中,输入您的 OpenRouter API 密钥,然后点击添加提供商保存配置。

如果一切设置正确,OpenRouter 将会出现在您已连接的提供商列表中。
通过 OpenRouter,您可以随时灵活切换不同的 AI 模型。只需打开对话框附近的下拉菜单,选择您想要使用的模型,AI 智能体便会立即开始使用您所选的模型。

如何在桌面编辑器中使用 OpenRouter
成功添加提供商后,您可以立即打开 AI 智能体对话窗口开始使用。
在对话框中输入您的需求,即可开始与通过 OpenRouter 连接的模型进行交互。您可以让智能体处理以下任务:
- 问答与写作辅助:解答问题并提供写作帮助
- 生成新文件:创建新的文档、演示文稿或表单
- 文件管理:查找并打开您设备上的文件
- 内容浏览:列出文件夹内容,显示最近使用的文件
- 内容提取:无需打开文档,即可提取其中的文本内容
- 文档分析:分析文档结构,检测可填写的字段
- 表单填充:根据您提供的信息,自动填写表单

在 ONLYOFFICE 编辑器中连接 OpenRouter
ONLYOFFICE 编辑器同样支持集成 OpenRouter,以协助处理与内容创作相关的各类任务。
配置指南如下:
- 在插件选项卡 → 后台插件中,启用 AI 插件。激活后,AI 选项卡将出现在顶部工具栏。
- 转到 AI 选项卡 → 设置 → 编辑 AI 模型。
- 单击 + 添加新的模型提供商。在提供商名称字段中选择 OpenRouter,粘贴您的 OpenRouter API 密钥,然后单击更新模型列表以加载该密钥下的所有可用模型。
- 选择任意的 OpenRouter 模型(例如来自 OpenAI、Anthropic、Meta、DeepSeek 等),并将其分配给不同的任务,如文本生成、重写、摘要、翻译、嵌入、编码或图像处理。您可以添加多个模型,并分别用于不同的任务。
完成配置后,您即可享受以下功能:
- 获取问题的精准答案
- 快速查找相关信息
- 分析词语与句子结构
- 生成文本和关键词
- 总结与翻译文本内容
- 探索词语和概念的含义
- 对文本进行撰写、扩展、缩短或重写
- 添加注释
- 以及更多其他功能

您还可以将 OpenRouter 模型与编辑器中的内联 AI 智能体配合使用,只需用自然语言描述您的需求,即可直接在文档中生成、重写、概括或翻译文本。
更多推荐



所有评论(0)