NVIDIA/k8s-device-plugin源码分析
NVIDIA/k8s-device-plugin源码分析原创WaltonWang我的原创博客2018/04/17 23:36阅读数 1.3W本文被收录于专区大前端进入专区参与更多专题讨论Author:xidianwangtao@gmail.comk8s-device-plugin内部实现原理图在Kubernetes如何通过Device Plugins来使用NVIDIA GPU中,对NVIDIA/k
NVIDIA/k8s-device-plugin源码分析
原创
2018/04/17 23:36
阅读数 1.3W
本文被收录于专区
Author: xidianwangtao@gmail.com
k8s-device-plugin内部实现原理图
在Kubernetes如何通过Device Plugins来使用NVIDIA GPU中,对NVIDIA/k8s-device-plugin的工作原理进行了深入分析,为了方便我们在这再次贴出其内部实现原理图:

PreStartContainer和GetDevicePluginOptions两个接口,在NVIDIA/k8s-device-plugin中可以忽略,可以认为是空实现。我们主要关注ListAndWatch和Allocate的实现。
启动
一切从main函数开始!核心的代码如下:
func main() {
log.Println("Loading NVML")
if err := nvml.Init(); err != nil {
select {}
}
...
log.Println("Fetching devices.")
if len(getDevices()) == 0 {
select {}
}
log.Println("Starting FS watcher.")
watcher, err := newFSWatcher(pluginapi.DevicePluginPath)
if err != nil {
os.Exit(1)
}
...
log.Println("Starting OS watcher.")
sigs := newOSWatcher(syscall.SIGHUP, syscall.SIGINT, syscall.SIGTERM, syscall.SIGQUIT)
restart := true
var devicePlugin *NvidiaDevicePlugin
L:
for {
if restart {
if devicePlugin != nil {
devicePlugin.Stop()
}
devicePlugin = NewNvidiaDevicePlugin()
if err := devicePlugin.Serve(); err != nil {
...
} else {
restart = false
}
}
select {
case event := <-watcher.Events:
if event.Name == pluginapi.KubeletSocket && event.Op&fsnotify.Create == fsnotify.Create {
restart = true
}
case err := <-watcher.Errors:
case s := <-sigs:
switch s {
case syscall.SIGHUP:
restart = true
default:
devicePlugin.Stop()
break L
}
}
}
}
相关说明不需多说,请参考下面的流程逻辑图:

Serve
k8s-device-plugin启动流程中,devicePlugin.Serve负责启动gRPC Server Start对外提供服务,然后把自己注册到kubelet。
// Serve starts the gRPC server and register the device plugin to Kubelet
func (m *NvidiaDevicePlugin) Serve() error {
err := m.Start()
if err != nil {
log.Printf("Could not start device plugin: %s", err)
return err
}
log.Println("Starting to serve on", m.socket)
err = m.Register(pluginapi.KubeletSocket, resourceName)
if err != nil {
log.Printf("Could not register device plugin: %s", err)
m.Stop()
return err
}
log.Println("Registered device plugin with Kubelet")
return nil
}
Start
Start的代码如下:
// Start starts the gRPC server of the device plugin
func (m *NvidiaDevicePlugin) Start() error {
err := m.cleanup()
if err != nil {
return err
}
sock, err := net.Listen("unix", m.socket)
if err != nil {
return err
}
m.server = grpc.NewServer([]grpc.ServerOption{}...)
pluginapi.RegisterDevicePluginServer(m.server, m)
go m.server.Serve(sock)
// Wait for server to start by launching a blocking connexion
conn, err := dial(m.socket, 5*time.Second)
if err != nil {
return err
}
conn.Close()
go m.healthcheck()
return nil
}
更加深入的代码调用关系,这里不多介绍,直接贴出Start的实现逻辑图:

Start流程中负责创建nvidia.sock文件。
需要特别说明healthcheck部分:
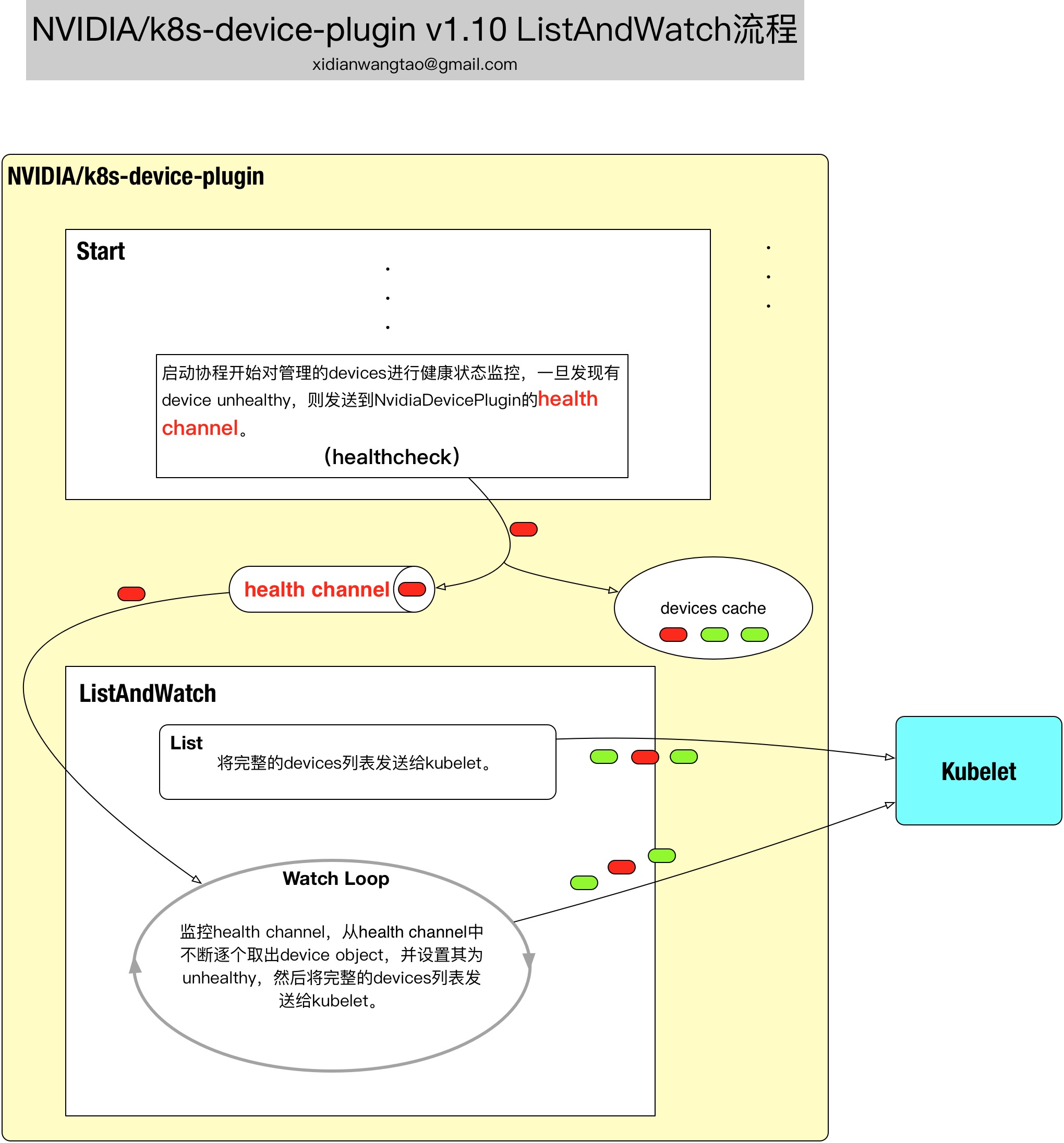
- healthcheck启动协程对管理的devices进行健康状态监控,一旦发现有device unhealthy,则发送到NvidiaDevicePlugin的health channel。device plugin的ListAndWatch会从health channel中获取这些unhealthy devices,并通知到kubelet进行更新。
- 只监控
nvmlEventTypeXidCriticalError事件,一旦监控到某个device的这个Event,就认为该device unhealthy。关于nvmlEventTypeXidCriticalError的说明,请参考NVIDIA的nvml api文档。 - 可以通过设置NVIDIA device plugin Pod内的环境变量
DP_DISABLE_HEALTHCHECKS为”all”来取消healthcheck。不设置或者设置为其他值都会启动healthcheck,默认部署时不设置。
Register
Start之后,接着进入Register流程,其代码如下:
// Register registers the device plugin for the given resourceName with Kubelet.
func (m *NvidiaDevicePlugin) Register(kubeletEndpoint, resourceName string) error {
conn, err := dial(kubeletEndpoint, 5*time.Second)
if err != nil {
return err
}
defer conn.Close()
client := pluginapi.NewRegistrationClient(conn)
reqt := &pluginapi.RegisterRequest{
Version: pluginapi.Version,
Endpoint: path.Base(m.socket),
ResourceName: resourceName,
}
_, err = client.Register(context.Background(), reqt)
if err != nil {
return err
}
return nil
}
Register的实现流程图如下:

- 注册的Resource Name是
nvidia.com/gpu - 注册的Version是
v1beta1
Stop
Stop的代码如下:
// Stop stops the gRPC server
func (m *NvidiaDevicePlugin) Stop() error {
if m.server == nil {
return nil
}
m.server.Stop()
m.server = nil
close(m.stop)
return m.cleanup()
}
Stop的实现流程图如下:

- Stop流程中负责停止gRPC Server,并删除nvidia.sock。
ListAndWatch
ListAndWatch接口主要负责监控health channel,发现有gpu变成unhealthy后,将完成的gpu list信息(ID和health状态)发送给kubelet进行更新。
// ListAndWatch lists devices and update that list according to the health status
func (m *NvidiaDevicePlugin) ListAndWatch(e *pluginapi.Empty, s pluginapi.DevicePlugin_ListAndWatchServer) error {
s.Send(&pluginapi.ListAndWatchResponse{Devices: m.devs})
for {
select {
case <-m.stop:
return nil
case d := <-m.health:
// FIXME: there is no way to recover from the Unhealthy state.
d.Health = pluginapi.Unhealthy
s.Send(&pluginapi.ListAndWatchResponse{Devices: m.devs})
}
}
}
ListAndWatch的实现流程图如下:

Allocate
Allocate负责接口kubelet为Container请求分配gpu的请求,请求的结构体如下:
// - Allocate is expected to be called during pod creation since allocation
// failures for any container would result in pod startup failure.
// - Allocate allows kubelet to exposes additional artifacts in a pod's
// environment as directed by the plugin.
// - Allocate allows Device Plugin to run device specific operations on
// the Devices requested
type AllocateRequest struct {
ContainerRequests []*ContainerAllocateRequest `protobuf:"bytes,1,rep,name=container_requests,json=containerRequests" json:"container_requests,omitempty"`
}
type ContainerAllocateRequest struct {
DevicesIDs []string `protobuf:"bytes,1,rep,name=devicesIDs" json:"devicesIDs,omitempty"`
}
device plugin Allocate的Response结构体定义如下:
// AllocateResponse includes the artifacts that needs to be injected into
// a container for accessing 'deviceIDs' that were mentioned as part of
// 'AllocateRequest'.
// Failure Handling:
// if Kubelet sends an allocation request for dev1 and dev2.
// Allocation on dev1 succeeds but allocation on dev2 fails.
// The Device plugin should send a ListAndWatch update and fail the
// Allocation request
type AllocateResponse struct {
ContainerResponses []*ContainerAllocateResponse `protobuf:"bytes,1,rep,name=container_responses,json=containerResponses" json:"container_responses,omitempty"`
}
type ContainerAllocateResponse struct {
// List of environment variable to be set in the container to access one of more devices.
Envs map[string]string `protobuf:"bytes,1,rep,name=envs" json:"envs,omitempty" protobuf_key:"bytes,1,opt,name=key,proto3" protobuf_val:"bytes,2,opt,name=value,proto3"`
// Mounts for the container.
Mounts []*Mount `protobuf:"bytes,2,rep,name=mounts" json:"mounts,omitempty"`
// Devices for the container.
Devices []*DeviceSpec `protobuf:"bytes,3,rep,name=devices" json:"devices,omitempty"`
// Container annotations to pass to the container runtime
Annotations map[string]string `protobuf:"bytes,4,rep,name=annotations" json:"annotations,omitempty" protobuf_key:"bytes,1,opt,name=key,proto3" protobuf_val:"bytes,2,opt,name=value,proto3"`
}
Allocate的代码实现如下:
// Allocate which return list of devices.
func (m *NvidiaDevicePlugin) Allocate(ctx context.Context, reqs *pluginapi.AllocateRequest) (*pluginapi.AllocateResponse, error) {
devs := m.devs
responses := pluginapi.AllocateResponse{}
for _, req := range reqs.ContainerRequests {
response := pluginapi.ContainerAllocateResponse{
Envs: map[string]string{
"NVIDIA_VISIBLE_DEVICES": strings.Join(req.DevicesIDs, ","),
},
}
for _, id := range req.DevicesIDs {
if !deviceExists(devs, id) {
return nil, fmt.Errorf("invalid allocation request: unknown device: %s", id)
}
}
responses.ContainerResponses = append(responses.ContainerResponses, &response)
}
return &responses, nil
}
下面是其实现逻辑图:

- Allocate中会遍历ContainerRequests,将DeviceIDs封装到ContainerAllocateResponse的
Envs:NVIDIA_VISIBLE_DEVICES中,格式为:”${ID_1},${ID_2},...” - 除此之外,并没有封装Mounts, Devices, Annotations。
总结
NVIDIA/k8s-device-plugin的代码中,依赖于nvidia-docker代码库,存在很多golang调用C库的地方,还需要大家自行到[nvml api文档](https://docs.nvidia.com/deploy/nvml-api)中查看相关C函数声明。上一篇博客介绍了Kubernetes如何通过Device Plugins来使用NVIDIA GPU,这篇博客介绍NVIDIA/k8s-device-plugin的代码实现流程,下一篇博客我觉得还有必要对kubelet device plugin manger进行代码分析,如此才能完整的理解整个交互细节。
KubernetesNVIDIAdevice pluginGPU
© 著作权归作者所有
举报
打赏
0 赞
2 收藏
分享
作者的其它热门文章
深度解析Kubernetes Local Persistent Volume
TensorFlow on Kubernetes的架构与实践

更多推荐

所有评论(0)