cadence的SMD pin to SMD pin spacing问题(元件本身的引脚间距过小造成的DRC错误)
文章目录前言一、解决方法总结前言在用allegro绘制PCB的时候,明明已经规定好间距,结果莫名奇妙的报DRC错误,而且还是同一个元器件。真服了。就像下面这个。然后参考了网上的解决方法,不知道是不是版本问题,没有所说的选项。有兴趣的可以看一下Allegro消除元件本身的引脚间距过小造成的DRC错误我用的版本candence 17.2一、解决方法我也是找了好久才解决,就是在我们规则设计检查这里,不勾
·
前言
在用allegro绘制PCB的时候,明明已经规定好间距,结果莫名奇妙的报DRC错误,而且还是同一个元器件。真服了。
就像下面这个。
然后参考了网上的解决方法,不知道是不是版本问题,没有所说的选项。
有兴趣的可以看一下
Allegro消除元件本身的引脚间距过小造成的DRC错误
我用的版本candence 17.2
一、解决方法
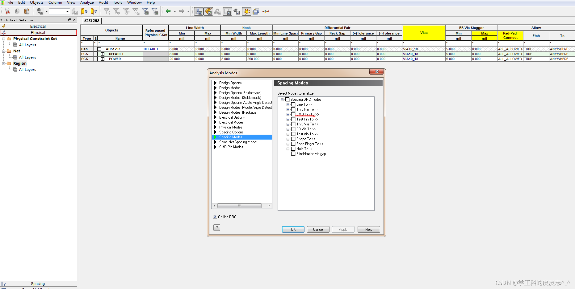
我也是找了好久才解决,就是在我们规则设计检查这里,不勾选这一项,其他的一样的道理。我的错误是SMD pin to SMD pin spacing问题
你用鼠标的光标去点击或者靠近DRC的错误,他会有提示。
然后把这些DRC检查去掉就可以了。

总结
好了今天的分享就到这里。希望能解决你的问题。
其他的问题大家可以看看这篇:allegro 遇到的问题汇总 避免忘记
更多推荐



所有评论(0)