通过工具JProfiler对JVM进行性能分析
一、基本概念
JProfiler:即“Java Profiler”,即“Java分析器”或“Java性能分析工具”。它是一款用于Java应用程序的性能分析和调试工具,主要帮助开发人员识别和解决性能瓶颈问题。
JVM:即“Java Virtual Machine”,即“Java虚拟机”。它是一个用于运行Java字节码的抽象计算机。
(JProfiler分析的对象是Java应用程序,而这些程序都运行在JVM之上,JProfiler通过与JVM交互,收集有关CPU使用、内存分配、线程状态等详细信息。JVM提供的这些数据是JProfiler分析性能瓶颈、内存泄漏、线程死锁等问题的基础。由于JVM执行的是Java字节码,JProfiler可以直接分析字节码级别的代码执行情况,从而精确定位到方法调用、代码路径等细节。)
内存:是计算机中用来临时存储运行程序和数据的地方,运行中的数据和程序需要载入内存,计算机才能对其进行处理。
(某些对象由于逻辑问题没有被释放时,内存将逐渐耗尽,导致程序崩溃。JProfiler可以帮助检测内存泄漏,找出不再使用却没有释放的对象,也可以通过JProfiler监控内存使用的高峰时刻,帮助识别应用在负载高峰时的内存需求,确保程序在高压力环境下稳定运行。)
CPU:即“中央处理器”。它是计算机系统的核心处理单元,负责执行指令和处理数据,相当于计算机的大脑。
(在JProfiler中的主要作用是分析Java应用程序对CPU资源的使用情况。JProfiler能显示各个方法的CPU使用情况,帮助开发者找到耗费CPU资源最多的代码部分,识别性能瓶颈。”热点”代码,即在CPU使用中最频繁被调用的方法或函数,可以协助开发者优化这些代码以提升整体性能。)
SSH:SSH 是 "Secure Shell" 的缩写,是一种网络协议,用于安全地远程登录到另一台计算机上,执行命令和传输文件。
(SSH隧道提供了一种安全的方式,使得JProfiler可以从本地机器连接到远程服务器上的JVM,而不需要直接在网络上暴露JVM的管理端口。windows上查看SSH服务是否安装Get-Service -Name sshd,开启SSH服务Start-Service -Name sshd;另外对比TCP,TCP 属于传输层协议,主要目的是提供一种可靠的端到端的数据传输服务,而 SSH 是一种应用层协议,它通常使用 TCP 作为其底层传输机制,主要目的是提供安全的远程登录和其他安全服务。)
二、操作步骤
1、连接JVM
1.1、分析本地JVM
attach模式选择本地JVM快速连接
它可以用来分析本地的CPU状况及除数组内存数据以外的内存状况
launch模式选择应用程序
选择jar包后点击开始会由JProfiler启动JVM,它本质也会在启动的时候添加代理,所以可以完整的分析CPU状况及内存状况(包括数组内存数据)
1.2、分析远程JVM
attach模式选择远程JVM配置连接
连接远程JVM,windows系统需要手动下载配置代理,其他系统则不需要
(在windows系统中,在远程目标机器上将下载的jprofiler代理文件解压后,在jar包启动文件的命令中增加-agentpath设置代理,命令为 java -agentpath:"C:\Program Files\jprofiler14\bin\windows-x64\jprofilerti.dll=port=8890,nowait" -jar ectd-admin-web-v3.0.6.jar 。在会话设置中,需要手动指定分析的代理端口为8890)

2、内存分析
2.1、功能介绍

使用上述红框框出来的三部分功能进行内存的分析,这里对这些功能进行简要的介绍
遥测
内存:可以查看当前系统的内存整体情况,进而判断系统中是否存在严重的内存问题(比如内存泄漏或内存溢出)
实时内存
所有对象:显示当前系统的整体内存分配情况
记录的对象:显示点击 记录内存 后的所有对象的内存情况,并且可以选择活性模式(显示存活对象或垃圾回收对象),然后可以点击某个对象显示分配热点或分配调用树情况
分配调用树:显示点击点击 记录内存 后,具有调用树结构的内存分配情况,并且可以选择活性模式,以及特定类型的对象进行查看
分配热点:显示点击点击 记录内存 后,分配频率高的对象,可以以对象为维度去查看调用出处,并且也可以选择活性模式,以及特定类型的对象进行查看
类跟踪器:可以在前面从记录的对象中选择对象添加到类跟踪器中,查看特定对象内存的变化和释放
堆遍历器
用于分析对象或类的引用情况进而确定某一时刻内存无法GC下降的原因。选择生成快照或在实时内存中,点击记录的对象或者分配调用树中的类,跳转到堆遍历器中显示所选内容

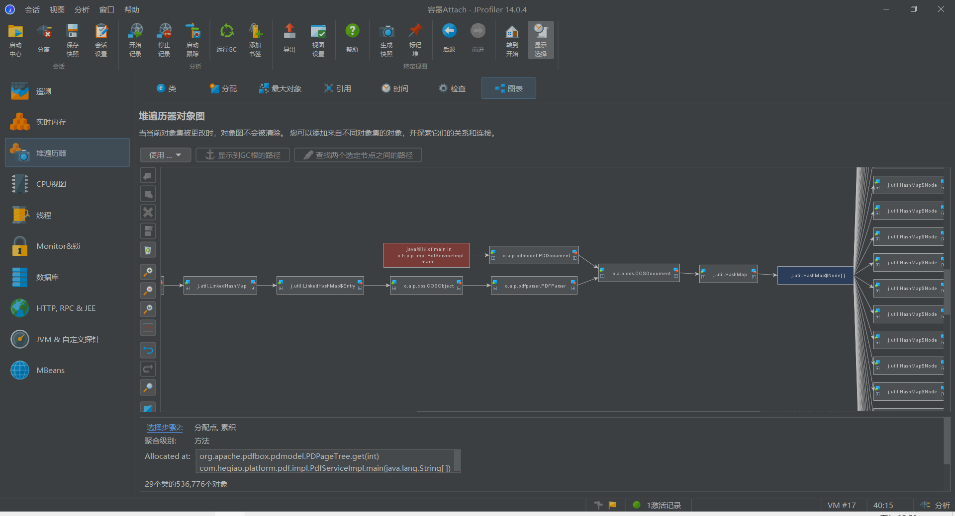
然后选择类中最大对象实例,右键在图表中显示
得到如图表所示,点击该对象,点击显示到GC根的路径(即GC Root ,它是 JVM 垃圾回收器判断对象是否存活的起点。如果一个对象可以通过一条由 GC Root 出发的引用链访问到,则它被认为是存活的 ,不会被回收。这个功能可以用于帮助开发者定位对象无法被 GC 回收的根本原因,常见的 GC Root 类型有线程栈变量、JNI 全局引用、静态字段、锁对象、常量引用、类加载器等)

由此图即可排查被哪些对象强引用而导致内存无法GC释放,图中可见,该最大对象实例被PDDocument及HashMap所强引用,因此要GC PDPageTree类,需要首先将强引用它的这两个对象置空(在某个对象上右键,显示传入引用 指用到当前这个对象的,显示传出引用 指当前这个对象用到的对象)
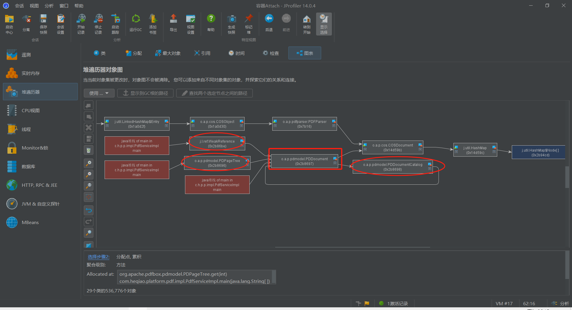
具体分析:
比如如图红方框出的PDDocument对象被三个红圆框的对象引用。其中PDDocumentCatalog和自己属于循环引用,而WeakReference、PDPageTree则直接连接到堆栈的GC根,因此这两个是应当被线程所持有的直接的变量对象,因此对这两个对象的赋值和操作也是直接在线程中的,如果要解除PDDocument对象的传入引用,则应当先将这两个对象在代码中置空或关闭
2.2、分析步骤
2.2.1、首先执行业务场景,查看遥测中的内存总览,查看内存是否存在高占用的情况
2.2.2、查看实时内存中的所有对象,初步查看内存中已经存在的占用高内存的对象是谁(查看是否是当前业务导致内存高占用,或者还是其他对象占用导致)
2.2.3、复现业务场景(最好不要同时有其他操作,避免影响分析判断)并点击记录分配调用栈数据(一般选择活动对象,所有分配),并设置调用树分配选项(一般选择活动对象,所有分配,所有类;更新选项可以选择自动更新,但是如果堆内存较大,会导致显著增加开销),查看分配调用树,确定占用高内存的对象及代码位置(使用分配热点根据对象反向查看调用位置也可以)
2.2.4、根据代码或对象进行内存优化分析,查看是否代码逻辑不合理,或者是否可进行优化(比如大对象的瘦身,用于迭代的集合的瘦身等),如果进行代码内存优化,则这一步即结束,如果是分析内存泄漏,则可继续下一步
2.2.5、将异常对象添加到类跟踪器,结合代码确认对象内存是否正常释放而不存在内存泄漏问题。假如高占用内存的对象已经确定且无内存泄漏,查看其在堆遍历器中的引用,判断是否被不正确的持有未释放而导致内存溢出问题
3、CPU分析
3.1、功能介绍

使用上述红框框出来的三部分功能进行CPU的分析,这里对这些功能进行简要的介绍
遥测
CPU负载:可以查看当前系统的CPU负载整体情况,判断系统中是否存在CPU使用率过高的问题
CPU视图
调用树:显示点击 记录CPU 后,当前程序中各个方法或线程的 CPU 使用情况,并且可以选择具体的线程及线程状态进行筛选
热点:显示点击 记录CPU 后,列出消耗最多资源的方法或类,通常是性能瓶颈所在的地方,并且可以选择具体的线程及线程状态进行筛选
调用图:显示点击 记录CPU 后,局部线程调用的CPU使用情况,并且可以选择具体的线程中的节点作为最初显示的节点去创建调用图
异常值检测:显示点击 记录CPU 后,存在相较于自身平均调用时间特别突出(异常系数)的方法
其他功能项不常用略过
3.2、分析步骤
3.2.1、首先查看遥测中的CPU负载总览,查看内存是否存在高使用的情况
3.2.2、复现场景并记录CPU数据,查看调用树或者热点确定CPU占用率高的方法的代码位置(如果有需要也可也对指定调用的线程方法设置线程图更加简明的查看)
3.2.3、查看异常值检测,排除存在异常的方法如有必要进行进一步的分析
总结
JProfiler通过给JVM启动添加代理去追踪和记录相关内存及CPU数据以不同的形式呈现出来,关键点在于根据需求决定呈现形式的参数或配置
三、额外补充
1、其他子系统探针

如图,为JProfiler为JRE中的重要子系统提供了一些探针。探针将instrumentation添加到特定的类中,以便收集其数据,从运行的应用程序中提取语义数据,并将其显示在分析器中。
现在介绍其中部分常用的几个探针:
数据库
JDBC:当点击记录探针JDBC及记录CPU后,即可完整查看JDBC探针数据,包括时间线、连接情况、在调用树中的耗时,热点、还有执行情况总览等,有助于分析SQL中引起的性能瓶颈
HTTP,RPC & JEE
HTTP服务器:点击 记录探针HTTP服务器 ,可以查看来自浏览器等客户端传入的HTTP请求状况,包括请求的热点、总览等
HTTP客户端:点击 记录探针HTTP客户端 ,可以查看从服务器传出的HTTP请求状况,包括请求的调用树(需要开启记录CPU)、热点、总览等
2、与IDEA集成并Debug分析

在IDEA的设置——插件中搜索JProfiler然后安装,安装完成后重启IDEA即可使用JProfiler启动,这样启动时会直接拉起JProfiler进行相关数据的统计,并且在调用书中点击显示源码时,可直接跳转到IDEA中显示对应的代码位置
如果需要Debug分析本地代码,并断点在某一行查看内存情况或者变化时,需要在IDEA的启动的应用程序配置中增加VM选项,并配置JProfiler在本地的代理文件路径及端口,然后Debug启动。
(特别注意,这里配置的JProfiler代理不需要nowait参数【无nowait表示默认情况下,JProfiler Agent 会等待 JProfiler 客户端(如 GUI 工具)连接后再继续执行程序】,只需要
-agentpath:"C:\Users\86182\Desktop\mysoftware\jprofiler_agent_windows-x64_14_0_4\jprofiler14\bin\windows-x64\jprofilerti.dll"=port=8849 即可,在启动应用程序后,启动JProfiler进行连接,程序和Profiler就会同时顺利启动)

(额外:如果断点设置为 所有,则当代码执行停留至断点时,JProfiler的分析也会停止,比如在内存总览图中,则会停止记录。如果断点设置为 线程,则JProfiler的分析仍会继续,只是当前内存状态保持不变,比如在内存总览图中,仍会继续记录,但是曲线图如果没有GC可能保持当前时刻不变。因此通常设置断点为线程更合适一些,当执行到某个断点时,仍可对JProfiler进行相关操作)
如图,可以在 窗口 菜单项中设置Unlock视图,然后将内存总览和分配调用树同时查看,方便判断内存变化情况
3、手动添加源码
通过上述方式可添加源码,这样在调用树中双击即可查看源码(但是只是定位到类)
通过上述方式可在调用树上增加代码行数的显示,这样方便在显示的源代码类中找到对应行
4、性能问题与配置
JProfiler连接到JVM后,会对其性能造成一定的影响。这种性能影响的程度与JProfiler的配置和使用的功能模块有关。具体影响方面比如监控开销(在目标JVM中插入探针来跟踪方法调用,这会增加额外的计算和内存开销)、内存开销(维护大量的数据结构来存储分析信息,比如堆栈数据等)、网络通信(远程连接)、IO影响(快照写入)等。
需要注意的配置和操作
方法调用记录类型:对于I/O密集型(输入输出频率高,比如磁盘、数据库、REST请求)选择Instrumentation模式(会修改选定类的字节码以跟踪方法的进入和退出),选择指定的方法或包,可以更详细的查看方法的信息包括调用次数;对于计算密集型(CPU运算和数据处理强度高,比如图片视频文档分析处理、大规模运算、加解密)选择异步采样,可以获取更准确的CPU时间;其他情况一般选择全采样即可
采样频率:如果将方法调用记录类型设置为采样,采样频率越高,数据越详细,但性能开销也越大。可以在 方法调用记录 中选择采用间隔的ms数控制
方法忽略:如果将方法调用记录类型设置为instrumentation,所有分析类的方法都会被测量,这对于执行时间很短的方法来说, 会产生很大的开销。为了缓解instrumentation的问题,JProfiler有一个叫做自动调节的机制。分析代理会不时地检查instrumentation开销很高的方法, 并将它们传送到JProfiler GUI中,可以单击该状态栏条目来查看检测到的开销热点,并选择将其纳入忽略方法列表。在 高级设置 的 CPU分析 中可以开启或关闭自动调节
触发器设置:可以在 会话设置 中的 触发器设置 中设置触发器条件,合理设置触发器可以减少不必要的数据收集,降低性能开销。比如设置 CPU 使用率超过某个阈值时开始收集数据,或者置特定方法调用次数超过某个阈值时开始收集数据
避免多开:比如同时开启CPU记录和分配记录,或者还有其他比如JDBC、HTTP探针等,尽量需要查看哪个记录哪个模块,不用的就停止记录
更多推荐


所有评论(0)