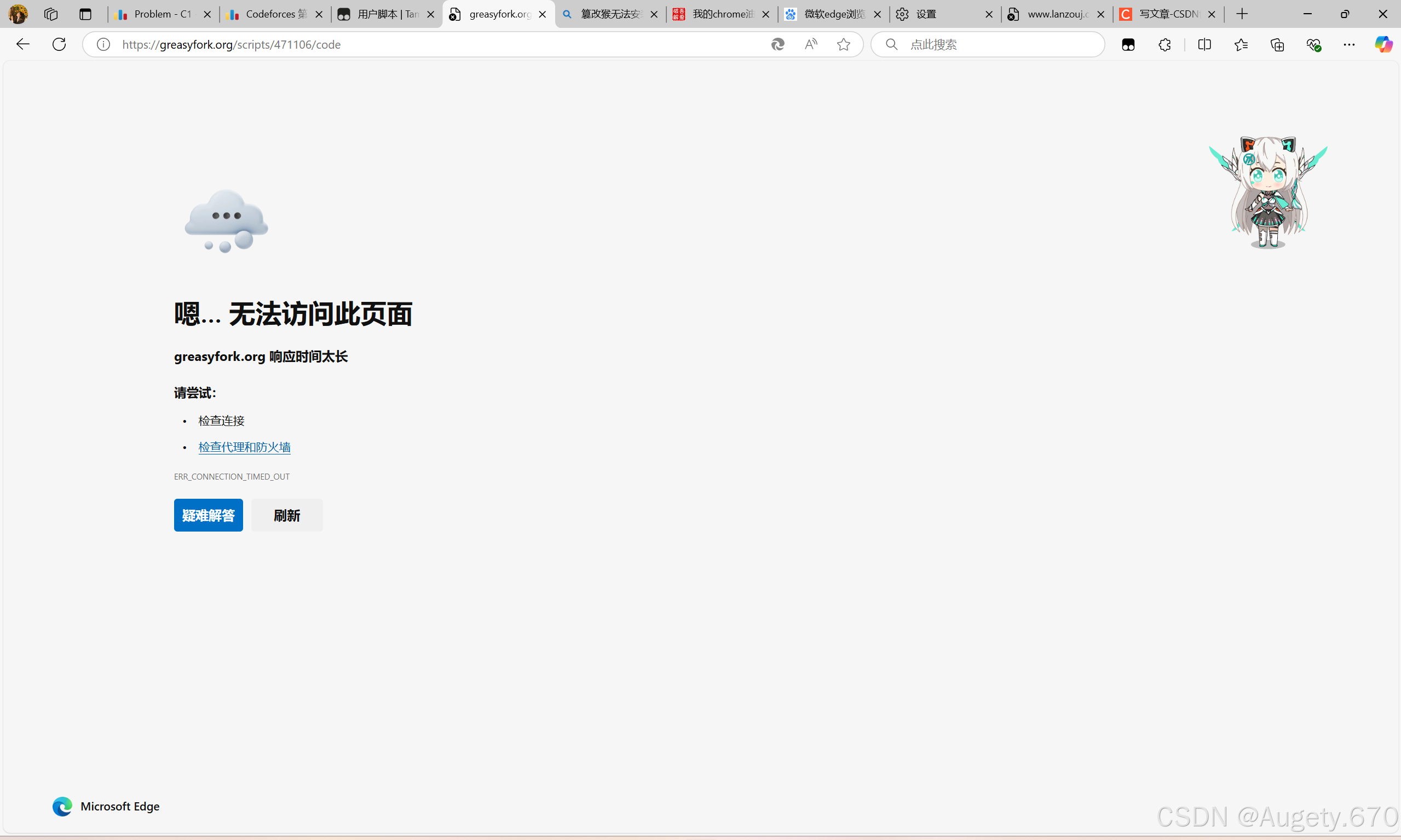
篡改侯打不开新的脚本页面。。无法安装
篡改猴里的脚本点进去都变成了这样。不知道是不是edge的问题,,其他网站是可以打开的。呜呜呜呜呜呜呜呜有没有可以帮忙看看什么问题,网上的教程找了好多个试了都不行,改了edge还有电脑的dns都不行。甚至重置了edge还是不行。sos 没有拓展用着很难受。
·

篡改猴里的脚本点进去都变成了这样。。。。不知道是不是edge的问题,,其他网站是可以打开的。呜呜呜呜呜呜呜呜有没有可以帮忙看看什么问题,网上的教程找了好多个试了都不行,改了edge还有电脑的dns都不行。甚至重置了edge还是不行。。sos 没有拓展用着很难受
更多推荐


所有评论(0)