新版抓包神器 Burp Suite 2020 找不到 spider模块?
0x00 官方说明在官网文档https://portswigger.net/support/burp-suite-tools点击Scanner 和Spider 出现的页面都是相同的https://portswigger.net/burp/documentation/desktop/scanningScanner 原先主要作用是扫描web漏洞0x01 简单看看0x03 Spider 使用教程比如我找
·
新版抓包神器 Burp Suite 2020 找不到 spider模块?
0x00 官方说明

在官网文档https://portswigger.net/support/burp-suite-tools
点击Scanner 和Spider 出现的页面都是相同的https://portswigger.net/burp/documentation/desktop/scanning


Scanner 原先主要作用是扫描web漏洞
0x01 简单看看



0x03 Spider 使用教程



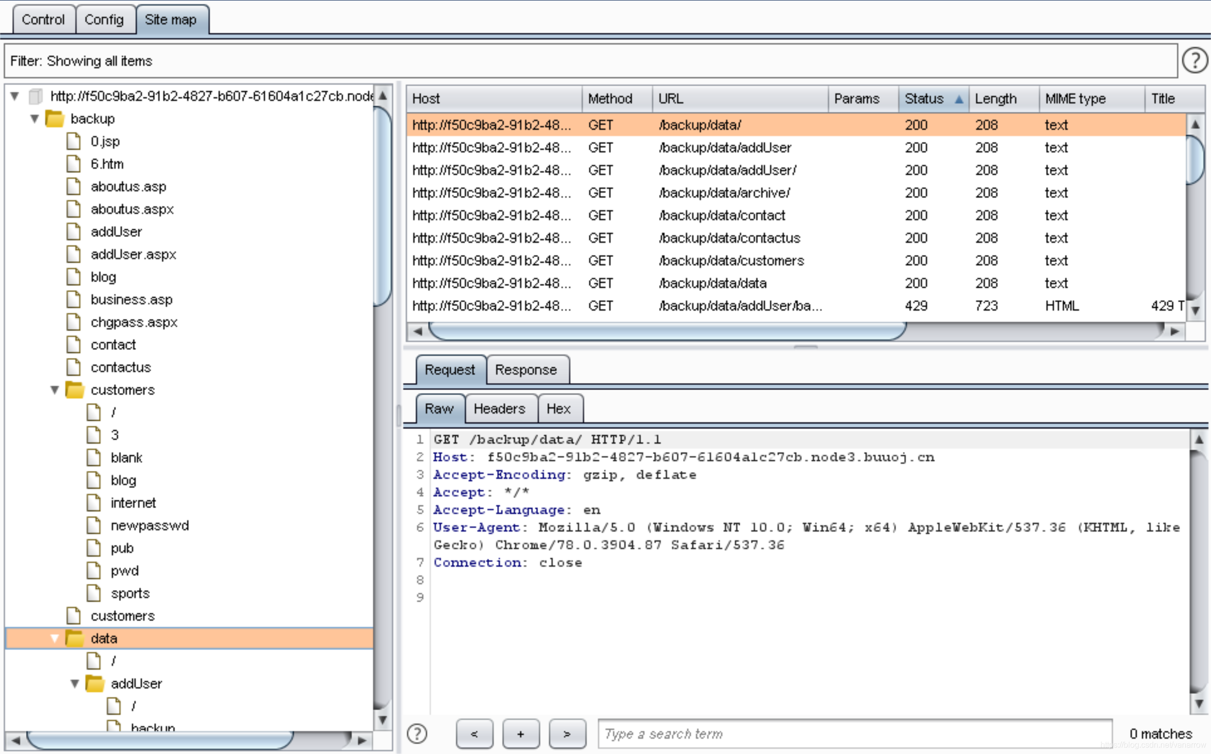
比如我找网站的bak文件



输入参数直接点主题界面空白处就行

需要一段时间,把整个目录都爬下来,非常直观
0x02 Scanner使用教程



实在用不习惯就上 Burp Suite 1.7版
更多推荐

所有评论(0)