KGT框架终极突破指南(超详细):一文看懂知识图谱如何增强大模型,攻克癌症药物重定位!
研究团队开发了知识图谱思维(KGT)框架,通过将大语言模型与知识图谱结合,有效减少AI在生物医学领域的事实错误,在泛癌症问答任务中表现优异,为药物重定位、耐药性预测等临床应用提供新的技术路径。

摘要
研究团队开发了知识图谱思维(KGT)框架,通过将大语言模型与知识图谱结合,有效减少AI在生物医学领域的事实错误,在泛癌症问答任务中表现优异,为药物重定位、耐药性预测等临床应用提供新的技术路径。
PDF原文链接: https://t.zsxq.com/4VPza
引言:大模型在生物医学应用中的挑战与机遇
近年来,以ChatGPT、Llama为代表的大语言模型在人工智能领域备受瞩目,在生物医学和医疗保健领域催生了广泛的应用。然而,大模型在实际应用中仍面临着一个关键挑战——事实性幻觉(factual hallucination),即由于固有知识有限而产生错误陈述的问题。
这一问题在生物医学等对事实准确性要求极高的领域尤为突出。目前,研究者主要通过微调技术来解决这些问题,例如MedAlpaca基于医疗数据微调Stanford Alpaca用于医疗问答应用,ChatDoctor通过医学文献微调LLaMA来模拟医患对话。然而,微调方法带来了巨大的训练成本,同时还面临"灾难性遗忘"的关键挑战,即模型在学习新任务时会遗忘先前学到的信息。
一、KGT框架:知识图谱增强的创新解决方案
1.核心创新理念
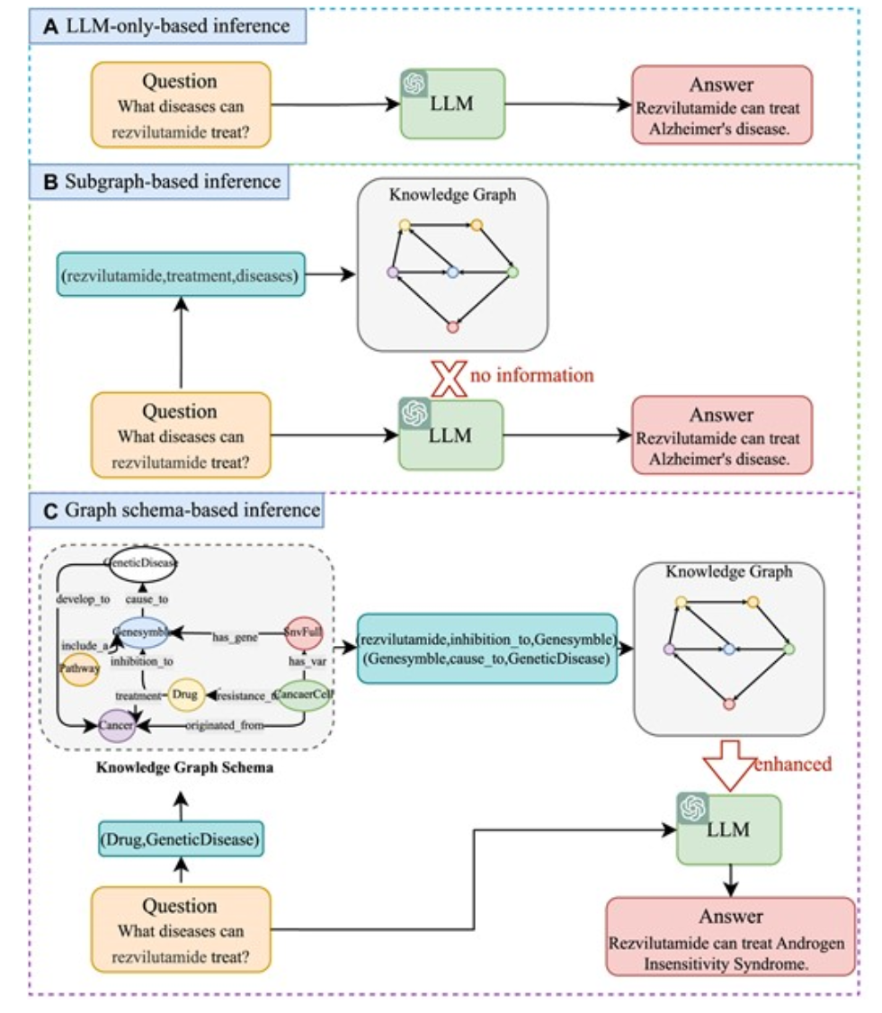
研究团队提出的知识图谱思维(KGT)框架采用了一种全新的策略。与传统方法直接基于问题检索事实信息不同,KGT利用大语言模型在知识图谱的模式上进行推理,通过从问题中直接提取的关键信息和从模式推断的信息,生成最优子图,随后利用该子图通过大语言模型推断问题答案。

KGT具有以下突出特点:
-
免微调
无需对模型进行重新训练
-
即插即用
便于部署和集成
-
多模型兼容
可无缝集成多种大语言模型
-
通用性强
适用于不同类型的知识图谱
2.技术架构详解

KGT框架的工作流程包含以下关键步骤:
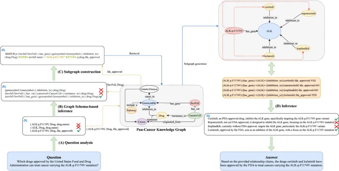
1. 问题分析阶段
当用户输入自然语言问题时,系统首先分析问题,提取主要信息,将问题分解为更易管理的小单元。
2. 图模式推理阶段
将提取的关键信息传递给大语言模型,在知识图谱的模式图上应用图推理,获得最优关系路径。
3. 子图构建阶段
生成检索语句,在知识图谱中通过搜索构建子图。
4. 自然语言输出阶段
大语言模型将子图划分为多个关系链,每个关系链输出一个自然语言句子,最终生成自然语言输出。
二、泛癌症问答基准数据集:PcQA
为了评估知识图谱在生物医学领域的问答任务,研究团队利用泛癌症知识图谱开发了首个生物医学领域的知识图谱问答基准——泛癌症问答(PcQA)数据集。
该数据集包含405个数据条目,涵盖泛癌症研究领域的广泛应用,包括:
- 癌症遗传易感性
- 药物治疗规划
- 药物重定位
- 潜在药物靶点识别
- 耐药性研究
- 癌症进展和转移预测
通过深入探索癌症相关的推理和信息检索挑战,该数据集能够启发研究人员和临床医生更深入地理解癌症并探索更有效的治疗方法。
三、实验评估与性能表现
1.评估标准
研究团队采用了多重评估标准来确保结果的可靠性:
-
GPT-4评分器
基于两个句子之间的语义相似性进行评估和打分
-
BERTScore
使用上下文敏感嵌入评估语义相似性,提供语言模型输出的综合评估
-
ROUGE
评估生成文本与参考文本之间的最长公共子序列(LCS),关注基于序列的相似性

2.基线比较
为了评估KGT框架的优势,研究团队与几种可直接应用于KGQA任务且无需微调的方法进行了比较:
-
Base方法
类似于KG-GPT的直接方法
-
CoT&ICL
结合链式思维提示和上下文学习技术
-
KG-GPT
当前KGQA领域的领先方法
实验结果表明,KGT框架在各项评估指标上均表现出色,显著提升了大语言模型在生物医学问答任务中的准确性和实用性。
四、临床应用案例分析
1.药物重定位:发现现有药物的新用途
KGT框架能够通过分析潜在的药物-癌症关联来促进现有药物新用途的发现。系统可以识别出现有药物在不同癌症类型中的潜在治疗效果,为药物重定位提供有价值的洞察。
2.耐药性预测:精准治疗的关键

在耐药性研究方面,KGT展现出强大的分析能力。例如,系统能够识别ALK-p.L1196M突变与胃癌的关联,并发现该突变对纳拉替尼(nalatinib)存在已知耐药性。大语言模型处理这一信息并推断出,由于这种耐药性,纳拉替尼可能不是治疗由ALK-p.L1196M突变引起的癌症的有效药物。
这个案例突出了理解特定基因-药物相互作用在耐药性研究中的关键重要性。它展示了某些基因突变如何可能使药物失效,这反过来可以指导肿瘤学家选择替代治疗方案或开发能够绕过或靶向耐药机制的新药物。
3.个性化治疗与生物标志物分析
KGT框架还能够协助个性化治疗方案的制定和生物标志物的选择与理解。通过分析相关的生物标志物和遗传机制,系统能够为临床决策提供更精准的支持。
五、技术优势与创新点
1. 架构灵活性
KGT框架采用灵活的架构设计,能够无缝集成各种大语言模型,展现出强大的适应性。
2. 知识验证机制
通过利用知识图谱的可验证信息来改进大语言模型的初始响应,显著减少了推理中的事实错误。
3. 多跳推理能力
与传统的基于子图的推理方法相比,KGT通过在知识图谱模式上推理中间实体类型,增强了检索能力,能够处理复杂的多跳问题。
4. 即插即用特性
框架无需微调,提供即插即用的便利性,便于在不同环境中快速部署。
六、应用前景与意义
KGT框架为生物医学领域的多个挑战提供了技术解决方案:
-
临床决策支持
为医生和医疗机构提升临床决策能力
-
医疗咨询服务
为患者和医疗保健提供者提供医疗建议
-
生物标志物发现
揭示早期疾病检测和个性化治疗的关键生物标志物
-
药物重定位
通过洞察现有药物的机制、副作用和相关疾病的生物学过程,探索其新的治疗应用
七、技术实现与开源贡献
研究团队已将相关代码和数据集完全开源,为学术界和工业界的进一步研究和应用提供了坚实基础。这一举措将促进知识图谱增强大语言模型技术在生物医学领域的广泛应用和发展。
八、总结与展望
KGT框架的提出标志着大语言模型在生物医学应用中的重要突破。通过巧妙结合知识图谱和大语言模型的优势,该框架不仅有效解决了事实性幻觉问题,更为癌症研究、药物开发和精准医疗等领域提供了强有力的技术支撑。
随着人工智能技术在医疗健康领域的深入应用,KGT框架所代表的知识图谱增强大模型技术将在未来发挥更加重要的作用,为实现更精准、更智能的医疗服务贡献力量。这项研究不仅是技术创新的典型代表,更是AI赋能生物医学研究的成功实践。
如何学习大模型 AI ?
由于新岗位的生产效率,要优于被取代岗位的生产效率,所以实际上整个社会的生产效率是提升的。
但是具体到个人,只能说是:
“最先掌握AI的人,将会比较晚掌握AI的人有竞争优势”。
这句话,放在计算机、互联网、移动互联网的开局时期,都是一样的道理。
我在一线互联网企业工作十余年里,指导过不少同行后辈。帮助很多人得到了学习和成长。
我意识到有很多经验和知识值得分享给大家,也可以通过我们的能力和经验解答大家在人工智能学习中的很多困惑,所以在工作繁忙的情况下还是坚持各种整理和分享。但苦于知识传播途径有限,很多互联网行业朋友无法获得正确的资料得到学习提升,故此将并将重要的AI大模型资料包括AI大模型入门学习思维导图、精品AI大模型学习书籍手册、视频教程、实战学习等录播视频免费分享出来。

第一阶段(10天):初阶应用
该阶段让大家对大模型 AI有一个最前沿的认识,对大模型 AI 的理解超过 95% 的人,可以在相关讨论时发表高级、不跟风、又接地气的见解,别人只会和 AI 聊天,而你能调教 AI,并能用代码将大模型和业务衔接。
- 大模型 AI 能干什么?
- 大模型是怎样获得「智能」的?
- 用好 AI 的核心心法
- 大模型应用业务架构
- 大模型应用技术架构
- 代码示例:向 GPT-3.5 灌入新知识
- 提示工程的意义和核心思想
- Prompt 典型构成
- 指令调优方法论
- 思维链和思维树
- Prompt 攻击和防范
- …
第二阶段(30天):高阶应用
该阶段我们正式进入大模型 AI 进阶实战学习,学会构造私有知识库,扩展 AI 的能力。快速开发一个完整的基于 agent 对话机器人。掌握功能最强的大模型开发框架,抓住最新的技术进展,适合 Python 和 JavaScript 程序员。
- 为什么要做 RAG
- 搭建一个简单的 ChatPDF
- 检索的基础概念
- 什么是向量表示(Embeddings)
- 向量数据库与向量检索
- 基于向量检索的 RAG
- 搭建 RAG 系统的扩展知识
- 混合检索与 RAG-Fusion 简介
- 向量模型本地部署
- …
第三阶段(30天):模型训练
恭喜你,如果学到这里,你基本可以找到一份大模型 AI相关的工作,自己也能训练 GPT 了!通过微调,训练自己的垂直大模型,能独立训练开源多模态大模型,掌握更多技术方案。
到此为止,大概2个月的时间。你已经成为了一名“AI小子”。那么你还想往下探索吗?
- 为什么要做 RAG
- 什么是模型
- 什么是模型训练
- 求解器 & 损失函数简介
- 小实验2:手写一个简单的神经网络并训练它
- 什么是训练/预训练/微调/轻量化微调
- Transformer结构简介
- 轻量化微调
- 实验数据集的构建
- …
第四阶段(20天):商业闭环
对全球大模型从性能、吞吐量、成本等方面有一定的认知,可以在云端和本地等多种环境下部署大模型,找到适合自己的项目/创业方向,做一名被 AI 武装的产品经理。
- 硬件选型
- 带你了解全球大模型
- 使用国产大模型服务
- 搭建 OpenAI 代理
- 热身:基于阿里云 PAI 部署 Stable Diffusion
- 在本地计算机运行大模型
- 大模型的私有化部署
- 基于 vLLM 部署大模型
- 案例:如何优雅地在阿里云私有部署开源大模型
- 部署一套开源 LLM 项目
- 内容安全
- 互联网信息服务算法备案
- …
学习是一个过程,只要学习就会有挑战。天道酬勤,你越努力,就会成为越优秀的自己。
如果你能在15天内完成所有的任务,那你堪称天才。然而,如果你能完成 60-70% 的内容,你就已经开始具备成为一名大模型 AI 的正确特征了。
这份完整版的大模型 AI 学习资料已经上传CSDN,朋友们如果需要可以微信扫描下方CSDN官方认证二维码免费领取【保证100%免费】

更多推荐

所有评论(0)