【收藏】AI Agent基础教程:模型、工具与推理框架全面解析,让大模型从“能说“到“能做“
AI Agent 是一种具备。
AI Agent是具备自主推理、调用工具和执行任务的智能系统,与传统大语言模型不同,它能思考并完成任务。核心组件包括模型(大脑)、工具(手脚)和编排层(调度器)。推理框架如ReAct、CoT、ToT定义思维模式,工具使用连接现实世界,知识增强技术提供动态知识库。通过提示词工程引导,AI Agent可升级为可感知、可决策、可执行的数字员工,是迈向AGI的关键形态。
1、前言预览
AI Agent 是一种具备 自主推理、调用工具 和 执行任务 能力的智能系统。
与只能进行对话的大语言模型不同,它不仅能思考,还能动手完成任务。
整体来看,AI Agent 的核心要点包括以下几个方面:
- 核心组件:模型(大脑)、工具(手脚)、编排层(调度器),共同形成任务执行闭环。
- 推理框架:如 ReAct、CoT、ToT,代表 Agent 的思维模式,决定其如何思考、采取行动并调整直至完成任务。
- 工具使用:Agent 通过工具连接现实世界,主要包括 Extension(后端闭环调用)、Function(前端控制函数)、Data Storage(知识记忆与检索)。
- 知识增强:向量嵌入与 RAG 使 Agent 拥有动态知识库,实现“查资料再作答”的开卷能力。
- 提示词工程:通过结构化提示,引导 Agent 更精准地执行任务。
👉 总体而言,AI Agent 将语言模型升级为 可感知、可决策、可执行的数字员工,是迈向通用人工智能(AGI)的关键形态。
2、什么是 Agent
简单来说,Agent 就是一个能够 感知环境、进行推理、并采取行动 的智能体。
它并不是单纯的大语言模型,而是结合了模型、工具和调度机制的整体系统。
通过这种设计,Agent 能够像人类助手一样,理解任务目标、选择合适的方法,并最终完成任务。
2.1 定义与区别
AI Agent 是一种利用人工智能技术实现特定任务自主执行的应用程序,也称为 智能体。
它具有一定程度的 自主性,能够进行决策、学习和适应环境。
与普通大语言模型(LLM)的区别如下:
| 能力 | 普通大模型(LLM) | AI Agent |
|---|---|---|
| 推理能力 | 有 | 更系统(如 ReAct 框架) |
| 使用工具 | 无 | ✅ 可以调用工具 |
| 与环境交互 | ❌ | ✅ 可执行真实任务,感知外界信息 |
| 状态管理 | Stateless | 有记忆(memory)与状态跟踪 |
类比:模型像是大脑,而 Agent 更像“有手有脚、能看能听的人”。
2.2 三大核心组件
| 组件 | 功能 | 举例 |
|---|---|---|
| 模型(Model) | 决策、推理、生成语言内容 | GPT-4、Gemini-1.5 |
| 工具(Tool) | 实现与外部世界交互,获取/处理信息 | Search API、数据库、执行器等 |
| 编排层(Orchestration) | 决定如何思考、是否用工具、如何反复尝试直到完成任务,维护记忆、状态、推理和规划 | ReAct、LangGraph、CoT 等 |

3、推理框架
在 AI Agent 系统中,推理框架(Reasoning Framework)是一个非常核心的概念。
它决定了智能体在面对任务时,如何思考、决策、规划、调用工具并最终完成目标。
简而言之,推理框架就是 Agent 执行任务时的 思维逻辑模版,它定义了:
- 如何理解任务
- 如何拆解为子任务
- 是否调用工具、如何调用
- 如何观察反馈并继续调整
- 如何判断任务完成
3.1ReAct(Reason + Act)
- 最基础的 Agent 推理架构。
- 过程:
- 🤔 思考(是否需要工具)
- 🛠️ 行动(调用工具,如 Search)
- 👀 观察(获取结果)
- 🔁 循环,直到得出最终答案
代表性框架:LangChain ReAct Agent、OpenAI Plugin Agent
3.2CoT(Chain of Thought)
- 通过显式的“分步骤”提示,引导模型思维展开。
- 常用于数学、逻辑、多步骤推理。
3.3ToT(Tree of Thought)
- 多路径、多分支探索(类似搜索树)。
- 可并行探索多个思路,并通过投票选择最佳路径。
- 适合复杂任务,如规划、博弈、代码自动修复。
4、工具类型对比
在 AI Agent 的体系中,工具承担着至关重要的角色。
它们是模型与现实世界之间的桥梁,决定了 Agent 能做“什么事”、能触达“哪些信息源”。
不同类型的工具在调用方式、适用场景和灵活性上存在差异,因此有必要进行对比和梳理。
常见的工具类型主要包括:
- Extension:后端调用能力,例如 API、外部插件。
- Function:前端控制函数,适合模型调用程序内部逻辑。
- Data Storage:知识记忆与检索工具,用于动态增强 Agent 的知识库。
4.1Extension(后端闭环插件)
概念
- 指 Agent 在后端集成的 API 插件,通过示例提示教会模型调用。
- 特点:
- 可直接调用 API,无需额外编码;
- 可动态选择最合适的 Extension;
- 支持实时数据访问。

案例:预定航班的 Agent
- 传统方式:手动写代码解析参数并调用 API,维护复杂。
- Extension 方式:通过示例和参数格式,Agent 自动选择并调用 API。

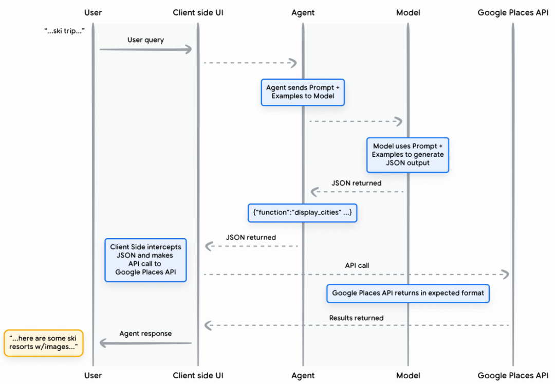
4.2Function(前端控制调用)
概念
- 模型生成 函数调用意图(JSON),执行发生在 前端/客户端。
- 常见于支付、医疗、审批流程等场景。

案例:推荐去滑雪的城市

4.3Data Storage(向量数据库 + RAG)
概念
- 向量数据库:以 embedding 形式存储数据,支持语义检索。
- RAG 工作流程:
- 文档 → embedding → 存入 Vector DB
- 用户 query → embedding → 向量检索
- Top-K 相关文档作为上下文 → 生成答案

案例:询问最新育儿政策


5、相关知识点概念
在 Agent 的设计与实现过程中,常常会涉及一些大模型相关的关键概念。
这些知识点并不是 Agent 独有,但它们为 Agent 的能力扩展提供了基础支撑:
例如,Embedding 让模型能够理解和比较语义,RAG 提供了外部知识补充,Prompt Engineering 则帮助更好地驱动模型行为。
理解这些概念,有助于更系统地把握 Agent 的工作原理。
5.1 向量数据库嵌入(Embedding)
- 将文字、图片等信息转为向量(一组数字),便于模型比较语义相似性。
5.2RAG(检索增强生成)
- 闭卷考试(LLM):依靠模型已有知识回答。
- 开卷考试(RAG):先检索外部资料,再结合生成答案。
5.3 提示词工程(Prompt Engineering)
- 设计能引导模型输出预期内容的提示语,是“与大模型交互的艺术与科学”。
| 没有 Prompt Engineering | 有 Prompt Engineering |
|---|---|
| “翻译这句话” → 输出不确定 | “请翻译成简体中文,语气正式,保留专有名词” → 输出更精准 |
| “请总结这段话” → 风格随意 | “请用三点总结,每点不超过 20 字” → 输出更有结构化的结果 |
如何学习大模型 AI ?
由于新岗位的生产效率,要优于被取代岗位的生产效率,所以实际上整个社会的生产效率是提升的。
但是具体到个人,只能说是:
“最先掌握AI的人,将会比较晚掌握AI的人有竞争优势”。
这句话,放在计算机、互联网、移动互联网的开局时期,都是一样的道理。
我在一线科技企业深耕十二载,见证过太多因技术卡位而跃迁的案例。那些率先拥抱 AI 的同事,早已在效率与薪资上形成代际优势,我意识到有很多经验和知识值得分享给大家,也可以通过我们的能力和经验解答大家在大模型的学习中的很多困惑。我们整理出这套 AI 大模型突围资料包:
- ✅ 从零到一的 AI 学习路径图
- ✅ 大模型调优实战手册(附医疗/金融等大厂真实案例)
- ✅ 百度/阿里专家闭门录播课
- ✅ 大模型当下最新行业报告
- ✅ 真实大厂面试真题
- ✅ 2025 最新岗位需求图谱
所有资料 ⚡️ ,朋友们如果有需要 《AI大模型入门+进阶学习资源包》,下方扫码获取~
① 全套AI大模型应用开发视频教程
(包含提示工程、RAG、LangChain、Agent、模型微调与部署、DeepSeek等技术点)
② 大模型系统化学习路线
作为学习AI大模型技术的新手,方向至关重要。 正确的学习路线可以为你节省时间,少走弯路;方向不对,努力白费。这里我给大家准备了一份最科学最系统的学习成长路线图和学习规划,带你从零基础入门到精通!
③ 大模型学习书籍&文档
学习AI大模型离不开书籍文档,我精选了一系列大模型技术的书籍和学习文档(电子版),它们由领域内的顶尖专家撰写,内容全面、深入、详尽,为你学习大模型提供坚实的理论基础。
④ AI大模型最新行业报告
2025最新行业报告,针对不同行业的现状、趋势、问题、机会等进行系统地调研和评估,以了解哪些行业更适合引入大模型的技术和应用,以及在哪些方面可以发挥大模型的优势。
⑤ 大模型项目实战&配套源码
学以致用,在项目实战中检验和巩固你所学到的知识,同时为你找工作就业和职业发展打下坚实的基础。
⑥ 大模型大厂面试真题
面试不仅是技术的较量,更需要充分的准备。在你已经掌握了大模型技术之后,就需要开始准备面试,我精心整理了一份大模型面试题库,涵盖当前面试中可能遇到的各种技术问题,让你在面试中游刃有余。

以上资料如何领取?

为什么大家都在学大模型?
最近科技巨头英特尔宣布裁员2万人,传统岗位不断缩减,但AI相关技术岗疯狂扩招,有3-5年经验,大厂薪资就能给到50K*20薪!

不出1年,“有AI项目经验”将成为投递简历的门槛。
风口之下,与其像“温水煮青蛙”一样坐等被行业淘汰,不如先人一步,掌握AI大模型原理+应用技术+项目实操经验,“顺风”翻盘!

这些资料真的有用吗?
这份资料由我和鲁为民博士(北京清华大学学士和美国加州理工学院博士)共同整理,现任上海殷泊信息科技CEO,其创立的MoPaaS云平台获Forrester全球’强劲表现者’认证,服务航天科工、国家电网等1000+企业,以第一作者在IEEE Transactions发表论文50+篇,获NASA JPL火星探测系统强化学习专利等35项中美专利。本套AI大模型课程由清华大学-加州理工双料博士、吴文俊人工智能奖得主鲁为民教授领衔研发。
资料内容涵盖了从入门到进阶的各类视频教程和实战项目,无论你是小白还是有些技术基础的技术人员,这份资料都绝对能帮助你提升薪资待遇,转行大模型岗位。

以上全套大模型资料如何领取?

更多推荐


所有评论(0)