苹果 Mirror-SD 揭秘:让大模型“一边思考一边说话”的异构加速革命
【摘要】苹果 Mirror-SD 技术通过并行流水线与异构芯片协同,打破大模型推理的串行壁垒。它实现了计算过程的高度重叠,将推理速度提升数倍,重塑了实时 AI 交互体验。
【摘要】苹果 Mirror-SD 技术通过并行流水线与异构芯片协同,打破大模型推理的串行壁垒。它实现了计算过程的高度重叠,将推理速度提升数倍,重塑了实时 AI 交互体验。

引言
大语言模型(LLM)的推理延迟,是当前制约其在实时交互场景中广泛应用的核心障碍。用户与 AI 助手的每一次对话,都伴随着肉眼可见的等待。这种延迟源于模型生成文本的底层机制,即自回归(Autoregressive)生成。模型必须逐个 token 串行计算,完成一个词的生成,才能开始下一个。这个过程无法并行,就像一条单行道,严重限制了吞吐量。
业界为缓解此问题,提出了推测解码(Speculative Decoding)方案。该方案引入一个小型“草稿”模型,快速生成一段文本,再交由大型“目标”模型一次性验证。这在一定程度上提升了效率,但其本质仍未脱离串行框架。草稿生成与目标验证是两个独立的、顺序执行的阶段。系统依然存在大量的等待时间,且面临着草稿长度与加速效果之间的固有矛盾。
苹果公司提出的 Mirror Speculative Decoding(Mirror-SD)技术,则从根本上挑战了这一串行范式。它并非简单优化某一环节,而是通过重构整个推理流程,引入了“计算重叠”与“异构协同”的核心思想。Mirror-SD 让大模型在“思考”的过程中,就能将“想法”实时同步给小模型,后者则基于这些“想法”提前准备后续内容。这套机制将原本串行的两个阶段,巧妙地转化为并行流水线,实现了推理延迟的“隐藏”。本文将深入剖析 Mirror-SD 的技术原理、系统设计、关键机制及其对未来 AI 应用的深远影响。
❖ 一、现状与瓶颈:为何大模型推理“慢半拍”

大模型推理的延迟问题,根植于其核心的生成算法与执行流程。理解这些瓶颈,是认识 Mirror-SD 创新价值的前提。
1.1 自回归生成的天然局限
LLM 的文本生成过程,在数学上是一个条件概率的 последовательное (sequential) 建模。简单来说,模型在生成第 N 个 token 时,必须依赖于前面已经生成的全部 N-1 个 token。
这个过程是严格串行的。 每次生成,模型都需要执行一次完整的前向传播(Forward Pass),这是一个计算密集型操作。即使硬件算力再强,也无法绕过“一次只能算一个”的逻辑限制。这导致生成长文本时,延迟会随着文本长度线性增长。
1.2 传统推测解码的串行本质
推测解码试图通过“批量处理”来绕开逐个生成的限制。其工作流程可以概括为两个步骤。
-
草稿生成阶段:一个计算开销小、速度快的小模型(Draft Model)先上场。它基于当前上下文,一口气生成
K个 token 作为草稿。 -
验证阶段:然后,计算能力强但速度慢的大模型(Target Model)接手。它对这
K个 token 进行一次性的并行验证,判断草稿是否合理。如果合理,则全部接受;如果不合理,则从不合理处截断,并由大模型自己生成一个正确的 token,然后重复此过程。
这个流程虽然减少了大模型的调用次数,但其核心问题在于,两个阶段之间存在明确的依赖关系和等待时间。小模型必须完全生成草稿后,大模型才能开始工作。这就像接力赛,运动员必须在交接区等待队友跑完全程。
1.3 草稿长度与效率的内在矛盾
传统推测解码还面临一个难以调和的矛盾。
-
长草稿:如果让小模型生成更长的草稿(
K值较大),单次验证通过的 token 数量可能更多,理论上加速比更高。但生成长草稿本身就需要更长时间,增加了第一阶段的延迟。同时,草稿越长,出错的概率也越大,一旦被大模型否决,浪费的计算就越多。 -
短草稿:如果草稿很短(
K值较小),小模型生成速度很快,但每次验证的收益也低。这使得整个流程频繁地在两个模型间切换,系统开销增大,总体加速效果有限。
这种矛盾导致传统推测解码的加速比通常被限制在一个较低的范围内,难以实现数量级的突破。
下表对比了三种推理方式的核心差异。
|
特性 |
自回归推理 |
传统推测解码 |
Mirror-SD (预览) |
|---|---|---|---|
|
核心流程 |
串行生成 |
两阶段串行(生成+验证) |
并行流水线 |
|
模型协作 |
单模型工作 |
小模型生成,大模型验证 |
大小模型同步协作 |
|
计算重叠 |
无 |
无 |
高度重叠 |
|
硬件利用 |
单一处理器繁忙 |
单一处理器分时工作 |
异构处理器同时繁忙 |
|
主要瓶颈 |
逐 token 计算延迟 |
阶段间等待时间 |
批处理下的分支管理 |
❖ 二、核心创新:Mirror Speculative Decoding(Mirror-SD)的基本思想
Mirror-SD 的设计哲学是最大化计算重叠。它不再将大小模型视为两个独立的接力队员,而是将它们变成一对能够实时沟通、协同工作的搭档。
2.1 “镜像”思想:提前暴露中间状态
Mirror-SD 的命名源于其核心机制。它让大模型在进行前向计算的过程中,像一面镜子一样,提前将其中间层的计算状态“反射”出来。
具体来说,当大模型(Target Model)的计算进行到某一个中间层时,它已经能够对下一个 token 的概率分布形成一个初步的、置信度较高的预测。此时,系统并不等待整个前向计算完成,而是立即将这个中间结果——通常是概率最高的几个候选 token 及其概率值——提取出来,发送给小模型。
这个操作的意义在于,它将大模型的“内部思考过程”暴露给了小模型。小模型不再是基于历史信息进行盲猜,而是拿到了来自大模型的“内部情报”。
2.2 并行分支扩展:为未来做准备
小模型(Draft Model)在接收到这些候选 token 后,它的任务不再是生成一条单一的草稿,而是为每一个候选 token 并行地生成一条独立的后续文本分支。
例如,如果大模型提前泄露了三个高概率候选词 {"the", "a", "an"},小模型就会立即启动三个并行的生成任务,分别预测 the 后面的文本、a 后面的文本以及 an 后面的文本。
这个过程与大模型完成剩余计算的过程是同时发生的。当大模型最终完成其完整的前向传播,并确定下一个 token 确实是 the 时,小模型已经为 the 准备好了后续的几个 token。系统可以直接采纳这条已经准备好的分支,无缝衔接。
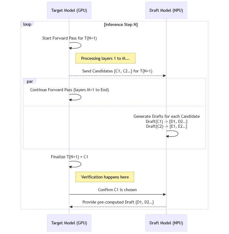
2.3 流水线推理:实现“边算边说”
通过上述机制,Mirror-SD 构建了一个高效的流水线。
-
T0 时刻:大模型开始计算第
N个 token。 -
T0 + Δt 时刻:大模型计算到中间层,将第
N+1个 token 的候选C1, C2, ...发送给小模型。 -
并行时段:
-
大模型继续完成第
N个 token 的剩余计算。 -
小模型同时开始为
C1, C2, ...生成后续分支。
-
-
T0 + T_large 时刻:大模型最终确定第
N+1个 token 是C1。此时,小模型也已经完成了对C1分支的生成。 -
无缝采纳:系统直接接受小模型为
C1生成的后续文本,并将其作为新的输入,开始下一轮循环。
这个流程可以用下面的 Mermaid 图清晰地表示。

通过这种方式,小模型生成草稿的时间(T_draft)被完全“隐藏”在了大模型进行计算的时间(T_large)之内。只要 T_draft 小于 T_large,草稿生成就不会带来任何额外的延迟。这就是 Mirror-SD 实现革命性加速的核心奥秘。
❖ 三、异构协同:GPU + NPU 的双轨并行设计

Mirror-SD 的高效不仅依赖于算法创新,更离不开对现代硬件架构的深刻理解和利用。它专为同时拥有 GPU 和 NPU(神经网络处理器)等异构计算单元的设备而设计。
3.1 模型与硬件的精准匹配
系统将两种特性迥异的模型,精准地部署在最适合它们的硬件上。
-
大模型 -> GPU:目标模型通常参数量巨大,计算复杂度高。它需要强大的并行计算能力来进行复杂的语义理解和最终决策。GPU 拥有数千个计算核心,非常适合这种大规模、高强度的计算任务。
-
小模型 -> NPU:草稿模型参数量小,任务是根据指令进行高频、快速的文本生成。NPU 专为神经网络计算优化,具有高能效、低延迟的特点。将小模型部署在 NPU 上,既能保证其快速响应,又不会占用宝贵的 GPU 资源。
这种分工让两种处理器都能发挥其最大效能,避免了传统方法中“GPU 繁忙、NPU 空闲”或反之的资源浪费。
3.2 轻量级通信:可忽略的协同开销
异构系统设计的一个关键挑战是处理器之间的通信开销。如果数据交换过于频繁或数据量过大,通信延迟本身就可能成为新的瓶颈。
Mirror-SD 在这方面设计得极为巧妙。GPU 和 NPU 之间需要交换的信息非常少。
-
GPU -> NPU:只需传递几个候选 token 的 ID(通常是整数)和它们的概率值(浮点数)。这些数据量极小,通常只有几十个字节。
-
NPU -> GPU:在验证阶段,也只需传递生成的 token ID 序列。
这种轻量级的通信确保了两个处理器之间的协同开销几乎可以忽略不计,不会影响整个系统的流畅运行。
3.3 并行部署的系统优化
为了在实际硬件上高效运行,苹果的工程师还对模型的并行部署方式进行了深度优化。
-
目标模型并行化:在多 GPU 环境下,目标模型采用标准的 Megatron-style Tensor Parallelism。这种技术将模型的权重张量切分到不同的 GPU 上,允许它们协同完成一次前向传播。这是一种成熟的技术,保证了与现有大模型训练和推理框架的兼容性。
-
草稿模型并行化:在多 NPU 环境下,草稿模型则采用一种专门设计的 SPD(Speculative Parallel Decoding)架构。这种架构减少了 NPU 核心之间的同步需求,允许它们更独立地进行分支预测,进一步提升了草稿生成的效率。
通过这些系统级的优化,Mirror-SD 不仅是一个算法概念,更是一个可以在真实硬件上高效落地的完整解决方案。
❖ 四、推测流机制:提升草稿生成吞吐的关键技术
为了进一步压缩草稿生成的时间,为并行流水线创造更大的“重叠窗口”,Mirror-SD 还引入了一项名为“推测流”(Speculative Streams)的辅助技术。这项技术的目标是让小模型在单次前向计算中,就能并行生成多个未来的 token。
4.1 单次计算生成多词
传统的自回归模型,即便是小模型,一次前向传播也只能生成一个 token。如果要生成 K 个 token 的草稿,就需要执行 K 次前向传播。
推测流机制改变了这一点。它在小模型的注意力机制中引入了巧妙的设计,使其能够同时处理多个生成路径。
-
主流(Main Stream):负责处理和验证当前已确认的上下文。
-
预测流(Prediction Streams):多个预测流并行工作,每个流负责生成未来一个位置的 token。
4.2 有序依赖的注意力机制
这些流并非完全独立。为了保证生成文本的逻辑连贯性,它们之间存在一种巧妙的依赖关系。每个预测流在计算时,只能“看到”在它之前的流(包括主流和更早的预测流)的输出结果。
例如,第一个预测流基于主流的上下文生成 T(N+1)。第二个预测流则可以同时看到主流的上下文和第一个预测流生成的 T(N+1),并以此为基础生成 T(N+2)。
这种特殊的注意力掩码(Attention Mask)设计,使得模型可以在一次计算中,模拟出串行生成多个 token 的过程,极大地减少了所需的计算轮次。原本需要 7 次计算才能生成 7 个词的任务,现在可能只需要 2-3 次就能完成。
4.3 与 Mirror-SD 的协同效应
推测流技术与 Mirror-SD 的结合产生了 1+1 > 2 的效果。
当草稿模型能够更快地生成预测内容时,它对大模型计算时间(T_large)的依赖就更小。这意味着,即使对于计算速度相对较快的中型模型,Mirror-SD 也能找到足够的“重叠窗口”来隐藏草稿生成时间。这增强了整个技术的普适性,使其不仅适用于超大模型,也能在更广泛的模型规模上发挥作用。
❖ 五、路径重用与接受率:降低无效计算

Mirror-SD 的高效不仅体现在速度上,还体现在计算的有效性上。系统通过两大机制,确保大部分计算都没有被浪费。
5.1 路径重用机制
当大模型最终确定了下一个 token 后,系统会执行一个关键检查:小模型是否已经为这个被选中的 token 准备好了后续分支?
-
如果命中:系统会直接复用(Reuse)这条已经生成好的分支。这意味着小模型之前的计算完全有效,可以直接用于下一轮的推测。
-
如果未命中:这种情况很少发生,但一旦发生,意味着大模型的最终选择超出了它自己之前给出的高概率候选范围。此时,系统会丢弃小模型生成的所有分支,由大模型亲自生成一个 token,然后重新开始下一轮循环。
这种路径重用机制避免了大量的重复计算。在传统推测解码中,无论验证是否通过,上一轮的草稿都会被完全丢弃。而在 Mirror-SD 中,只要大模型的选择在预期内,小模型的计算成果就能被持续利用。
5.2 更高的草稿接受率
接受率(Acceptance Rate)是衡量推测解码效率的核心指标。它指的是小模型生成的草稿被大模型接受的比例。
Mirror-SD 在这方面具有天然优势。因为小模型的预测不再是基于历史信息的盲猜,而是基于大模型中间层提供的“内部情报”。这些情报包含了大模型对未来的初步判断,其准确性远高于单纯的历史外推。
因此,小模型生成的分支更有可能与大模型的最终决策一致。实验数据也证实了这一点。更高的接受率意味着更少的无效计算和更高的有效加速比。每一次成功的推测,都为系统节省了一次或多次昂贵的大模型前向传播。
❖ 六、实验结果:2.8~5.8 倍加速与任务表现
理论上的优势最终需要通过严格的实验来验证。苹果的研究团队在多个主流大模型和多样化的任务上,对 Mirror-SD 进行了系统性评测。
6.1 测试设置
-
模型:涵盖了不同规模的主流开源模型,包括 Qwen3-14B、Qwen3-32B、Mistral-24B 和 OPT-66B。
-
任务:覆盖了真实世界中的各种应用场景,包括多轮对话、翻译、摘要生成、代码生成、检索增强生成(RAG)以及数学推理。
-
基线:与传统的推测解码方法,以及业界先进的基线方法如 EAGLE3 进行了对比。
6.2 性能表现
实验结果显示,Mirror-SD 在所有测试场景中都取得了显著的性能提升。
-
平均加速比:在 14B 到 32B 参数规模的模型上,平均加速比达到了 2.8 到 3.8 倍。与 EAGLE3 等先进基线相比,Mirror-SD 还能带来约 30% 的额外性能提升。
-
长推理任务表现突出:在数学推理(GSM8K 数据集)这类需要生成较长、逻辑严谨文本的任务中,Mirror-SD 的表现尤为亮眼,最高加速比可达 5.84 倍。这是因为长文本生成为并行流水线提供了更充足的重叠时间。
-
输出质量无损:通过与原始模型的输出进行对比,证实 Mirror-SD 在实现大幅加速的同时,几乎不影响生成文本的质量和多样性。无论是在确定性生成(采样温度为 0)还是在随机性生成(采样温度较高)的设置下,其性能都保持稳定。
下表简要总结了部分实验数据。
|
模型 |
任务类型 |
平均加速比 (vs. Autoregressive) |
最高加速比 (数学推理) |
|---|---|---|---|
|
Qwen3-14B |
综合任务 |
~3.8x |
5.84x |
|
Qwen3-32B |
综合任务 |
~3.78x |
- |
|
Mistral-24B |
综合任务 |
~2.8x |
- |
|
OPT-66B |
综合任务 |
~3.1x |
- |
这些数据有力地证明了 Mirror-SD 作为一个系统级优化方案的强大效能和广泛适用性。
❖ 七、工程与系统视角:可扩展性与部署挑战

Mirror-SD 作为一个系统级解决方案,其价值不仅在于算法的巧妙,还在于其工程上的可行性。然而,将其从实验室推向大规模生产环境,仍面临一些挑战。
7.1 系统级优化的优势
Mirror-SD 的一个重要优点是它无需对大模型本身进行重新训练或修改其核心架构。它像一个外挂的“加速引擎”,可以叠加在现有的预训练模型之上。这大大降低了其应用门槛,使其能够快速赋能各类已有的 LLM。这种非侵入式的优化,是典型的系统级创新思路。
7.2 批量请求场景下的挑战
当前研究主要聚焦于单个请求(batch size = 1)的场景,这模拟了个人用户与 AI 助手的实时交互。但在需要同时服务大量用户的服务器端部署场景中,情况会变得更加复杂。
在批处理(Batching)模式下,系统需要同时处理多个用户的不同请求。这意味着,小模型需要为每一个请求都生成多个预测分支。这将导致分支数量呈爆炸性增长,对 NPU 的计算能力和内存都构成巨大压力。
-
分支数量膨胀:如果批处理大小为
B,每个请求需要扩展K个分支,那么小模型需要同时处理B * K条生成路径。 -
调度复杂性:系统需要设计更智能的分支控制和资源调度策略,来决定何时剪枝、如何分配计算资源,以避免小模型成为新的瓶颈。
虽然研究表明 Mirror-SD 在批处理场景下仍能保持性能优势,但优势幅度会有所下降。解决这个问题是其走向大规模云端部署的关键。
7.3 跨平台适配的工程难题
Mirror-SD 的设计深度绑定了 GPU 和 NPU 的异构架构。然而,不同硬件厂商(如 NVIDIA, AMD, Apple, Google 等)的 GPU 和 NPU 在架构、指令集、内存模型和通信接口上都存在巨大差异。
-
硬件适配工作量:要让 Mirror-SD 在不同的硬件平台上都能发挥最佳性能,需要进行大量的底层优化和定制化工程开发。
-
性能调优:找到大小模型之间最佳的“同步点”(即在哪一层泄露中间信息)、最优的候选分支数量等超参数,都需要针对具体硬件进行细致的性能调优。
这增加了 Mirror-SD 在多平台、多设备上推广的复杂性。
❖ 八、应用前景:对端侧 AI 与交互体验的影响
尽管存在工程挑战,Mirror-SD 带来的巨大性能提升,预示着它将对未来的 AI 应用,特别是端侧 AI,产生革命性的影响。
8.1 迈向“零延迟”的实时交互
对于用户而言,最直观的改变就是响应速度的大幅提升。
-
对话助手:与 AI 的对话将变得像与真人交谈一样流畅,不再有令人尴尬的停顿。
-
代码助手:程序员在编写代码时,AI 的建议和补全将几乎瞬时出现,极大地提升了编程效率和“心流”体验。
-
教育辅导:AI 导师可以对学生的问题给予即时反馈,让学习过程更加连贯、高效。
这种接近“零延迟”的体验,将从根本上改变人机交互的模式,使其更加自然和沉浸。
8.2 赋能端侧大模型
Mirror-SD 对手机、平板、笔记本电脑等资源受限的端侧设备尤为重要。这些设备通常配备了高效的 NPU,但 GPU 性能相对有限。
通过 Mirror-SD 的异构协同机制,这些设备可以在功耗可控的前提下,流畅运行更大、更强的语言模型。这与苹果一直以来坚持的“设备端智能”(On-device Intelligence)和“隐私优先”战略高度契合。用户可以在不将数据上传到云端的情况下,享受到强大的 AI 功能。这为 Apple Intelligence 等产品的落地,提供了坚实的基础设施级加速能力。
8.3 推动 AI 软硬一体化发展
Mirror-SD 的成功,为整个 AI 行业提供了一个重要的范例。它证明了在模型算法之外,通过系统架构的创新和软硬件的深度协同,同样可以获得数量级的性能收益。这可能会启发更多针对特定硬件设计的 AI 算法,以及为特定 AI 算法优化的新型芯片,推动 AI 进入一个软硬一体化协同发展的新阶段。
结论
苹果的 Mirror-SD 技术,并非一次简单的算法改良,而是一场针对大模型推理流程的系统级革命。它通过引入“镜像推测”和“并行流水线”的核心思想,巧妙地将大小模型的计算过程重叠起来。结合对 GPU 和 NPU 异构硬件的深度利用,它成功地将大部分推理延迟“隐藏”了起来,实现了 2.8 到 5.8 倍的惊人加速。
这项技术的核心贡献在于,它打破了传统推理方式的串行壁垒,让大模型真正学会了“一边思考,一边说话”。虽然在批量处理和跨平台适配方面仍面临挑战,但 Mirror-SD 所展示的系统级优化思路——即从“单一模型优化”走向“多模型 + 异构硬件 + 智能调度”的协同设计——为突破当前 AI 算力瓶颈指明了一个极具潜力的方向。对于普通用户而言,这意味着一个更快、更流畅、更自然的 AI 交互时代,正加速到来。
📢💻 【省心锐评】
Mirror-SD 不只是加速,它是对 AI 推理流程的重构。通过让软硬件深度协同,苹果将系统优化推向新高度,让实时、强大的端侧 AI 成为可能,这比单纯堆砌参数更有价值。
更多推荐




所有评论(0)